ポリシー情報ポイント pip

NOTE
このページは、以前のバージョンの API に適用されるので、非推奨(廃止予定)となりました。このバージョンは、新しい統合では推奨されなくなりました

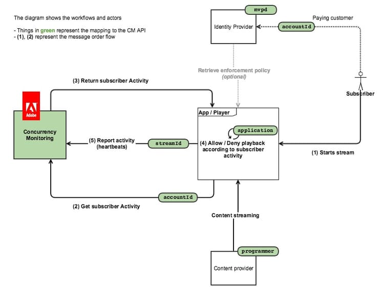
次の図は、顧客が ポリシー情報ポイント を選択した場合のフローを示しています。この場合、CM はアクティビティのクエリにのみ使用され、すべてのアクセスロジックはクライアントアプリケーションに埋め込まれます。

次の図は、2 台のデバイスからコンテンツを監視するユーザーの場合、ストリームカウントがどのように機能するかを示しています。

要約すると、通常のメッセージフローは次のようになります。

  1. 最初に、このサービスを使用したことがないユーザーの場合、web ページが読み込まれ(/)、アプリケーションが開きます。このアプリケーションでは、同時実行監視サービスの実装を受けたアプリケーションがセッション初期化呼び出しを行います。
  2. 同時実行性モニタリングサービスは、ハートビートの新しいストリームリソースと、現在のユーザーアクティビティを返します。
  3. ビデオの再生中、実装されたアプリケーションが同時実行モニタリングサービスに対してハートビート呼び出しを行い、ユーザーが現在ビデオを消費していることを示します。
  4. その他の時点で、他のインストルメント化されたアプリケーションは、同時実行性モニタリングサービスに対してステータスクエリ呼び出しを行い、現在のユーザーアクティビティを返すことができます。
  5. ビデオ再生が終了すると、インストルメント化されたアプリケーションは「event=stop」でハートビート呼び出しを行い、ビデオが停止したことと、現在のストリームがアクティブなストリームとしてカウントされるべきでないことを示すことができます。
recommendation-more-help
42139a1e-84f9-43e7-9581-d6e1d65973da