プラットフォーム ID フローを使用したシングルサインオン single-sign-on-platform-identity-full-flows

IMPORTANT
このページのコンテンツは情報提供のみを目的としています。 この API を使用するには、Adobeの最新ライセンスが必要です。 無許可の使用は許可されていません。
IMPORTANT
REST API V2 の実装については、​ スロットルメカニズム ​ のドキュメントで制限されています。

Platform ID 方式を使用すると、複数のアプリケーションで一意の Platform ID を使用して、Adobe Pass サービスの使用時にデバイスレベルまたはプラットフォームレベルでシングルサインオン(SSO)を実現できます。

アプリケーションは、デバイス固有の ID サービスやAdobe Pass システム外のライブラリを使用して、一意の Platform ID ペイロードを取得する役割を果たします。

アプリケーションは、この一意のプラットフォーム識別子ペイロードを、それを指定するすべてのリクエストの Adobe-Subject-Token / X-Roku-Reserved-Roku-Connect-Token ヘッダーの一部として含める責任があります。

Adobe-Subject-Token / X-Roku-Reserved-Roku-Connect-Token ヘッダーについて詳しくは、Adobe-Subject-Token / X-Roku-Reserved-Roku-Connect-Token ドキュメントを参照してください。

プラットフォーム ID を使用したシングルサインオンによる認証の実行 perform-authentication-through-single-sign-on-using-platform-identity

前提条件 prerequisites-perform-authentication-through-single-sign-on-using-platform-identity

プラットフォーム ID を使用したシングルサインオンを通じた認証フローを実行する前に、次の前提条件が満たされていることを確認してください。

  • プラットフォームは、同じデバイスまたはプラットフォーム上のすべてのアプリケーションで、一貫した情報を JWS または JWE ペイロードとして返す ID サービスまたはライブラリを提供する必要があります。
  • 最初のストリーミングアプリケーションは、一意のプラットフォーム ID を取得し、それを指定するすべてのリクエストの JWSAdobe-Subject-TokenJWE / X-Roku-Reserved-Roku-Connect-Token ヘッダーの一部として ​ または ​ ペイロードを含める必要があります。
  • 最初のストリーミングアプリケーションでは、MVPDを選択する必要があります。
  • 最初のストリーミングアプリケーションでは、選択したMVPDでログインするための認証セッションを開始する必要があります。
  • 最初のストリーミングアプリケーションは、ユーザーエージェントで選択されたMVPDを使用して認証される必要があります。
  • 2 番目のストリーミングアプリケーションは、一意のプラットフォーム ID を取得し、それを指定するすべてのリクエストの JWSAdobe-Subject-TokenJWE / X-Roku-Reserved-Roku-Connect-Token ヘッダーの一部として ​ または ​ ペイロードを含める必要があります。
IMPORTANT
前提
  • 最初のストリーミングアプリケーションは、MVPDを選択するためのユーザーインタラクションをサポートしています。
  • 最初のストリーミングアプリケーションは、ユーザーエージェント内の選択されたMVPDを使用して認証を行うユーザーインタラクションをサポートしています。

ワークフロー workflow-perform-authentication-through-single-sign-on-using-platform-identity

次の図に示すように、プラットフォーム ID を使用したシングルサインオンを通じた認証フローを実装するには、指定された手順を実行します。

Platform ID を使用したシングルサインオンによる認証の実行

Platform ID を使用したシングルサインオンによる認証の実行

  1. プラットフォーム ID の取得: 最初のストリーミングアプリケーションは、Adobe Pass システムの外部で ID サービスまたはライブラリを呼び出して、一意のプラットフォーム ID に関連付けられた JWS または JWE ペイロードを取得します。

  2. JWS または JWE として一意のプラットフォーム ID を返します: 最初のストリーミングアプリケーションでは、応答データを検証して、基本的なセキュリティ条件が満たされていることを確認します。

    • ペイロードが期限切れではありません。
    • ペイロードが署名済みまたは暗号化されている。
  3. 認証セッションの作成: 最初のストリーミングアプリケーションは、セッションエンドポイントを呼び出して認証セッションを開始するために必要なすべてのデータを収集します。

    note important
    IMPORTANT
    次について詳しくは、​ 認証セッションの作成 ​ API ドキュメントを参照してください。
    • serviceProvidermvpd などのすべての domainName 必須 redirectUrl パラメーター
    • などのすべての Authorization 必須 AP-Device-Identifier ヘッダー
    • すべての オプション パラメーターおよびヘッダー
    ストリーミングアプリケーションは、リクエストを行う前に、一意のプラットフォーム識別子に有効な値が含まれていることを確認する必要があります。
    Adobe-Subject-Token / X-Roku-Reserved-Roku-Connect-Token ヘッダーについて詳しくは、Adobe-Subject-Token / X-Roku-Reserved-Roku-Connect-Token ドキュメントを参照してください。
  4. 次のアクションを示す: セッションエンドポイント応答には、次のアクションに関する最初のストリーミングアプリケーションをガイドするために必要なデータが含まれています。

    note important
    IMPORTANT
    セッション応答で提供される情報について詳しくは、​ 認証セッションの作成 ​ API ドキュメントを参照してください。
    セッション エンドポイントは、基本的な条件が満たされていることを確認するために、リクエストデータを検証します。
    • required パラメーターおよびヘッダーは有効である必要があります。
    • 指定した serviceProvidermvpd の統合はアクティブである必要があります。
    検証に失敗した場合は、エラー応答が生成され、​ 拡張エラーコード ​ ドキュメントに従った追加情報が提供されます。
  5. ユーザーエージェントで URL を開く: セッションエンドポイントの応答には、次のデータが含まれます。

    • MVPDのログインページ内でインタラクティブ認証を開始するために使用できる url
    • actionName 属性は「authenticate」に設定されています。
    • actionType 属性は「interactive」に設定されます。

    Adobe Pass バックエンドが有効なプロファイルを識別できない場合、最初のストリーミングアプリケーションがユーザーエージェントを開いて指定された url を読み込み、Authenticate エンドポイントにリクエストを送信します。 このフローには、複数のリダイレクトが含まれる場合があり、最終的にユーザーがMVPDのログインページに移動して、有効な資格情報を提供します。

  6. MVPD認証の完了: 認証フローが正常に完了すると、ユーザーエージェントインタラクションは通常のプロファイルをAdobe Pass バックエンドに保存し、指定された redirectUrl に到達します。

  7. 特定のコードのプロファイルを取得: 最初のストリーミングアプリケーションは、プロファイルエンドポイントにリクエストを送信してプロファイル情報を取得するために必要なすべてのデータを収集します。

    note important
    IMPORTANT
    次について詳しくは、​ 特定のコードのプロファイルの取得 ​API ドキュメントを参照してください。
    • などのすべての serviceProvider 必須 code パラメーター
    • などのすべての Authorization 必須 AP-Device-Identifier ヘッダー
    • すべての オプション パラメーターおよびヘッダー
    note tip
    TIP
    ストリーミングアプリケーションは、ユーザーエージェントが指定された redirectUrl に到達して、通常のプロファイルが正常に生成および保存されたかどうかを確認するまで待つ必要があります。
  8. 標準プロファイルを検索: Adobe Pass サーバーは、受信したパラメーターとヘッダーに基づいて有効なプロファイルを識別します。

  9. 通常のプロファイルに関する情報を返す: プロファイルエンドポイント応答には、受信したパラメーターとヘッダーに関連付けられた、見つかったプロファイルに関する情報が含まれます。

    note important
    IMPORTANT
    プロファイル応答で提供される情報について詳しくは、​ 特定のコードのプロファイルの取得 ​ API ドキュメントを参照してください。
    プロファイルエンドポイントは、基本条件が満たされていることを確認するために、リクエストデータを検証します。
    • required パラメーターおよびヘッダーは有効である必要があります。
    検証に失敗した場合は、エラー応答が生成され、​ 拡張エラーコード ​ ドキュメントに従った追加情報が提供されます。
  10. 決定フローで続行: 最初のストリーミングアプリケーションは、後続の決定フローで続行できます。

    note important
    IMPORTANT
    ストリーミングアプリケーションは、リクエストを行う前に、一意のプラットフォーム識別子に有効な値が含まれていることを確認する必要があります。
    Adobe-Subject-Token / X-Roku-Reserved-Roku-Connect-Token ヘッダーについて詳しくは、Adobe-Subject-Token / X-Roku-Reserved-Roku-Connect-Token ドキュメントを参照してください。
  11. プラットフォーム ID の取得: 2 つ目のストリーミングアプリケーションは、Adobe Pass システムの外部で ID サービスまたはライブラリを呼び出し、一意のプラットフォーム ID に関連付けられた JWS または JWE ペイロードを取得します。

  12. JWS または JWE として一意のプラットフォーム ID を返します: 2 番目のストリーミングアプリケーションは、基本的なセキュリティ条件が満たされていることを確認するために応答データを検証します。

    • ペイロードが期限切れではありません。
    • ペイロードが署名済みまたは暗号化されている。
  13. プロファイルの取得: 2 番目のストリーミングアプリケーションは、プロファイルエンドポイントにリクエストを送信して、すべてのプロファイル情報を取得するために必要なすべてのデータを収集します。

    note important
    IMPORTANT
    次について詳しくは、​ プロファイルの取得 ​ API ドキュメントを参照してください。
    • のようなすべての 必須 serviceProvider パラメーター
    • などのすべての Authorization 必須 AP-Device-Identifier ヘッダー
    • すべての オプション パラメーターおよびヘッダー
    ストリーミングアプリケーションは、リクエストを行う前に、一意のプラットフォーム識別子に有効な値が含まれていることを確認する必要があります。
    Adobe-Subject-Token / X-Roku-Reserved-Roku-Connect-Token ヘッダーについて詳しくは、Adobe-Subject-Token / X-Roku-Reserved-Roku-Connect-Token ドキュメントを参照してください。
  14. シングルサインオンプロファイルの検索: Adobe Pass サーバーは、受信したパラメーターとヘッダーに基づいて有効なシングルサインオンプロファイルを識別します。

  15. シングルサインオンプロファイルに関する情報を返す: プロファイルエンドポイント応答には、受信したパラメーターとヘッダーに関連付けられた、見つかったプロファイルに関する情報が含まれます。

    note important
    IMPORTANT
    プロファイル応答で提供される情報について詳しくは、​ プロファイルの取得 ​ API ドキュメントを参照してください。
    プロファイルエンドポイントは、基本条件が満たされていることを確認するために、リクエストデータを検証します。
    • required パラメーターおよびヘッダーは有効である必要があります。
    検証に失敗した場合は、エラー応答が生成され、​ 拡張エラーコード ​ ドキュメントに従った追加情報が提供されます。
  16. 決定フローで続行: 2 番目のストリーミングアプリケーションは、後続の決定フローで続行できます。

    note important
    IMPORTANT
    ストリーミングアプリケーションは、リクエストを行う前に、一意のプラットフォーム識別子に有効な値が含まれていることを確認する必要があります。
    Adobe-Subject-Token / X-Roku-Reserved-Roku-Connect-Token ヘッダーについて詳しくは、Adobe-Subject-Token / X-Roku-Reserved-Roku-Connect-Token ドキュメントを参照してください。

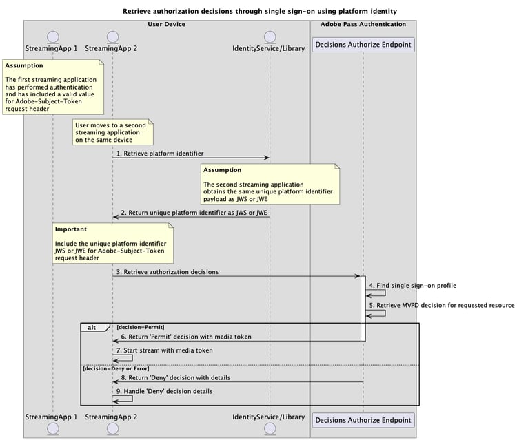
Platform ID を使用したシングルサインオンを通じた認証決定の取得 performing-authorization-flow-using-platform-identity-single-sign-on-method

前提条件 prerequisites-scenario-performing-authorization-flow-using-platform-identity-single-sign-on-method

プラットフォーム ID を使用してシングルサインオン経由で認証フローを実行する前に、次の前提条件が満たされていることを確認してください。

  • プラットフォームは、同じデバイスまたはプラットフォーム上のすべてのアプリケーションで、一貫した情報を JWS または JWE ペイロードとして返す ID サービスまたはライブラリを提供する必要があります。
  • 2 番目のストリーミングアプリケーションは、一意のプラットフォーム ID を取得し、それを指定するすべてのリクエストの JWSAdobe-Subject-TokenJWE / X-Roku-Reserved-Roku-Connect-Token ヘッダーの一部として ​ または ​ ペイロードを含める必要があります。
  • 2 つ目のストリーミングアプリケーションでは、ユーザーが選択したリソースを再生する前に、認証決定を取得する必要があります。
IMPORTANT
前提

ワークフロー workflow-scenario-performing-authorization-flow-using-platform-identity-single-sign-on-method

次の図に示すように、プラットフォーム ID を使用したシングルサインオンを通じて認証フローを実装するには、指定された手順を実行します。

Platform ID を使用したシングルサインオンを通じた認証決定の取得

Platform ID を使用したシングルサインオンを通じた認証決定の取得

  1. プラットフォーム ID の取得: 2 つ目のストリーミングアプリケーションは、Adobe Pass システムの外部で ID サービスまたはライブラリを呼び出し、一意のプラットフォーム ID に関連付けられた JWS または JWE ペイロードを取得します。

  2. JWS または JWE として一意のプラットフォーム ID を返します: 2 番目のストリーミングアプリケーションは、基本的なセキュリティ条件が満たされていることを確認するために応答データを検証します。

    • ペイロードが期限切れではありません。
    • ペイロードが署名済みまたは暗号化されている。
  3. 認証決定の取得: 2 番目のストリーミングアプリケーションは、決定の承認エンドポイントを呼び出して、特定のリソースの認証決定を取得するために必要なすべてのデータを収集します。

    note important
    IMPORTANT
    次の項目について詳しくは、​ 特定の mvpd を使用した認証決定の取得 ​ API ドキュメントを参照してください。
    • serviceProvider など、すべての mvpd 必須 resources パラメーター
    • など、すべての Authorization 必須 AP-Device-Identifier ヘッダー
    • すべての オプション パラメーターおよびヘッダー
    ストリーミングアプリケーションは、リクエストを行う前に、一意のプラットフォーム識別子に有効な値が含まれていることを確認する必要があります。
    Adobe-Subject-Token / X-Roku-Reserved-Roku-Connect-Token ヘッダーについて詳しくは、Adobe-Subject-Token / X-Roku-Reserved-Roku-Connect-Token ドキュメントを参照してください。
  4. シングルサインオンプロファイルの検索: Adobe Pass サーバーは、受信したパラメーターとヘッダーに基づいて有効なシングルサインオンプロファイルを識別します。

  5. リクエストされたリソースのMVPD決定を取得: Adobe Pass サーバーは、MVPD Authorization エンドポイントを呼び出して、ストリーミングアプリケーションから受信した特定のリソースに関する Permit 定または Deny 定の決定を取得します。

  6. メディアトークン Permit 決定を返す: 決定の承認エンドポイント応答には、Permit 決定とメディアトークンが含まれています。

    note important
    IMPORTANT
    決定応答で提供される情報について詳しくは、​ 特定の mvpd を使用した認証の決定の取得 ​ API ドキュメントを参照してください。
    決定の認証エンドポイントは、基本条件が満たされていることを確認するためにリクエストデータを検証します。
    • required パラメーターおよびヘッダーは有効である必要があります。
    • 指定した serviceProvidermvpd の統合はアクティブである必要があります。
    検証に失敗した場合は、エラー応答が生成され、​ 拡張エラーコード ​ ドキュメントに従った追加情報が提供されます。
  7. メディアトークンでストリームを開始: 2 番目のストリーミングアプリケーションは、メディアトークンを使用してコンテンツを再生します。

  8. 詳細を含んだ決定 Deny 返す: 決定の承認承認エンドポイント応答には、Deny 拡張エラーコード ​ ドキュメントに従った ​ 決定とエラーペイロードが含まれています。

    note important
    IMPORTANT
    決定応答で提供される情報について詳しくは、​ 特定の mvpd を使用した認証の決定の取得 ​ API ドキュメントを参照してください。
    決定の認証エンドポイントは、基本条件が満たされていることを確認するためにリクエストデータを検証します。
    • required パラメーターおよびヘッダーは有効である必要があります。
    • 指定した serviceProvidermvpd の統合はアクティブである必要があります。
    検証に失敗した場合は、エラー応答が生成され、​ 拡張エラーコード ​ ドキュメントに従った追加情報が提供されます。
  9. 決定の詳細 Deny 処理: 2 番目のストリーミングアプリケーションは、応答からのエラー情報を処理し、それを使用して、オプションで特定のメッセージをユーザーインターフェイスに表示できます。

NOTE
事前認証フローの手順は、認証フローの手順と同じです。ただし、使用されるエンドポイントが、「​ 特定の mvpd を使用した事前認証決定の取得 ​ ドキュメントで説明されているエンドポイントである点が異なります。
recommendation-more-help
3f5e655c-af63-48cc-9769-2b6803cc5f4b