ユーザー同期 user-synchronization

はじめに introduction

デプロイメントがパブリッシュファームであるとき、メンバーはすべてのパブリッシュノードにログインしてその中のデータを閲覧できる必要があります。

パブリッシュ環境で作成されたユーザーとユーザーグループ(ユーザーデータ)は、オーサー環境では必要ありません。

オーサー環境で作成されたほとんどのユーザーデータは、オーサー環境に残るものと想定されており、パブリッシュインスタンスにはコピーされません。

他のパブリッシュインスタンスが同じユーザーデータにアクセスするには、1 つのパブリッシュインスタンスに加えられた登録と変更をそれらのパブリッシュインスタンスに同期する必要があります。

AEM 6.1 では、ユーザー同期を有効にすると、ユーザーデータがファーム内のパブリッシュインスタンス全体に自動的に同期され、オーサー環境には作成されません。

Sling 配布 sling-distribution

ユーザーデータは ACL と共に Oak JCR の下のレイヤーの Oak Core に格納され、Oak API を使用してアクセスできます。アップデートの頻度が少ない場合は、Sling コンテンツ配布(Sling 配布)を使用してユーザーデータを他のパブリッシュインスタンスに同期するのが適切です。

従来のレプリケーションと比較して、Sling 配布を使用してユーザーを同期する利点は次のとおりです。

  • パブリッシュインスタンスで作成された​ ユーザーユーザープロファイル ​および​ ユーザーグループ ​はオーサーには作成されません

  • Sling 配布により JCR イベントにプロパティが設定されることで、レプリケーションが無限に繰り返されることなく、パブリッシュ側のイベントリスナーで実行できます

  • Sling 配布は派生元でないパブリッシュインスタンスにのみユーザーデータを送信するので、不要なトラフィックが発生しません

  • ユーザーノードで設定された ACL が同期に含まれます

NOTE
セッションが必要な場合は、SSO ソリューションか定着セッションを使用して、別のパブリッシュインスタンスに切り替わった際にはお客様にログインしてもらうことをお勧めします。
CAUTION
ユーザー同期が有効化されている場合でも、管理者 ​グループの同期はサポートされません。代わりに、「差分の読み込み」が失敗した旨を示すログがエラーログに記録されます。
このため、デプロイメントがパブリッシュファームで、管理者 ​グループに対してユーザーが追加または削除された場合、変更は各パブリッシュインスタンスに対して手動で実行する必要があります。

ユーザー同期の有効化 enable-user-sync

NOTE
デフォルトでは、ユーザー同期は disabled になっています。
ユーザー同期を有効にするには、OSGi の既存の設定を変更する必要があります​*。*
ユーザー同期を有効にした結果、新しい設定が追加されることはありません。

ユーザー同期では、オーサーで作成されていないユーザーデータでもその配布の管理はオーサー環境に依存します。すべてではありませんが、設定の大多数はオーサー環境にあり、それをオーサー環境またはパブリッシュ環境で実行するかどうかは各手順で明確に識別します。

ユーザー同期の有効化に必要な手順と、トラブルシューティングの節を以下に示します。

前提条件 prerequisites

  1. 1 つのパブリッシュインスタンスでユーザーおよびユーザーグループが既に作成されている場合は、ユーザー同期を設定して有効にする前に、ユーザーデータをすべてのパブリッシュインスタンスと手動で同期することをお勧めします。

ユーザー同期を有効にすると、新規に作成されたユーザーおよびグループのみが同期されるようになります。

  1. 最新のコードがインストールされていることを確認します。

1. Apache Sling Distribution Agent - Sync Agents Factory apache-sling-distribution-agent-sync-agents-factory

ユーザー同期を有効にする

  • オーサー環境で

    • 管理者権限でログインします

    • Web コンソールにアクセスします

    • Apache Sling Distribution Agent - Sync Agents Factory を見つけます。

      • 既存の設定を選択し、編集用に開きます(鉛筆アイコン)
        name: socialpubsync を確認します

      • Enabled」チェックボックスをオンにします

      • Save」を選択します。

Apache Sling Distribution Agent

​2. 承認済みユーザーの作成 createauthuser

権限の設定

この承認済みユーザーは、手順 3 のオーサー環境での Sling 配布の設定に使用します。

CAUTION
新しいユーザーを作成する必要があります。
  • デフォルトで割り当てられるユーザーは admin です。

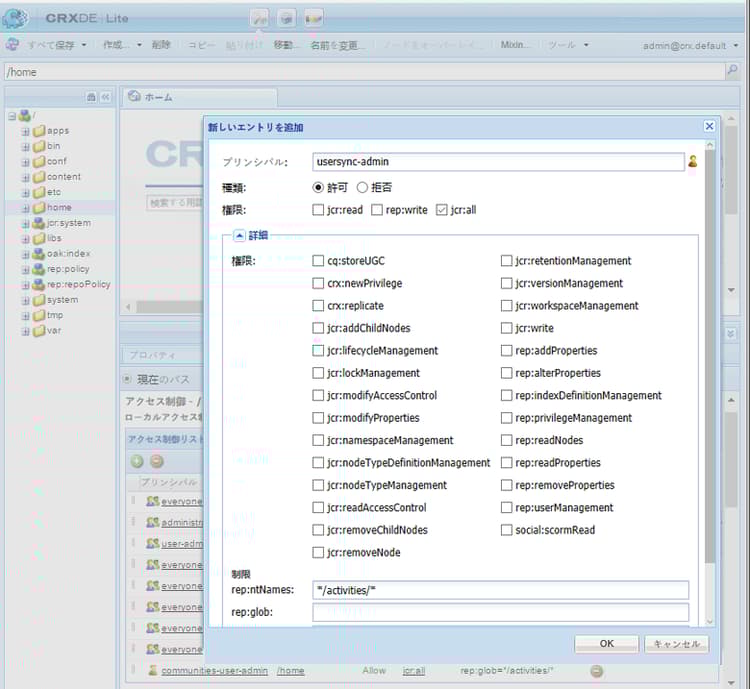
ACL の追加方法 addacls

  • CRXDE Lite にアクセスします

  • /home ノードを選択します

  • 右側のペインで「Access Control」タブを選択します

  • ACL エントリを追加するには、+ ボタンを選択します

    • プリンシパルユーザー同期用に作成されたユーザーを検索
    • タイプAllow
    • 権限jcr:all
    • 制限rep:glob*/activities/*
    • OK」を選択します
  • すべて保存」を選択します

ACL ウィンドウの追加

関連トピック

3. Adobe Granite Distribution - Encrypted Password Transport Secret Provider adobegraniteencpasswrd

権限の設定

administrators ユーザーグループのメンバーである承認済みユーザーがすべてのパブリッシュインスタンスで作成されたら、ユーザーデータをオーサー環境からパブリッシュ環境に同期する権限があるので、その承認済みユーザーをオーサー環境で識別する必要があります。

  • オーサー環境で

    • 管理者権限でログインします

    • Web コンソールにアクセスします

    • com.adobe.granite.distribution.core.impl.CryptoDistributionTransportSecretProvider.name を見つけます。

    • 編集用に開くには、既存の設定(鉛筆アイコン)を選択します
      property name: socialpubsync-publishUser を確認します

    • 手順 2 でパブリッシュ環境で作成した承認済みユーザーのユーザー名とパスワードを設定します

      • 例:usersync-admin

Encrypted Password Transport Secret Provider

4. Apache Sling Distribution Agent - Queue Agents Factory apache-sling-distribution-agent-queue-agents-factory

ユーザー同期を有効にする

  • 各パブリッシュインスタンスの場合

    • 管理者権限でログインします

    • Web コンソールにアクセスします

    • Apache Sling Distribution Agent - Queue Agents Factory を見つけます。

      • 編集用に開くには、既存の設定(鉛筆アイコン)を選択します
        Name: socialpubsync-reverse を確認します

      • Enabled」チェックボックスをオンにします

      • Save」を選択します。

    • 各パブリッシュインスタンスで​ 繰り返し ​ます

Queue Agents Factory

5. Adobe Social Sync - Diff Observer Factory diffobserver

グループ同期の有効化

  • 各パブリッシュインスタンスで

    • 管理者権限でログインします

    • Web コンソールにアクセスします

    • Adobe Social Sync - Diff Observer Factory を見つけます。

      • 編集用に開くには、既存の設定(鉛筆アイコン)を選択します

        agent namesocialpubsync-reverse であることを確認します

      • Enabled」チェックボックスをオンにします

      • Save」を選択します。

Diff Observer Factory

6. Apache Sling Distribution Trigger - Scheduled Triggers Factory apache-sling-distribution-trigger-scheduled-triggers-factory

(オプション)ポーリング間隔の変更

デフォルトでは、オーサーは 30 秒ごとに変更をポーリングします。この間隔を変更するには、以下の手順を実行します。

  • オーサー環境で

    • 管理者権限でログインします

    • Web コンソールにアクセスします

    • Apache Sling Distribution Trigger - Scheduled Triggers Factory を見つけます。

      • 編集用に開くには、既存の設定(鉛筆アイコン)を選択します

        • Namesocialpubsync-scheduled-trigger であることを確認します
      • Interval in Seconds」に任意の間隔を指定します

      • Save」を選択します。

Scheduled Triggers Factory

複数のパブリッシュインスタンスの設定 configure-for-multiple-publish-instances

デフォルトの設定は、単一のパブリッシュインスタンス用の設定です。ユーザー同期を有効にする理由は、複数のパブリッシュインスタンス(パブリッシュファーム用になど)を同期するためなので、追加のパブリッシュインスタンスを Sync Agents Factory に追加する必要があります。

7. Apache Sling Distribution Agent - Sync Agents Factory apache-sling-distribution-agent-sync-agents-factory-1

パブリッシュインスタンスを追加するには:

  • オーサー環境で

    • 管理者権限でログインします

    • Web コンソールにアクセスします

    • Apache Sling Distribution Agent - Sync Agents Factory を見つけます。

      • 編集用に開くには、既存の設定(鉛筆アイコン)を選択します
        Name: socialpubsync を確認します

Sync Agents Factory

  • エクスポーターエンドポイント
    各パブリッシュインスタンスにエクスポーターエンドポイントが必要です。例えば、パブリッシュインスタンスが localhost と 4504 の 2 つの場合 :4503 次の 2 つのエントリが必要です。

    • https://localhost:4503/libs/sling/distribution/services/exporters/socialpubsync-reverse
    • https://localhost:4504/libs/sling/distribution/services/exporters/socialpubsync-reverse
  • インポーターエンドポイント
    各パブリッシュインスタンスにインポーターエンドポイントが必要です。例えば、パブリッシュインスタンスが localhost と 4504 の 2 つの場合 :4503 次の 2 つのエントリが必要です。

    • https://localhost:4503/libs/sling/distribution/services/importers/socialpubsync
    • https://localhost:4504/libs/sling/distribution/services/importers/socialpubsync
  • Save」を選択します。

​8. 一意の Sling ID unique-sling-id

CAUTION
2 つ以上のパブリッシュインスタンスで Sling ID が一致すると、ユーザーグループの同期が失敗します。

Sling ID がパブリッシュファームの複数のパブリッシュインスタンスで同じである場合、ユーザーグループは同期されません。

すべての Sling ID の値が異なることを確認するには、各パブリッシュインスタンスで次の手順を実行します。

  1. http://<host>:<port>/system/console/status-slingsettingsを参照してください。
  2. Sling ID の値を確認します。

Sling ID の値の確認

あるパブリッシュインスタンスの Sling ID が他のパブリッシュインスタンスの Sling ID と一致する場合は、次のようにします。

  1. Sling ID が一致するパブリッシュインスタンスの一方を停止する

  2. crx-quickstart/launchpad/felix ディレクトリで

    • sling.id.file という名前のファイルを検索して削除する

      • Linux® システムの例を次に示します。
        rm -i $(find . -type f -name sling.id.file)

      • Windows システムの例を次に示します。
        use windows explorer and search for *sling.id.file*

  3. パブリッシュインスタンスを開始する

    • 開始時に新しい Sling ID が割り当てられる
  4. Sling ID が一意であることを確認する

すべてのパブリッシュインスタンスの Sling ID が一意になるまでこの手順を繰り返します。

Vault Package Builder Factory vault-package-builder-factory

更新が適切に同期されるようにするには、ユーザー同期用に Vault Package Builder を変更する必要があります。

  • 各 AEM パブリッシュインスタンスで

  • Web コンソールにアクセスします

  • Apache Sling Distribution Packaging - Vault Package Builder Factoryを見つけます。

    • Builder name: socialpubsync-vlt
  • 編集アイコンを選択します。

  • 2 つを追加 Package Node Filters

    • /home/users|-.*/.tokens
    • /home/users|-.*/rep:cache
  • ポリシーの処理:

    • 既存の rep:policy ノードを新しいノードで上書きするには、3 つ目のパッケージフィルターを追加します

      • /home/users|+.*/rep:policy
    • ポリシーが配布されないようにするには、次のように設定します

      • Acl Handling: IGNORE

Vault Package Builder Factory

各種操作の結果 what-happens-when

パブリッシュ環境でのユーザーの自己登録またはプロファイルの編集 user-self-registers-or-edits-profile-on-publish

仕様上、パブリッシュ環境で作成されたユーザーとプロファイル(自己登録)は、オーサー環境では表示されません。

トポロジーがパブリッシュファームであり、ユーザー同期が正しく設定されると、Sling 配布を使用して​ ユーザー ​と​ ユーザープロファイル ​がパブリッシュファーム間で同期されます。

セキュリティコンソールを使用してユーザーやユーザーグループが作成される場合 users-or-user-groups-are-created-using-security-console

設計上、パブリッシュ環境で作成されたユーザーデータはオーサー環境には表示されません。その逆も同様です。

ユーザー管理とセキュリティコンソールを使用して新しいユーザーをパブリッシュ環境に追加すると、ユーザー同期により、必要に応じて新しいユーザーとそのグループメンバーシップがその他のパブリッシュインスタンスに同期されます。ユーザー同期により、セキュリティコンソールによって作成されたユーザーグループも同期されます。

トラブルシューティング troubleshooting

ユーザー同期をオフラインにする方法 how-to-take-user-sync-offline

パブリッシュインスタンスを削除したり、データを手動で同期したりするためにユーザー同期をオフラインにする場合は、配布キューが空であり、静止している必要があります。

配布キューの状態をチェックするには:

  • オーサー環境で

    • CRXDE Lite を使用する場合

      • /var/sling/distribution/packages内で次のエントリを探します

        • distrpackage_*という名前パターンを持つフォルダーノード
    • パッケージマネージャーを使用する場合

      • (まだインストールされていない)保留中のパッケージを探します

        • socialpubsync-vlt*という名前パターンを持つもの

配布キューが空である場合は、ユーザー同期を無効にします。

タスク完了後にユーザー同期を再び有効にするには、以下のように行います。

ユーザー同期診断 user-sync-diagnostics

ユーザー同期診断は、設定をチェックして問題の特定を試みるツールです。

オーサー環境で、メインコンソールから​ ツール/操作/診断/ユーザー同期診断 ​の順に移動します。

ユーザー同期診断コンソールに入ると、結果が表示されます。

ユーザー同期が有効になっていない場合は、次のように表示されます。

ユーザー同期診断が有効になっていない警告

パブリッシュインスタンスの診断を実行する方法 how-to-run-diagnostics-for-publish-instances

診断がオーサー環境から実行された場合は、成否の結果に「[情報]」セクションが含まれています。このセクションには、設定済みのパブリッシュインスタンスのリストが確認用に表示されます。

このリストには、各パブリッシュインスタンスに対して診断を実行する URL が含まれています。URL パラメーター syncUser が診断の URL に追加され、その値は手順 2 で作成した​ 承認済み同期ユーザー ​に設定されています。

メモ:URL を起動する前に、承認済み同期ユーザー ​がそのパブリッシュインスタンスに既にログインしている必要があります。

パブリッシュインスタンスの診断

正しく追加されていない設定 configuration-improperly-added

ユーザー同期が正しく機能しないのは、主に余分な設定が追加されていることが原因です​ ​代わりに、既存のデフォルト設定を​ 編集 ​する必要があります。

Web コンソールに表示される、編集されたデフォルトの設定は次のとおりです。複数のインスタンスが表示される場合は、追加の設定を削除してください。

(オーサー)1 つの Apache Sling Distribution Agent - Sync Agents Factory author-one-apache-sling-distribution-agent-sync-agents-factory

Web コンソールの編集済みのデフォルト設定ビュー

(オーサー)1 つの Apache Sling Distribution トランスポート認証情報 - ユーザ認証情報に基づく DistributionTransportSecretProvider author-one-apache-sling-distribution-transport-credentials-user-credentials-based-distributiontransportsecretprovider

Web コンソールの編集済みのデフォルト設定ビュー

(パブリッシュ)1 つの Apache Sling Distribution Agent - Queue Agents Factory publish-one-apache-sling-distribution-agent-queue-agents-factory

Web コンソールの編集済みのデフォルト設定ビュー

(パブリッシュ)1 つの Adobe Social Sync - Diff Observer Factory publish-one-adobe-social-sync-diff-observer-factory

Web コンソールの編集済みのデフォルト設定ビュー

(オーサー)1 つの Apache Sling Distribution Trigger - Scheduled Triggers Factory author-one-apache-sling-distribution-trigger-scheduled-triggers-factory

Web コンソールの編集済みのデフォルト設定ビュー

応答処理中の操作の例外の変更 modify-operation-exception-during-response-processing

ログに次の内容が表示される場合:

org.apache.sling.servlets.post.impl.operations.ModifyOperation Exception during response processing.

java.lang.IllegalStateException: This tree does not exist

その後その節を検証します 2. 承認済みユーザーの作成に正しく従っていることを確認してください。

この節では、すべてのパブリッシュインスタンスに存在する承認済みユーザーを作成し、それらをオーサー環境の「秘密鍵プロバイダー」OSGi 設定で特定する方法について説明します。デフォルトでは、ユーザーは admin です。

承認済みユーザーは administrators ユーザーグループのメンバーにして、そのグループの権限は変更しないでください。

承認済みユーザーは、すべてのパブリッシュインスタンスに対する以下の権限および制限を明示的に保持している必要があります。

path
jcr:all
rep:glob
/home
X
*/activities/*
/home/users
X
*/activities/*
/home/groups
X
*/activities/*

承認済みユーザーは administrators グループのメンバーであるので、すべてのパブリッシュインスタンスに対する以下の権限があります。

path
jcr:all
jcr:read
rep:write
/etc/packages/sling/distribution
X
/libs/sling/distribution
X
/var
X
/var/eventing
X
X
/var/sling/distribution
X
X

ユーザーグループ同期の失敗 user-group-sync-failed

2 つ以上のパブリッシュインスタンスで Sling ID が一致すると、ユーザーグループの同期が失敗します。

9. 一意の Sling ID の節を参照してください

ユーザーおよびユーザーグループの手動同期 manually-syncing-users-and-user-groups

ユーザー同期を設定したり、有効にしたりするには、手順 1(Apache Sling Distribution Agent - Sync Agents Factory)に進みます。

パブリッシュインスタンスが使用できなくなった場合 when-a-publish-instance-becomes-unavailable

パブリッシュインスタンスが使用不能になっても、今後オンラインに戻る場合は削除しないでください。変更はパブリッシュインスタンスのキューに加えられ、オンラインに戻ると、変更が処理されます。

パブリッシュインスタンスがオンラインに戻ることがない場合や、永続的にオフラインのままである場合は、削除する必要があります。そのままにしておくと、キューの蓄積によってオーサー環境のディスク領域の使用量が著しく増加します。

パブリッシュインスタンスが停止した場合、オーサー環境のログに以下のような例外が記録されます。

28.01.2016 15:57:48.475 ERROR
 [pool-12-thread-34-org_apache_sling_distribution_queue_socialpubsync_endpoint1
 (org/apache/sling/distribution/queue/socialpubsync/endpoint1)]
 org.apache.sling.distribution.agent.impl.SimpleDistributionAgent [agent][socialpubsync] could not deliver package distrpackage_1454014575838_a2b45ec8-0400-42f3-bed8-ae09b66381cb
 org.apache.sling.distribution.packaging.DistributionPackageImportException: failed in importing package ...

パブリッシュインスタンスを削除する方法 how-to-remove-a-publish-instance

Apache Sling Distribution Agent - Sync Agents Factory からパブリッシュインスタンスを削除するには、配布キューが空であり、静止している必要があります。

recommendation-more-help
51c6a92d-a39d-46d7-8e3e-2db9a31c06a2