配信情報のクエリ querying-delivery-information

特定の配信のクリック数 number-of-clicks-for-a-specific-delivery

この例では、特定の配信のクリック数を収集します。これらのクリック数は、特定の期間にわたって取得された受信者トラッキングログに記録されています。受信者はメールアドレスで識別されます。このクエリでは、受信者トラッキングログ ​テーブルを使用します。

  • どのテーブルを選択する必要がありますか。

    受信者ログトラッキングテーブル(nms:trackingLogRcp

  • 出力列に選択するフィールドは何ですか。

    「プライマリキー」(カウントあり)と「メール」

  • どのような条件に基づいて情報をフィルターしますか。

    特定の期間および配信ラベルの要素

この例を実行するには、次の手順に従います。

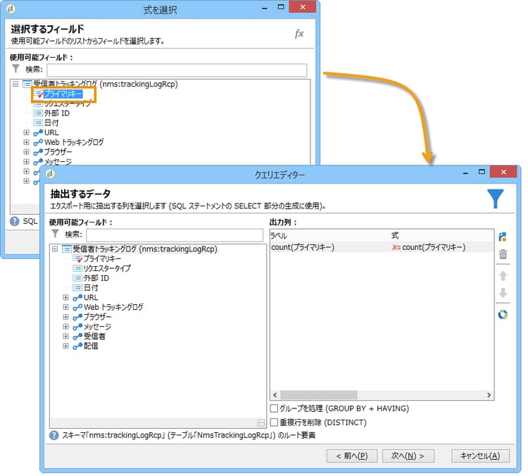
  1. 汎用クエリエディター ​を開き、「受信者トラッキングログ」スキーマを選択します。

  2. 抽出するデータ ​ウィンドウで、情報を収集するための集計を作成します。そのためには、プライマリキー(受信者トラッキングログ ​のメイン要素の上部にある)を追加します。トラッキングログカウントは、この「プライマリキー」フィールドに対して実行されます。編集された式は x=count(プライマリキー) となります。この式により、様々なトラッキングログの合計が単一のメールアドレスにリンクされます。

    手順は次のとおりです。

    • 出力列」フィールドの右側にある​ 追加 ​アイコンをクリックします。数式のタイプ ​ウィンドウで「式を使用して数式を編集」オプションを選択し、「次へ」をクリックします。式を編集 ​ウィンドウで、「詳細選択」をクリックします。

    • 数式のタイプ ​ウィンドウで、集計関数のプロセスを実行します。このプロセスはプライマリキーカウントになります。

      集計」セクションで「集計関数のプロセス」を選択し、「カウント」をクリックします。

      次へ」をクリックします。

    • プライマリキー(@id)」フィールドを選択します。「count (プライマリキー)」出力列が設定されます。

  3. 出力列に表示するその他のフィールドを選択します。「使用可能フィールド」列で「受信者」ノードを開き、「メール」を選択します。「グループ」ボックスをオンにして「はい」にし、メールアドレスでトラッキングログをグループ化します。このグループにより各ログがその受信者にリンクされます。

  4. 最もアクティブな受信者(最もトラッキングログが多い受信者)が最初に表示されるように列の並べ替えを設定します。「降順ソート」列で「はい」をオンにします。

  5. 次に、関心のあるログ(2 週間以内のログや営業関連の配信を対象とするログなど)をフィルターする必要があります。

    手順は次のとおりです。

    • データのフィルターを設定します。そのためには、「フィルター条件」を選択し、「次へ」をクリックします。

    • 特定の配信の特定の期間におけるトラッキングログを収集します。必要になるフィルター条件は、現在の日付の 2 週間前から現在の日付の前日までの検索期間を設定するための 2 つの日付条件と、検索を特定の配信に制限するための条件の 3 つです。

      ターゲット要素 ​ウィンドウで、考慮に入れるトラッキングログの開始日を設定します。「追加」をクリックします。条件ラインが表示されます。式を編集 ​機能をクリックして、「」列を編集します。選択するフィールド ​ウィンドウで、「日付(@logDate)」をクリックします。

      」演算子を選択します。「」列で​ 式を編集 ​を選択し、数式のタイプ ​ウィンドウで「日付で処理」を選択します。最後に、「現在の日付 - n 日」に "15" と入力します。

      完了」をクリックします。

    • トラッキングログの検索終了日を選択するには、「追加」をクリックして 2 番目の条件を作成します。「」列で、「日付(@logDate)」を再度選択します。

      」演算子を選択します。「」列で、式を編集 ​をクリックします。日付処理については、数式のタイプ ​ウィンドウに移動し、「現在の日付 - n 日」に "1" と入力します。

      完了」をクリックします。

      次に、クエリが対象とする配信ラベルなど、3 番目のフィルター条件を設定します。

    • 追加」機能をクリックして別のフィルター条件を作成します。「」列で、式を編集 ​をクリックします。選択するフィールド ​ウィンドウで、「、「配信」ノードの「ラベル」を選択します。****

      完了」をクリックします。

      「sales」という単語を含む配信を検索します。正確なラベルを覚えていない場合は、「次を含む」演算子を選択し、「」列に "sales" と入力します。

  6. データのプレビュー ​ウィンドウが表示されるまで「次へ」をクリックします。ここでは書式設定は必要ありません。

  7. データのプレビュー ​ウィンドウで「データのプレビューを開始」をクリックし、各配信の受信者のトラッキングログ数を確認します。

    結果は降順で表示されます。

    この例では、特定のユーザーのログの最大数が 6 で、5 人の異なるユーザーが配信メールを開いたり、メールのいずれかのリンクをクリックしたということになります。

いずれの配信も開封していない受信者 recipients-who-did-not-open-any-delivery

この例では、過去 7 日間、メールを開封していない受信者をフィルターします。

この例を作成するには、次の手順に従います。

  1. ワークフローに「クエリ」アクティビティをドラッグ&ドロップし、アクティビティを開きます。

  2. クエリを編集」をクリックし、ターゲットディメンションとフィルタリングディメンションを「受信者」に設定します。

  3. フィルター条件」を選択し、「次へ」をクリックします。

  4. 追加」ボタンをクリックし、「トラッキングログ」を選択します。

  5. トラッキングログ」式の「演算子」を「次の場合には存在しません」に設定します。

  6. 別の式を追加します。「URL」カテゴリの「タイプ」を選択します。

  7. 次に、「演算子」を「次と等しい」に、その「」を「オープン」に設定します。

  8. 別の式を追加し、「日付」を選択します。「演算子」は「以降」に設定する必要があります。

  9. 値を過去 7 日間に設定するには、「」フィールドで「式を編集」ボタンをクリックします。

  10. 関数」カテゴリで、「現在の日付 - n 日」を選択し、ターゲティングする日数を追加します。ここでは、過去 7 日間をターゲティングします。

アウトバウンドトランジションには、過去 7 日間、メールを開封していない受信者が含まれます。

反対に、1 件以上のメールを開封した受信者をフィルターする場合、クエリは次のようになります。この場合、「フィルタリングディメンション」は「トラッキングログ (Recipients)」に設定してください。

配信を開封した受信者 recipients-who-have-opened-a-delivery

次の例では、過去 2 週間以内に配信を開封したプロファイルをターゲティングする方法を示します。

  1. 配信を開封したプロファイルをターゲットにするには、トラッキングログを使用する必要があります。リンクテーブルに保存されます。次に示すように、まず、「フィルタリングディメンション」フィールドのドロップダウンリストでこのテーブルを選択します。

  2. フィルター条件については、トラッキングログのサブツリー構造に表示される基準の「式を編集」アイコンをクリックします。「日付」フィールドを選択します。

    完了」をクリックして選択内容を確定します。

    過去 2 週間以内のトラッキングログのみを取り出すには、「次より大きい」演算子を選択します。

    次に、「」列で​ 式を編集 ​アイコンをクリックし、適用する計算式を定義します。数式「現在の日付 - n 日」を選択し、関連するフィールドに「15」と入力します。

    数式ウィンドウで「完了」ボタンをクリックします。フィルターウィンドウで、「プレビュー」タブをクリックしてターゲット条件を確認します。

配信後の受信者の行動のフィルタリング filtering-recipients--behavior-folllowing-a-delivery

ワークフローで、クエリ ​および​ 分割 ​ボックスを使用して、前の配信に続く行動を選択できます。この選択は、「配信の受信者」フィルターを使用して実行します。

  • 例の目的

    配信ワークフローには、最初のメール通信をフォローアップする複数の方法があります。このタイプの操作では、分割 ​ボックスを使用する必要があります。

  • コンテキスト

    「サマースポーツキャンペーン」配信が送信されます。配信の 4 日後、他の 2 つの配信が送信されます。1 つは「ウォータースポーツキャンペーン」、もう 1 つは最初の「サマースポーツキャンペーン」配信のフォローアップです。

    「ウォータースポーツキャンペーン」配信は、最初の配信の「ウォータースポーツ」リンクをクリックした受信者に送信されます。このクリックは、受信者がトピックに関心があることを示しています。これらの受信者を類似のオファーに導くことは理にかなっています。
    ただし、「サマースポーツキャンペーン」をクリックしなかった受信者には同じ内容を再度送信します。

次の手順では、2 つの異なる行動を統合することによって​ 分割 ​ボックスを設定する方法を示します。

  1. ワークフローに​ 分割 ​ボックスを挿入します。このボックスでは、最初の配信の受信者を次の 2 つの配信に分類します。分類は、最初の配信における受信者の行動にリンクされたフィルター条件に基づいておこなわれます。

  2. 分割 ​ボックスを開きます。「一般」タブで、ラベルを入力します(例えば、「ユーザーアクション別に分割」など)。

  3. サブセット」タブで、最初の分割分岐を定義します。例えば、この分岐に対してラベルとして 「クリックした」と入力します。

  4. インバウンド母集団に対するフィルターを追加」オプションをオンにします。「編集」をクリックします。

  5. ターゲティングとフィルタリングディメンション ​ウィンドウで、「配信の受信者」フィルターをダブルクリックします。

  6. ターゲット要素 ​ウィンドウで、この分岐に適用する行動、「(メールを)クリックした受信者」を選択します。

    その下で、「トランジションで指定された配信」オプションをオンにします。この機能では、最初の配信でターゲットとされた受信者が自動的に収集されます。

    これは「ウォータースポーツキャンペーン」配信です。

  7. 2 番目の分岐を定義します。この分岐には、最初の配信と同じ内容のフォローアップメールが含まれます。「サブセット」タブに移動し、「追加」をクリックします。

  8. もう 1 つのサブタブが表示されます。このサブタブに、「クリックしなかった」という名前を付けます。

  9. インバウンド母集団に対するフィルターを追加」をクリックします。次に「編集…」をクリックします。

  10. ターゲティングとフィルタリングディメンション ​ウィンドウで、「配信の受信者」をクリックします。

  11. ターゲット要素 ​ウィンドウで、「クリックしていない受信者(メール)」行動を選択します。前の分岐で示したように、「トランジションで指定された配信」オプションをオンにします。

    これで、分割 ​ボックスの設定が完了しました。

次に、デフォルトで設定されている各種コンポーネントのリストを示します。

  • すべての受信者

  • 正常に送信されたメッセージに関連付けられている受信者

  • (メールを)開いた、またはクリックした受信者

  • (メールを)クリックした受信者

  • 失敗したメッセージに関連付けられている受信者

  • (メールを)開封またはクリックしなかった受信者

  • クリックしていない受信者(メール)

recommendation-more-help
601d79c3-e613-4db3-889a-ae959cd9e3e1