Sincronizzazione utente user-synchronization

Introduzione introduction

Quando la distribuzione è una farm di pubblicazione, i membri devono essere in grado di accedere e visualizzare i propri dati in qualsiasi nodo di pubblicazione.

Gli utenti e i gruppi di utenti (dati utente) creati nell’ambiente di pubblicazione non sono necessari nell’ambiente di authoring.

La maggior parte dei dati utente creati nell’ambiente di authoring devono rimanere nell’ambiente di authoring e non devono essere copiati nelle istanze di pubblicazione.

Per poter accedere agli stessi dati utente, la registrazione e le modifiche effettuate su un’istanza Publish devono essere sincronizzate con altre istanze Publish.

A partire da AEM 6.1, quando la sincronizzazione utente è abilitata, i dati utente vengono sincronizzati automaticamente tra le istanze Publish nella farm e non vengono creati nell’ambiente di authoring.

Distribuzione Sling sling-distribution

I dati utente, insieme ai relativi ACL, sono archiviati nel Oak Core, il livello inferiore a Oak JCR, e sono accessibili utilizzando l'API Oak. Con aggiornamenti non frequenti, è ragionevole sincronizzare i dati utente con altre istanze Publish utilizzando Distribuzione contenuto Sling (distribuzione Sling).

Rispetto alla replica tradizionale, la sincronizzazione degli utenti con la distribuzione Sling offre i seguenti vantaggi:

  • utenti, profili utente e gruppi di utenti creati al momento della pubblicazione non creati nell'istanza di authoring

  • La distribuzione Sling imposta le proprietà negli eventi JCR, consentendo di agire all’interno dei listener di eventi lato pubblicazione senza preoccuparsi di cicli di replica infiniti

  • La distribuzione Sling invia solo i dati utente alle istanze Publish non originarie, eliminando il traffico non necessario

  • Gli ACL impostati nel nodo utente sono inclusi nella sincronizzazione

NOTE
Se sono necessarie sessioni, si consiglia di utilizzare una soluzione SSO o una sessione permanente e chiedere ai clienti di effettuare l’accesso se passano a un’altra istanza Publish.
CAUTION
La sincronizzazione del gruppo amministratori non è supportata, anche se la sincronizzazione degli utenti è abilitata. Al contrario, nel registro degli errori viene registrato un errore di "importazione delle differenze".
Pertanto, quando la distribuzione è una farm di pubblicazione, se un utente viene aggiunto o rimosso dal gruppo amministratori, la modifica deve essere eseguita manualmente in ogni istanza di pubblicazione.

Abilita sincronizzazione utenti enable-user-sync

NOTE
Per impostazione predefinita, la sincronizzazione utente è disabled.
L'abilitazione della sincronizzazione degli utenti comporta la modifica di configurazioni OSGi esistenti.
Non è possibile aggiungere nuove configurazioni abilitando la sincronizzazione degli utenti.

La sincronizzazione degli utenti si basa sull’ambiente di authoring per gestire le distribuzioni dei dati utente, anche se i dati utente non vengono creati nell’ambiente di authoring. Gran parte della configurazione, ma non tutte, si svolge nell’ambiente di authoring e ogni passaggio identifica chiaramente se deve essere eseguita su Author o Publish.

Di seguito sono riportati i passaggi necessari per abilitare la sincronizzazione utente, seguiti da una sezione Risoluzione dei problemi:

Prerequisiti prerequisites

  1. Se utenti e gruppi di utenti sono già stati creati in un'istanza Publish, si consiglia di sincronizzare manualmente i dati utente in tutte le istanze Publish prima di configurare e abilitare la sincronizzazione utente.

Una volta abilitata la sincronizzazione degli utenti, vengono sincronizzati solo gli utenti e i gruppi appena creati.

  1. Verifica che sia installato il codice più recente:

​1. Agente di distribuzione Apache Sling - Factory agenti di sincronizzazione apache-sling-distribution-agent-sync-agents-factory

Abilita sincronizzazione utenti

  • su autore

    • accedi con privilegi di amministratore

    • accedere alla console Web

    • individua Apache Sling Distribution Agent - Sync Agents Factory

      • seleziona la configurazione esistente per aprirla per la modifica (icona a forma di matita)
        Verifica name: socialpubsync

      • selezionare la casella di controllo Enabled

      • seleziona Save

Agente di distribuzione Apache Sling

​2. Crea utente autorizzato createauthuser

Configurare le autorizzazioni

L’utente autorizzato viene utilizzato nel passaggio 3 per configurare la distribuzione Sling in Author.

CAUTION
Creare un nuovo utente.
  • Utente predefinito assegnato: admin.

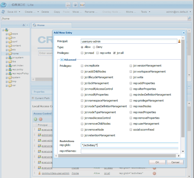
Come aggiungere ACL addacls

  • accedere a CRXDE Lite

  • seleziona /home nodo

  • nel riquadro destro selezionare la scheda Access Control

  • per aggiungere una voce ACL, selezionare il pulsante +

    • Entità: ricerca utente creato per sincronizzazione utenti
    • Tipo: Allow
    • Privilegi: jcr:all
    • Limitazioni rep:glob: */activities/*
    • seleziona OK
  • seleziona Salva tutto

Aggiungi finestra ACL

Consulta anche

​3. Distribuzione Adobe Granite - Provider segreto di trasporto per password crittografata adobegraniteencpasswrd

Configurare le autorizzazioni

Dopo aver creato un utente autorizzato membro del gruppo di utenti administrators in tutte le istanze Publish, è necessario identificare l'utente autorizzato in Autore come autorizzato a sincronizzare i dati utente da Autore a Pubblicazione.

  • su autore

    • accedi con privilegi di amministratore

    • accedere alla console Web

    • individua com.adobe.granite.distribution.core.impl.CryptoDistributionTransportSecretProvider.name

    • per aprire per la modifica, seleziona la configurazione esistente (icona matita)
      Verifica property name: socialpubsync-publishUser

    • imposta il nome utente e la password per l'utente autorizzato creato al momento della pubblicazione nel passaggio 2

      • ad esempio, usersync-admin

Provider segreto di trasporto per password crittografata

​4. Agente di distribuzione Apache Sling - Factory agenti coda apache-sling-distribution-agent-queue-agents-factory

Abilita sincronizzazione utenti

  • su ogni istanza Publish:

    • accedi con privilegi di amministratore

    • accedere alla console Web

    • individua Apache Sling Distribution Agent - Queue Agents Factory

      • per aprire per la modifica, seleziona la configurazione esistente (icona matita)
        Verifica Name: socialpubsync-reverse

      • selezionare la casella di controllo Enabled

      • seleziona Save

    • repeat per ogni istanza Publish

Factory agenti coda

5. Adobe Social Sync - Diff Observer Factory diffobserver

Abilita sincronizzazione gruppo

  • su ogni istanza Publish:

    • accedi con privilegi di amministratore

    • accedere alla console Web

    • individua Adobe Social Sync - Diff Observer Factory

      • per aprire per la modifica, seleziona la configurazione esistente (icona matita)

        Verifica agent name: socialpubsync-reverse

      • selezionare la casella di controllo Enabled

      • seleziona Save

Diff Observer Factory

​6. Trigger di distribuzione Apache Sling - Fabbrica dei trigger pianificati apache-sling-distribution-trigger-scheduled-triggers-factory

(Facoltativo) modifica intervallo di polling

Per impostazione predefinita, l’autore esegue il polling delle modifiche ogni 30 secondi. Per modificare questo intervallo:

  • su autore

    • accedi con privilegi di amministratore

    • accedere alla console Web

    • individua Apache Sling Distribution Trigger - Scheduled Triggers Factory

      • per aprire per la modifica, seleziona la configurazione esistente (icona matita)

        • Verifica Name: socialpubsync-scheduled-trigger
      • imposta Interval in Seconds sull'intervallo desiderato

      • seleziona Save

Fabbrica attivatori pianificati

Configurazione per più istanze di pubblicazione configure-for-multiple-publish-instances

La configurazione predefinita è per una singola istanza Publish. Poiché il motivo per abilitare la sincronizzazione degli utenti è quello di sincronizzare più istanze di pubblicazione, ad esempio per una farm di pubblicazione, è necessario aggiungere le istanze di pubblicazione aggiuntive alla factory degli agenti di sincronizzazione.

​7. Agente di distribuzione Apache Sling - Factory agenti di sincronizzazione apache-sling-distribution-agent-sync-agents-factory-1

Aggiungi istanze di pubblicazione:

  • su autore

    • accedi con privilegi di amministratore

    • accedere alla console Web

    • individua Apache Sling Distribution Agent - Sync Agents Factory

      • per aprire per la modifica, seleziona la configurazione esistente (icona matita)
        Verifica Name: socialpubsync

Factory agenti di sincronizzazione

  • Endpoint esportazione
    Deve essere presente un endpoint di esportazione per ogni istanza Publish. Ad esempio, se sono presenti 2 istanze Publish, localhost:4503 e 4504, devono essere presenti due voci:

    • https://localhost:4503/libs/sling/distribution/services/exporters/socialpubsync-reverse
    • https://localhost:4504/libs/sling/distribution/services/exporters/socialpubsync-reverse
  • Endpoint importazione
    Deve essere presente un endpoint di importazione per ogni istanza Publish. Ad esempio, se sono presenti 2 istanze Publish, localhost:4503 e 4504, devono essere presenti due voci:

    • https://localhost:4503/libs/sling/distribution/services/importers/socialpubsync
    • https://localhost:4504/libs/sling/distribution/services/importers/socialpubsync
  • seleziona Save

​8. ID Sling univoco unique-sling-id

CAUTION
Se l’ID Sling corrisponde tra due o più istanze Publish, la sincronizzazione dei gruppi di utenti non riesce.

Se l’ID Sling è lo stesso per più istanze Publish in una farm di pubblicazione, i gruppi di utenti non vengono sincronizzati.

Per verificare che tutti i valori degli ID Sling siano diversi, per ogni istanza Publish:

  1. passa a http://<host>:<port>/system/console/status-slingsettings
  2. verifica il valore di Sling ID

Controllo del valore dellID Sling

Se l’ID Sling di un’istanza Publish corrisponde all’ID Sling di qualsiasi altra istanza Publish:

  1. arresta una delle istanze Publish con un ID Sling corrispondente

  2. nella directory crx-quickstart/launchpad/felix

    • cerca ed elimina il file denominato sling.id.file

      • ad esempio, su un sistema Linux®:

        rm -i $(find . -type f -name sling.id.file)

      • ad esempio, in un sistema Windows:

        use windows explorer and search for *sling.id.file*

  3. avviare l’istanza Publish

    • all’avvio viene assegnato un nuovo ID Sling
  4. verifica che Sling ID sia univoco

Ripeti questi passaggi fino a quando tutte le istanze Publish non hanno un ID Sling univoco.

Generatore pacchetti Vault - Fabbrica vault-package-builder-factory

Per sincronizzare correttamente gli aggiornamenti, è necessario modificare il generatore di pacchetti di Vault per la sincronizzazione utente:

  • su ogni istanza di AEM Publish

  • accedere alla console Web

  • individuare Apache Sling Distribution Packaging - Vault Package Builder Factory

    • Builder name: socialpubsync-vlt
  • seleziona l’icona modifica

  • aggiungi due Package Node Filters:

    • /home/users|-.*/.tokens
    • /home/users|-.*/rep:cache
  • gestione delle policy:

    • per sovrascrivere i nodi rep:policy esistenti con quelli nuovi, aggiungete un terzo filtro pacchetto:

      • /home/users|+.*/rep:policy
    • per impedire la distribuzione dei criteri, impostare

      • Acl Handling: IGNORE

Generatore di pacchetti Vault

Cosa Succede Quando… what-happens-when

Autoregistrazione utente o modifica profilo durante la pubblicazione user-self-registers-or-edits-profile-on-publish

Per progettazione, gli utenti e i profili creati nell’ambiente di pubblicazione (registrazione autonoma) non vengono visualizzati nell’ambiente di authoring.

Se la topologia è una farm di pubblicazione e la sincronizzazione utente è stata configurata correttamente, il profilo utente utente e utente viene sincronizzato nella farm di pubblicazione utilizzando la distribuzione Sling.

Gli utenti o i gruppi di utenti vengono creati utilizzando la console Sicurezza users-or-user-groups-are-created-using-security-console

Per progettazione, i dati utente creati nell’ambiente di pubblicazione non vengono visualizzati nell’ambiente di authoring e viceversa.

Se necessario, quando si utilizza la console Amministrazione utenti e sicurezza per aggiungere nuovi utenti nell'ambiente di pubblicazione, la sincronizzazione utente sincronizza i nuovi utenti e l'appartenenza al gruppo con altre istanze di pubblicazione. La sincronizzazione degli utenti sincronizza anche i gruppi di utenti creati tramite la console di sicurezza.

Risoluzione dei problemi troubleshooting

Come portare offline User Sync how-to-take-user-sync-offline

Per portare la sincronizzazione utente offline, per rimuovere un'istanza Publish o sincronizzare manualmente i dati, la coda di distribuzione deve essere vuota e silenziosa.

Per verificare lo stato della coda di distribuzione:

  • su Autore:

    • utilizzo di CRXDE Lite

      • cerca voci in /var/sling/distribution/packages

        • nodi cartella denominati con il pattern distrpackage_*
    • utilizzo di Gestione pacchetti

      • cerca pacchetti in sospeso (non ancora installati)

        • denominato con il pattern socialpubsync-vlt*

Quando la coda di distribuzione è vuota, disabilita la sincronizzazione utente:

Al termine delle attività, per riattivare la sincronizzazione utente:

Diagnostica sincronizzazione utenti user-sync-diagnostics

Diagnostica sincronizzazione utenti è uno strumento che controlla la configurazione e tenta di identificare eventuali problemi.

In fase di creazione, è sufficiente passare dalla console principale tramite Strumenti, Operazioni, Diagnosi, Diagnostica sincronizzazione utenti.

I risultati vengono visualizzati semplicemente inserendo la console Diagnostica sincronizzazione utenti.

Questo viene visualizzato quando Sincronizzazione utente non è stata abilitata:

Avviso relativo al fatto che Diagnostica sincronizzazione utenti non è abilitata

Eseguire la diagnostica per le istanze di pubblicazione how-to-run-diagnostics-for-publish-instances

Quando la diagnostica viene eseguita dall'ambiente di authoring, i risultati superati/non riusciti includono una sezione [INFO] che mostra l'elenco delle istanze di pubblicazione configurate per la conferma.

Nell’elenco è incluso un URL per ogni istanza Publish che esegue la diagnostica per tale istanza. Il parametro URL syncUser viene aggiunto all'URL di diagnostica con il relativo valore impostato sull'utente di sincronizzazione autorizzato creato nel passaggio 2.

Nota: prima di avviare l'URL, l'utente di sincronizzazione autorizzato deve avere già effettuato l'accesso all'istanza Publish.

Diagnostica per istanze di pubblicazione

Configurazione aggiunta in modo errato configuration-improperly-added

Quando la sincronizzazione utente non funziona, il problema più comune è che sono state aggiunte configurazioni aggiuntive. La configurazione *predefinita esistente deve essere stata modificata.

Di seguito sono riportate le visualizzazioni delle configurazioni predefinite modificate da visualizzare nella console Web. Se compaiono più istanze, la configurazione aggiunta deve essere rimossa.

(Autore) Un agente di distribuzione Apache Sling - Sync Agents Factory author-one-apache-sling-distribution-agent-sync-agents-factory

Visualizzazione configurazioni predefinite modificate nella console Web

(Autore) Una credenziale trasporto distribuzione Apache Sling - Credenziali utente basate su DistributionTransportSecretProvider author-one-apache-sling-distribution-transport-credentials-user-credentials-based-distributiontransportsecretprovider

Visualizzazione configurazioni predefinite modificate nella console Web

(Pubblicazione) Un agente di distribuzione Apache Sling - Queue Agents Factory publish-one-apache-sling-distribution-agent-queue-agents-factory

Visualizzazione configurazioni predefinite modificate nella console Web

(Pubblicazione) One Adobe Social Sync - Diff Observer Factory publish-one-adobe-social-sync-diff-observer-factory

Visualizzazione configurazioni predefinite modificate nella console Web

(Autore) Un trigger di distribuzione Apache Sling - Factory di trigger pianificati author-one-apache-sling-distribution-trigger-scheduled-triggers-factory

Visualizzazione configurazioni predefinite modificate nella console Web

Modifica eccezione operazione durante l'elaborazione della risposta modify-operation-exception-during-response-processing

Se nel registro è visibile quanto segue:

org.apache.sling.servlets.post.impl.operations.ModifyOperation Exception during response processing.

java.lang.IllegalStateException: This tree does not exist

Verificare quindi che la sezione 2. La creazione dell'utente autorizzato è stata seguita correttamente.

Questa sezione descrive come creare un utente autorizzato, presente in tutte le istanze Publish, e come identificarlo nella configurazione OSGi "Provider segreto" nell’ambiente di authoring. Per impostazione predefinita, l'utente è admin.

L'utente autorizzato deve essere incluso nel gruppo di utenti administrators e le autorizzazioni per tale gruppo non devono essere modificate.

L’utente autorizzato deve disporre esplicitamente dei seguenti privilegi e restrizioni su tutte le istanze Publish:

percorso
jcr:all
rep:glob
/home
X
*/attività/*
/home/users
X
*/attività/*
/home/groups
X
*/attività/*

Come membro del gruppo administrators, l'utente autorizzato deve disporre dei seguenti privilegi su tutte le istanze Publish:

percorso
jcr:all
jcr:read
rep:write
/etc/packages/sling/distribution
X
/libs/sling/distribution
X
/var
X
/var/eventing
X
X
/var/sling/distribution
X
X

Sincronizzazione gruppo utenti non riuscita user-group-sync-failed

Se l’ID Sling corrisponde tra due o più istanze Publish, la sincronizzazione del gruppo di utenti non riesce.

Vedere la sezione 9. ID Sling univoco

Sincronizzazione manuale di utenti e gruppi di utenti manually-syncing-users-and-user-groups

Per configurare o abilitare la sincronizzazione utente, andare al passaggio 1: Agente di distribuzione Apache Sling - Factory agenti di sincronizzazione

Quando un’istanza Publish non è più disponibile when-a-publish-instance-becomes-unavailable

Quando un’istanza Publish non è più disponibile, non deve essere rimossa se ritorna online in futuro. Le modifiche vengono inserite in coda per l'istanza Publish e, quando questa è di nuovo online, vengono elaborate.

Se l’istanza Publish non torna mai online o se è offline in modo permanente, deve essere rimossa perché l’accumulo della coda determina un notevole utilizzo di spazio su disco nell’ambiente di authoring.

Quando un’istanza Publish è inattiva, il registro di authoring presenta eccezioni simili alle seguenti:

28.01.2016 15:57:48.475 ERROR
 [pool-12-thread-34-org_apache_sling_distribution_queue_socialpubsync_endpoint1
 (org/apache/sling/distribution/queue/socialpubsync/endpoint1)]
 org.apache.sling.distribution.agent.impl.SimpleDistributionAgent [agent][socialpubsync] could not deliver package distrpackage_1454014575838_a2b45ec8-0400-42f3-bed8-ae09b66381cb
 org.apache.sling.distribution.packaging.DistributionPackageImportException: failed in importing package ...

Come rimuovere un’istanza di pubblicazione how-to-remove-a-publish-instance

Per rimuovere un'istanza Publish dall'Agente di distribuzione Apache Sling - Factory agenti di sincronizzazione, la coda di distribuzione deve essere vuota e invisibile all'utente.

recommendation-more-help
51c6a92d-a39d-46d7-8e3e-2db9a31c06a2