Creazione di una dimensione di profilo creating-a-custom-profile-dimension

I rapporti possono anche essere creati e gestiti in base ai dati di profilo creati durante l’estensione dello schema del destinatario.

Passaggio 1: estendere lo schema dei destinatari extend-schema

Per aggiungere un nuovo campo del profilo, devi estendere lo schema, segui i passaggi seguenti:

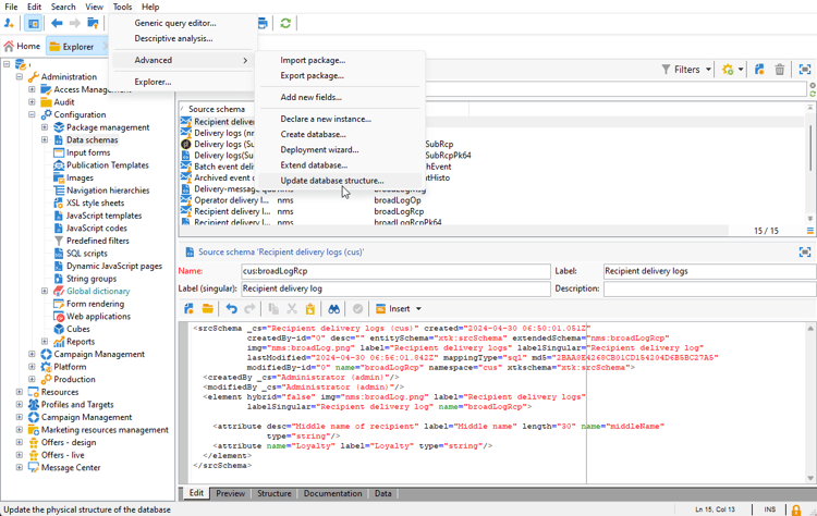
  1. Passare alla cartella Amministrazione > Configurazione > Schemi di dati in Esplora risorse.

  2. Identifica lo schema destinatario personalizzato e selezionalo. Se non hai ancora esteso lo schema predefinito nms:recipient, fai riferimento a questa procedura.

  3. Aggiungi il campo personalizzato all’editor schema.

    Ad esempio, per aggiungere un campo personalizzato Fedeltà nello schema del destinatario:

    code language-none
    <attribute label="Loyalty" name="loyalty" type="string"/>
    

  4. Fai clic su Salva.

  5. Quindi, identifica lo schema broadLogRcp personalizzato e selezionalo. Se non hai ancora esteso lo schema del registro di consegna integrato, fai riferimento a questa procedura.

  6. Aggiungi lo stesso campo personalizzato dello schema Destinatario all’editor schema.

  7. Fai clic su Salva.

  8. Per applicare le modifiche apportate agli schemi, avviare la procedura guidata di aggiornamento del database tramite Strumenti > Avanzate > Aggiorna struttura database ed eseguire Aggiorna struttura database. Ulteriori informazioni

Il nuovo campo del profilo è ora pronto per essere utilizzato e selezionato dai destinatari.

NOTE
Puoi aggiungere al rapporto dinamico solo un massimo di 20 campi personalizzati.

Ora che il campo del profilo è stato creato, è necessario collegarlo alla dimensione di reporting dinamico corrispondente.

Prima di estendere il registro con il campo del profilo, assicurati che la finestra PII sia stata accettata per poter inviare dati PII al rapporto dinamico. Per ulteriori informazioni, consulta questa pagina.

  1. Passare alla cartella Amministrazione > Configurazione > Schemi di dati > Campo di reporting aggiuntivo in Esplora risorse.

  2. Fai clic su Nuovo per creare la dimensione di reporting dinamico corrispondente.

  3. Seleziona Modifica espressione e sfoglia lo schema Destinatario per trovare il campo del profilo creato in precedenza.

  4. Fai clic su Fine.

  5. Digita la dimensione Label, visibile nel reporting dinamico, quindi fai clic su Salva.

Il campo del profilo è ora disponibile come dimensione di profilo nei rapporti. Per eliminare la dimensione del profilo, selezionala e fai clic sull'icona Elimina.

Ora che lo schema del destinatario è stato esteso con questo campo del profilo e che è stata creata la dimensione personalizzata, puoi iniziare a eseguire il targeting dei destinatari nelle consegne.

Passaggio 3: creare un rapporto dinamico per filtrare i destinatari con la dimensione di profilo create-report

Dopo aver inviato la consegna, puoi suddividere i rapporti utilizzando la dimensione del profilo.

  1. Dalla scheda Rapporti, seleziona un rapporto predefinito o fai clic sul pulsante Crea per avviarne uno da zero.

  2. Nella categoria Dimension, fai clic su Profilo, quindi trascina la dimensione del profilo nella tabella a forma libera.

  3. Trascina e rilascia qualsiasi metrica per iniziare a filtrare i dati.

  4. Se necessario, trascina e rilascia una visualizzazione nell’area di lavoro.

recommendation-more-help
7167b251-0f24-48cd-a4e0-234fe2acbdea