Dictionnaire de données de Workfront Data Connect

Cette page contient des informations sur la structure et le contenu des données dans Workfront Data Connect.

NOTE
Les données de Data Connect sont actualisées toutes les 4 heures, de sorte que les modifications récentes peuvent ne pas être immédiatement répercutées.

Types de vue

Il existe plusieurs types de vues que vous pouvez utiliser dans Data Connect pour afficher vos données Workfront de manière à fournir le plus d’insight.

  • Vue actuelle

    La vue actuelle reflète les données de la même manière qu’elles existent dans Workfront, dans chaque objet et dans leur état actuel. Cependant, la latence de navigation est bien inférieure dans Workfront.

  • Vue Événement

    L’affichage Événement suit chaque enregistrement de modification dans Workfront : en d’autres termes, chaque fois qu’un objet change d’état, un enregistrement est créé pour indiquer la date de la modification, l’auteur de la modification et ce qui a été modifié. Par conséquent, cette vue est utile pour les comparaisons ponctuelles. Cette vue inclut uniquement les enregistrements des trois dernières années.

  • Vue Historique quotidien

    La vue Historique quotidien offre une version abrégée de la vue Événement, dans la mesure où elle affiche l'état de chaque objet sur une base quotidienne plutôt que lorsque chaque événement individuel s'est produit. Cette vue est donc utile pour l’analyse des tendances.

Diagrammes de relation d’entité

Les objets dans Workfront (et, par conséquent, dans votre lac de données Data Connect) sont définis non seulement par leurs valeurs individuelles, mais également par leurs relations avec d’autres objets.

Les diagrammes de relation d’entité (ERD) ci-dessous fournissent un mappage de haut niveau des relations d’objet dans Data Connect pour les objets Workfront principaux.

IMPORTANT
Les diagrammes sont centrés autour d’objets uniques et ne représentent pas un diagramme de relation d’entité complet pour l’ensemble de l’application Workfront.

Ces diagrammes sont destinés à fournir des exemples de la manière dont les relations peuvent être utilisées pour joindre des données à des objets adjacents.

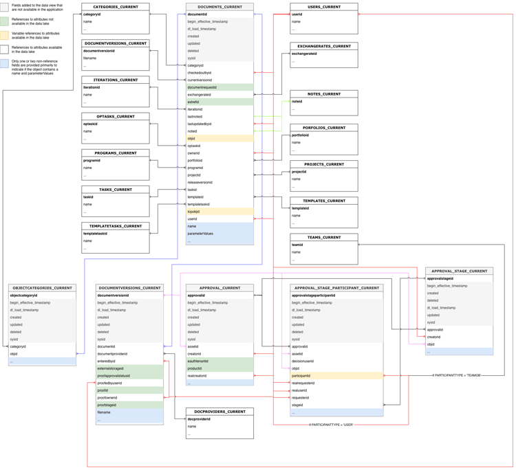
Exemples de diagrammes de relation d’entité

Développez pour afficher les exemples de diagrammes.
note tip
TIP
Pour afficher un diagramme plus détaillé, cliquez avec le bouton droit de la souris sur l’image et sélectionnez Ouvrir l’image dans un nouvel onglet.

Affectations

Diagramme de relation de l’entité Affectations

Documents et approbations de documents

Diagramme de relation entre les documents et l’entité d’approbation de document

Heures et feuilles de temps

Diagramme de relation de lentité Heures et feuilles de temps

Problèmes

Diagramme de relation d’entité Événements

Projets

Diagramme de relation d’entité Projets

Tâches

Diagramme de relation d’entité Tâches

Utilisateurs et utilisatrices

Diagramme de relation d’entité utilisateurs

Types de date

Plusieurs objets de date fournissent des informations sur le moment où des événements spécifiques se produisent.

  • DL_LOAD_TIMESTAMP : cette date est mise à jour une fois l’actualisation des données terminée avec succès et inclut l’horodatage du début de la tâche d’actualisation qui a fourni la dernière version d’un enregistrement.
  • CALENDAR_DATE : cette date est uniquement présente dans la vue Historique quotidien. La vue Historique quotidien fournit un enregistrement de l’aspect des données à 11 :59 UTC pour chaque date spécifiée dans CALENDAR_DATE.
  • BEGIN_EFFECTIVE_TIMESTAMP : cette date est présente dans les vues Événement et Historique quotidien et représente l'heure à laquelle un enregistrement devient la valeur actuelle dans l'application.
  • END_EFFECTIVE_TIMESTAMP : Cette date est présente dans les vues Événement et Historique quotidien et enregistre exactement le moment où un enregistrement est passé de la valeur de la ligne active à une valeur d'une autre ligne. Pour permettre la comparaison entre les requêtes sur BEGIN_EFFECTIVE_TIMESTAMP et END_EFFECTIVE_TIMESTAMP, cette valeur n’est jamais nulle, même s’il n’existe aucune nouvelle valeur. Dans le cas où un enregistrement est toujours valide (c’est-à-dire, que la valeur n’a pas changé), END_EFFECTIVE_TIMESTAMP aura une valeur de 2300-01-01.

Table de terminologie

Le tableau suivant met en corrélation les noms d’objet dans Workfront (ainsi que leurs noms dans l’interface et l’API) avec leurs noms équivalents dans Data Connect et inclut des champs de référence pour chaque objet avec d’autres objets Workfront.

NOTE
De nouveaux champs peuvent être ajoutés aux vues d’objet sans préavis pour prendre en charge l’évolution des besoins en données de l’application Workfront. Nous vous déconseillons d’utiliser des requêtes « SELECT » lorsque le destinataire des données en aval n’est pas prêt à gérer des colonnes supplémentaires au fur et à mesure de leur ajout.

Si le changement de nom ou la suppression d’une colonne est nécessaire, nous vous avertirons à l’avance de ces modifications.

Niveau d’accès

Nom de l’entité Workfront
Références d’interface
Référence d’API
Libellé de l’API
Vues du lac de données
Niveau d’accès
Niveau d’accès
ACSLVL
Niveau d’accès
ACCESSLEVELS_CURRENT
ACCESSLEVELS_DAILY_HISTORY
ACCESSLEVELS_EVENT
Principal/Clé étrangère
Type
Table connexe
Champ associé
ACCESSLEVELID
PK
-
-
APPGLOBALID
-
Pas une relation ; utilisé à des fins d’application interne.
LASTUPDATEDBYID
FK
USERS_CURRENT
USERID
ID D’ACCESSLEVEL HÉRITÉ
-
Pas une relation ; utilisé à des fins d’application interne.
OBJID
FK
Variable, basée sur OBJCODE
Clé primaire/ID de l’objet identifié dans le champ OBJCODE
SYSID
-
Pas une relation ; utilisé à des fins d’application interne.

Règle d'accès

Nom de l’entité Workfront
Références d’interface
Référence d’API
Libellé de l’API
Vues du lac de données
Règle d'accès
Partager
ACSRUL
Partager
ACCESSRULES_CURRENT
ACCESSRULES_DAILY_HISTORY
ACCESSRULES_EVENT
Principal/Clé étrangère
Type
Table connexe
Champ associé
ACCESSORID
FK
Variable, basée sur ACCESSOROBJCODE
Clé primaire/ID de l’objet identifié dans le champ ACCESSOROBJCODE
ACCESSRULEID
PK
-
-
ANCESTORID
PK
Variable, basée sur ANCESTOROBJCODE
Clé primaire/ID de l’objet identifié dans le champ ANCESTOROBJCODE
LASTUPDATEDBYID
FK
USERS_CURRENT
USERID
SECURITYOBJID
FK
Variable, basée sur SECURITYOBJCODE
Clé primaire/ID de l’objet identifié dans le champ SECURITYOBJCODE
SYSID
-
Pas une relation ; utilisé à des fins d’application interne.

Chemin d'approbation

Nom de l’entité Workfront
Références d’interface
Référence d’API
Libellé de l’API
Vues du lac de données
Chemin d'approbation
Chemin d'approbation
ARVPTH
Approbation
APPROVALPATHS_CURRENT
APPROVALPATHS_DAILY_HISTORY
APPROVALPATHS_EVENT
Principal/Clé étrangère
Type
Table connexe
Champ associé
APPROVALPATHID
PK
-
-
APPROVALPROCESSID
FK
APPROVALPROCESSES_CURRENT
APPROVALPROCESSID
ENTEREDBYID
FK
USERS_CURRENT
USERID
GLOBALPATHID
-
Pas une relation ; utilisé à des fins d’application interne.
LASTUPDATEDBYID
FK
USERS_CURRENT
USERID
SYSID
-
Pas une relation ; utilisé à des fins d’application interne.

Processus d’approbation

Nom de l’entité Workfront
Références d’interface
Référence d’API
Libellé de l’API
Vues du lac de données
Processus d’approbation
Processus d’approbation
ARVPRC
Processus d’approbation
APPROVALPROCESSES_CURRENT
APPROVALPROCESSES_DAILY_HISTORY
APPROVALPROCESSES_EVENT
Principal/Clé étrangère
Type
Table connexe
Champ associé
APPROVALPROCESSID
PK
-
-
ENTEREDBYID
FK
USERS_CURRENT
USERID
LASTUPDATEDBYID
FK
USERS_CURRENT
USERID
SYSID
-
Pas une relation ; utilisé à des fins d’application interne.

Étape d’approbation

Nom de l’entité Workfront
Références d’interface
Référence d’API
Libellé de l’API
Vues du lac de données
Étape d’approbation
Étape d’approbation
ARVSTP
Étape d’approbation
APPROVALSTEPS_CURRENT
APPROVALSTEPS_DAILY_HISTORY
APPROVALSTEPS_EVENT
Principal/Clé étrangère
Type
Table connexe
Champ associé
APPROVALPATHID
FK
APPROVALPATHS_CURRENT
APPROVALPATHID
APPROVALSTEPID
PK
-
-
SYSID
-
Pas une relation ; utilisé à des fins d’application interne.

Statut de l'approbateur

Nom de l’entité Workfront
Références d’interface
Référence d’API
Libellé de l’API
Vues du lac de données
Statut de l'approbateur
Statut de l'approbateur
ARVSTS
ApproverStatus
APPROVERSTATUSES_CURRENT
APPROVERSTATUSES_DAILY_HISTORY
APPROVERSTATUSES_EVENT
Principal/Clé étrangère
Type
Table connexe
Champ associé
APPROVERSTATUSID
PK
-
-
APPROVABLEOBJID
FK
Variable, basée sur APPROVABLEOBJCODE
Clé primaire/ID de l'objet identifié dans le champ APPROVABLEOBJCODE
APPROVALSTEPID
FK
APPROVALSTEPS_CURRENT
APPROVALSTEPID
APPROVEDBYID
FK
USERS_CURRENT
USERID
DELEGATEUSERID
FK
USERS_CURRENT
USERID
LASTUPDATEDBYID
FK
USERS_CURRENT
USERID
OPTASKID
FK
OPTASKS_CURRENT
OPTASKID
OVERRIDDENUSERID
FK
USERS_CURRENT
USERID
PROJECTID
FK
PROJECTS_CURRENT
PROJECTID
STEPAPPROVERID
FK
USERS_CURRENT
USERID
SYSYSYID
-
Pas une relation ; utilisé à des fins d’application interne.
TASKID
FK
TASKS_CURRENT
TASKID
WILDCARDUSERID
FK
USERS_CURRENT
USERID

Affectation

Nom de l’entité Workfront
Références d’interface
Référence d’API
Libellé de l’API
Vues du lac de données
Affectation
Affectation
ASSGN
Affectation
ASSIGNMENTS_CURRENT
ASSIGNMENTS_DAILY_HISTORY
ASSIGNMENTS_EVENT
Principal/Clé étrangère
Type
Table connexe
Champ associé
ASSIGNEDBYID
FK
USERS_CURRENT
USERID
ASSIGNEDTOID
FK
USERS_CURRENT
USERID
ASSIGNMENTID
PK
-
-
CATEGORYID
FK
CATEGORIES_CURRENT
CATEGORYID
CLASSIFIERID
FK
CLASSIFIER_CURRENT
CLASSIFIERID
LASTUPDATEDBYID
FK
USERS_CURRENT
USERID
OPTASKID
FK
OPTASKS_CURRENT
OPTASKID
PRIVATERATECARDID
FK
RATECARD_CURRENT
RATECARDID
PROJECTID
FK
PROJECTS_CURRENT
PROJECTID
ROLEID
FK
ROLES_CURRENT
ROLEID
TASKID
FK
TASKS_CURRENT
TASKID
TEAMID
FK
TEAMS_CURRENT
TEAMID

Approbations en attente

Nom de l’entité Workfront
Références d’interface
Référence d’API
Libellé de l’API
Vues du lac de données
Approbations en attente
Approbations en attente
AWAPVL
Approbations en attente
AWAITINGAPPROVALS_CURRENT
AWAITINGAPPROVALS_DAILY_HISTORY
AWAITINGAPPROVALS_EVENT
Principal/Clé étrangère
Type
Table connexe
Champ associé
ACCESSREQUESTID
-
Le tableau des demandes d'accès n'est pas pris en charge actuellement
ID APPROUVABLE
FK
-
Pas une relation ; utilisé à des fins d’application interne.
APPROVERID
FK
USERS_CURRENT
USERID
EN ATTENTE DE VALIDITÉ
PK
-
-
DOCUMENTID
FK
DOCUMENTS_CURRENT
DOCUMENTID
DOCUMENTVERSIONID
FK
DOCUMENTVERSIONS_CURRENT
DOCUMENTVERSIONID
OPTASKID
FK
OPTASKS_CURRENT
OPTASKID
PROJECTID
FK
PROJECTS_CURRENT
PROJECTID
ROLEID
FK
ROLES_CURRENT
ROLEID
SUBMITTEDBYID
FK
USERS_CURRENT
USERID
SYSID
-
Pas une relation ; utilisé à des fins d’application interne.
TASKID
FK
TASKS_CURRENT
TASKID
TEAMID
FK
TEAMS_CURRENT
TEAMID
TIMESHEETID
FK
TIMESHEETS_CURRENT
TIMESHEETID
USERID
FK
USERS_CURRENT
USERID

Niveau de référence

Nom de l’entité Workfront
Références d’interface
Référence d’API
Libellé de l’API
Vues du lac de données
Niveau de référence
Niveau de référence
AVEUGLE
Niveau de référence
BASELINES_CURRENT
BASELINES_DAILY_HISTORY
BASELINES_EVENT
Principal/Clé étrangère
Type
Table connexe
Champ associé
BASELINEID
PK
-
-
EXCHANGERATEID
FK
EXCHANGERATES_CURRENT
EXCHANGERATEID
PROJECTID
FK
PROJECTS_CURRENT
PROJECTID
SYSID
-
Pas une relation ; utilisé à des fins d’application interne.

Tâche de ligne de base

Nom de l’entité Workfront
Références d’interface
Référence d’API
Libellé de l’API
Vues du lac de données
Tâche de ligne de base
Tâche de ligne de base
BSTSK
Tâche de ligne de base
BASELINETASKS_CURRENT
BASELINETASKS_DAILY_HISTORY
BASELINETASKS_EVENT
Principal/Clé étrangère
Type
Table connexe
Champ associé
BASELINEID
FK
BASELINES_CURRENT
BASELINEID
BASELINETASKID
PK
-
-
EXCHANGERATEID
FK
EXCHANGERATES_CURRENT
EXCHANGERATEID
PROJECTID
FK
PROJECTS_CURRENT
PROJECTID
SYSID
-
Pas une relation ; utilisé à des fins d’application interne.
TASKID
FK
TASKS_CURRENT
TASKID

Taux de facturation

Nom de l’entité Workfront
Références d’interface
Référence d’API
Libellé de l’API
Vues du lac de données
Taux de facturation
Taux ou taux de remplacement
TAUX
Taux de facturation
RATES_CURRENT
RATES_DAILY_HISTORY
RATES_EVENT
Principal/Clé étrangère
Type
Table connexe
Champ associé
ASSIGNMENTID
FK
ASSIGNMENTS_CURRENT
ASSIGNMENTID
CLASSIFIERID
FK
CLASSIFIER_CURRENT
CLASSIFIERID
EXCHANGERATEID
FK
EXCHANGERATES_CURRENT
EXCHANGERATEID
NLBRCATEGORYID
FK
NLBRCATEGORIES_CURRENT
NLBRCATEGORYID
NONLABORRESOURCEID
FK
NONLABORRESOURCES_CURRENT
NONLABORRESOURCEID
OBJID
FK
Variable, basée sur OBJCODE
Clé primaire/ID de l’objet identifié dans le champ OBJCODE
PROJECTID
FK
PROJECTS_CURRENT
PROJECTID
RATECARDID
FK
RATECARD_CURRENT
RATECARDID
RATEID
PK
-
-
ROLEID
FK
ROLES_CURRENT
ROLEID
SOURCERATECARDID
FK
RATECARD_CURRENT
RATECARDID
SYSID
-
Pas une relation ; utilisé à des fins d’application interne.
TEMPLATEID
FK
TEMPLATES_CURRENT
TEMPLATEID
USERID
FK
USERS_CURRENT
USERID

Enregistrement de facturation

Nom de l’entité Workfront
Références d’interface
Référence d’API
Libellé de l’API
Vues du lac de données
Enregistrement de facturation
Enregistrement de facturation
FACTURE
Enregistrement de facturation
BILLINGRECORDS_CURRENT
BILLINGRECORDS_DAILY_HISTORY
BILLINGRECORDS_EVENT
Principal/Clé étrangère
Type
Table connexe
Champ associé
BILLINGRECORDID
PK
-
-
CATEGORYID
FK
CATEGORIES_CURRENT
CATEGORYID
EXCHANGERATEID
FK
EXCHANGERATES_CURRENT
EXCHANGERATEID
INVOICEID
-
Table des factures non prise en charge actuellement
LASTUPDATEDBYID
FK
USERS_CURRENT
USERID
PROJECTID
FK
PROJECTS_CURRENT
PROJECTID
SYSID
-
Pas une relation ; utilisé à des fins d’application interne.

Réservation

Nom de l’entité Workfront
Références d’interface
Référence d’API
Libellé de l’API
Vues du lac de données
Réservation
Réservation
RÉSERVATION
Réservation
BOOKINGS_CURRENT
BOOKINGS_DAILY_HISTORY
BOOKINGS_EVENT
Principal/Clé étrangère
Type
Table connexe
Champ associé
BOOKINGID
PK
-
-
ENTEREDBYID
FK
USERS_CURRENT
USERID
LASTUPDATEDBYID
FK
USERS_CURRENT
USERID
NLBRCATEGORYID
FK
NLBRCATEGORIES_CURRENT
NLBRCATEGORYID
NONLABORRESOURCEID
FK
NONLABORRESOURCES_CURRENT
NONLABORRESOURCEID
OBJID
FK
Variable, basée sur OBJCODE
Clé primaire/ID de l’objet identifié dans le champ OBJCODE
PROJECTID
FK
PROJECTS_CURRENT
PROJECTID
SYSID
-
Pas une relation ; utilisé à des fins d’application interne.
TASKID
FK
TASKS_CURRENT
TASKID
TEMPLATEID
FK
TEMPLATES_CURRENT
TEMPLATEID
TEMPLATETASKID
FK
TEMPLATETASKS_CURRENT
TEMPLATETASKID
TOPOBJID
FK
Variable, basée sur TOPOBJCODE
Clé primaire/ID de l'objet identifié dans le champ TOPOBJCODE

Profil professionnel

Nom de l’entité Workfront
Références d’interface
Référence d’API
Libellé de l’API
Vues du lac de données
Profil professionnel
Profil professionnel
BSNPRF
BusinessProfile
BUSINESSPROFILE_CURRENT
BUSINESSPROFILE_DAILY_HISTORY
BUSINESSPROFILE_EVENT
Principal/Clé étrangère
Type
Table connexe
Champ associé
ACCESSLEVELID
FK
ACCESSLEVELS_CURRENT
ACCESSLEVELID
BUSINESSPROFILEID
PK
-
-
ENTEREDBYID
FK
USERS_CURRENT
USERID
GROUPID
FK
GROUPS_CURRENT
GROUPID
LASTUPDATEDBYID
FK
USERS_CURRENT
USERID
SYSID
-
Pas une relation ; utilisé à des fins d’application interne.

Règles métier

Nom de l’entité Workfront
Références d’interface
Référence d’API
Libellé de l’API
Vues du lac de données
Règles métier
Règles métier
BNRUL
Règles métier
BUSINESSRULE_CURRENT
BUSINESSRULE_DAILY_HISTORY
BUSINESSRULE_EVENT
Principal/Clé étrangère
Type
Table connexe
Champ associé
BUSINESSRULEID
PK
-
-
ENTEREDBYID
FK
USERS_CURRENT
USERID
LASTUPDATEDBYID
FK
USERS_CURRENT
USERID
SYSID
-
Pas une relation ; utilisé à des fins d’application interne.

Catégorie

Nom de l’entité Workfront
Références d’interface
Référence d’API
Libellé de l’API
Vues du lac de données
Catégorie
Formulaire personnalisé
VINGT
Catégorie
CATEGORIES_CURRENT
CATEGORIES_DAILY_HISTORY
CATEGORIES_EVENT
Principal/Clé étrangère
Type
Table connexe
Champ associé
CATEGORYID
PK
-
-
ENTEREDBYID
FK
USERS_CURRENT
USERID
GROUPID
FK
GROUPS_CURRENT
GROUPID
LASTUPDATEDBYID
FK
USERS_CURRENT
USERID
SYSID
-
Pas une relation ; utilisé à des fins d’application interne.

Paramètre de catégorie

Nom de l’entité Workfront
Références d’interface
Référence d’API
Libellé de l’API
Vues du lac de données
Paramètre de catégorie
Champs de formulaire personnalisés
CTGYPA
Paramètre de catégorie
CATEGORIESPARAMETERS_CURRENT
CATEGORIESPARAMETERS_DAILY_HISTORY
CATEGORIESPARAMETERS_EVENT
Principal/Clé étrangère
Type
Table connexe
Champ associé
CATEGORIESPARAMETERID
PK
-
-
CATEGORYID
FK
CATEGORIES_CURRENT
CATEGORYID
PARAMETERGROUPID
FK
PARAMETERGROUPS_CURRENT
PARAMETERGROUPID
PARAMETERID
FK
PARAMETERS_CURRENT
PARAMETERID
SYSID
-
Pas une relation ; utilisé à des fins d’application interne.

Classificateur

Nom de l’entité Workfront
Références d’interface
Référence d’API
Libellé de l’API
Vues du lac de données
Classificateur
Emplacement
CLSF
Emplacement
CLASSIFIER_CURRENT
CLASSIFIER_DAILY_HISTORY
CLASSIFIER_EVENT
Principal/Clé étrangère
Type
Table connexe
Champ associé
CLASSIFIERID
PK
-
-
ENTEREDBYID
FK
USERS_CURRENT
USERID
LASTUPDATEDBYID
FK
USERS_CURRENT
USERID
PARENTID
FK
CLASSIFIER_CURRENT
CLASSIFIERID
SYSID
-
Pas une relation ; utilisé à des fins d’application interne.

Entreprise

Nom de l’entité Workfront
Références d’interface
Référence d’API
Libellé de l’API
Vues du lac de données
Entreprise
Entreprise
CMPY
Entreprise
COMPANIES_CURRENT
COMPANIES_DAILY_HISTORY
COMPANIES_EVENT
Principal/Clé étrangère
Type
Table connexe
Champ associé
CATEGORYID
FK
CATEGORIES_CURRENT
CATEGORYID
COMPANYID
PK
-
-
ENTEREDBYID
FK
USERS_CURRENT
USERID
GROUPID
FK
GROUPS_CURRENT
GROUPID
LASTUPDATEDBYID
FK
USERS_CURRENT
USERID
PRIVATERATECARDID
FK
RATECARD_CURRENT
RATECARDID
SYSID
-
Pas une relation ; utilisé à des fins d’application interne.

Trimestre personnalisé

Nom de l’entité Workfront
Références d’interface
Référence d’API
Libellé de l’API
Vues du lac de données
Trimestre personnalisé
Trimestre personnalisé
DÉMARRER
Trimestre personnalisé
CUSTOMQUARTERS_CURRENT
CUSTOMQUARTERS_DAILY_HISTORY
CUSTOMQUARTERS_EVENT
Principal/Clé étrangère
Type
Table connexe
Champ associé
CUSTOMQUARTERID
PK
-
-
SYSID
-
Pas une relation ; utilisé à des fins d’application interne.

Énumération personnalisée

Nom de l’entité Workfront
Références d’interface
Référence d’API
Libellé de l’API
Vues du lac de données
CustomEnum
Statut, Priorité, Gravité, Statut
SYSTÈME
Énumération personnalisée
CUSTOMENUMS_CURRENT
CUSTOMENUMS_DAILY_HISTORY
CUSTOMENUMS_EVENT
Principal/Clé étrangère
Type
Table connexe
Champ associé
CUSTOMENUMID
PK
-
-
ENTEREDBYID
FK
USERS_CURRENT
USERID
GROUPID
FK
GROUPS_CURRENT
GROUPID
LASTUPDATEDBYID
FK
USERS_CURRENT
USERID
SYSID
-
Pas une relation ; utilisé à des fins d’application interne.
NOTE
Le type d’enregistrement est identifié via la propriété enumClass . Voici les types attendus :
  • CONDITION_OPTASK
  • > CONDITION_PROJ
  • > CONDITION_TASK
  • > PRIORITY_OPTASK
  • > PRIORITY_PROJ
  • > PRIORITY_TASK
  • > SEVERITY_OPTASK
  • > STATUS_OPTASK
  • > STATUS_PROJ
  • > STATUS_TASK

Document

Nom de l’entité Workfront
Références d’interface
Référence d’API
Libellé de l’API
Vues du lac de données
Document
Document
DOCU
Document
DOCUMENTS_CURRENT
DOCUMENTS_DAILY_HISTORY
DOCUMENTS_EVENT
Principal/Clé étrangère
Type
Table connexe
Champ associé
CATEGORYID
FK
CATEGORIES_CURRENT
CATEGORYID
CHECKEDOUTBYID
FK
USERS_CURRENT
USERID
DOCUMENTID
PK
-
-
DOCUMENTREQUESTID
-
Le tableau de demande de document n’est actuellement pas pris en charge
EXCHANGERATEID
FK
EXCHANGERATES_CURRENT
EXCHANGERATEID
ITÉRATIONID
FK
ITÉRATIONS_CURRENT
ITÉRATIONID
LASTNOTEID
FK
NOTES_CURRENT
NOTEID
LASTUPDATEDBYID
FK
USERS_CURRENT
USERID
NOTEID
FK
NOTES_CURRENT
NOTEID
OBJID
FK
Variable, basée sur OBJCODE
Clé primaire/ID de l’objet identifié dans le champ OBJCODE
OPTASKID
FK
OPTASKS_CURRENT
OPTASKID
OWNERID
FK
USERS_CURRENT
USERID
PORTFOLIOID
FK
PORTFOLIOS_CURRENT
PORTFOLIOID
PROGRAMID
FK
PROGRAMMES_ACTUELS
PROGRAMID
PROJECTID
FK
PROJECTS_CURRENT
PROJECTID
RELEASEVERSIONID
-
Le tableau des versions de version n’est actuellement pas pris en charge
SYSID
-
Pas une relation ; utilisé à des fins d’application interne.
TASKID
FK
TASKS_CURRENT
TASKID
TEMPLATEID
FK
TEMPLATES_CURRENT
TEMPLATEID
TEMPLATETASKID
FK
TEMPLATETASKS_CURRENT
TEMPLATETASKID
TOPOBJID
FK
Variable, basée sur TOPOBJCODE
Clé primaire/ID de l'objet identifié dans le champ TOPOBJCODE
USERID
FK
USERS_CURRENT
USERID

Approbation du document

Nom de l’entité Workfront
Références d’interface
Référence d’API
Libellé de l’API
Vues du lac de données
Approbation du document
Approbation du document
DOCAPL
Approbation du document
DOCAPPROVALS_CURRENT
DOCAPPROVALS_DAILY_HISTORY
DOCAPPROVALS_EVENT
Principal/Clé étrangère
Type
Table connexe
Champ associé
APPROVERID
FK
USERS_CURRENT
USERID
DOCAPPROVALID
PK
-
-
DOCUMENTID
FK
DOCUMENTS_CURRENT
DOCUMENTID
NOTEID
FK
NOTES_CURRENT
NOTEID
ID DU DEMANDEUR
FK
USERS_CURRENT
USERID
SYSID
-
Pas une relation ; utilisé à des fins d’application interne.

Approbation du document (NOUVEAU)

Disponibilité limitée des clients

Nom de l’entité Workfront
Références d’interface
Référence d’API
Libellé de l’API
Vues du lac de données
Approbation du document
Approbation
S/O
S/O
APPROVAL_CURRENT
APPROVAL_DAILY_HISTORY
APPROVAL_EVENT
Principal/Clé étrangère
Type
Table connexe
Champ associé
APPROVALID
PK
-
REMARQUE : il s'agit également de l'ID de l'objet DOCUMENTVERSION auquel l'approbation est associée.
ASSETID
FK
Variable, basée sur ASSETTYPE
Clé primaire/ID de l’objet identifié dans le champ ASSETTYPE
CREATORID
FK
USERS_CURRENT
USERID
EAUTHTENANTID
-
Pas une relation ; utilisé à des fins d’application interne.
PRODUCTID
-
Pas une relation ; utilisé à des fins d’application interne.
REALCREATORID
FK
USERS_CURRENT
USERID

Étape d'approbation du document (NOUVEAU)

Disponibilité limitée des clients

Nom de l’entité Workfront
Références d’interface
Référence d’API
Libellé de l’API
Vues du lac de données
Étape d’approbation du document
Étape d’approbation
S/O
S/O
APPROVAL_STAGE_CURRENT
APPROVAL_STAGE_DAILY_HISTORY
APPROVAL_STAGE_EVENT
Principal/Clé étrangère
Type
Table connexe
Champ associé
APPROVALID
FK
APPROVAL_CURRENT
APPROVALID
APPROVALSTAGEID
PK
-
-
CREATORID
FK
USERS_CURRENT
USERID
OBJID
FK
Variable, basée sur OBJCODE
Clé primaire/ID de l’objet identifié dans le champ OBJCODE

Participants à l'étape d'approbation du document (NOUVEAU)

Disponibilité limitée des clients

Nom de l’entité Workfront
Références d’interface
Référence d’API
Libellé de l’API
Vues du lac de données
Personne participant à l’étape d’approbation du document
Décisions d'approbation
S/O
S/O
APPROVAL_STAGE_PARTICIPANT_CURRENT
APPROVAL_STAGE_PARTICIPANT_DAILY_HISTORY
APPROVAL_STAGE_PARTICIPANT_EVENT
Principal/Clé étrangère
Type
Table connexe
Champ associé
APPROVALID
FK
APPROVAL_CURRENT
APPROVALID
APPROVALSTAGEPARTICIPANTID/td>
PK
-
-
ASSETID
FK
Variable, basée sur ASSETTYPE
Clé primaire/ID de l’objet identifié dans le champ ASSETTYPE
DECISIONUSERID
FK
USERS_CURRENT
USERID
OBJID
FK
Variable, basée sur OBJCODE
Clé primaire/ID de l’objet identifié dans le champ OBJCODE
PARTICIPANTID
FK
Variable, basée sur PARTICIPANTTYPE
Clé primaire/ID de l’objet identifié dans le champ PARTICIPANTTYPE
REALREQUESTORID
FK
USERS_CURRENT
USERID
REALUSERID
FK
USERS_CURRENT
USERID
ID DU DEMANDEUR
FK
USERS_CURRENT
USERID
STAGEID
FK
APPROVAL_STAGE_CURRENT
STAGEID

Dossier de documents

Nom de l’entité Workfront
Références d’interface
Référence d’API
Libellé de l’API
Vues du lac de données
Dossier de documents
Dossier de documents
DOCFLD
DocsFolders
DOCFOLDERS_CURRENT
DOCFOLDERS_DAILY_HISTORY
DOCFOLDERS_EVENT
Principal/Clé étrangère
Type
Table connexe
Champ associé
DOCFOLDERID
PK
-
-
ENTEREDBYID
FK
USERS_CURRENT
USERID
ID DE PROBLÈME
FK
OPTASKS_CURRENT
OPTASKID
ITÉRATIONID
FK
ITÉRATIONS_CURRENT
ITÉRATIONID
LINKEDFOLDERID
FK
LINKEDFOLDERS_CURRENT
LINKEDFOLDERID
PARENTID
FK
DOCFOLDERS_CURRENT
DOCFOLDERID
PORTFOLIOID
FK
PORTFOLIOS_CURRENT
PORTFOLIOID
PROGRAMID
FK
PROGRAMMES_ACTUELS
PROGRAMID
PROJECTID
FK
PROJECTS_CURRENT
PROJECTID
SYSID
-
Pas une relation ; utilisé à des fins d’application interne.
TASKID
FK
TASKS_CURRENT
TASKID
TEMPLATEID
FK
TEMPLATES_CURRENT
TEMPLATEID
TEMPLATETASKID
FK
TEMPLATETASKS_CURRENT
TEMPLATETASKID
USERID
FK
USERS_CURRENT
USERID

Métadonnées du fournisseur de documents

Nom de l’entité Workfront
Références d’interface
Référence d’API
Libellé de l’API
Vues du lac de données
Métadonnées du fournisseur de documents
Métadonnées du fournisseur de documents
DOCUMENT
DocumentProviderMetadata
DOCPROVIDERMETA_CURRENT
DOCPROVIDERMETA_DAILY_HISTORY
DOCPROVIDERMETA_EVENT
Principal/Clé étrangère
Type
Table connexe
Champ associé
DOCPROVIDERMETAID
PK
-
-
SYSID
-
Pas une relation ; utilisé à des fins d’application interne.

Fournisseur de documents

Nom de l’entité Workfront
Références d’interface
Référence d’API
Libellé de l’API
Vues du lac de données
Fournisseur de documents
Fournisseur de documents
DOCPRO
Fournisseur de documents
DOCPROVIDERS_CURRENT
DOCPROVIDERS_DAILY_HISTORY
DOCPROVIDERS_EVENT
Principal/Clé étrangère
Type
Table connexe
Champ associé
DOCPROVIDERCONFIGID
FK
DOCPROVIDERCONFIG_CURRENT
DOCPROVIDERCONFIGID
DOCPROVIDERID
PK
-
-
OWNERID
FK
USERS_CURRENT
USERID
SYSID
-
Pas une relation ; utilisé à des fins d’application interne.

Configuration du fournisseur de documents

Nom de l’entité Workfront
Références d’interface
Référence d’API
Libellé de l’API
Vues du lac de données
Configuration du fournisseur de documents
Configuration du fournisseur de documents
DOCCFG
DocumentProviderConfig
DOCPROVIDERCONFIG_CURRENT
DOCPROVIDERCONFIG_DAILY_HISTORY
DOCPROVIDERCONFIG_EVENT
Principal/Clé étrangère
Type
Table connexe
Champ associé
DOCPROVIDERCONFIGID
PK
-
-
SYSID
-
Pas une relation ; utilisé à des fins d’application interne.

Version du document

Nom de l’entité Workfront
Références d’interface
Référence d’API
Libellé de l’API
Vues du lac de données
Version du document
Version du document
DOCV
Version du document
DOCUMENTVERSIONS_CURRENT
DOCUMENTVERSIONS_DAILY_HISTORY
DOCUMENTVERSIONS_EVENT
Principal/Clé étrangère
Type
Table connexe
Champ associé
DOCUMENTID
FK
DOCUMENTS_CURRENT
DOCUMENTID
DOCUMENTPROVIDERID
FK
DOCPROVIDERS_CURRENT
DOCUMENTPROVIDERID
DOCUMENTVERSIONID
PK
-
-
ENTEREDBYID
FK
USERS_CURRENT
USERID
EXTERNALSTORAGEID
-
ID externe dans le système de stockage externe
PROOFAPPROVALSTATUSID
-
Le tableau Statut d'approbation de l'épreuve n'est pas pris en charge actuellement
PROOFEDBYUSERID
FK
USERS_CURRENT
USERID
PROOFID
-
La table d'épreuve n'est pas prise en charge actuellement
PROOFOWNERID
FK
USERS_CURRENT
USERID
PROOFSTAGEID
FK
-
Le tableau Étape de l'épreuve n'est pas pris en charge actuellement
SYSID
-
Pas une relation ; utilisé à des fins d’application interne.

Taux de change

Nom de l’entité Workfront
Références d’interface
Référence d’API
Libellé de l’API
Vues du lac de données
Taux de change
Taux de change
EXRATE
Taux de change
EXCHANGERATES_CURRENT
EXCHANGERATES_DAILY_HISTORY
EXCHANGERATES_EVENT
Principal/Clé étrangère
Type
Table connexe
Champ associé
EXCHANGERATEID
PK
-
-
PROJECTID
FK
PROJECTS_CURRENT
PROJECTID
SYSID
-
Pas une relation ; utilisé à des fins d’application interne.
TEMPLATEID
FK
TEMPLATES_CURRENT
TEMPLATEID

Frais

Nom de l’entité Workfront
Références d’interface
Référence d’API
Libellé de l’API
Vues du lac de données
Frais
Frais
EXPNS
Frais
EXPENSES_CURRENT
EXPENSES_DAILY_HISTORY
EXPENSES_EVENT
Principal/Clé étrangère
Type
Table connexe
Champ associé
BILLINGRECORDID
FK
BILLINGRECORDS_CURRENT
BILLINGRECORDID
CATEGORYID
FK
CATEGORIES_CURRENT
CATEGORYID
ENTEREDBYID
FK
USERS_CURRENT
USERID
EXCHANGERATEID
FK
EXCHANGERATES_CURRENT
EXCHANGERATEID
EXPENSEID
PK
-
-
EXPENSETYPEID
FK
EXPENSETYPES_CURRENT
EXPENSETYPEID
LASTUPDATEDBYID
FK
USERS_CURRENT
USERID
OBJID
FK
Variable, basée sur OBJCODE
Clé primaire/ID de l’objet identifié dans le champ OBJCODE
PROJECTID
FK
PROJECTS_CURRENT
PROJECTID
SYSID
-
Pas une relation ; utilisé à des fins d’application interne.
TASKID
FK
TASKS_CURRENT
TASKID
TEMPLATEID
FK
TEMPLATES_CURRENT
TEMPLATEID
TEMPLATETASKID
FK
TEMPLATETASKS_CURRENT
TEMPLATETASKID
TOPOBJID
FK
Variable, basée sur TOPBJCODE
Clé primaire/ID de l'objet identifié dans le champ TOPBJCODE

Type de frais

Nom de l’entité Workfront
Références d’interface
Référence d’API
Libellé de l’API
Vues du lac de données
Type de frais
Type de frais
EXPTYP
Type de frais
EXPENSETYPES_CURRENT
EXPENSETYPES_DAILY_HISTORY
EXPENSETYPES_EVENT
Principal/Clé étrangère
Type
Table connexe
Champ associé
APPGLOBALID
-
Pas une relation ; utilisé à des fins d’application interne.
EXPENSETYPEID
PK
-
-
OBJID
FK
Variable, basée sur OBJCODE
Clé primaire/ID de l’objet identifié dans le champ OBJCODE
SYSID
-
Pas une relation ; utilisé à des fins d’application interne.

Groupe

Nom de l’entité Workfront
Références d’interface
Référence d’API
Libellé de l’API
Vues du lac de données
Groupe
Groupe
GROUP
Groupe
GROUPS_CURRENT
GROUPS_DAILY_HISTORY
GROUPS_EVENT
Principal/Clé étrangère
Type
Table connexe
Champ associé
BUSINESSLEADERID
FK
USERS_CURRENT
USERID
CATEGORYID
FK
CATEGORIES_CURRENT
CATEGORYID
ENTEREDBYID
FK
USERS_CURRENT
USERID
GROUPID
PK
-
-
LAYOUTTEMPLATEID
-
Pas une relation ; utilisé à des fins d’application interne.
PARENTID
FK
GROUPS_CURRENT
GROUPID
ROOTID
FK
GROUPS_CURRENT
GROUPID
SYSID
-
Pas une relation ; utilisé à des fins d’application interne.
UITEMPLATEID
FK
UITEMPLATES_CURRENT
UITEMPLATEID

Heure

Nom de l’entité Workfront
Références d’interface
Référence d’API
Libellé de l’API
Vues du lac de données
Heure
Heure
HOUR
Heure
HOURS_CURRENT
HOURS_DAILY_HISTORY
HOURS_EVENT
Principal/Clé étrangère
Type
Table connexe
Champ associé
APPROVEDBYID
FK
USERS_CURRENT
USERID
BILLINGRECORDID
FK
BILLINGRECORDS_CURRENT
BILLINGRECORDID
CATEGORYID
FK
CATEGORIES_CURRENT
CATEGORYID
CLASSIFIERID
FK
CLASSIFIER_CURRENT
CLASSIFIERID
DUPID
-
Pas une relation ; utilisé à des fins d’application interne.
EXCHANGERATEID
FK
EXCHANGERATES_CURRENT
EXCHANGERATEID
EXTERNALTIMESHEETID
-
N’est pas une relation Workfront ; utilisé pour l’intégration à des systèmes externes. Self
HOURID
PK
-
-
HOURTYPEID
FK
HOURTYPES_CURRENT
HOURTYPEID
LASTUPDATEDBYID
FK
USERS_CURRENT
USERID
OPTASKID
FK
OPTASKS_CURRENT
OPTASKID
OWNERID
FK
USERS_CURRENT
USERID
PROJECTID
FK
PROJECTS_CURRENT
PROJECTID
PROJECTOVERHEADID
-
Pas une relation ; utilisé à des fins d’application interne.
ROLEID
FK
ROLES_CURRENT
ROLEID
SYSID
-
Pas une relation ; utilisé à des fins d’application interne.
TASKID
FK
TASKS_CURRENT
TASKID
TIMESHEETID
FK
TIMESHEETS_CURRENT
TIMESHEETID

Type d’heure

Nom de l’entité Workfront
Références d’interface
Référence d’API
Libellé de l’API
Vues du lac de données
Type d’heure
Type d’heure
HEURE
Type d’heure
HOURTYPES_CURRENT
HOURTYPES_DAILY_HISTORY
HOURTYPES_EVENT
Principal/Clé étrangère
Type
Table connexe
Champ associé
APPGLOBALID
-
Pas une relation ; utilisé à des fins d’application interne.
HOURTYPEID
PK
-
-
OBJID
FK
Variable, basée sur OBJCODE
Clé primaire/ID de l’objet identifié dans le champ OBJCODE
SYSID
-
Pas une relation ; utilisé à des fins d’application interne.

Itération

Nom de l’entité Workfront
Références d’interface
Référence d’API
Libellé de l’API
Vues du lac de données
Itération
Itération
RETOUR
Itération
ITERATIONS_CURRENT
ITERATIONS_DAILY_HISTORY
ITERATIONS_EVENT
Principal/Clé étrangère
Type
Table connexe
Champ associé
CATEGORYID
FK
CATEGORIES_CURRENT
CATEGORYID
ENTEREDBYID
FK
USERS_CURRENT
USERID
ITÉRATIONID
PK
-
-
LASTUPDATEDBYID
FK
USERS_CURRENT
USERID
OWNERID
FK
USERS_CURRENT
USERID
SYSID
-
Pas une relation ; utilisé à des fins d’application interne.
TEAMID
FK
TEAMS_CURRENT
TEAMID

Entrée au journal

Nom de l’entité Workfront
Références d’interface
Référence d’API
Libellé de l’API
Vues du lac de données
Entrée au journal
Entrée au journal
JRNLE
Entrée au journal
JOURNALENTRIES_CURRENT
JOURNALENTRIES_DAILY_HISTORY
JOURNALENTRIES_EVENT
Principal/Clé étrangère
Type
Table connexe
Champ associé
APPROVERSTATUSID
FK
APPROVERSTATUSES_CURRENT
APPROVERSTATUSID
ASSIGNMENTID
FK
ASSIGNMENTS_CURRENT
ASSIGNMENTID
AUDITRECORDID
-
Table des enregistrements d’audit non prise en charge actuellement
BASELINEID
FK
BASELINES_CURRENT
BASELINEID
BILLINGRECORDID
FK
BILLINGRECORDS_CURRENT
BILLINGRECORDID
COMPANYID
FK
COMPANIES_CURRENT
COMPANYID
DOCUMENTID
FK
DOCUMENTS_CURRENT
DOCUMENTID
DOCUMENTSHAREID
-
Le tableau de partage de document n'est pas pris en charge actuellement
EDITEDBYID
FK
USERS_CURRENT
USERID
EXPENSEID
FK
DEPENSES_CURRENT
EXPENSEID
HOURID
FK
HOURS_CURRENT
HOURID
INITIATIVEID
-
Table d’initiative non prise en charge actuellement
JOURNALENTRIESID
PK
-
-
OBJID
FK
Variable, basée sur OBJCODE
Clé primaire/ID de l’objet identifié dans le champ OBJCODE
OPTASKID
FK
OPTASKS_CURRENT
OPTASKID
PORTFOLIOID
FK
PORTFOLIOS_CURRENT
PORTFOLIOID
PROGRAMID
FK
PROGRAMMES_ACTUELS
PROGRAMID
PROJECTID
FK
PROJECTS_CURRENT
PROJECTID
SUBOBJID
FK
Variable, basée sur SUBOBJCODE
Clé primaire/ID de l’objet identifié dans le champ SUBOBJCODE
SUBSCRIBEID
-
Pas une relation ; utilisé à des fins d’application interne.
SYSID
-
Pas une relation ; utilisé à des fins d’application interne.
TASKID
FK
TASKS_CURRENT
TASKID
TEMPLATEID
FK
TEMPLATES_CURRENT
TEMPLATEID
TIMESHEETID
FK
TIMESHEETS_CURRENT
TIMESHEETID
TOPOBJID
FK
Variable, basée sur TOPOBJCODE
Clé primaire/ID de l'objet identifié dans le champ TOPOBJCODE
USERID
FK
USERS_CURRENT
USERID

Dossier Lié

Nom de l’entité Workfront
Références d’interface
Référence d’API
Libellé de l’API
Vues du lac de données
Dossier Lié
Dossier Lié
LNKFDR
LinkedFolder
LINKEDFOLDERS_CURRENT
LINKEDFOLDERS_DAILY_HISTORY
LINKEDFOLDERS_EVENT
Principal/Clé étrangère
Type
Table connexe
Champ associé
DOCUMENTPROVIDERID
FK
DOCPROVIDERS_CURRENT
DOCUMENTPROVIDERID
EXTERNALSTORAGEID
-
ID externe dans le système de stockage externe
FOLDERID
FK
DOCFOLDERS_CURRENT
FOLDERID
LINKEDBYID
FK
USERS_CURRENT
USERID
LINKEDFOLDERID
PK
-
-
SYSID
-
Pas une relation ; utilisé à des fins d’application interne.

Jalon

Nom de l’entité Workfront
Références d’interface
Référence d’API
Libellé de l’API
Vues du lac de données
Jalon
Jalon
MILE
Jalon
MILESTONES_CURRENT
MILESTONES_DAILY_HISTORY
MILESTONES_EVENT
Principal/Clé étrangère
Type
Table connexe
Champ associé
LASTUPDATEDBYID
FK
USERS_CURRENT
USERID
MILESTONEID
PK
-
-
MILESTONEPATID
FK
MILESTONEPATHS_CURRENT
MILESTONEPATID
SYSID
-
Pas une relation ; utilisé à des fins d’application interne.

Chemin jalonné

Nom de l’entité Workfront
Références d’interface
Référence d’API
Libellé de l’API
Vues du lac de données
Chemin jalonné
Chemin jalonné
CHEMIN
Chemin jalonné
MILESTONEPATHS_CURRENT
MILESTONEPATHS_DAILY_HISTORY
MILESTONEPATHS_EVENT
Principal/Clé étrangère
Type
Table connexe
Champ associé
ENTEREDBYID
FK
USERS_CURRENT
USERID
LASTUPDATEDBYID
FK
USERS_CURRENT
USERID
MILESTONEPATID
PK
-
-
SYSID
-
Pas une relation ; utilisé à des fins d’application interne.

Ressource non liée à la main-d’œuvre

Nom de l’entité Workfront
Références d’interface
Référence d’API
Libellé de l’API
Vues du lac de données
Ressource non liée à la main-d’œuvre
Ressource non liée à la main-d’œuvre
NLBR
Ressource non liée à la main-d’œuvre
NONLABORRESOURCES_CURRENT
NONLABORRESOURCES_DAILY_HISTORY
NONLABORRESOURCES_EVENT
Principal/Clé étrangère
Type
Table connexe
Champ associé
CATEGORYID
FK
CATEGORIES_CURRENT
CATEGORYID
NONLABORRESOURCEID
PK
-
-
ENTEREDBYID
FK
USERS_CURRENT
USERID
HOMEGROUPID
FK
GROUPS_CURRENT
GROUPID
LASTUPDATEDBYID
FK
USERS_CURRENT
USERID
NONLABORRESOURCECATEGORYID
FK
NLBRCATEGORIES_CURRENT
NLBRCATEGORYID
SYSID
-
Pas une relation ; utilisé à des fins d’application interne.

Catégorie de ressources non liée à la main-d’œuvre

Nom de l’entité Workfront
Références d’interface
Référence d’API
Libellé de l’API
Vues du lac de données
Catégorie de ressources non liée à la main-d’œuvre
Catégorie de ressources non liée à la main-d’œuvre
NLBRCY
Catégorie de ressource non liée à la main d’œuvre
NLBRCATEGORIES_CURRENT
NLBRCATEGORIES_DAILY_HISTORY
NLBRCATEGORIES_EVENT
Principal/Clé étrangère
Type
Table connexe
Champ associé
CATEGORYID
FK
CATEGORIES_CURRENT
CATEGORYID
ENTEREDBYID
FK
USERS_CURRENT
USERID
LASTUPDATEDBYID
FK
USERS_CURRENT
USERID
NLBRCATEGORYID
PK
-
-
PRIVATERATECARDID
FK
RATECARD_CURRENT
RATECARDID
SCHEDULEID
FK
SCHEDULES_CURRENT
SCHEDULEID
SYSID
-
Pas une relation ; utilisé à des fins d’application interne.

Jour Non Ouvré

Nom de l’entité Workfront
Références d’interface
Référence d’API
Libellé de l’API
Vues du lac de données
Jour Non Ouvré
Exception de planification
NONWKD
Jour non ouvrables
NONWORKDAYS_CURRENT
NONWORKDAYS_DAILY_HISTORY
NONWORKDAYS_EVENT
Principal/Clé étrangère
Type
Table connexe
Champ associé
NONWORKDAY ID
PK
-
-
OBJID
FK
Variable, basée sur OBJCODE
Clé primaire/ID de l’objet identifié dans le champ OBJCODE
SCHEDULEID
FK
SCHEDULES_CURRENT
SCHEDULEID
SYSID
-
Pas une relation ; utilisé à des fins d’application interne.
USERID
FK
USERS_CURRENT
USERID

Note

Nom de l’entité Workfront
Références d’interface
Référence d’API
Libellé de l’API
Vues du lac de données
Note
Note
NOTE
Note
NOTES_CURRENT
NOTES_DAILY_HISTORY
NOTES_EVENT
Principal/Clé étrangère
Type
Table connexe
Champ associé
ATTACHDOCUMENTID
FK
DOCUMENTS_CURRENT
DOCUMENTID
ATTACHOBJID
FK
Variable, basée sur ATTACHOBJCODE
Clé primaire/ID de l'objet identifié dans l'OBJCODE ATTACHOBJCODE
ATTACHOPTASKID
FK
OPTASKS_CURRENT
OPTASKID
ATTACHWORKID
FK
WORKITEMS_CURRENT
WORKITEMID
ATTACHWORKUSERID
FK
USERS_CURRENT
USERID
AUDITRECORDID
-
Le tableau des enregistrements d’audit n’est pas pris en charge actuellement
COMPANYID
FK
COMPANIES_CURRENT
COMPANYID
DOCUMENTID
FK
DOCUMENTS_CURRENT
DOCUMENTID
EXTERNALSERVICEID
-
N’est pas une relation Workfront ; utilisé pour l’intégration à des systèmes externes.
ITÉRATIONID
FK
ITÉRATIONS_CURRENT
ITÉRATIONID
NOTEID
PK
-
-
OBJID
FK
Variable, basée sur NOTEOBJCODE
Clé primaire/ID de l’objet identifié dans le champ NOTEOBJCODE
OPTASKID
FK
OPTASKS_CURRENT
OPTASKID
OWNERID
FK
USERS_CURRENT
USERID
PARENTENDORSEMENTID
-
Table d’endossement non prise en charge actuellement
PARENTJOURNALENTRYID
FK
JOURNALENTRIES_CURRENT
JOURNALENTRYID
PARENTNOTEID
FK
NOTES_CURRENT
NOTEID
PORTFOLIOID
FK
PORTFOLIOS_CURRENT
PORTFOLIOID
PROGRAMID
FK
PROGRAMMES_ACTUELS
PROGRAMID
PROJECTID
FK
PROJECTS_CURRENT
PROJECTID
PROOFACTIONID
-
Le tableau Action de l'épreuve n'est pas pris en charge actuellement
PROOFID
-
La table d'épreuve n'est pas prise en charge actuellement
RICHTEXTNOTEID
FK
RESERVEDTEXTNOTES_CURRENT
RICHTEXTNOTEID
SYSID
-
Pas une relation ; utilisé à des fins d’application interne.
TASKID
FK
TASKS_CURRENT
TASKID
TEMPLATEID
FK
TEMPLATES_CURRENT
TEMPLATEID
TEMPLATETASKID
FK
TEMPLATETASKS_CURRENT
TEMPLATETASKID
THREADID
FK
NOTES_CURRENT
NOTEID
TIMESHEETID
FK
TIMESHEETS_CURRENT
TIMESHEETID
TOPOBJID
FK
Variable, basée sur TOPOBJCODE
Clé primaire/ID de l'objet identifié dans le champ TOPOBJCODE
USERID
FK
USERS_CURRENT
USERID

Intégration d’objet

Nom de l’entité Workfront
Références d’interface
Référence d’API
Libellé de l’API
Vues du lac de données
Intégration d’objet
Intégration d’objet
OBJINT
ObjectIntegration
OBJECTINTEGRATION_CURRENT
OBJECTINTEGRATION_DAILY_HISTORY
OBJECTINTEGRATION_EVENT
Principal/Clé étrangère
Type
Table connexe
Champ associé
LINKEDOBJECTID
FK
Variable, basée sur LINKEDOBJECTCODE
Clé primaire/ID de l'objet identifié dans le champ LINKEDOBJECTCODE
OBJECTINTEGRATIONID
PK
-
-
OBJID
FK
Variable, basée sur OBJCODE
Clé primaire/ID de l’objet identifié dans le champ OBJCODE
SYSID
-
Pas une relation ; utilisé à des fins d’application interne.

Catégorie d'objets

Nom de l’entité Workfront
Références d’interface
Référence d’API
Libellé de l’API
Vues du lac de données
Catégorie d'objets
Catégories d’objets
OBJET
Catégorie d'objet
OBJECTSCATEGORIES_CURRENT
OBJECTSCATEGORIES_DAILY_HISTORY
OBJECTSCATEGORIES_EVENT
Principal/Clé étrangère
Type
Table connexe
Champ associé
CATEGORYID
FK
CATEGORIES_CURRENT
CATEGORYID
OBJECTSCATEGORYID
PK
-
-
OBJID
FK
Variable, basée sur OBJCODE
Clé primaire/ID de l’objet identifié dans le champ OBJCODE
SYSID
-
Pas une relation ; utilisé à des fins d’application interne.

Tâche/Événement d'opération

Nom de l’entité Workfront
Références d’interface
Référence d’API
Libellé de l’API
Vues du lac de données
TâcheOp
Événement, demande
OPTASK
Problème
OPTASKS_CURRENT
OPTASKS_DAILY_HISTORY
OPTASKS_EVENT
Principal/Clé étrangère
Type
Table connexe
Champ associé
APPROVALPROCESSID
FK
APPROVALPROCESSES_CURRENT
APPROVALPROCESSID
ASSIGNEDTOID
FK
USERS_CURRENT
USERID
CATEGORYID
FK
CATEGORIES_CURRENT
CATEGORYID
CURRENTAPPROVALSTEPID
FK
APPROVALSTEPS_CURRENT
APPROVALSTEPID
ENTEREDBYID
FK
USERS_CURRENT
USERID
EXCHANGERATEID
FK
EXCHANGERATES_CURRENT
EXCHANGERATEID
ITÉRATIONID
FK
ITÉRATIONS_CURRENT
ITÉRATIONID
KANBANBOARDID
-
La table de tableau kanban n’est actuellement pas prise en charge
LASTCONDITIONNOTEID
FK
NOTES_CURRENT
NOTEID
LASTNOTEID
FK
NOTES_CURRENT
NOTEID
LASTUPDATEDBYID
FK
USERS_CURRENT
USERID
OPTASKID
PK
-
-
OWNERID
FK
USERS_CURRENT
USERID
PROJECTID
FK
PROJECTS_CURRENT
PROJECTID
QUEUEDEFID
-
Le tableau de définition de file d'attente n'est pas pris en charge actuellement
QUEUETOPICID
-
Le tableau Rubrique de file d'attente n'est pas pris en charge actuellement
RESOLVEOPTASKID
FK
OPTASKS_CURRENT
OPTASKID
RESOLVEPROJECTID
FK
PROJECTS_CURRENT
PROJECTID
RESOLVETASKID
FK
TASKS_CURRENT
TASKID
RESOLVINGOBJID
FK
Variable, basée sur RESOLVINGOBJCODE
Clé primaire/ID de l’objet identifié dans le champ RESOLVINGOBJCODE
ROLEID
FK
ROLES_CURRENT
ROLEID
SOURCEOBJID
FK
Variable, basée sur SOURCEOBJCODE
Clé primaire/ID de l’objet identifié dans le champ SOURCEOBJCODE
SOURCETASKID
FK
TASKS_CURRENT
TASKID
SUBMITTEDBYID
FK
USERS_CURRENT
USERID
SYSID
-
Pas une relation ; utilisé à des fins d’application interne.
TEAMID
FK
TEAMS_CURRENT
TEAMID

Paramètre

Nom de l’entité Workfront
Références d’interface
Référence d’API
Libellé de l’API
Vues du lac de données
Paramètre
Champ personnalisé
PARAMÈTRE
Paramètre
PARAMETERS_CURRENT
PARAMETERS_DAILY_HISTORY
PARAMETERS_EVENT
Principal/Clé étrangère
Type
Table connexe
Champ associé
LASTUPDATEDBYID
FK
USERS_CURRENT
USERID
PARAMETERFILTERID
-
Tableau de filtres de paramètres actuellement non pris en charge
PARAMETERID
PK
-
-
SYSID
-
Pas une relation ; utilisé à des fins d’application interne.

Groupe de paramètres

Nom de l’entité Workfront
Références d’interface
Référence d’API
Libellé de l’API
Vues du lac de données
Groupe de paramètres
Section du formulaire
PARAMÈTRE
Groupe de paramètres
PARAMETERGROUPS_CURRENT
PARAMETERGROUPS_DAILY_HISTORY
PARAMETERGROUPS_EVENT
Principal/Clé étrangère
Type
Table connexe
Champ associé
LASTUPDATEDBYID
FK
USERS_CURRENT
USERID
PARAMETERGROUPID
PK
-
-
SYSID
-
Pas une relation ; utilisé à des fins d’application interne.

Option de paramètre

Nom de l’entité Workfront
Références d’interface
Référence d’API
Libellé de l’API
Vues du lac de données
Option de paramètre
Option de paramètre
POPT
Option de paramètre
PARAMETEROPTIONS_CURRENT
PARAMETEROPTIONS_DAILY_HISTORY
PARAMETEROPTIONS_EVENT
Principal/Clé étrangère
Type
Table connexe
Champ associé
PARAMETERID
FK
PARAMETERS_CURRENT
PARAMETERID
PARAMETEROPTIONID
PK
-
-
SYSID
-
Pas une relation ; utilisé à des fins d’application interne.

Section/Rapport du portail

Nom de l’entité Workfront
Références d’interface
Référence d’API
Libellé de l’API
Vues du lac de données
Section du portail
Rapport
PTLSEC
Rapport
PORTALSECTIONS_CURRENT
PORTALSECTIONS_DAILY_HISTORY
PORTALSECTIONS_EVENT
Principal/Clé étrangère
Type
Table connexe
Champ associé
APPGLOBALID
-
Pas une relation ; utilisé à des fins d’application interne.
ENTEREDBYID
FK
USERS_CURRENT
USERID
FILTERID
FK
UIFILTERS_CURRENT
FILTERID
GROUPBYID
FK
UIGROUPBYS_CURRENT
GROUPBYID
LASTUPDATEDBYID
FK
USERS_CURRENT
USERID
LASTVIEWEDBYID
FK
USERS_CURRENT
USERID
OBJID
FK
Variable, basée sur OBJCODE
Clé primaire/ID de l’objet identifié dans le champ OBJCODE
PORTALSECTIONID
PK
-
-
PREFERENCEID
FK
PREFERENCES_CURRENT
PREFERENCEID
PUBLICRUNASUSERID
FK
USERS_CURRENT
USERID
REPORTFOLDERID
FK
REPORTFOLDERS_CURRENT
REPORTFOLDERID
RUNASUSERID
FK
USERS_CURRENT
USERID
SCHEDULEDREPORTID
-
Le tableau Rapport planifié n’est actuellement pas pris en charge
SYSID
-
Pas une relation ; utilisé à des fins d’application interne.
VIEWID
FK
UIVIEWS_CURRENT
VIEWID

Onglet de portail/tableau de bord

Nom de l’entité Workfront
Références d’interface
Référence d’API
Libellé de l’API
Vues du lac de données
Onglet Portail
Tableau de bord
PTLTAB
Tableau de bord
PORTALTABS_CURRENT
PORTALTABS_DAILY_HISTORY
PORTALTABS_EVENT
Principal/Clé étrangère
Type
Table connexe
Champ associé
DOCID
-
Pas une relation ; utilisé à des fins d’application interne.
LASTUPDATEDBYID
FK
USERS_CURRENT
USERID
PORTALPROFILEID
-
Pas une relation ; utilisé à des fins d’application interne.
PORTALTABID
PK
-
-
SYSID
-
Pas une relation ; utilisé à des fins d’application interne.
USERID
FK
USERS_CURRENT
USERID

Section d'onglet de portail

Nom de l’entité Workfront
Références d’interface
Référence d’API
Libellé de l’API
Vues du lac de données
Section d'onglet de portail
Section Tableau de bord
PRTBSC
Section d'onglet de portail
PORTALTABSPORTALSECTIONS_CURRENT
PORTALTABSPORTALSECTIONS_DAILY_HISTORY
PORTALTABSPORTALSECTIONS_EVENT
Principal/Clé étrangère
Type
Table connexe
Champ associé
CALENDARPORTALSECTIONID
-
Section de portail de calendrier non prise en charge actuellement
EXTERNALSECTIONID
-
Le tableau des sections externes n'est pas pris en charge actuellement
INTERNALSECTIONID
FK
PORTALSECTIONS_CURRENT
PORTALSECTIONID
PORTALSECTIONOBJID
FK
Variable, basée sur PORTALSECTIONOBJCODE
Clé primaire/ID de l'objet identifié dans le champ PORTALSECTIONOBJCODE
PORTALTABID
FK
PORTALTABS_CURRENT
PORTALTABID
PORTALTABSECTIONID
PK
-
-
SYSID
-
Pas une relation ; utilisé à des fins d’application interne.

Dernière visionneuse de section de portail

Nom de l’entité Workfront
Références d’interface
Référence d’API
Libellé de l’API
Vues du lac de données
PortalSectionLastViewer
Signaler les dernières visionneuses
PLSLSV
PortalSectionLastViewer
REPORTLASTVIEWERS_CURRENT
REPORTLASTVIEWERS_DAILY_HISTORY
REPORTLASTVIEWERS_EVENT
Principal/Clé étrangère
Type
Table connexe
Champ associé
REPORTID
FK
PORTALSECTIONS_CURRENT
REPORTID
REPORTLASTVIEWERID
PK
-
-
SYSID
-
Pas une relation ; utilisé à des fins d’application interne.
VIEWERID
FK
USERS_CURRENT
USERID

Portfolio

Nom de l’entité Workfront
Références d’interface
Référence d’API
Libellé de l’API
Vues du lac de données
Portfolio
Portfolio
PORT
Portfolio
PORTFOLIOS_CURRENT
PORTFOLIOS_DAILY_HISTORY
PORTFOLIOS_EVENT
Principal/Clé étrangère
Type
Table connexe
Champ associé
ALIGNMENTSCORECARDID
-
Le tableau des cartes de performance n’est actuellement pas pris en charge
CATEGORYID
FK
CATEGORIES_CURRENT
CATEGORYID
ENTEREDBYID
FK
USERS_CURRENT
USERID
GROUPID
FK
GROUPS_CURRENT
GROUPID
LASTUPDATEDBYID
FK
USERS_CURRENT
USERID
OWNERID
FK
USERS_CURRENT
USERID
PORTFOLIOID
PK
-
-
SYSID
-
Pas une relation ; utilisé à des fins d’application interne.

Préférence

Nom de l’entité Workfront
Références d’interface
Référence d’API
Libellé de l’API
Vues du lac de données
Préférence
Affichage, Filtrage, Regroupement, Définition De Rapport
PROSET
Préférence
PREFERENCES_CURRENT
PREFERENCES_DAILY_HISTORY
PREFERENCES_EVENT
Principal/Clé étrangère
Type
Table connexe
Champ associé
APPGLOBALID
-
Pas une relation ; utilisé à des fins d’application interne.
PREFERENCEID
PK
-
-
SYSID
-
Pas une relation ; utilisé à des fins d’application interne.

Programme

Nom de l’entité Workfront
Références d’interface
Référence d’API
Libellé de l’API
Vues du lac de données
Programme
Programme
PRGM
Programme
PROGRAMS_CURRENT
PROGRAMS_DAILY_HISTORY
PROGRAMS_EVENT
Principal/Clé étrangère
Type
Table connexe
Champ associé
CATEGORYID
FK
CATEGORIES_CURRENT
CATEGORYID
ENTEREDBYID
FK
USERS_CURRENT
USERID
GROUPID
FK
GROUPS_CURRENT
GROUPID
LASTUPDATEDBYID
FK
USERS_CURRENT
USERID
OWNERID
FK
USERS_CURRENT
USERID
PORTFOLIOID
FK
PORTFOLIOS_CURRENT
PORTFOLIOID
PROGRAMID
PK
-
-
SYSID
-
Pas une relation ; utilisé à des fins d’application interne.

Projet

Nom de l’entité Workfront
Références d’interface
Référence d’API
Libellé de l’API
Vues du lac de données
Projet
Projet
PROJ
Projet
PROJECTS_CURRENT
PROJECTS_DAILY_HISTORY
PROJECTS_EVENT
Principal/Clé étrangère
Type
Table connexe
Champ associé
AEMNATIVEFOLDERTREESREFID
-
Pas une relation ; utilisé à des fins d’application interne.
ALIGNMENTSCORECARDID
-
Le tableau des cartes de performance n’est actuellement pas pris en charge
APPROVALPROCESSID
FK
APPROVALPROCESSES_CURRENT
APPROVALPROCESSID
ATTACHEDRATECARDID
FK
RATECARD_CURRENT
RATECARDID
CATEGORYID
FK
CATEGORIES_CURRENT
CATEGORYID
COMPANYID
FK
COMPANIES_CURRENT
COMPANYID
CONVERTEDOPTASKID
FK
OPTASKS_CURRENT
OPTASKID
CONVERTEDOPTASKORIGINATORID
FK
USERS_CURRENT
USERID
CURRENTAPPROVALSTEPID
FK
APPROVALSTEPS_CURRENT
APPROVALSTEPID
DELIVERABLESCORECARDID
-
Le tableau des cartes de performance n’est actuellement pas pris en charge
ENTEREDBYID
FK
USERS_CURRENT
USERID
GROUPID
FK
GROUPS_CURRENT
GROUPID
LASTCONDITIONNOTEID
FK
NOTES_CURRENT
NOTEID
LASTNOTEID
FK
NOTES_CURRENT
NOTEID
LASTUPDATEDBYID
FK
USERS_CURRENT
USERID
MILESTONEPATID
FK
MILESTONEPATHS_CURRENT
MILESTONEPATID
OWNERID
FK
USERS_CURRENT
USERID
POPACCOUNTID
-
La table des comptes POP n’est actuellement pas prise en charge
PORTFOLIOID
FK
PORTFOLIOS_CURRENT
PORTFOLIOID
PRIVATERATECARDID
FK
RATECARD_CURRENT
RATECARDID
PROGRAMID
FK
PROGRAMMES_ACTUELS
PROGRAMID
PROJECTID
PK
-
-
QUEUEDEFID
-
Le tableau de définition de file d'attente n'est pas pris en charge actuellement
REJECTIONISSUEID
FK
OPTASKS_CURRENT
OPTASKID
RESOURCEPOOLID
FK
RESOURCEPOOLS_CURRENT
RESOURCEPOOLID
SCHEDULEID
FK
SCHEDULES_CURRENT
SCHEDULEID
SPONSORID
FK
USERS_CURRENT
USERID
SUBMITTEDBYID
FK
USERS_CURRENT
USERID
SYSID
-
Pas une relation ; utilisé à des fins d’application interne.
TEAMID
FK
TEAMS_CURRENT
TEAMID
TEMPLATEID
FK
TEMPLATES_CURRENT
TEMPLATEID

Utilisateur de l'équipe du projet

Nom de l’entité Workfront
Références d’interface
Référence d’API
Libellé de l’API
Vues du lac de données
Utilisateur de l'équipe du projet
Utilisateur de l'équipe du projet
PRTU
Utilisateur du projet
PROJECTSUSERS_CURRENT
PROJECTSUSERS_DAILY_HISTORY
PROJECTSUSERS_EVENT
Principal/Clé étrangère
Type
Table connexe
Champ associé
PROJECTID
FK
PROJECTS_CURRENT
PROJECTID
PROJECTSUSERID
PK
-
-
SYSID
-
Pas une relation ; utilisé à des fins d’application interne.
TMPUSERID
-
Pas une relation ; utilisé à des fins d’application interne.
USERID
FK
USERS_CURRENT
USERID

Rôle d'utilisateur d'équipe de projet

Nom de l’entité Workfront
Références d’interface
Référence d’API
Libellé de l’API
Vues du lac de données
Rôle d'utilisateur d'équipe de projet
Rôle d'utilisateur d'équipe de projet
PTEAM
ProjectUserRole
PROJECTSUSERSROLES_CURRENT
PROJECTSUSERSROLES_DAILY_HISTORY
PROJECTSUSERSROLES_EVENT
Principal/Clé étrangère
Type
Table connexe
Champ associé
PROJECTID
FK
PROJECTS_CURRENT
PROJECTID
PROJECTSUSERSROLEID
PK
-
-
ROLEID
FK
ROLES_CURRENT
ROLEID
SYSID
-
Pas une relation ; utilisé à des fins d’application interne.
USERID
FK
USERS_CURRENT
USERID

Carte tarifaire

Nom de l’entité Workfront
Références d’interface
Référence d’API
Libellé de l’API
Vues du lac de données
Carte tarifaire
Carte tarifaire
CRTD
Carte tarifaire
RATECARD_CURRENT
RATECARD_DAILY_HISTORY
RATECARD_EVENT
Principal/Clé étrangère
Type
Table connexe
Champ associé
CATEGORYID
FK
CATEGORIES_CURRENT
CATEGORYID
ENTEREDBYID
FK
USERS_CURRENT
USERID
LASTUPDATEDBYID
FK
USERS_CURRENT
USERID
RATECARDID
PK
-
-
SECURITYROOTID
FK
Variable, basée sur SECURITYOBJCODE
Clé primaire/ID de l’objet identifié dans le champ SECURITYOBJCODE
SOURCEID
FK
Variable, basée sur SOURCEOBJCODE
Clé primaire/ID de l’objet identifié dans le champ SOURCEOBJCODE
SYSID
-
Pas une relation ; utilisé à des fins d’application interne.

Dossier des rapports

Nom de l’entité Workfront
Références d’interface
Référence d’API
Libellé de l’API
Vues du lac de données
Dossier des rapports
Dossier des rapports
RPTFDR
Dossier des rapports
REPORTFOLDERS_CURRENT
REPORTFOLDERS_DAILY_HISTORY
REPORTFOLDERS_EVENT
Principal/Clé étrangère
Type
Table connexe
Champ associé
REPORTFOLDERID
PK
-
-
SYSID
-
Pas une relation ; utilisé à des fins d’application interne.

Nombre de statistiques de vues de rapports

Nom de l’entité Workfront
Références d’interface
Référence d’API
Libellé de l’API
Vues du lac de données
Nombre de statistiques de vues de rapports
Nombre de statistiques de vues de rapports
PLSVST
PortalSectionStatisticInfo
REPORTVIEWSTATISTICCOUNTS_CURRENT
REPORTVIEWSTATISTICCOUNTS_DAILY_HISTORY
REPORTVIEWSTATISTICCOUNTS_EVENT
Principal/Clé étrangère
Type
Table connexe
Champ associé
REPORTID
FK
PORTALSECTIONS_CURRENT
PORTALSECTIONID
REPORTVIEWSTATISTICCOUNTID
PK
-
-
SYSID
-
Pas une relation ; utilisé à des fins d’application interne.

Heures budgétées à déclarer

Nom de l’entité Workfront
Références d’interface
Référence d’API
Libellé de l’API
Vues du lac de données
Heures budgétées à déclarer
Heures budgétées à déclarer
RPBGHR
Heure budgétée
REPORTABLEBUDGETEDHOURS_CURRENT
REPORTABLEBUDGETEDHOURS_DAILY_HISTORY
REPORTABLEBUDGETEDHOURS_EVENT
Principal/Clé étrangère
Type
Table connexe
Champ associé
PROJECTID
FK
PROJECTS_CURRENT
PROJECTID
REPORTABLEBUDGETEDHOURID
PK
-
-
ROLEID
FK
ROLES_CURRENT
ROLEID
SYSID
-
Pas une relation ; utilisé à des fins d’application interne.
USERID
FK
USERS_CURRENT
USERID

Temps réservé / PTO

Nom de l’entité Workfront
Références d’interface
Référence d’API
Libellé de l’API
Vues du lac de données
Temps réservé
Congés (personnels)
RESVT
Congés
RESERVEDTIMES_CURRENT
RESERVEDTIMES_DAILY_HISTORY
RESERVEDTIMES_EVENT
Principal/Clé étrangère
Type
Table connexe
Champ associé
RESERVEDTIMEID
PK
-
-
SYSID
-
Pas une relation ; utilisé à des fins d’application interne.
TASKID
FK
TASKS_CURRENT
TASKID
USERID
FK
USERS_CURRENT
USERID

Gestionnaire des ressources

Nom de l’entité Workfront
Références d’interface
Référence d’API
Libellé de l’API
Vues du lac de données
Gestionnaire des ressources
Gestionnaire des ressources
RESMGR
Gestionnaire des ressources
RESOURCEMANAGERS_CURRENT
RESOURCEMANAGERS_DAILY_HISTORY
RESOURCEMANAGERS_EVENT
Principal/Clé étrangère
Type
Table connexe
Champ associé
ID
PK
-
-
PROJECTID
FK
PROJECTS_CURRENT
PROJECTID
RESOURCEMANAGERID
FK
USERS_CURRENT
USERID
SYSID
-
Pas une relation ; utilisé à des fins d’application interne.
TEMPLATEID
FK
TEMPLATES_CURRENT
TEMPLATEID

Pool de ressources

Nom de l’entité Workfront
Références d’interface
Référence d’API
Libellé de l’API
Vues du lac de données
Pool de ressources
Pool de ressources
RSPL
Pool de ressources
RSRCPOOLS_CURRENT
RSRCPOOLS_DAILY_HISTORY
RSRCPOOLS_EVENT
Principal/Clé étrangère
Type
Table connexe
Champ associé
ENTEREDBYID
FK
USERS_CURRENT
USERID
LASTUPDATEDBYID
FK
USERS_CURRENT
USERID
RESOURCEPOOLID
PK
-
-
SYSID
-
Pas une relation ; utilisé à des fins d’application interne.

Remarque Rich Text

Nom de l’entité Workfront
Références d’interface
Référence d’API
Libellé de l’API
Vues du lac de données
Remarque Rich Text
Remarque Rich Text
RHNOTE
Remarque Rich Text
RESERVEDTEXTNOTES_CURRENT
RESERVEDTEXTNOTES_DAILY_HISTORY
RESERVEDTEXTNOTES_EVENT
Principal/Clé étrangère
Type
Table connexe
Champ associé
RICHTEXTNOTEID
PK
-
-
SYSID
-
Pas une relation ; utilisé à des fins d’application interne.

Valeur de paramètre Rich Text

Nom de l’entité Workfront
Références d’interface
Référence d’API
Libellé de l’API
Vues du lac de données
Valeur de paramètre Rich Text
Valeur de paramètre Rich Text
ARCHVAL
RichTextParameterValue
RICHTEXTPARAMETERVALUES_CURRENT
RICHTEXTPARAMETERVALUES_DAILY_HISTORY
RICHTEXTPARAMETERVALUES_EVENT
Principal/Clé étrangère
Type
Table connexe
Champ associé
PARAMETERVALUEID
-
Tableau de valeurs de paramètres non pris en charge actuellement
RICHTEXTPARAMETERVALUEID
PK
-
-
SYSID
-
Pas une relation ; utilisé à des fins d’application interne.

Risque

Nom de l’entité Workfront
Références d’interface
Référence d’API
Libellé de l’API
Vues du lac de données
Risque
Risque
RISQUE
Risque
RISKS_CURRENT
RISKS_DAILY_HISTORY
RISKS_EVENT
Principal/Clé étrangère
Type
Table connexe
Champ associé
ENTEREDBYID
FK
USERS_CURRENT
USERID
EXCHANGERATEID
FK
EXCHANGERATES_CURRENT
EXCHANGERATEID
LASTUPDATEDBYID
FK
USERS_CURRENT
USERID
PROJECTID
FK
PROJECTS_CURRENT
PROJECTID
RISKID
PK
-
-
RISKTYPEID
FK
RISKTYPES_CURRENT
RISKTYPEID
SYSID
-
Pas une relation ; utilisé à des fins d’application interne.
TEMPLATEID
FK
TEMPLATES_CURRENT
TEMPLATEID

Type de risque

Nom de l’entité Workfront
Références d’interface
Référence d’API
Libellé de l’API
Vues du lac de données
Type de risque
Type de risque
RSKTYPE
Type de risque
RISKTYPES_CURRENT
RISKTYPES_DAILY_HISTORY
RISKTYPES_EVENT
Principal/Clé étrangère
Type
Table connexe
Champ associé
RISKTYPEID
PK
-
-
SYSID
-
Pas une relation ; utilisé à des fins d’application interne.

Rôle

Nom de l’entité Workfront
Références d’interface
Référence d’API
Libellé de l’API
Vues du lac de données
Rôle
Fonction
RÔLE
Fonction
ROLES_CURRENT
ROLES_DAILY_HISTORY
ROLES_EVENT
Principal/Clé étrangère
Type
Table connexe
Champ associé
ENTEREDBYID
FK
USERS_CURRENT
USERID
LAYOUTTEMPLATEID
-
Le tableau Modèle de mise en page ne sera pas pris en charge
PRIVATERATECARDID
FK
RATECARD_CURRENT
RATECARDID
ROLEID
PK
-
-
SYSID
-
Pas une relation ; utilisé à des fins d’application interne.
UITEMPLATEID
FK
UITEMPLATES_CURRENT
UITEMPLATEID

Planning

Nom de l’entité Workfront
Références d’interface
Référence d’API
Libellé de l’API
Vues du lac de données
Planning
Planning
PLANIFIÉ
Planning
SCHEDULES_CURRENT
SCHEDULES_DAILY_HISTORY
SCHEDULES_EVENT
Principal/Clé étrangère
Type
Table connexe
Champ associé
ENTEREDBYID
FK
USERS_CURRENT
USERID
GROUPID
FK
GROUPS_CURRENT
GROUPID
HOMEGROUPID
FK
GROUPS_CURRENT
GROUPID
SCHEDULEID
PK
-
-
SYSID
-
Pas une relation ; utilisé à des fins d’application interne.

Plan de recrutement

Disponibilité limitée des clients

Nom de l’entité Workfront
Références d’interface
Référence d’API
Libellé de l’API
Vues du lac de données
Plan de recrutement
Plan de recrutement
PERSONNEL
Plan de recrutement
STAFFING_PLAN_CURRENT
STAFFING_PLAN_DAILY_HISTORY
STAFFING_PLAN_EVENT
Principal/Clé étrangère
Type
Table connexe
Champ associé
ATTACHEDRATECARDID
FK
RATECARD_CURRENT
RATECARDID
CATEGORYID
FK
CATEGORIES_CURRENT
CATEGORYID
COMPANYID
FK
COMPANIES_CURRENT
COMPANYID
GROUPID
FK
GROUPS_CURRENT
GROUPID
LASTUPDATEDBYID
FK
USERS_CURRENT
USERID
OWNERID
FK
USERS_CURRENT
USERID
PRIVATERATECARDID
FK
RATECARD_CURRENT
RATECARDID
SCHEDULEID
FK
SCHEDULES_CURRENT
SCHEDULEID
STAFFINGPLANID
PK
-
-

Ressource du plan de recrutement

Disponibilité limitée des clients

Nom de l’entité Workfront
Références d’interface
Référence d’API
Libellé de l’API
Vues du lac de données
Ressource du plan de recrutement
Ressource du plan de recrutement
PERSONNEL
Ressource du plan de recrutement
STAFFING_PLAN_RESOURCE_CURRENT
STAFFING_PLAN_RESOURCE_DAILY_HISTORY
STAFFING_PLAN_RESOURCE_EVENT
Principal/Clé étrangère
Type
Table connexe
Champ associé
ASSIGNEDBYID
FK
USERS_CURRENT
USERID
ASSIGNEDTOID
FK
USERS_CURRENT
USERID
CATEGORYID
FK
CATEGORIES_CURRENT
CATEGORYID
LASTUPDATEDBYID
FK
USERS_CURRENT
USERID
ROLEID
FK
ROLES_CURRENT
ROLEID
STAFFINGPLANID
FK
STAFFING_PLAN_CURRENT
STAFFINGPLANID
STAFFINGPLANRESOURCEID
PK
-
-

Personne approbatrice d’étape

Nom de l’entité Workfront
Références d’interface
Référence d’API
Libellé de l’API
Vues du lac de données
Personne approbatrice d’étape
Personne approbatrice d’étape
SPAPVR
Approbateur d'étape
STEPAPPROVERS_CURRENT
STEPAPPROVERS_DAILY_HISTORY
STEPAPPROVERS_EVENT
Principal/Clé étrangère
Type
Table connexe
Champ associé
APPROVALSTEPID
FK
APPROVALSTEPS_CURRENT
APPROVALSTEPID
ROLEID
FK
ROLES_CURRENT
ROLEID
STEPAPPROVERID
PK
-
-
SYSID
-
Pas une relation ; utilisé à des fins d’application interne.
TEAMID
FK
TEAMS_CURRENT
TEAMID
USERID
FK
USERS_CURRENT
USERID

Tâche

Nom de l’entité Workfront
Références d’interface
Référence d’API
Libellé de l’API
Vues du lac de données
Tâche
Tâche
TASK
Tâche
TASKS_CURRENT
TASKS_DAILY_HISTORY
TASKS_EVENT
Principal/Clé étrangère
Type
Table connexe
Champ associé
APPROVALPROCESSID
FK
APPROVALPROCESSES_CURRENT
APPROVALPROCESSID
ASSIGNEDTOID
FK
USERS_CURRENT
USERID
BILLINGRECORDID
FK
BILLINGRECORDS_CURRENT
BILLINGRECORDID
CATEGORYID
FK
CATEGORIES_CURRENT
CATEGORYID
CONVERTEDOPTASKID
FK
OPTASKS_CURRENT
OPTASKID
CONVERTEDOPTASKORIGINATORID
FK
USERS_CURRENT
USERID
CURRENTAPPROVALSTEPID
FK
APPROVALSTEPS_CURRENT
APPROVALSTEPID
ENTEREDBYID
FK
USERS_CURRENT
USERID
EXCHANGERATEID
FK
EXCHANGERATES_CURRENT
EXCHANGERATEID
GROUPID
FK
GROUPS_CURRENT
GROUPID
ITÉRATIONID
FK
ITÉRATIONS_CURRENT
ITÉRATIONID
KANBANBOARDID
-
La table de tableau kanban n’est actuellement pas prise en charge
LASTCONDITIONNOTEID
FK
NOTES_CURRENT
NOTEID
LASTNOTEID
FK
NOTES_CURRENT
NOTEID
LASTUPDATEDBYID
FK
USERS_CURRENT
USERID
MILESTONEID
FK
MILESTONES_CURRENT
MILESTONEID
PARENTID
FK
TASKS_CURRENT
TASKID
PROJECTID
FK
PROJECTS_CURRENT
PROJECTID
RECURRENCERULEID
-
Le tableau des règles de récurrence n'est pas pris en charge actuellement
REJECTIONISSUEID
FK
OPTASKS_CURRENT
OPTASKID
RESERVEDTIMEID
FK
RESERVEDTIMES_CURRENT
RESERVEDTIMEID
ROLEID
FK
ROLES_CURRENT
ROLEID
SUBMITTEDBYID
FK
USERS_CURRENT
SUBMITTEDBYID
SYSID
-
Pas une relation ; utilisé à des fins d’application interne.
TASKID
PK
-
-
TEAMID
FK
TEAMS_CURRENT
TEAMID
TEMPLATETASKID
FK
TEMPLATETASKS_CURRENT
TEMPLATETASKID

Tâche antérieure

Nom de l’entité Workfront
Références d’interface
Référence d’API
Libellé de l’API
Vues du lac de données
Tâche antérieure
Tâche antérieure
PRED
Tâche antérieure
PREDECESSORS_CURRENT
PREDECESSORS_DAILY_HISTORY
PREDECESSORS_EVENT
Principal/Clé étrangère
Type
Table connexe
Champ associé
ID
PK
-
-
PREDECESSORID
FK
TASKS_CURRENT
TASKID
SUCCESSORID
FK
TASKS_CURRENT
TASKID
SYSID
-
Pas une relation ; utilisé à des fins d’application interne.

Equipe

Nom de l’entité Workfront
Références d’interface
Référence d’API
Libellé de l’API
Vues du lac de données
Equipe
Equipe
TEAMOB
Equipe
TEAMS_CURRENT
TEAMS_DAILY_HISTORY
TEAMS_EVENT
Principal/Clé étrangère
Type
Table connexe
Champ associé
ENTEREDBYID
FK
USERS_CURRENT
USERID
GROUPID
FK
GROUPS_CURRENT
GROUPID
LAYOUTTEMPLATEID
-
Le tableau Modèle de mise en page ne sera pas pris en charge
MYWORKVIEWID
FK
UIVIEWS_CURRENT
UIVIEWID
OWNERID
FK
USERS_CURRENT
USERID
REQUESTSVIEWID
FK
UIVIEWS_CURRENT
UIVIEWID
SCHEDULEID
FK
SCHEDULES_CURRENT
SCHEDULEID
TEAMID
PK
-
-
SYSID
-
Pas une relation ; utilisé à des fins d’application interne.
UITEMPLATEID
FK
UITEMPLATES_CURRENT
UITEMPLATEID
NOTE
Trois types d'équipe sont stockés dans les tables d'objets d'équipe : PROJECT, TEMPLATE et ADHOC.

Chacun de ces types d’équipes est représenté ensemble dans les vues du lac de données Data Connect. Pour isoler le type spécifique d'équipe que vous souhaitez renvoyer, vous devez appliquer un filtre sur la colonne teamtype. Par exemple, si vous souhaitez uniquement les équipes traditionnelles qui font partie de vos structures organisationnelles, configurées dans la zone Équipes de l’application, vous pouvez avoir une requête qui ressemble à ceci : select * from team_current where teamtype = 'ADHOC';

Membre d'équipe

Nom de l’entité Workfront
Références d’interface
Référence d’API
Libellé de l’API
Vues du lac de données
Membre d'équipe
Autres équipes, membre d'équipe
TEAMMB
Membre d'équipe
TEAMMEMBERS_CURRENT
TEAMMEMBERS_DAILY_HISTORY
TEAMMEMBERS_EVENT
Principal/Clé étrangère
Type
Table connexe
Champ associé
SYSID
-
Pas une relation ; utilisé à des fins d’application interne.
TEAMID
FK
TEAMS_CURRENT
TEAMID
TEAMMEMBERID
PK
-
-
USERID
FK
USERS_CURRENT
USERID

Rôle de membre d'équipe

Nom de l’entité Workfront
Références d’interface
Référence d’API
Libellé de l’API
Vues du lac de données
Rôle de membre d'équipe
Rôle de membre d'équipe
TEAMMR
Rôle de membre d'équipe
TEAMMEMBERROLES_CURRENT
TEAMMEMBERROLES_DAILY_HISTORY
TEAMMEMBERROLES_EVENT
Principal/Clé étrangère
Type
Table connexe
Champ associé
ROLEID
FK
ROLES_CURRENT
ROLEID
SYSID
-
Pas une relation ; utilisé à des fins d’application interne.
TEAMID
FK
TEAMS_CURRENT
TEAMID
TEAMMEMBERROLEID
PK
-
-
USERID
FK
USERS_CURRENT
USERID

Modèle

Nom de l’entité Workfront
Références d’interface
Référence d’API
Libellé de l’API
Vues du lac de données
Modèle
Modèle, Modèle de projet
TMPL
Modèle
TEMPLATES_CURRENT
TEMPLATES_DAILY_HISTORY
TEMPLATES_EVENT
Principal/Clé étrangère
Type
Table connexe
Champ associé
APPROVALPROCESSID
FK
APPROVALPROCESSES_CURRENT
APPROVALPROCESSID
CATEGORYID
FK
CATEGORIES_CURRENT
CATEGORYID
COMPANYID
FK
COMPANIES_CURRENT
COMPANYID
DELIVERABLESCORECARDID
-
Le tableau Carte de résultats livrable n'est pas pris en charge actuellement
ENTEREDBYID
FK
USERS_CURRENT
USERID
GROUPID
FK
GROUPS_CURRENT
GROUPID
LASTNOTEID
FK
NOTES_CURRENT
NOTEID
LASTUPDATEDBYID
FK
USERS_CURRENT
USERID
MILESTONEPATID
FK
MILESTONEPATHS_CURRENT
MILESTONEPATID
OWNERID
FK
USERS_CURRENT
USERID
PRIVATERATECARDID
FK
RATECARD_CURRENT
RATECARDID
PROGRAMID
FK
PROGRAMMES_ACTUELS
PROGRAMID
QUEUEDEFID
-
Le tableau de définition de file d'attente n'est pas pris en charge actuellement
SCHEDULEID
FK
SCHEDULES_CURRENT
SCHEDULEID
SYSID
-
Pas une relation ; utilisé à des fins d’application interne.
TEAMID
FK
TEAMS_CURRENT
TEAMID
TEMPLATEID
PK
-
-

Modèle d'affectation de tâche

Nom de l’entité Workfront
Références d’interface
Référence d’API
Libellé de l’API
Vues du lac de données
Modèle d'affectation de tâche
Modèle d'affectation
AFFECTATION
Modèle d'affectation
TEMPLATEASSIGNMENTS_CURRENT
TEMPLATEASSIGNMENTS_DAILY_HISTORY
TEMPLATEASSIGNMENTS_EVENT
Principal/Clé étrangère
Type
Table connexe
Champ associé
ASSIGNEDTOID
FK
USERS_CURRENT
USERID
CATEGORYID
FK
CATEGORIES_CURRENT
CATEGORYID
LASTUPDATEDBYID
FK
USERS_CURRENT
USERID
OBJID
FK
Variable, basée sur OBJCODE
Clé primaire/ID de l’objet identifié dans le champ OBJCODE
ROLEID
FK
ROLES_CURRENT
ROLEID
SYSID
-
Pas une relation ; utilisé à des fins d’application interne.
TEAMID
FK
TEAMS_CURRENT
TEAMID
TEAMTIMELINEABLEID
-
Tableau de chronologie d'équipe non pris en charge actuellement
TEMPLATEASSIGNMENTID
PK
-
-
TEMPLATETASKID
FK
TEMPLATETASKS_CURRENT
TEMPLATETASKID

Tâche de modèle

Nom de l’entité Workfront
Références d’interface
Référence d’API
Libellé de l’API
Vues du lac de données
Tâche de modèle
Tâche de modèle
TTSK
Tâche de modèle
TEMPLATETASKS_CURRENT
TEMPLATETASKS_DAILY_HISTORY
TEMPLATETASKS_EVENT
Principal/Clé étrangère
Type
Table connexe
Champ associé
APPROVALPROCESSID
FK
APPROVALPROCESSES_CURRENT
APPROVALPROCESSID
ASSIGNEDTOID
FK
USERS_CURRENT
USERID
CATEGORYID
FK
CATEGORIES_CURRENT
CATEGORYID
ENTEREDBYID
FK
USERS_CURRENT
USERID
EXCHANGERATEID
FK
EXCHANGERATES_CURRENT
EXCHANGERATEID
LASTNOTEID
FK
NOTES_CURRENT
NOTEID
LASTUPDATEDBYID
FK
USERS_CURRENT
USERID
MILESTONEID
FK
MILESTONES_CURRENT
MILESTONEID
PARENTID
FK
TEMPLATETASKS_CURRENT
TEMPLATETASKID
RECURRENCERULEID
-
Le tableau des règles de récurrence n'est pas pris en charge actuellement
ROLEID
FK
ROLES_CURRENT
ROLEID
SYSID
-
Pas une relation ; utilisé à des fins d’application interne.
TEAMID
FK
TEAMS_CURRENT
TEAMID
TEAMTIMELINEABLEID
-
Tableau de chronologie d'équipe non pris en charge actuellement
TEMPLATEID
FK
TEMPLATES_CURRENT
TEMPLATEID
TEMPLATETASKID
PK
-
-

Tâche de modèle antérieure

Nom de l’entité Workfront
Références d’interface
Référence d’API
Libellé de l’API
Vues du lac de données
Tâche de modèle antérieure
Prédécesseur du modèle
TPRED
Tâche antérieure
TEMPLATEPREDECESSORS_CURRENT
TEMPLATEPREDECESSORS_DAILY_HISTORY
TEMPLATEPREDECESSORS_EVENT
Principal/Clé étrangère
Type
Table connexe
Champ associé
PREDECESSORID
FK
TEMPLATETASKS_CURRENT
TEMPLATETASKID
SUCCESSORID
FK
TEMPLATETASKS_CURRENT
TEMPLATETASKID
TEMPLATEPREDECESSORID
PK
-
-
SYSID
-
Pas une relation ; utilisé à des fins d’application interne.

KPI par étapes combinés

Disponibilité limitée des clients

Nom de l’entité Workfront
Références d’interface
Référence d’API
Libellé de l’API
Vues du lac de données
KPI par étapes combinés
KPI chronologique
TMPH
TimePhasedKPI
TIMEPHASED_COMBINED_CURRENT
TIMEPHASED_COMBINED_DAILY_HISTORY
TIMEPHASED_COMBINED_EVENT
Principal/Clé étrangère
Type
Table connexe
Champ associé
ASSIGNMENTID
FK
ASSIGNMENTS_CURRENT
ASSIGNMENTID
EVENT_ID
PK
Il s’agit d’une clé naturelle pour l’entrée d’indicateur de performance clé temporel
-
GROUPID
FK
GROUPS_CURRENT
GROUPID
LOCATIONID
FK
CLASSIFIER_CURRENT
CLASSIFIERID
METADATAID
FK
Le tableau METADATA n’est pas fourni
-
OPTASKID
FK
OPTASKS_CURRENT
OPTASKID
PORTFOLIOID
FK
PORTFOLIOS_CURRENT
PORTFOLIOID
PROGRAMID
FK
PROGRAMMES_ACTUELS
PROGRAMID
PROJECTID
FK
PROJECTS_CURRENT
PROJECTID
REFERENCEID
FK
Variable, basée sur OBJCODE
Clé primaire/ID de l’objet identifié dans le champ OBJCODE
ROLEID
FK
ROLES_CURRENT
ROLEID
SCHEMAID
FK
Le tableau SCHEMA n’est pas fourni ; la valeur de ce tableau est fournie dans la colonne SCHEMANAME . Le SCHEMANAME identifie l'indicateur de performance clé (par exemple, les heures prévues, les heures estimées et les heures réelles) auquel l'enregistrement est connecté.
-
SOURCETASKID
FK
TASKS_CURRENT
TASKID
STAFFINGPLANID
FK
STAFFING_PLAN_CURRENT
STAFFINGPLANID
STAFFINGPLANRESOURCEID
FK
STAFFING_PLAN_RESOURCE_CURRENT
STAFFINGPLANRESOURCEID
TASKID
FK
TASKS_CURRENT
TASKID
USERID
FK
USERS_CURRENT
USERID

Devise des indicateurs de performance clés temporels

Disponibilité limitée des clients

Nom de l’entité Workfront
Références d’interface
Référence d’API
Libellé de l’API
Vues du lac de données
Devise des indicateurs de performance clés temporels
KPI chronologique
TMPH
TimePhasedKPI
TIMEPHASED_CURRENCY_CURRENT
TIMEPHASED_CURRENCY_DAILY_HISTORY
TIMEPHASED_CURRENCY_EVENT
Principal/Clé étrangère
Type
Table connexe
Champ associé
ASSIGNMENTID
FK
ASSIGNMENTS_CURRENT
ASSIGNMENTID
GROUPID
FK
GROUPS_CURRENT
GROUPID
LOCATIONID
FK
CLASSIFIER_CURRENT
CLASSIFIERID
METADATAID
FK
Le tableau METADATA n’est pas fourni
-
OPTASKID
FK
OPTASKS_CURRENT
OPTASKID
PORTFOLIOID
FK
PORTFOLIOS_CURRENT
PORTFOLIOID
PROGRAMID
FK
PROGRAMMES_ACTUELS
PROGRAMID
PROJECTID
FK
PROJECTS_CURRENT
PROJECTID
REFERENCEID
FK
Variable, basée sur OBJCODE
Clé primaire/ID de l’objet identifié dans le champ OBJCODE
ROLEID
FK
ROLES_CURRENT
ROLEID
SCHEMAID
FK
Le tableau SCHEMA n’est pas fourni ; la valeur de ce tableau est fournie dans la colonne SCHEMANAME . Le SCHEMANAME identifie l'indicateur de performance clé (par exemple, scheduledRevenueRate, scheduledCostRate, realRevenue, etc.) auquel l'enregistrement est connecté.
SCHEMAID
SOURCETASKID
FK
TASKS_CURRENT
TASKID
STAFFINGPLANID
FK
STAFFING_PLAN_CURRENT
STAFFINGPLANID
STAFFINGPLANRESOURCEID
FK
STAFFING_PLAN_RESOURCE_CURRENT
STAFFINGPLANRESOURCEID
SYSID
-
Pas une relation ; utilisé à des fins d’application interne.
TASKID
FK
TASKS_CURRENT
TASKID
TIMEPHASEDCURRENCYID
PK
-
-
USERID
FK
USERS_CURRENT
USERID

Durée des KPI par étapes

Disponibilité limitée des clients

Nom de l’entité Workfront
Références d’interface
Référence d’API
Libellé de l’API
Vues du lac de données
Durée des KPI par étapes
KPI chronologique
TMPH
TimePhasedKPI
TIMEPHASED_DURATION_CURRENT
TIMEPHASED_DURATION_DAILY_HISTORY
TIMEPHASED_DURATION_EVENT
Principal/Clé étrangère
Type
Table connexe
Champ associé
ASSIGNMENTID
FK
ASSIGNMENTS_CURRENT
ASSIGNMENTID
GROUPID
FK
GROUPS_CURRENT
GROUPID
LOCATIONID
FK
CLASSIFIER_CURRENT
CLASSIFIERID
METADATAID
FK
Le tableau METADATA n’est pas fourni
-
OPTASKID
FK
OPTASKS_CURRENT
OPTASKID
PORTFOLIOID
FK
PORTFOLIOS_CURRENT
PORTFOLIOID
PROGRAMID
FK
PROGRAMMES_ACTUELS
PROGRAMID
PROJECTID
FK
PROJECTS_CURRENT
PROJECTID
REFERENCEID
FK
Variable, basée sur OBJCODE
Clé primaire/ID de l’objet identifié dans le champ OBJCODE
ROLEID
FK
ROLES_CURRENT
ROLEID
SCHEMAID
FK
Le tableau SCHEMA n’est pas fourni ; la valeur de ce tableau est fournie dans la colonne SCHEMANAME . Le SCHEMANAME identifie l'indicateur de performance clé (par exemple, les heures prévues, les heures estimées et les heures réelles) auquel l'enregistrement est connecté.
SCHEMAID
SOURCETASKID
FK
TASKS_CURRENT
TASKID
STAFFINGPLANID
FK
STAFFING_PLAN_CURRENT
STAFFINGPLANID
STAFFINGPLANRESOURCEID
FK
STAFFING_PLAN_RESOURCE_CURRENT
STAFFINGPLANRESOURCEID
SYSID
-
Pas une relation ; utilisé à des fins d’application interne.
TASKID
FK
TASKS_CURRENT
TASKID
TIMEPHASEDDURATIONID
PK
-
-
USERID
FK
USERS_CURRENT
USERID

Numéros d’indicateurs de performance clés temporels

Disponibilité limitée des clients

Nom de l’entité Workfront
Références d’interface
Référence d’API
Libellé de l’API
Vues du lac de données
Numéros d’indicateurs de performance clés temporels
KPI chronologique
TMPH
TimePhasedKPI
TIMEPHASED_NUMBERS_CURRENT
TIMEPHASED_NUMBERS_DAILY_HISTORY
TIMEPHASED_NUMBERS_EVENT
Principal/Clé étrangère
Type
Table connexe
Champ associé
ASSIGNMENTID
FK
ASSIGNMENTS_CURRENT
ASSIGNMENTID
EVENT_ID
PK
Il s’agit d’une clé naturelle pour l’entrée d’indicateur de performance clé temporel
-
GROUPID
FK
GROUPS_CURRENT
GROUPID
LOCATIONID
FK
CLASSIFIER_CURRENT
CLASSIFIERID
METADATAID
FK
Le tableau METADATA n’est pas fourni
-
OPTASKID
FK
OPTASKS_CURRENT
OPTASKID
PORTFOLIOID
FK
PORTFOLIOS_CURRENT
PORTFOLIOID
PROGRAMID
FK
PROGRAMMES_ACTUELS
PROGRAMID
PROJECTID
FK
PROJECTS_CURRENT
PROJECTID
REFERENCEID
FK
Variable, basée sur OBJCODE
Clé primaire/ID de l’objet identifié dans le champ OBJCODE
ROLEID
FK
ROLES_CURRENT
ROLEID
SCHEMAID
FK
Le tableau SCHEMA n’est pas fourni ; la valeur de ce tableau est fournie dans la colonne SCHEMANAME . Le SCHEMANAME identifie l'indicateur de performance clé (par exemple, les heures prévues, les heures estimées et les heures réelles) auquel l'enregistrement est connecté.
-
SOURCETASKID
FK
TASKS_CURRENT
TASKID
STAFFINGPLANID
FK
STAFFING_PLAN_CURRENT
STAFFINGPLANID
STAFFINGPLANRESOURCEID
FK
STAFFING_PLAN_RESOURCE_CURRENT
STAFFINGPLANRESOURCEID
TASKID
FK
TASKS_CURRENT
TASKID
TIMEPHASEDNUMBERSID
PK
-
-
USERID
FK
USERS_CURRENT
USERID

Feuille de temps

Nom de l’entité Workfront
Références d’interface
Référence d’API
Libellé de l’API
Vues du lac de données
Feuille de temps
Feuille de temps
TSHET
Feuille de temps
TIMESHEETS_CURRENT
TIMESHEETS_DAILY_HISTORY
TIMESHEETS_EVENT
Principal/Clé étrangère
Type
Table connexe
Champ associé
APPROVERID
FK
USERS_CURRENT
USERID
LASTNOTEID
FK
NOTES_CURRENT
NOTEID
LASTUPDATEDBYID
FK
USERS_CURRENT
USERID
SYSID
-
Pas une relation ; utilisé à des fins d’application interne.
TIMESHEETID
PK
-
-
TIMESHEETPROFILEID
FK
TIMESHEETPROFILES_CURRENT
TIMESHEETPROFILEID
USERID
FK
USERS_CURRENT
USERID

Profil de feuille de temps

Nom de l’entité Workfront
Références d’interface
Référence d’API
Libellé de l’API
Vues du lac de données
Profil de feuille de temps
Profil de feuille de temps
TSPRO
Profil de feuille de temps
TIMESHEETPROFILES_CURRENT
TIMESHEETPROFILES_DAILY_HISTORY
TIMESHEETPROFILES_EVENT
Principal/Clé étrangère
Type
Table connexe
Champ associé
APPROVERID
FK
USERS_CURRENT
USERID
ENTEREDBYID
FK
USERS_CURRENT
USERID
GROUPID
FK
GROUPS_CURRENT
GROUPID
SYSID
-
Pas une relation ; utilisé à des fins d’application interne.
TIMESHEETPROFILEID
PK
-
-

Filtre d’interface utilisateur

Nom de l’entité Workfront
Références d’interface
Référence d’API
Libellé de l’API
Vues du lac de données
Filtre d’interface utilisateur
Filtre
SOULEVER
Filtre
UIFILTERS_CURRENT
UIFILTERS_DAILY_HISTORY
UIFILTERS_EVENT
Principal/Clé étrangère
Type
Table connexe
Champ associé
APPGLOBALID
-
Pas une relation ; utilisé à des fins d’application interne.
ENTEREDBYID
FK
USERS_CURRENT
USERID
LASTUPDATEDBYID
FK
USERS_CURRENT
USERID
OBJID
FK
Variable, basée sur OBJCODE
Clé primaire/ID de l’objet identifié dans le champ OBJCODE
PREFERENCEID
FK
PREFERENCES_CURRENT
PREFERENCEID
SYSID
-
Pas une relation ; utilisé à des fins d’application interne.
UIFILTERID
PK
-
-

Regrouper les interfaces utilisateur par

Nom de l’entité Workfront
Références d’interface
Référence d’API
Libellé de l’API
Vues du lac de données
Regrouper les interfaces utilisateur par
Regroupement
UIGB
Regroupement
UIGROUPBYS_CURRENT
UIGROUPBYS_DAILY_HISTORY
UIGROUPBYS_EVENT
Principal/Clé étrangère
Type
Table connexe
Champ associé
APPGLOBALID
-
Pas une relation ; utilisé à des fins d’application interne.
ENTEREDBYID
FK
USERS_CURRENT
USERID
LASTUPDATEDBYID
FK
USERS_CURRENT
USERID
OBJID
FK
Variable, basée sur OBJCODE
Clé primaire/ID de l’objet identifié dans le champ OBJCODE
PREFERENCEID
FK
PREFERENCES_CURRENT
PREFERENCEID
SYSID
-
Pas une relation ; utilisé à des fins d’application interne.
UIGROUPBYID
PK
-
-

Modèle d’interface utilisateur

Nom de l’entité Workfront
Références d’interface
Référence d’API
Libellé de l’API
Vues du lac de données
Modèle d’interface utilisateur
Modèle de mise en page
UITMPL
Modèle de mise en page
UITEMPLATES_CURRENT
UITEMPLATES_DAILY_HISTORY
UITEMPLATES_EVENT
Principal/Clé étrangère
Type
Table connexe
Champ associé
ENTEREDBYID
FK
USERS_CURRENT
USERID
GROUPID
FK
GROUPS_CURRENT
GROUPID
LASTUPDATEDBYID
FK
USERS_CURRENT
USERID
SYSID
-
Pas une relation ; utilisé à des fins d’application interne.
UITEMPLATEID
PK
-
-

Vue UI

Nom de l’entité Workfront
Références d’interface
Référence d’API
Libellé de l’API
Vues du lac de données
Vue UI
Afficher
UIVIEW
Afficher
UIVIEWS_CURRENT
UIVIEWS_DAILY_HISTORY
UIVIEWS_EVENT
Principal/Clé étrangère
Type
Table connexe
Champ associé
APPGLOBALID
-
Pas une relation ; utilisé à des fins d’application interne.
ENTEREDBYID
FK
USERS_CURRENT
USERID
LASTUPDATEDBYID
FK
USERS_CURRENT
USERID
OBJID
FK
Variable, basée sur OBJCODE
Clé primaire/ID de l’objet identifié dans le champ OBJCODE
PREFERENCEID
FK
PREFERENCES_CURRENT
PREFERENCEID
SYSID
-
Pas une relation ; utilisé à des fins d’application interne.
UIVIEWID
PK
-
-

l’utilisateur ou de l’utilisatrice

Nom de l’entité Workfront
Références d’interface
Référence d’API
Libellé de l’API
Vues du lac de données
l’utilisateur ou de l’utilisatrice
l’utilisateur ou de l’utilisatrice
USER
l’utilisateur ou de l’utilisatrice
USERS_CURRENT
USERS_DAILY_HISTORY
USERS_EVENT
Principal/Clé étrangère
Type
Table connexe
Champ associé
ACCESSLEVELID
FK
ACCESSLEVELS_CURRENT
ACCESSLEVELID
CATEGORYID
FK
CATEGORIES_CURRENT
CATEGORYID
COMPANYID
FK
COMPANIES_CURRENT
COMPANYID
DEFAULTHOURTYPEID
FK
HOURTYPES_CURRENT
HOURTYPEID
DELEGATIONTOID
FK
USERS_CURRENT
USERID
EAUTHUSERID
-
Pas une relation ; utilisé à des fins d’application interne.
ENTEREDBYID
FK
USERS_CURRENT
USERID
HOMEGROUPID
FK
GROUPS_CURRENT
GROUPID
HOMETEAMID
FK
TEAMS_CURRENT
TEAMID
LASTENTEREDNOTEID
FK
NOTES_CURRENT
NOTEID
LASTUPDATEDBYID
FK
USERS_CURRENT
USERID
LATESTUPDATENOTEID
FK
NOTES_CURRENT
NOTEID
LAYOUTTEMPLATEID
-
Le tableau Modèle de mise en page ne sera pas pris en charge
MANAGERID
FK
USERS_CURRENT
USERID
PORTALPROFILEID
-
La table Profil de portail ne sera pas prise en charge
PRÉFLUIDE
-
Pas une relation ; utilisé à des fins d’application interne.
PRIVATERATECARDID
FK
RATECARD_CURRENT
RATECARDID
RESOURCEPOOLID
FK
RESOURCEPOOLS_CURRENT
RESOURCEPOOLID
ROLEID
FK
ROLES_CURRENT
ROLEID
SCHEDULEID
FK
SCHEDULES_CURRENT
SCHEDULEID
SYSID
-
Pas une relation ; utilisé à des fins d’application interne.
TIMESHEETPROFILEID
FK
TIMESHEETPROFILES_CURRENT
TIMESHEETPROFILEID
UITEMPLATEID
FK
UITEMPLATES_CURRENT
UITEMPLATEID
USERID
PK
-
-
UUMUSERID
-
Pas une relation ; utilisé à des fins d’application interne.

Délégation d'utilisateur

Nom de l’entité Workfront
Références d’interface
Référence d’API
Libellé de l’API
Vues du lac de données
Délégation d'utilisateur
Délégation d'utilisateur
USERDEL
Délégation d'utilisateur
USERDELEGATIONS_CURRENT
USERDELEGATIONS_DAILY_HISTORY
USERDELEGATIONS_EVENT
Principal/Clé étrangère
Type
Table connexe
Champ associé
FROMUSERID
FK
USERS_CURRENT
USERID
SYSID
-
Pas une relation ; utilisé à des fins d’application interne.
TOUSERID
FK
USERS_CURRENT
USERID
USERDELEGATIONID
PK
-
-

Groupe d'utilisateurs

Nom de l’entité Workfront
Références d’interface
Référence d’API
Libellé de l’API
Vues du lac de données
Groupe d'utilisateurs
Autres groupes
USRGPS
Groupe d'utilisateurs
USERSGROUPS_CURRENT
USERSGROUPS_DAILY_HISTORY
USERSGROUPS_EVENT
Principal/Clé étrangère
Type
Table connexe
Champ associé
GROUPID
FK
GROUPS_CURRENT
GROUPID
SYSID
-
Pas une relation ; utilisé à des fins d’application interne.
USERID
FK
USERS_CURRENT
USERID
USERSGROUPID
PK
-
-

Emplacement de l’utilisateur

Nom de l’entité Workfront
Références d’interface
Référence d’API
Libellé de l’API
Vues du lac de données
Emplacement de l’utilisateur
Emplacement de l’utilisateur
USRLOC
UserLocation
USERLOCATIONS_CURRENT
USERLOCATIONS_DAILY_HISTORY
USERLOCATIONS_EVENT
Principal/Clé étrangère
Type
Table connexe
Champ associé
CLASSIFIERID
FK
CLASSIFIER_CURRENT
CLASSIFIERID
SYSID
-
Pas une relation ; utilisé à des fins d’application interne.
USERID
FK
USERS_CURRENT
USERID
USERLOCATIONID
PK
-
-

Rôle d’utilisateur

Nom de l’entité Workfront
Références d’interface
Référence d’API
Libellé de l’API
Vues du lac de données
Rôle d’utilisateur
Autres rôles
USROL
Rôle d’utilisateur
USERSROLES_CURRENT
USERSROLES_DAILY_HISTORY
USERSROLES_EVENT
Principal/Clé étrangère
Type
Table connexe
Champ associé
ROLEID
FK
ROLES_CURRENT
ROLEID
SYSID
-
Pas une relation ; utilisé à des fins d’application interne.
USERID
FK
USERS_CURRENT
USERID
USERROLESETID
FK
USERROLESET_CURRENT
USERROLESETID
USERLOCATIONID
PK
-
-

Valeur de préférence utilisateur

Nom de l’entité Workfront
Références d’interface
Référence d’API
Libellé de l’API
Vues du lac de données
Valeur de préférence utilisateur
Préférence utilisateur
USERPF
Préférence utilisateur
USERPREFVALUES_CURRENT
USERPREFVALUES_DAILY_HISTORY
USERPREFVALUES_EVENT
Principal/Clé étrangère
Type
Table connexe
Champ associé
SYSID
-
Pas une relation ; utilisé à des fins d’application interne.
USERID
FK
USERS_CURRENT
USERID
USERPREFVALUEID
PK
-
-

User Role Set

Nom de l’entité Workfront
Références d’interface
Référence d’API
Libellé de l’API
Vues du lac de données
UserRoleSet
User Role Set
URSET
UserRoleSet
USERROLESET_CURRENT
USERROLESET_DAILY_HISTORY
USERROLESET_EVENT
Principal/Clé étrangère
Type
Table connexe
Champ associé
PRIMARYROLEID
FK
ROLES_CURRENT
ROLEID
SYSID
-
Pas une relation ; utilisé à des fins d’application interne.
USERID
FK
USERS_CURRENT
USERID
USERROLESETID
PK
-
-

Décisions des utilisateurs et utilisatrices

Nom de l’entité Workfront
Références d’interface
Référence d’API
Libellé de l’API
Vues du lac de données
UsersDecisions
Décisions des utilisateurs et utilisatrices
USRDEC
Décisions des utilisateurs et utilisatrices
USERSDECISIONS_CURRENT
USERSDECISIONS_DAILY_HISTORY
USERSDECISIONS_EVENT
Principal/Clé étrangère
Type
Table connexe
Champ associé
USERDECISIONID
PK
-
-
SYSID
-
Pas une relation ; utilisé à des fins d’application interne.
USERID
FK
USERS_CURRENT
USERID

Élément de travail

Nom de l’entité Workfront
Références d’interface
Référence d’API
Libellé de l’API
Vues du lac de données
WorkItem
Élément de travail
WRKITM
WorkItem
WORKITEMS_CURRENT
WORKITEMS_DAILY_HISTORY
WORKITEMS_EVENT
Principal/Clé étrangère
Type
Table connexe
Champ associé
ASSIGNMENTID
FK
ASSIGNMENTS_CURRENT
ASSIGNMENTID
OBJID
FK
Variable, basée sur OBJCODE
Clé primaire/ID de l’objet identifié dans le champ OBJCODE
OPTASKID
FK
OPTASKS_CURRENT
OPTASKID
PROJECTID
FK
PROJECTS_CURRENT
PROJECTID
SYSID
-
Pas une relation ; utilisé à des fins d’application interne.
TASKID
FK
TASKS_CURRENT
TASKID
USERID
FK
USERS_CURRENT
USERID
WORKITEMID
PK
-
-
recommendation-more-help
5f00cc6b-2202-40d6-bcd0-3ee0c2316b43