Notifier Target

Suivre cette étape permet de s’assurer que tous les événements qui doivent être envoyés à Adobe Target sont envoyés à l’aide de la méthode trackEvent.

Tout événement qui doit être suivi dans Target peut être un événement de conversion principal ou une mesure de succès.

TIP
Cliquez sur les images de cette rubrique pour passer en mode plein écran.

Diagramme Notifier Target diagram

Le numéro de l’étape dans l’illustration suivante correspond à la section ci-dessous.

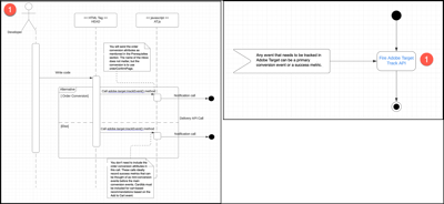
Notifier le diagramme Target {width="600" modal="regular"}

4.1 : Déclenchement de l’API de suivi Adobe Target

Cette étape vous permet de vous assurer que tous les événements qui doivent être envoyés à Target sont envoyés à l’aide de la méthode trackEvent .

Voir les détails

​ Déclenchement du diagramme de l’API de suivi Adobe Target ​ {width="400" modal="regular"}

Vous envoyez les attributs de conversion de commande comme indiqué dans la section Conditions préalables ci-dessous. Le nom de la mbox n’a pas d’importance, mais la conversion doit utiliser orderConfirmPage.

Vous n’avez pas besoin d’inclure les attributs de conversion de commande dans cet appel. Ces appels enregistrent idéalement des mesures de succès qui peuvent être considérées comme des événements de mini-conversion avant les principaux événements de conversion. CardIds doit être inclus dans les recommandations basées sur le panier basées sur l’événement Add to Cart .

Conditions préalables

  • Rencontrez votre équipe d’entreprise afin d’identifier tous les événements pouvant être considérés comme des mesures de conversion ou de succès. Vous devez également identifier l’événement de conversion qui génère des recettes afin que ces détails puissent être envoyés à Target avec les données d’événement.

  • Assurez-vous que les attributs suivants sont disponibles dans la couche de données afin que vous puissiez les envoyer avec l’événement de conversion. L’événement de conversion génère des recettes, telles qu’un achat de produit ou l’événement Ajouter au panier.

    • productPurchaseId : ID de produit achetés dans le cadre de la commande. Séparez plusieurs produits à l’aide de virgules.
    • orderTotal : total de la commande pour l’achat.
    • orderId : identifiant de la commande de l’achat.

    L’illustration suivante présente une règle pour tags in Experience Platform qui doit être déclenchée uniquement sur la page Confirmation.

    Page de configuration de l’action {width="400" modal="regular"}

  • Si vous effectuez le suivi d’un événement pour l’ajout de panier, envoyez cartIds comme paramètre. Une liste d’ID de produit séparés par des virgules peut être transmise pour cardIds.

Lectures

Actions

  • Utilisez la méthode adobe.target-trackEvent() pour envoyer toutes les données qui doivent être envoyées à Target.
recommendation-more-help
6906415f-169c-422b-89d3-7118e147c4e3