Synchronisation des utilisateurs user-synchronization

Présentation introduction

Lorsque le déploiement est une ferme de publication, les membres doivent pouvoir se connecter et voir leurs données sur n’importe quel nœud de publication.

Les utilisateurs et utilisatrices, et les groupes d’utilisateurs et d’utilisatrices (données utilisateur) créés dans l’environnement de publication ne sont pas nécessaires dans l’environnement de création.

La plupart des données utilisateur créées dans l’environnement de création sont destinées à y rester et à ne pas être copiées vers les instances de publication.

L’enregistrement et les modifications effectués sur une instance de publication doivent être synchronisés avec d’autres instances de publication afin qu’elles aient accès aux mêmes données utilisateur.

Depuis AEM 6.1, lorsque la synchronisation des utilisateurs et des utilisatrices est activée, les données utilisateur sont automatiquement synchronisées sur les instances de publication dans la ferme et ne sont pas créées en mode de création.

Distribution Sling sling-distribution

Les données utilisateur, avec leurs ACL, sont stockées dans le cœur Oak, la couche située en dessous du JCR Oak, et sont accessibles via l’API Oak. Du fait de mises à jour peu fréquentes, il est judicieux que les données utilisateur soient synchronisées avec d’autres instances de publication à l’aide de la Distribution de contenu Sling.

Les avantages de la synchronisation des utilisateurs à l’aide de la distribution Sling par rapport à la réplication traditionnelle sont les suivants :

  • Les utilisateurs et utilisatrices, profils utilisateur et groupes d’utilisateurs et d’utilisatrices créés lors de la publication ne sont pas créés sur l’instance de création.

  • La distribution Sling définit les propriétés dans les événements jcr, ce qui permet d’agir dans les écouteurs d’événements côté publication sans se soucier des boucles de réplication infinies.

  • La distribution Sling envoie uniquement les données utilisateur aux instances de publication non originaires, éliminant ainsi le trafic inutile.

  • Les ACL définies dans le nœud d’utilisateur sont incluses dans la synchronisation.

NOTE
Si des sessions sont requises, il est conseillé d’utiliser une solution SSO ou une session persistante et de demander aux client(e)s de se connecter s’ils ou elles basculent vers une autre instance de publication.
CAUTION
La synchronisation du groupe d’administration n’est pas prise en charge, même si la synchronisation des utilisateurs et des utilisatrices est activée. À la place, un échec de l’import de la comparaison est consigné dans le journal des erreurs.
Par conséquent, lorsque le déploiement est une ferme de publication, si un utilisateur ou une utilisatrice est ajouté(e) ou supprimé(e) dans le groupe d’administration, la modification doit être effectuée manuellement sur chaque instance de publication.

Activation de la synchronisation des utilisateurs enable-user-sync

NOTE
Par défaut, la synchronisation des utilisateurs est disabled.
L’activation de la synchronisation des utilisateurs et utilisatrices implique de modifier les configurations OSGi existantes.
Aucune nouvelle configuration ne doit être ajoutée suite à l’activation de la synchronisation des utilisateurs et utilisatrices.

La synchronisation des utilisateurs et des utilisatrices repose sur l’environnement de création pour gérer les distributions de données utilisateur, même si les données utilisateur ne sont pas créées en mode de création. Une grande partie, mais pas l’intégralité, de la configuration a lieu dans l’environnement de création et chaque étape identifie clairement si elle doit être effectuée en mode de création ou en mode de publication.

Vous trouverez ci-dessous les étapes nécessaires pour activer la synchronisation des utilisateurs, suivies d’une section Résolution des incidents :

Conditions préalables prerequisites

  1. Si les utilisateurs et utilisatrices et les groupes d’utilisateurs ont déjà été créés sur une instance de publication, il est recommandé de synchroniser manuellement les données utilisateur sur toutes les instances de publication avant de configurer et d’activer la synchronisation des utilisateurs et des utilisatrices.

Une fois la synchronisation des utilisateurs et des utilisatrices activée, seuls les utilisateurs et utilisatrices et les groupes nouvellement créés sont synchronisés.

  1. Assurez-vous que le code le plus récent est installé :

​1. Agent de distribution Apache Sling - Fabrique d’agents de synchronisation apache-sling-distribution-agent-sync-agents-factory

Activer la synchronisation des utilisateurs et utilisatrices

  • en mode de création

    • connexion avec droits d’administrateur

    • accédez à la console web

    • localisez Apache Sling Distribution Agent - Sync Agents Factory

      • sélectionnez la configuration existante afin de pouvoir l’ouvrir pour modification (icône de crayon)
        Vérifiez name : socialpubsync

      • sélectionnez la case à cocher Enabled

      • sélectionnez Save

Agent de distribution Apache Sling

​2. Créez l’utilisateur ou l’utilisatrice autorisé(e) createauthuser

Configurer les autorisations

L’utilisateur ou l’utilisatrice autorisé(e) intervient à l’étape 3 pour configurer la distribution Sling sur l’instance de création.

CAUTION
Un nouvel utilisateur doit être créé.
  • L’utilisateur affecté par défaut est l’utilisateur admin.

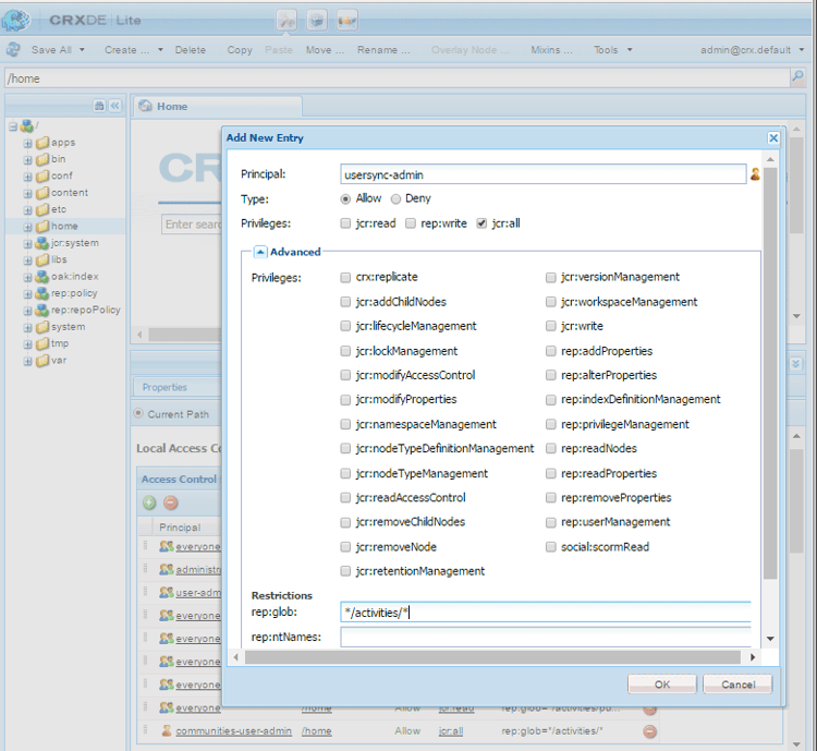
Comment ajouter une ACL addacls

  • accédez à CRXDE Lite

  • sélectionnez le nœud /home

  • dans le volet de droite, sélectionnez l’onglet Access Control

  • pour ajouter une entrée ACL, sélectionnez le bouton +

    • Principal  : recherchez l’utilisateur créé pour la synchronisation des utilisateurs
    • Type  : Allow
    • Autorisations  : jcr:all
    • Restrictions  rep:glob: */activities/*
    • sélectionnez OK
  • sélectionnez Enregistrer tout

Ajouter une fenêtre ACL

Voir également

​3. Distribution Granite d’Adobe - Prestataire secret de transport de mot de passe chiffré adobegraniteencpasswrd

Configurer les autorisations

Une fois qu’un utilisateur ou une utilisatrice autorisé(e), membre du groupe d’utilisateurs ou d’utilisatrices administrators, a été créé(e) sur toutes les instances de publication, cet utilisateur ou cette utilisatrice autorisé(e) doit être identifié(e) en mode de création comme étant autorisé(e) à synchroniser les données utilisateur de la création à la publication.

  • en mode de création

    • connexion avec droits d’administrateur

    • accédez à la console web

    • localisez com.adobe.granite.distribution.core.impl.CryptoDistributionTransportSecretProvider.name

    • pour ouvrir une configuration pour modification, sélectionnez la configuration existante (icône crayon)
      Vérifiez property name : socialpubsync-publishUser

    • définissez le nom d’utilisateur et le mot de passe de l’utilisateur autorisé créé en mode de publication à l’étape 2

      • par exemple, usersync-admin

Prestataire secret de transport de mot de passe chiffré

​4. Agent de distribution Apache Sling - Fabrique d’agents de file d’attente apache-sling-distribution-agent-queue-agents-factory

Activer la synchronisation des utilisateurs et utilisatrices

  • sur chaque instance de publication  :

    • connexion avec droits d’administrateur

    • accédez à la console web

    • localisez Apache Sling Distribution Agent - Queue Agents Factory

      • pour ouvrir une configuration pour modification, sélectionnez la configuration existante (icône crayon)
        Vérifiez Name : socialpubsync-reverse

      • sélectionnez la case à cocher Enabled

      • sélectionnez Save

    • répétez pour chaque instance de publication

Fabrique d’agents de file d’attente

​5. Synchronisation Adobe Social - Fabrique d’observateurs diff. diffobserver

Activez la synchronisation des groupes

  • sur chaque instance de publication  :

    • connexion avec droits d’administrateur

    • accédez à la console web

    • localisez Adobe Social Sync - Diff Observer Factory

      • pour ouvrir une configuration pour modification, sélectionnez la configuration existante (icône de crayon).

        Vérifier agent name : socialpubsync-reverse

      • sélectionnez la case à cocher Enabled

      • sélectionnez Save

Fabrique d’observateurs diff

​6. Déclencheur de distribution Apache Sling - Fabrique de déclencheurs planifiés apache-sling-distribution-trigger-scheduled-triggers-factory

(Optionnel) modifiez l’intervalle d’interrogation

Par défaut, l’instance de création interroge les modifications toutes les 30 secondes. Pour modifier cet intervalle :

  • en mode de création

    • connexion avec droits d’administrateur

    • accédez à la console web

    • localisez Apache Sling Distribution Trigger - Scheduled Triggers Factory

      • pour ouvrir une configuration pour modification, sélectionnez la configuration existante (icône de crayon).

        • Vérifier Name : socialpubsync-scheduled-trigger
      • définissez l’Interval in Seconds à l’intervalle souhaité.

      • sélectionnez Save

Fabrique de déclencheurs planifiés

Configurer plusieurs instances de publication configure-for-multiple-publish-instances

La configuration par défaut couvre une instance de publication unique. Puisque l’objectif de l’activation de la synchronisation des utilisateurs et des utilisatrices est de synchroniser plusieurs instances de publication (par exemple, pour une ferme de publication), les instances de publication supplémentaires doivent être ajoutées à la fabrique d’agents de synchronisation.

​7. Agent de distribution Apache Sling - Fabrique d’agents de synchronisation apache-sling-distribution-agent-sync-agents-factory-1

Ajoutez des instances de publication :

  • en mode de création

    • connexion avec droits d’administrateur

    • accédez à la console web

    • localisez Apache Sling Distribution Agent - Sync Agents Factory

      • pour ouvrir une configuration pour modification, sélectionnez la configuration existante (icône de crayon)
        Vérifiez Name : socialpubsync

Fabrique d’agents de synchronisation

  • Points d’entrée de l’exportateur
    Il doit exister un point d’entrée de l’exportateur pour chaque instance de publication. Par exemple, s’il existe deux instances de publication, localhost:4503 et 4504, il doit y avoir deux entrées :

    • https://localhost:4503/libs/sling/distribution/services/exporters/socialpubsync-reverse
    • https://localhost:4504/libs/sling/distribution/services/exporters/socialpubsync-reverse
  • Points d’entrée de l’importateur
    Il doit exister un point d’entrée de l’importateur pour chaque instance de publication. Par exemple, s’il existe deux instances de publication, localhost:4503 et 4504, il doit y avoir deux entrées :

    • https://localhost:4503/libs/sling/distribution/services/importers/socialpubsync
    • https://localhost:4504/libs/sling/distribution/services/importers/socialpubsync
  • sélectionnez Save

​8. Identifiant Sling unique unique-sling-id

CAUTION
Si l’identifiant Sling correspond à deux instances de publication ou plus, la synchronisation de groupe d’utilisateurs ou d’utilisatrices échoue.

Si l’identifiant Sling est identique pour plusieurs instances de publication dans une ferme de publication, les groupes d’utilisateurs et d’utilisatrices ne sont pas synchronisés.

Pour vérifier que toutes les valeurs d’identifiant Sling diffèrent, sur chaque instance de publication :

  1. accédez à http://<host>:<port>/system/console/status-slingsettings
  2. vérifiez la valeur de l’identifiant Sling

Vérification de la valeur de l’identifiant Sling

Si l’identifiant Sling d’une instance de publication correspond à l’identifiant Sling d’une autre instance de publication, alors :

  1. arrêtez l’une des instances de publication ayant un identifiant Sling correspondant

  2. dans le répertoire crx-quickstart/launchpad/felix

    • recherchez et supprimez le fichier nommé sling.id.file

      • par exemple, sur un système Linux® :
        rm -i $(find . -type f -name sling.id.file)

      • par exemple, sur un système Windows :
        use windows explorer and search for *sling.id.file*

  3. démarrez l’instance de publication

    • au démarrage, un nouvel identifiant Sling lui sera attribué
  4. confirmez que l’identifiant Sling est désormais unique

Répétez ces étapes jusqu’à ce que toutes les instances de publication aient un identifiant Sling unique.

Fabrique de générateur de package vault vault-package-builder-factory

Pour que les mises à jour soient correctement synchronisées, il est nécessaire de modifier le générateur de package vault en vue de la synchronisation des utilisateurs et des utilisatrices :

  • sur chaque instance de publication AEM

  • accédez à la console web

  • localisez Apache Sling Distribution Packaging - Vault Package Builder Factory

    • Builder name: socialpubsync-vlt
  • sélectionnez l’icône de modification

  • ajouter deux Package Node Filters :

    • /home/users|-.*/.tokens
    • /home/users|-.*/rep:cache
  • gestion des politiques :

    • pour remplacer les nœuds rep:policy existants par de nouveaux nœuds, ajoutez un troisième filtre de package :

      • /home/users|+.*/rep:policy
    • pour empêcher la distribution des politiques, définissez

      • Acl Handling: IGNORE

Fabrique de générateur de packages vault

Que se passe-t-il lorsque… what-happens-when

Un utilisateur ou une utilisatrice s’enregistre automatiquement ou modifie son profil dans Publication. user-self-registers-or-edits-profile-on-publish

Par défaut, les utilisateurs et les profils créés dans l’environnement de publication (inscription automatique) n’apparaissent pas dans l’environnement de création.

Lorsque la topologie consiste en une batterie de publication et que la synchronisation des utilisateurs a été correctement configurée, l’utilisateur et le profil utilisateur sont synchronisés dans la batterie de publication à l’aide de la distribution Sling.

La création d’utilisateurs et d’utilisatrices ou de groupes d’utilisateurs et d’utilisatrices s’effectue dans la console de sécurité. users-or-user-groups-are-created-using-security-console

Par défaut, les données utilisateur créées dans l’environnement de publication n’apparaissent pas dans l’environnement de création, et inversement.

Lorsque la console Administration et sécurité des utilisateurs est utilisée pour ajouter de nouveaux utilisateurs et de nouvelles utilisatrices dans l’environnement de publication, la synchronisation des utilisateurs et des utilisatrices synchronise les nouveaux utilisateurs et les nouvelles utilisatrices et leur appartenance à un groupe sur d’autres instances de publication, si nécessaire. La synchronisation des utilisateurs et des utilisatrices synchronise également les groupes d’utilisateurs et d’utilisatrices créés via la console de sécurité.

Résolution des problèmes troubleshooting

Comment mettre la synchronisation des utilisateurs et utilisatrices hors ligne how-to-take-user-sync-offline

Pour que la synchronisation des utilisateurs et des utilisatrices puisse être mise hors ligne, afin de supprimer une instance de publication ou de synchroniser manuellement les données, la file d’attente de distribution doit être vide et inactive.

Pour vérifier le statut de la file d’attente de distribution :

  • En mode de création :

    • utilisation de CRXDE Lite

      • recherchez des entrées dans /var/sling/distribution/packages

        • nœuds de dossier nommés selon le motif distrpackage_*
    • à l’aide du gestionnaire de modules

      • recherchez les packages en attente (pas encore installés)

        • nommés selon le motif socialpubsync-vlt*

Lorsque la file d’attente de distribution est vide, désactivez la synchronisation des utilisateurs :

Une fois les tâches accomplies, pour réactiver la synchronisation des utilisateurs et des utilisatrices :

Diagnostics de synchronisation des utilisateurs et utilisatrices user-sync-diagnostics

L’outil Diagnostics de synchronisation des utilisateurs et utilisatrices vérifie la configuration et tente d’identifier les éventuels problèmes.

En mode de création, de la console principale accédez simplement à Outils, Opérations, Diagnostics, Diagnostics de synchronisation des utilisateurs et des utilisatrices.

Entrer simplement dans la console Diagnostics de synchronisation des utilisateurs et des utilisatrices a pour effet d’afficher les résultats.

Voici ce qui s’affiche lorsque la synchronisation des utilisateurs et des utilisatrices n’a pas été activée :

Avertissement : les diagnostics de synchronisation des utilisateurs et utilisatrices ne sont pas activés.

Comment exécuter des diagnostics pour les instances de publication how-to-run-diagnostics-for-publish-instances

Lorsque le diagnostic est exécuté à partir de l’environnement de création, les résultats de réussite/échec incluent une section [INFO] affichant la liste des instances de publication configurées pour confirmation.

La liste comprend une URL de chaque instance de publication qui exécute les diagnostics de cette instance. Le paramètre d’URL syncUser est ajouté à l’URL de diagnostic avec sa valeur définie sur l’utilisateur de synchronisation autorisé créé à l’Étape 2.

Remarque  : avant le lancement de l’URL, l’utilisateur de synchronisation autorisé doit déjà être connecté à cette instance de publication.

Diagnostics des instances de publication

Configuration incorrectement ajoutée configuration-improperly-added

Lorsque la synchronisation des utilisateurs ne fonctionne pas, le problème le plus courant est que des configurations supplémentaires ont été ajoutées. À la place, la configuration par défaut existante aurait dû être modifiée.

Voici comment les configurations par défaut modifiées doivent apparaître dans la console web. Si plusieurs instances apparaissent, la configuration supplémentaire doit être supprimée.

(Création) Un agent de distribution Apache Sling - Fabrique d’agents de synchronisation author-one-apache-sling-distribution-agent-sync-agents-factory

Vue des configurations par défaut modifiée dans la console web

(Création) Une information d’identification de transport de distribution Apache Sling - Prestataire secret de transport de distribution basé sur les informations d’identification d’un utilisateur ou d’une utilisatrice author-one-apache-sling-distribution-transport-credentials-user-credentials-based-distributiontransportsecretprovider

Vue des configurations par défaut modifiée dans la console web

(Publication) Un agent de distribution Apache Sling - Fabrique d’agents de file d’attente publish-one-apache-sling-distribution-agent-queue-agents-factory

Vue des configurations par défaut modifiée dans la console web

(Publication) Une synchronisation Adobe Social - Fabrique d’observateurs diff. publish-one-adobe-social-sync-diff-observer-factory

Vue des configurations par défaut modifiée dans la console web

(Création) Un déclencheur de distribution Apache Sling - Fabrique de déclencheurs planifiés author-one-apache-sling-distribution-trigger-scheduled-triggers-factory

Vue des configurations par défaut modifiée dans la console web

Modifier l’exception d’opération lors du traitement de la réponse modify-operation-exception-during-response-processing

Si les éléments suivants sont visibles dans le journal :

org.apache.sling.servlets.post.impl.operations.ModifyOperation Exception during response processing.

java.lang.IllegalStateException: This tree does not exist

Vérifiez alors que la section 2. Création d’un utilisateur autorisé a été correctement suivie.

Cette section décrit la création d’une personne utilisatrice autorisée, qui existe sur toutes les instances de publication, et son identification dans la configuration OSGi « Fournisseur secret » en mode de création. Par défaut, l’utilisateur est admin.

L’utilisateur autorisé doit être fait membre du groupe utilisateurs administrators et les autorisations de ce groupe ne doivent pas être modifiées.

La personne utilisatrice autorisée doit avoir explicitement les autorisations et la restriction suivantes sur les instances de publication :

Chemin.
jcr:all
rep:glob
/home
X
*/activities/*
/home/users
X
*/activities/*
/home/groups
X
*/activities/*

En tant que membre du groupe d’administrators, la personne utilisatrice autorisée doit disposer des autorisations suivantes sur toutes les instances de publication :

Chemin.
jcr:all
jcr:read
rep:write
/etc/packages/sling/distribution
X
/libs/sling/distribution
X
/var
X
/var/eventing
X
X
/var/sling/distribution
X
X

Échec de la synchronisation du groupe d’utilisateurs et d’utilisatrices user-group-sync-failed

Si l’identifiant Sling correspond à deux instances de publication ou plus, la synchronisation de groupe d’utilisateurs ou d’utilisatrices échoue.

Voir la section 9. Identifiant Sling unique

Synchronisation manuelle des utilisateurs et utilisatrices et des groupes d’utilisateurs et d’utilisatrices manually-syncing-users-and-user-groups

Pour configurer ou activer la synchronisation des groupes, allez à l’étape 1 : Agent de distribution Apache Sling - Fabrique d’agents de synchronisation.

Lorsqu’une instance de publication n’est plus disponible. when-a-publish-instance-becomes-unavailable

Lorsqu’une instance de publication n’est plus disponible, elle ne doit pas être supprimée si elle doit être de nouveau en ligne à l’avenir. Les modifications sont mises en file d’attente pour l’instance de publication et, une fois l’instance de nouveau en ligne, elles sont traitées.

Si l’instance de publication ne doit pas être remise en ligne, si elle est définitivement hors ligne, elle doit être supprimée, car l’accumulation dans la file d’attente entraînera une utilisation notable de l’espace disque dans l’environnement de création.

Lorsqu’une instance de publication est hors service, le journal de création comporte des exceptions similaires aux cas suivants :

28.01.2016 15:57:48.475 ERROR
 [pool-12-thread-34-org_apache_sling_distribution_queue_socialpubsync_endpoint1
 (org/apache/sling/distribution/queue/socialpubsync/endpoint1)]
 org.apache.sling.distribution.agent.impl.SimpleDistributionAgent [agent][socialpubsync] could not deliver package distrpackage_1454014575838_a2b45ec8-0400-42f3-bed8-ae09b66381cb
 org.apache.sling.distribution.packaging.DistributionPackageImportException: failed in importing package ...

Comment supprimer une instance de publication how-to-remove-a-publish-instance

Pour supprimer une instance de publication de l’Agent de distribution Apache Sling - Fabrique d’agents de synchronisation, la file d’attente de distribution doit être vide et inactive.

recommendation-more-help
51c6a92d-a39d-46d7-8e3e-2db9a31c06a2