Description du connecteur SMPP smpp-connector-desc

AVAILABILITY
Cette fonctionnalité est disponible dans tous les environnements FDA Campaign. Il n’est pas disponible pour les déploiements Campaign FFDA. Cette documentation s’applique à Adobe Campaign v8.7.2 et versions ultérieures. Pour passer de l’ancien au nouveau connecteur SMS, reportez-vous à cette note technique
Pour les versions plus anciennes, consultez la documentation de Campaign Classic v7.

Flux de données du connecteur SMS sms-data-flow

Cette section décrit comment le processus SMS gère les données.

Voici un diagramme de bloc de haut niveau qui résume la façon dont le processus SMS interagit avec son environnement.

{modal="regular"}

Le processus SMS héberge deux composants importants : le connecteur SMPP lui-même qui gère la communication avec le fournisseur SMPP et une tâche en arrière-plan pour la réconciliation SR.

Flux de données pour les comptes SMPP sms-data-flow-smpp-accounts

Le processus SMS interroge nms:extAccount et génère de nouvelles connexions dans son connecteur SMPP, en transmettant les paramètres de chaque compte. La fréquence d’interrogation peut être ajustée dans serverConf, dans le paramètre configRefreshMillis.

Pour chaque compte SMPP actif, le connecteur SMPP tente de maintenir les connexions actives tout le temps. Il se reconnecte si la connexion est perdue.

Flux de données lors de l’envoi de messages sms-data-flow-sending-msg

  • Le processus SMS sélectionne les diffusions actives en analysant nms:delivery. Une diffusion est active lorsque :

    • Son état implique que les messages peuvent être envoyés.
    • Sa période de validité n’a pas expiré
    • Il s’agit en fait d’une diffusion (par exemple, ce n’est pas un modèle, il n’est pas supprimé).
    • Le connecteur SMPP peut ouvrir au moins une connexion pour le compte externe lié à la diffusion.
  • Pour chaque diffusion, le processus SMS charge les fragments de diffusion. Si le fragment de diffusion a été partiellement envoyé, le processus SMS vérifie les messages déjà envoyés en vérifiant le broadlog.

  • Le processus SMS développe le modèle avec les données de personnalisation de la partie diffusion.

  • Le connecteur SMPP génère un MT (PDU SUBMIT_SM) correspondant au contenu et à d’autres paramètres.

  • Le connecteur SMPP envoie le MT via une connexion d’émetteur (ou de récepteur).

  • Le fournisseur renvoie un identifiant pour ce MT. Il est inséré dans nms:providerMsgId.

  • Le processus SMS met à jour le broadlog vers le statut envoyé.

  • En cas d’erreur finale, le processus SMS met à jour le broadlog en conséquence et peut créer un nouveau type d’erreur dans nms:broadLogMsg.

Flux de données lors de la réception d’un SR sms-data-flow-sr

  • Le connecteur SMPP reçoit et décode le SR (PDU DELIVER_SM). Il utilise des regex définis dans le compte externe pour obtenir l’identifiant et le statut du message.
  • L’identifiant et le statut du message sont insérés dans nms:providerMsgStatus
  • Une fois inséré, le connecteur SMPP répond avec un PDU DELIVER_SM_RESP.
  • En cas de problème au cours du processus, le connecteur SMPP envoie un PDU DELIVER_SM_RESP négatif et consigne un message.

Flux de données lors de la réception d’un MO sms-data-flow-mo

  • Le connecteur SMPP reçoit et décode le MO (PDU DELIVER_SM).
  • Le mot-clé est extrait du message. S’il correspond à un mot-clé déclaré, les actions correspondantes sont exécutées. Il peut écrire dans nms:address pour mettre à jour la quarantaine.
  • Si les fichiers TLV personnalisés sont déclarés, ils sont décodés selon leurs paramètres respectifs.
  • Le MO entièrement décodé et traité est inséré dans la table nms:inSms.
  • Le connecteur SMPP répond avec un PDU DELIVER_SM_RESP. Si une erreur a été détectée, un code d’erreur est renvoyé au fournisseur.

Flux de données lors de la réconciliation du MT et du SR sms-reconciling-mt-sr

  • Le composant de réconciliation SR lit périodiquement nms:providerMsgId et nms:providerMsgStatus. Les données des deux tables sont jointes.
  • Pour tous les messages comportant une entrée dans les deux tables, l’entrée nms:broadLog correspondante est mise à jour.
  • La table nms:broadLogMsg peut être mise à jour au cours du processus si un nouveau type d'erreur est détecté, ou pour mettre à jour les compteurs pour les erreurs qui n'ont pas été qualifiées manuellement.

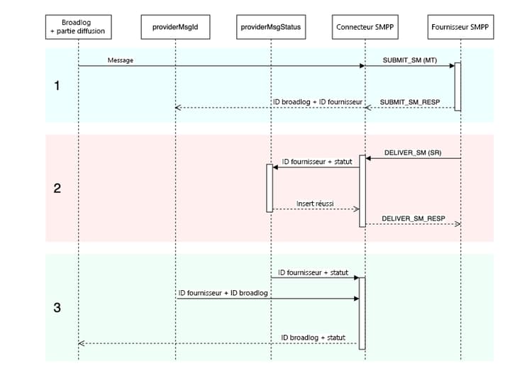
Correspondance des entrées MT, SR et broadlog sms-matching-entries

Voici un diagramme qui décrit l’ensemble du processus :

{modal="regular"}

Phase 1

  • Le message est analysé, formaté puis transmis au connecteur SMPP.
  • Le connecteur SMPP le formate en tant que PDU MT SUBMIT_SM.
  • Le MT est envoyé au fournisseur SMPP.
  • Le fournisseur répond avec SUBMIT_SM_RESP. SUBMIT_SM et SUBMIT_SM_RESP correspondent par leur sequence_number.
  • SUBMIT_SM_RESP fournit un identifiant provenant du fournisseur. Cet identifiant est inséré avec l’identifiant du journal large dans la table nms:providerMsgId.

Phase 2

  • Le fournisseur envoie un PDU SR DELIVER_SM.
  • Le SR est analysé pour extraire l’identifiant du fournisseur, le statut et le code d’erreur. Cette étape utilise des regex d’extraction.
  • L'identifiant du fournisseur et son statut correspondant sont insérés dans nms:providerMsgStatus.
  • Lorsque toutes les données sont insérées en toute sécurité dans la base de données, le connecteur SMPP répond avec DELIVER_SM_RESP. DELIVER_SM et DELIVER_SM_RESP correspondent par leur sequence_number.

Phase 3

  • Le composant Réconciliation SR du processus SMS analyse périodiquement les tables nms:providerMsgId et nms:providerMsgStatus.
  • Si une ligne contient des identifiants de fournisseur correspondant dans les deux tables, les 2 entrées sont unies. Cela permet de faire correspondre l’identifiant de broadlog (stocké dans providerMsgId) avec le statut (stocké dans providerMsgStatus).
  • Le broadlog est mis à jour avec le statut correspondant.

Affinités et connecteur de processus dédié sms-affinities

Les affinités sont ignorées par le connecteur de processus dédié, il s’exécute uniquement dans le processus SMS.

Options serverConf sms-serverconf-options

Certains paramètres peuvent être réglés dans serverConf.xml. Comme tout autre paramètre de ce fichier, il doit être spécifié dans le fichier config-instance.xml. Tous les paramètres se trouvent dans l’élément < mta2 >.

Ce tableau résume tous les paramètres. Les valeurs raisonnables min./max. donnent une idée approximative de la plage à prendre en compte dans la plupart des cas. La valeur de débogage est la valeur à choisir lors de la recherche de problèmes qui ne sont pas liés aux performances.

Paramètre
Description
Par défaut
Valeur minimale raisonnable
Valeur maximale raisonnable
Valeur de débogage
batchUpdateSize
Taille des microlots de mise à jour
5000
100 : latence très faible
maxWaitingMessages/updateThreads : des valeurs au-dessus de celle-ci est inutile, car maxWaitingMessages limitera quand même la mise en mémoire tampon.
1 : Désactiver le traitement des microlots, mettre à jour les messages un par un
configRefreshMillis
Période de rechargement de la configuration, en millisecondes
10000
pollPeriodMillis : faible latence
600000 : ne rechargez pas trop vite pour économiser des ressources
500 : une faible latence permet d’essayer de nouveaux paramètres plus rapidement.
deliveryPartRetryCount
Nombre maximal de fois où une deliveryPart est reprise ou reportée. Attention : le redémarrage du processus d’envoi compte comme une reprise. Les blocages peuvent aussi être considérés comme une reprise.
20
1 : désactivez les reprises.
50 : rendez les messages plus persistants pour contourner les fournisseurs instables.
1 : désactivez les reprises. 1000 : évitez de vider les messages en échec.
deliveryPartRetryDelaySeconds
Délai minimum avant de reprendre une deliveryPart. Il s’agit d’un processus et d’un conteneur croisés. Le délai est exprimé en secondes.
60
0 : reprises immédiates
3600 : reprises très lentes (1 heure entre chaque reprise)
1 : facilite le suivi des reprises dans les journaux occupés.
logOutput
Envoyez des données de surveillance et de profilage sur la sortie du journal principal.
true
false : peut augmenter légèrement le débit. Déconseillé.
true : activez la journalisation.
true
maxWaitingMessages
Nombre maximum de messages traités à tout moment
50000
256 : suffisant pour une seule deliveryPart
200000 : limité par la longueur de requête SQL (64 k)
1 : traitez les messages un par un.
pollPeriodMillis
Fréquence d’interrogation de la base de données (en millisecondes) afin de rechercher les nouveaux messages
2000
500 : latence très faible
10000 : lots plus volumineux
500 : une faible latence facilite le débogage.
prepareThreads
Nombre de threads pour la préparation des messages
3
1 : un seul thread
Nombre de processeurs. Soyez prudent avec l’utilisation de la RAM. Une augmentation au-dessus de 6 peut nécessiter une augmentation de maxSMSMemoryMb, maxProcessMemoryAlertMb et maxProcessMemoryWarningMb.
1 : un thread unique génère des journaux plus propres.
profDeliveryStat
Enregistrer diverses statistiques agrégées sur les internes du processus SMS
true
false : peut augmenter légèrement le débit. Déconseillé.
true : journal de faible verbosité
true
profLogPerMessage
Enregistrer chaque étape de traitement pour chaque message
False
false : réduisez la verbosité du journal.
true : journal de très haute verbosité. À n’utiliser que lorsque cela est absolument nécessaire. Impact important sur les performances. Veuillez désactiver ce paramètre dès que suffisamment de données ont été collectées.
true
providerIdScanPeriod
Période, en secondes, entre les analyses pour les nouveaux identifiants de fournisseurs à réconcilier
10
1 : faible latence
60 : lots plus volumineux pour plus de débit
1 : une faible latence permet de déboguer le traitement des messages.
providerIdThreads
Nombre de threads pour la réconciliation des ID de fournisseur. 1 thread par instance est suffisant. Définissez sur 0 pour désactiver sur ce conteneur.
1
0 : désactiver sur ce conteneur
1
1
sendingThreads
Nombre de threads d’envoi
1
1 : un seul thread
Nombre de processeurs. Trop de threads nuisent généralement aux performances.
1 : un thread unique génère des journaux plus propres.
updateThreads
Nombre de threads pour la mise à jour des bases de données
1
1 : un seul thread
Nombre de processeurs. Chaque thread crée sa propre connexion DB.
1 : un thread unique génère des journaux plus propres.
verifyMode
Simulez l’envoi de messages. Les messages ne sont pas réellement envoyés. Utile au débogage
False
False
true
false : exécutez le système normalement. true : testez uniquement l’accès à la base de données et la préparation des messages.
recommendation-more-help
35662671-8e3d-4f04-a092-029a056c566b