Concevoir une diffusion de notification push Android enrichie rich-push

IMPORTANT
Avant de concevoir une notification push enrichie, vous devez d’abord configurer votre connecteur V2. Consultez cette page pour accéder à la procédure détaillée.

Firebase Cloud Messaging vous permet de choisir entre deux types de messages :

  • Le Message de données est géré par l’application cliente. Ces messages sont envoyés directement à l’application mobile, qui génère et affiche une notification Android sur l’appareil. Les messages de données contiennent uniquement vos variables d’application personnalisées.

  • Le Message de notification, géré automatiquement par le SDK FCM. FCM affiche automatiquement le message sur les appareils de vos utilisateurs et utilisatrices pour le compte de l'application cliente. Les messages de notification contiennent un ensemble de paramètres et d’options prédéfini, mais peuvent encore être personnalisés avec des variables d’application personnalisées.

Si la barre de défilement est désactivée sur votre interface, accédez à Administration > Plateforme > Options et définissez l’option XtkUseScrollBar sur 1.

Définir le contenu d’une notification Android push-message

Une fois votre diffusion push créée, vous pouvez définir son contenu à l’aide d’un des modèles suivants :

  • Le modèle par défaut vous permet d’envoyer des notifications avec une simple icône et une image associée.

  • Le modèle de base peut inclure du texte, des images et des boutons dans vos notifications.

  • Le carousel vous permet d’envoyer des notifications avec du texte et plusieurs images que les utilisateurs et utilisatrices peuvent faire défiler.

  • Les boutons d’icône vous permettent d’envoyer des notifications avec une icône et une image correspondante.

  • La zone d’entrée rassemble les entrées et les commentaires des utilisateurs et utilisatrices directement via la notification.

  • Le catalogue de produits affiche de nombreuses images de produits.

  • La notation de produit permet aux utilisateurs et utilisatrices de laisser des commentaires et d’évaluer les produits.

  • Le retardateur inclut un minuteur avec compte à rebours dynamique dans vos notifications.

  • Le Zéro Bezel utilise toute la surface d’arrière-plan d’une image, avec du texte superposé de manière transparente.

Accédez aux onglets ci-dessous pour en savoir plus sur la personnalisation de ces modèles.

Par défaut
  1. Dans le menu déroulant Type de notification, sélectionnez Par défaut.

  2. Pour composer votre message, saisissez votre texte dans les champs Titre et Message.

  3. Utilisez les champs de personnalisation dynamiques pour définir le contenu, personnaliser les données et ajouter du contenu dynamique. En savoir plus

  4. Pour personnaliser davantage votre notification push, configurez les Options de notification et les Options supplémentaires HTTPv1 de votre notification push. En savoir plus

Une fois que vous avez défini le contenu de votre message, vous pouvez utiliser des personnes abonnées de test pour prévisualiser et tester le message.

De base
  1. Dans le menu déroulant Type de notification, sélectionnez De base.

  2. Pour composer votre message, saisissez votre texte dans les champs Titre, Message et Message étendu.

    Le texte Message s’affiche dans la vue réduite, alors que le Message étendu s’affiche lorsque la notification est développée.

  3. Utilisez les champs de personnalisation dynamiques pour définir le contenu, personnaliser les données et ajouter du contenu dynamique. En savoir plus

  4. Dans le menu Options des couleurs, saisissez les codes hexadécimaux des couleurs de votre Titre, Message et Arrière-plan.

  5. Ajoutez un bouton Rappeler plus tard si nécessaire. Saisissez votre Texte de rappel et la Date dans les champs correspondants.

    Le champ Date de rappel exige une valeur représentant une période en secondes.

  6. Cliquez sur le bouton Ajouter et renseignez les champs suivants :

    • Libellé  : texte affiché sur le bouton.
    • URI de lien  : spécifiez l’URI à exécuter lorsque vous cliquez sur le bouton.

    Vous avez la possibilité d’inclure jusqu’à trois boutons dans votre notification push. Si vous optez pour le bouton Rappeler plus tard, vous ne pouvez inclure que deux boutons au maximum.

  7. Sélectionnez le Type de lien de l’URL liée à votre bouton :

    • URL web  : les URL web orientent les utilisateurs et les utilisatrices vers du contenu en ligne. Après un clic, celles-ci entrainent l’ouverture du navigateur web par défaut de l’appareil qui accède ensuite à l’URL désignée.

    • Lien profond  : les liens profonds sont des URL qui orientent les personnes vers des sections spécifiques d’une application, même si celle-ci est fermée. Après un clic, une boîte de dialogue s’affiche, permettant aux utilisateurs et aux utilisatrices de choisir parmi différentes applications capables de gérer le lien.

    • Ouvrir l’application  : les URL d’ouverture de l’application vous permettent de vous connecter directement au contenu d’une application. Cela permet à votre application de se définir elle-même comme gestionnaire par défaut d’un type spécifique de lien, sans boîte de dialogue de choix.

    Pour plus d’informations sur la gestion des liens des applications Android, consultez la documentation destinée au développement Android.

  8. Pour personnaliser davantage votre notification push, configurez les Options de notification et les Options supplémentaires HTTPv1 de votre notification push. En savoir plus

Une fois que vous avez défini le contenu de votre message, vous pouvez utiliser des personnes abonnées de test pour prévisualiser et tester le message.

Carrousel
  1. Dans le menu déroulant Type de notification, sélectionnez Carrousel.

  2. Pour composer votre message, saisissez votre texte dans les champs Titre, Message et Message étendu.

    Le texte Message s’affiche dans la vue réduite, alors que le Message étendu s’affiche lorsque la notification est développée.

  3. Utilisez l’éditeur d’expression pour définir le contenu, personnaliser les données et ajouter du contenu dynamique. En savoir plus

  4. Dans le menu Options des couleurs, saisissez les codes hexadécimaux des couleurs de votre Titre, Message et Arrière-plan.

  5. Choisissez le mode de fonctionnement du carrousel  :

    • Auto  : fait automatiquement défiler les images sous forme de diapositives, selon des transitions à intervalles prédéfinis.
    • Manuel  : permet de passer manuellement d’une diapositive à l’autre pour naviguer dans les images.
  6. Dans le menu déroulant Disposition, sélectionnez l’option Pellicule pour inclure la prévisualisation des images précédente et suivante à côté de la diapositive principale.

  7. Cliquez sur Ajouter une image et saisissez l’URL, l’URL d’action, et le texte de votre image.

    Veillez à inclure trois images minimum et cinq maximum.

  8. Pour personnaliser davantage votre notification push, configurez les Options de notification et les Options supplémentaires HTTPv1 de votre notification push. En savoir plus

Une fois que vous avez défini le contenu de votre message, vous pouvez utiliser des personnes abonnées de test pour prévisualiser et tester le message.

Boutons d’icônes
  1. Dans le menu déroulant Type de notification, sélectionnez Boutons d’icônes.

  2. Dans le menu Options des couleurs, saisissez les codes hexadécimaux des couleurs de votre Arrière-plan.

  3. Indiquez l’URL de l’image du bouton Annuler.

  4. Sous les boutons d’images d’icônes, cliquez sur Ajouter une image. Ensuite, saisissez l’URL de l’image, le type de lien et l’URI de lien.

    Veillez à inclure trois images minimum et cinq boutons maximum.

  5. Pour personnaliser davantage votre notification push, configurez les Options de notification et les Options supplémentaires HTTPv1 de votre notification push. En savoir plus

Une fois que vous avez défini le contenu de votre message, vous pouvez utiliser des personnes abonnées de test pour prévisualiser et tester le message.

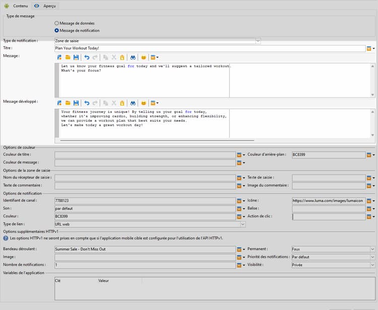
Zone d’entrée
  1. Dans le menu déroulant Type de notification, sélectionnez Zone d’entrée.

  2. Pour composer votre message, saisissez votre texte dans les champs Titre, Message et Message étendu.

    Le texte Message s’affiche dans la vue réduite, alors que le Message étendu s’affiche lorsque la notification est développée.

  3. Dans le menu Options des couleurs, saisissez les codes hexadécimaux des couleurs de votre Titre, Message et Arrière-plan.

  4. Dans le menu Options de la zone d’entrée, renseignez l’option suivante :

    • Nom du récepteur d’entrée  : saisissez le nom ou l’identifiant du récepteur d’entrée.
    • Texte d’entrée  : saisissez le texte de la zone d’entrée.
    • Texte de commentaire  : saisissez le texte à afficher après une réponse.
    • Image du commentaire  : ajoutez l’URL de l’image affichée après une réponse.

  5. Pour personnaliser davantage votre notification push, configurez les Options de notification et les Options supplémentaires HTTPv1 de votre notification push. En savoir plus

Une fois que vous avez défini le contenu de votre message, vous pouvez utiliser des personnes abonnées de test pour prévisualiser et tester le message.

Catalogue des produits
  1. Dans le menu déroulant Type de notification, sélectionnez Catalogue des produits.

  2. Pour composer votre message, saisissez votre texte dans les champs Titre, Message et Message étendu.

    Le texte Message s’affiche dans la vue réduite, alors que le Message étendu s’affiche lorsque la notification est développée.

  3. Dans le menu Options des couleurs, saisissez les codes hexadécimaux des couleurs de votre Titre, Message et Arrière-plan.

  4. Dans le menu Options du catalogue des produits, renseignez les options suivantes :

    • Texte du bouton d’action  : texte affiché sur le bouton.
    • Couleur du texte du bouton d’action  : couleur du texte du bouton d’action.
    • Couleur du bouton d’action  : couleur du bouton d’action.
    • URI du bouton d’action  : spécifiez l’URI à exécuter lorsque le bouton est cliqué.
    • Type d’affichage  : choisissez entre affichage vertical ou horizontal.

  5. Dans le menu Articles du catalogue des produits, cliquez sur Ajouter et saisissez les détails suivants pour chaque élément :

    • Titre
    • Description
    • URL de l’image
    • Prix
    • URI

    Veillez à inclure trois éléments maximum.

  6. Pour personnaliser davantage votre notification push, configurez les Options de notification et les Options supplémentaires HTTPv1 de votre notification push. En savoir plus

Une fois que vous avez défini le contenu de votre message, vous pouvez utiliser des personnes abonnées de test pour prévisualiser et tester le message.

Évaluation des produits
  1. Dans le menu déroulant Type de notification, sélectionnez Évaluation des produits.

  2. Pour composer votre message, saisissez votre texte dans les champs Titre, Message et Message étendu.

    Le texte Message s’affiche dans la vue réduite, alors que le Message étendu s’affiche lorsque la notification est développée.

  3. Dans le menu Options des couleurs, saisissez les codes hexadécimaux des couleurs de votre Titre, Message et Arrière-plan.

  4. Dans le menu Options d’évaluation des produits, saisissez les URL de l’icône d’évaluation à l’état non sélectionné et l’icône d’évaluation à l’état sélectionné.

  5. Dans le menu Éléments d’évaluation des produits, cliquez sur Ajouter, saisissez votre URI de lien et choisissez votre Type de lien.

    • URL web  : les URL web orientent les utilisateurs et les utilisatrices vers du contenu en ligne. Après un clic, celles-ci entrainent l’ouverture du navigateur web par défaut de l’appareil qui accède ensuite à l’URL désignée.

    • Lien profond  : les liens profonds sont des URL qui orientent les personnes vers des sections spécifiques d’une application, même si celle-ci est fermée. Après un clic, une boîte de dialogue s’affiche, permettant aux utilisateurs et aux utilisatrices de choisir parmi différentes applications capables de gérer le lien.

    • Ouvrir l’application  : les URL d’ouverture de l’application vous permettent de vous connecter directement au contenu d’une application. Cela permet à votre application de se définir elle-même comme gestionnaire par défaut d’un type spécifique de lien, sans boîte de dialogue de choix.

    • Ignorer  : aucune URL n’est associée au bouton ; cliquer ferme simplement la boîte de dialogue ou l’interface.

    Veillez à inclure trois valeurs minimum et cinq maximum.

  6. Pour personnaliser davantage votre notification push, configurez les Options de notification et les Options supplémentaires HTTPv1 de votre notification push. En savoir plus

Une fois que vous avez défini le contenu de votre message, vous pouvez utiliser des personnes abonnées de test pour prévisualiser et tester le message.

Retardateur
  1. Dans le menu déroulant Type de notification, sélectionnez Retardateur.

  2. Pour composer votre message, saisissez votre texte dans les champs Titre, Message et Message étendu.

    Le texte Message s’affiche dans la vue réduite, alors que le Message étendu s’affiche lorsque la notification est développée.

  3. Saisissez le texte qui s’affichera une fois le retardateur expiré dans les champs Autre titre, Autre message et Autre message étendu.

  4. Dans le menu Options des couleurs, saisissez les codes hexadécimaux des couleurs de votre Titre, Message, Arrière-plan et Retardateur.

  5. Définissez la durée du retardateur en secondes ou l’horodatage de fin du retardateur sur un horodatage d’époque spécifique et ajoutez l’URL de l’autre image qui s’affichera une fois le retardateur expiré.

  6. Pour personnaliser davantage votre notification push, configurez les Options de notification et les Options supplémentaires HTTPv1 de votre notification push. En savoir plus

Une fois que vous avez défini le contenu de votre message, vous pouvez utiliser des personnes abonnées de test pour prévisualiser et tester le message.

Zéro Bezel
  1. Dans le menu déroulant Type de notification, sélectionnez Zéro Bezel.

  2. Pour composer votre message, saisissez votre texte dans les champs Titre, Message et Message étendu.

    Le texte Message s’affiche dans la vue réduite, alors que le Message étendu s’affiche lorsque la notification est développée.

  3. Dans le menu Options des couleurs, saisissez les codes hexadécimaux des couleurs de votre Titre, Message et Arrière-plan.

  4. Dans le menu Options Zéro Bezel, ajoutez l’URL de votre image dans le champ Style de notification réduit.

  5. Pour personnaliser davantage votre notification push, configurez les Options de notification et les Options supplémentaires HTTPv1 de votre notification push. En savoir plus

Une fois que vous avez défini le contenu de votre message, vous pouvez utiliser des personnes abonnées de test pour prévisualiser et tester le message.

Paramètres avancés des notifications Push push-advanced

Options de notification notification-options

Paramètre
Description
Identifiant du canal
Définissez l’identifiant de canal de votre notification. L’application doit créer un canal avec cet identifiant de canal avant la réception d’une notification avec cet identifiant de canal.
Icône
Configurez l’icône de notification pour qu’elle s’affiche sur les appareils de vos profils.
Son
Définissez le son à émettre lorsque l’appareil reçoit votre notification.
Balise
Définissez l’identifiant utilisé pour remplacer les notifications existantes dans le tiroir de notifications. Vous éviterez ainsi l’accumulation de plusieurs notifications et vous assurerez que seule la dernière notification pertinente est affichée.
Couleur
Définissez la couleur de votre icône de notification à l’aide d’un code de couleur hexadécimal.
Action de clic
Définissez l’action associée à un clic d’un utilisateur ou d’une utilisatrice sur votre notification.
Couleur d’arrière-plan de la notification
Définissez la couleur de votre arrière-plan de notification avec vos codes couleur hexadécimaux.
Type de lien
  • URL web : les URL web orientent les utilisateurs et les utilisatrices vers du contenu en ligne. Après un clic, celles-ci entrainent l’ouverture du navigateur web par défaut de l’appareil qui accède ensuite à l’URL désignée.
  • Lien profond : les liens profonds sont des URL qui orientent les personnes vers des sections spécifiques d’une application, même si celle-ci est fermée. Après un clic, une boîte de dialogue s’affiche, permettant aux utilisateurs et aux utilisatrices de choisir parmi différentes applications capables de gérer le lien.
  • Ouverture d’application : les URL d’ouverture d’application vous permettent d’accéder directement au contenu d’une application. Cela permet à votre application de se définir elle-même comme gestionnaire par défaut d’un type spécifique de lien, sans boîte de dialogue de choix.

Options supplémentaires HTTPv1 additional-options

Paramètre
Description
Bandeau déroulant
Définissez le texte du bandeau déroulant de votre notification. Uniquement disponible pour les appareils configurés sur Android 5.0 Lollipop.
Épinglé
Lorsqu’elle est activée, la notification reste visible si l’utilisateur ou l’utilisatrice clique dessus.
Si cette option est désactivée, la notification est automatiquement ignorée lorsque la personne interagit avec celle-ci. Le comportement en « pense-bête » permet à des notifications importantes de persister pendant de plus longues périodes à l’écran.
Image
Définissez l’URL de l’image à afficher dans votre notification.
Priorité de la notification
Définissez le niveau de priorité de votre notification, qui peut être par défaut, minimale, faible ou élevée. Le niveau de priorité détermine l’importance et l’urgence de la notification. Il influence son affichage et la possibilité ou non qu’elle puisse contourner certains paramètres système. Pour plus d’informations à ce propos, consultez la documentation FCM.
Nombre de notifications
Définissez le nombre de nouvelles informations non lues à afficher directement sur l’icône de l’application. Cela permet à l’utilisateur ou à l’utilisatrice de voir rapidement le nombre de notifications en attente.
Visibilité
Définissez le niveau de visibilité de votre notification, qui peut être publique, privée ou secrète. Le niveau de visibilité détermine dans quelle mesure le contenu de la notification s’affiche sur l’écran de verrouillage et dans d’autres zones sensibles. Pour plus d’informations, consultez la documentation FCM.
Variables de l’application
Permet de définir le comportement des notifications. Ces variables sont entièrement personnalisables et font partie de la payload du message envoyée à l’appareil mobile.
recommendation-more-help
35662671-8e3d-4f04-a092-029a056c566b