Diccionario de datos de Workfront Data Connect

Esta página contiene información sobre la estructura y el contenido de los datos de Workfront Data Connect.

NOTE
Los datos de Data Connect se actualizan cada 4 horas, por lo que es posible que los cambios recientes no se reflejen inmediatamente.

Tipos de vista

Existen varios tipos de vistas que puede utilizar en Data Connect para ver los datos de Workfront de una manera que le proporcione la mayor cantidad de insight.

  • Vista actual

    La vista Actual refleja los datos de forma similar a como existe en Workfront, cada objeto y su estado actual. Sin embargo, se puede navegar con una latencia mucho menor que dentro de Workfront.

  • Vista de eventos

    La vista Evento rastrea cada registro de cambios en Workfront: es decir, cada vez que un objeto cambia de estado, se crea un registro que muestra cuándo se produjo el cambio, quién lo hizo y qué se cambió. Por lo tanto, esta vista es útil para comparaciones puntuales. Esta vista solo incluye registros de los últimos tres años.

  • Vista de historial diario

    La vista Historial diario ofrece una versión abreviada de la vista Evento, ya que muestra el estado de cada objeto diariamente en lugar de cuando se produjo cada evento individual. Como tal, esta vista es útil para el análisis de tendencias.

Diagramas de relación de entidad

Los objetos de Workfront (y, por lo tanto, de su repositorio de datos de Data Connect) se definen no solo por sus valores individuales, sino también por sus relaciones con otros objetos.

Los siguientes diagramas de relación de entidades (ERD) proporcionan una asignación de alto nivel de relaciones de objetos en Data Connect para objetos principales de Workfront.

IMPORTANT
Los diagramas se centran alrededor de objetos únicos y no representan un diagrama de relación de entidades completo para toda la aplicación de Workfront.

Estos diagramas están pensados para proporcionar ejemplos de cómo se pueden utilizar las relaciones para unir datos a objetos adyacentes.

Ejemplo de diagramas de relación de entidades

Expanda para ver los diagramas de ejemplo
note tip
TIP
Para ver un diagrama con más detalle, haga clic con el botón derecho en la imagen y seleccione Abrir imagen en una pestaña nueva.

Asignaciones

Diagrama de relación de entidad de asignaciones

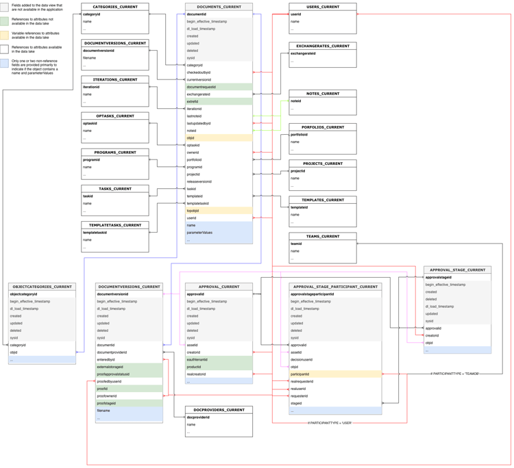
Documentos y aprobaciones de documentos

Diagrama de relación de entidad de documentos y aprobación de documentos

Horas y hojas de horas

Diagrama de relación de entidad de horas y hojas de horas

Problemas

Problemas en el diagrama de relación de entidad

Proyectos

Diagrama de relación de entidad de proyectos

Tareas

Diagrama de relación de entidad de tareas

Usuarios

Diagrama de relación de entidad de usuarios

Tipos de fecha

Existen varios objetos de fecha que proporcionan información sobre cuándo se producen eventos específicos.

  • DL_LOAD_TIMESTAMP: esta fecha se actualiza una vez que se ha completado correctamente una actualización de datos e incluye la marca de tiempo de cuándo comenzó el trabajo de actualización que proporcionó la última versión de un registro.
  • CALENDAR_DATE: esta fecha solo está presente en la vista Historial diario. La vista Historial diario proporciona un registro del aspecto de los datos a las 11:59 UTC para cada fecha especificada en CALENDAR_DATE.
  • BEGIN_EFFECTIVE_TIMESTAMP: esta fecha está presente en las vistas Evento e Historial diario y representa la hora en que un registro se convierte en el valor actual en la aplicación.
  • END_EFFECTIVE_TIMESTAMP: esta fecha está presente en las vistas Evento e Historial diario y registra exactamente cuándo un registro cambió de el valor de la fila actual a un valor de una fila diferente. Para permitir el intervalo entre consultas en BEGIN_EFFECTIVE_TIMESTAMP y END_EFFECTIVE_TIMESTAMP, este valor nunca es nulo, aunque no haya ningún valor nuevo. En el caso de que un registro siga siendo válido (es decir, el valor no haya cambiado), END_EFFECTIVE_TIMESTAMP tendrá el valor 2300-01-01.

Tabla de terminología

La siguiente tabla correlaciona los nombres de objeto en Workfront (así como sus nombres en la interfaz y la API) con sus nombres equivalentes en Data Connect, e incluye campos de referencia para cada objeto con otros objetos de Workfront.

NOTE
Se pueden añadir nuevos campos a las vistas de objetos sin previo aviso para satisfacer las cambiantes necesidades de datos de la aplicación de Workfront. Advertimos que no se deben utilizar consultas "SELECT" en las que el destinatario de datos descendente no esté preparado para gestionar columnas adicionales a medida que se agregan.

Si es necesario cambiar el nombre de una columna o eliminarla, notificaremos estos cambios con antelación.

Nivel de acceso

Nombre de entidad de Workfront
Referencias de interfaz
Referencia de la API
Etiqueta de API
Vistas del lago de datos
Nivel de acceso
Nivel de acceso
ACSLVL
Nivel de acceso
ACCESSLEVELS_CURRENT
ACCESSLEVELS_DAILY_HISTORY
ACCESSLEVELS_EVENT
Clave principal/externa
Tipo
Tabla relacionada
Campo relacionado
ACCESSLEVELID
PK
-
-
APPGLOBALID
-
No es una relación; se utiliza con fines de aplicación interna
LASTUPDATEDBYID
FK
USERS_CURRENT
USERID
LEGACYACCESSLEVELID
-
No es una relación; se utiliza con fines de aplicación interna
OBJID
FK
Variable basada en OBJCODE
La clave principal/ID del objeto identificado en el campo OBJCODE
SYSID
-
No es una relación; se utiliza con fines de aplicación interna

Regla de acceso

Nombre de entidad de Workfront
Referencias de interfaz
Referencia de la API
Etiqueta de API
Vistas del lago de datos
Regla de acceso
Compartir
ACSRUL
Compartir
ACCESSRULES_CURRENT
ACCESSRULES_DAILY_HISTORY
ACCESSRULES_EVENT
Clave principal/externa
Tipo
Tabla relacionada
Campo relacionado
ACCESORIO
FK
Variable basada en ACCESSOROBJCODE
La clave principal/ID del objeto identificado en el campo ACCESSOROBJCODE
ACCESSRULEID
PK
-
-
ANCESTORID
PK
Variable basada en ANCESTOROBJCODE
La clave principal/ID del objeto identificado en el campo ANCESTOROBJCODE
LASTUPDATEDBYID
FK
USERS_CURRENT
USERID
SECURITYOBJID
FK
Variable basada en SECURITYOBJCODE
La clave principal/ID del objeto identificado en el campo SECURITYOBJCODE
SYSID
-
No es una relación; se utiliza con fines de aplicación interna

Ruta de aprobación

Nombre de entidad de Workfront
Referencias de interfaz
Referencia de la API
Etiqueta de API
Vistas del lago de datos
Ruta de aprobación
Ruta de aprobación
ARVPTH
Aprobación
APPROVALPATHS_CURRENT
APPROVALPATHS_DAILY_HISTORY
APPROVALPATHS_EVENT
Clave principal/externa
Tipo
Tabla relacionada
Campo relacionado
APPROVALPATHID
PK
-
-
APPROVALPROCESSID
FK
APPROVALPROCESSES_CURRENT
APPROVALPROCESSID
ENTEREDBYID
FK
USERS_CURRENT
USERID
GLOBALPATHID
-
No es una relación; se utiliza con fines de aplicación interna
LASTUPDATEDBYID
FK
USERS_CURRENT
USERID
SYSID
-
No es una relación; se utiliza con fines de aplicación interna

Proceso de aprobación

Nombre de entidad de Workfront
Referencias de interfaz
Referencia de la API
Etiqueta de API
Vistas del lago de datos
Proceso de aprobación
Proceso de aprobación
ARVPRC
Proceso de aprobación
APPROVALPROCESSES_CURRENT
APPROVALPROCESSES_DAILY_HISTORY
APPROVALPROCESSES_EVENT
Clave principal/externa
Tipo
Tabla relacionada
Campo relacionado
APPROVALPROCESSID
PK
-
-
ENTEREDBYID
FK
USERS_CURRENT
USERID
LASTUPDATEDBYID
FK
USERS_CURRENT
USERID
SYSID
-
No es una relación; se utiliza con fines de aplicación interna

Paso de aprobación

Nombre de entidad de Workfront
Referencias de interfaz
Referencia de la API
Etiqueta de API
Vistas del lago de datos
Paso de aprobación
Paso de aprobación
ARVSTP
Fase de aprobación
APPROVALSTEPS_CURRENT
APPROVALSTEPS_DAILY_HISTORY
APPROVALSTEPS_EVENT
Clave principal/externa
Tipo
Tabla relacionada
Campo relacionado
APPROVALPATHID
FK
APPROVALPATHS_CURRENT
APPROVALPATHID
APPROVALSTEPID
PK
-
-
SYSID
-
No es una relación; se utiliza con fines de aplicación interna

Estado de la aprobación

Nombre de entidad de Workfront
Referencias de interfaz
Referencia de la API
Etiqueta de API
Vistas del lago de datos
Estado de la aprobación
Estado de la aprobación
ARVESTI
ApproverStatus
APPROVERSTATUSES_CURRENT
APPROVERSTATUSES_DAILY_HISTORY
APPROVERSTATUSES_EVENT
Clave principal/externa
Tipo
Tabla relacionada
Campo relacionado
APPROVERSTATUSID
PK
-
-
APPROVABLEOBJID
FK
Variable basada en APPROVABLEOBJCODE
La clave principal/ID del objeto identificado en el campo APPROVABLEOBJCODE
APPROVALSTEPID
FK
APPROVALSTEPS_CURRENT
APPROVALSTEPID
APPROVEDBYID
FK
USERS_CURRENT
USERID
DELEGATEUSERID
FK
USERS_CURRENT
USERID
LASTUPDATEDBYID
FK
USERS_CURRENT
USERID
OPTASKID
FK
OPTASKS_CURRENT
OPTASKID
OVERRIDDENUSERID
FK
USERS_CURRENT
USERID
PROJECTID
FK
PROJECTS_CURRENT
PROJECTID
STEPAPPROVERID
FK
USERS_CURRENT
USERID
SYSYID
-
No es una relación; se utiliza con fines de aplicación interna
TASKID
FK
TASKS_CURRENT
TASKID
WILDCARDUSERID
FK
USERS_CURRENT
USERID

Asignación

Nombre de entidad de Workfront
Referencias de interfaz
Referencia de la API
Etiqueta de API
Vistas del lago de datos
Asignación
Asignación
ASSGN
Asignación
ASSIGNMENTS_CURRENT
ASSIGNMENTS_DAILY_HISTORY
ASSIGNMENTS_EVENT
Clave principal/externa
Tipo
Tabla relacionada
Campo relacionado
ASSIGNEDBYID
FK
USERS_CURRENT
USERID
ASSIGNEDTOID
FK
USERS_CURRENT
USERID
ASSIGNMENTID
PK
-
-
CATEGORYID
FK
CATEGORIES_CURRENT
CATEGORYID
CLASSIFIERID
FK
CLASSIFIER_CURRENT
CLASSIFIERID
LASTUPDATEDBYID
FK
USERS_CURRENT
USERID
OPTASKID
FK
OPTASKS_CURRENT
OPTASKID
PRIVATERATECARDID
FK
RATECARD_CURRENT
RATECARDID
PROJECTID
FK
PROJECTS_CURRENT
PROJECTID
ROLEID
FK
ROLES_ACTUALES
ROLEID
TASKID
FK
TASKS_CURRENT
TASKID
IDENTIFICADOR DE EQUIPO
FK
TEAMS_CURRENT
IDENTIFICADOR DE EQUIPO

Esperando aprobaciones

Nombre de entidad de Workfront
Referencias de interfaz
Referencia de la API
Etiqueta de API
Vistas del lago de datos
Esperando aprobaciones
Esperando aprobaciones
AWAPVL
Esperando aprobaciones
AWAITINGAPPROVALS_CURRENT
AWAITINGAPPROVALS_DAILY_HISTORY
AWAITINGAPPROVALS_EVENT
Clave principal/externa
Tipo
Tabla relacionada
Campo relacionado
ACCESSREQUESTID
-
Actualmente no se admite la tabla de solicitud de acceso
APPROVABLEID
FK
-
No es una relación; se utiliza con fines de aplicación interna
APROBADOR
FK
USERS_CURRENT
USERID
ESPERANDO APROBACIÓN
PK
-
-
DOCUMENTID
FK
DOCUMENTS_CURRENT
DOCUMENTID
DOCUMENTVERSIONID
FK
DOCUMENTVERSIONS_CURRENT
DOCUMENTVERSIONID
OPTASKID
FK
OPTASKS_CURRENT
OPTASKID
PROJECTID
FK
PROJECTS_CURRENT
PROJECTID
ROLEID
FK
ROLES_ACTUALES
ROLEID
SUBMITTEDBYID
FK
USERS_CURRENT
USERID
SYSID
-
No es una relación; se utiliza con fines de aplicación interna
TASKID
FK
TASKS_CURRENT
TASKID
IDENTIFICADOR DE EQUIPO
FK
TEAMS_CURRENT
IDENTIFICADOR DE EQUIPO
TIMESHEETID
FK
TIMESHEETS_CURRENT
TIMESHEETID
USERID
FK
USERS_CURRENT
USERID

Línea base

Nombre de entidad de Workfront
Referencias de interfaz
Referencia de la API
Etiqueta de API
Vistas del lago de datos
Línea base
Línea base
BLIN
Línea base
BASELINES_CURRENT
BASELINES_DAILY_HISTORY
BASELINES_EVENT
Clave principal/externa
Tipo
Tabla relacionada
Campo relacionado
BASELINEID
PK
-
-
EXCHANGERATEID
FK
EXCHANGERATES_CURRENT
EXCHANGERATEID
PROJECTID
FK
PROJECTS_CURRENT
PROJECTID
SYSID
-
No es una relación; se utiliza con fines de aplicación interna

Tarea de línea base

Nombre de entidad de Workfront
Referencias de interfaz
Referencia de la API
Etiqueta de API
Vistas del lago de datos
Tarea de línea base
Tarea de línea base
BSTSK
Tarea de línea base
BASELINETASKS_CURRENT
BASELINETASKS_DAILY_HISTORY
BASELINETASKS_EVENT
Clave principal/externa
Tipo
Tabla relacionada
Campo relacionado
BASELINEID
FK
BASELINES_CURRENT
BASELINEID
BASELINETASKID
PK
-
-
EXCHANGERATEID
FK
EXCHANGERATES_CURRENT
EXCHANGERATEID
PROJECTID
FK
PROJECTS_CURRENT
PROJECTID
SYSID
-
No es una relación; se utiliza con fines de aplicación interna
TASKID
FK
TASKS_CURRENT
TASKID

Tarifa de facturación

Nombre de entidad de Workfront
Referencias de interfaz
Referencia de la API
Etiqueta de API
Vistas del lago de datos
Tarifa de facturación
Tasa o Tasa de anulación
TARIFA
Tarifa de facturación
RATES_CURRENT
RATES_DAILY_HISTORY
RATES_EVENT
Clave principal/externa
Tipo
Tabla relacionada
Campo relacionado
ASSIGNMENTID
FK
ASSIGNMENTS_CURRENT
ASSIGNMENTID
CLASSIFIERID
FK
CLASSIFIER_CURRENT
CLASSIFIERID
EXCHANGERATEID
FK
EXCHANGERATES_CURRENT
EXCHANGERATEID
NLBRCATEGORYID
FK
NLBRCATEGORIES_CURRENT
NLBRCATEGORYID
NONLABORRESOURCEID
FK
NONLABORRESOURCES_CURRENT
NONLABORRESOURCEID
OBJID
FK
Variable basada en OBJCODE
La clave principal/ID del objeto identificado en el campo OBJCODE
PROJECTID
FK
PROJECTS_CURRENT
PROJECTID
RATECARDID
FK
RATECARD_CURRENT
RATECARDID
RATEID
PK
-
-
ROLEID
FK
ROLES_ACTUALES
ROLEID
SOURCERATECARDID
FK
RATECARD_CURRENT
RATECARDID
SYSID
-
No es una relación; se utiliza con fines de aplicación interna
TEMPLATEID
FK
TEMPLATES_CURNT
TEMPLATEID
USERID
FK
USERS_CURRENT
USERID

Registro de facturación

Nombre de entidad de Workfront
Referencias de interfaz
Referencia de la API
Etiqueta de API
Vistas del lago de datos
Registro de facturación
Registro de facturación
FACTURA
Registro de facturación
BILLINGRECORDS_CURRENT
BILLINGRECORDS_DAILY_HISTORY
BILLINGRECORDS_EVENT
Clave principal/externa
Tipo
Tabla relacionada
Campo relacionado
BILLINGRECORDID
PK
-
-
CATEGORYID
FK
CATEGORIES_CURRENT
CATEGORYID
EXCHANGERATEID
FK
EXCHANGERATES_CURRENT
EXCHANGERATEID
INVOICEID
-
Tabla de factura no admitida actualmente
LASTUPDATEDBYID
FK
USERS_CURRENT
USERID
PROJECTID
FK
PROJECTS_CURRENT
PROJECTID
SYSID
-
No es una relación; se utiliza con fines de aplicación interna

Reserva

Nombre de entidad de Workfront
Referencias de interfaz
Referencia de la API
Etiqueta de API
Vistas del lago de datos
Reserva
Reserva
RESERVA
Reserva
BOOKINGS_CURRENT
BOOKINGS_DAILY_HISTORY
EVENTO_BOOKINGS
Clave principal/externa
Tipo
Tabla relacionada
Campo relacionado
BOOKINGID
PK
-
-
ENTEREDBYID
FK
USERS_CURRENT
USERID
LASTUPDATEDBYID
FK
USERS_CURRENT
USERID
NLBRCATEGORYID
FK
NLBRCATEGORIES_CURRENT
NLBRCATEGORYID
NONLABORRESOURCEID
FK
NONLABORRESOURCES_CURRENT
NONLABORRESOURCEID
OBJID
FK
Variable basada en OBJCODE
La clave principal/ID del objeto identificado en el campo OBJCODE
PROJECTID
FK
PROJECTS_CURRENT
PROJECTID
SYSID
-
No es una relación; se utiliza con fines de aplicación interna
TASKID
FK
TASKS_CURRENT
TASKID
TEMPLATEID
FK
TEMPLATES_CURRENT
TEMPLATEID
TEMPLATETASKID
FK
TEMPLATETASKS_CURRENT
TEMPLATETASKID
TOPOBJID
FK
Variable basada en TOPOBJCODE
La clave principal/ID del objeto identificado en el campo TOPOBJCODE

Perfiles de empresa

Nombre de entidad de Workfront
Referencias de interfaz
Referencia de la API
Etiqueta de API
Vistas del lago de datos
Perfiles de empresa
Perfiles de empresa
BSNPRF
BusinessProfile
BUSINESSPROFILE_CURRENT
BUSINESSPROFILE_DAILY_HISTORY
BUSINESSPROFILE_EVENT
Clave principal/externa
Tipo
Tabla relacionada
Campo relacionado
ACCESSLEVELID
FK
ACCESSLEVELS_CURRENT
ACCESSLEVELID
BUSINESSPROFILEID
PK
-
-
ENTEREDBYID
FK
USERS_CURRENT
USERID
GROUPID
FK
GROUPS_CURRENT
GROUPID
LASTUPDATEDBYID
FK
USERS_CURRENT
USERID
SYSID
-
No es una relación; se utiliza con fines de aplicación interna

Regla empresarial

Nombre de entidad de Workfront
Referencias de interfaz
Referencia de la API
Etiqueta de API
Vistas del lago de datos
Regla empresarial
Regla empresarial
BSNRUL
Regla empresarial
BUSINESSRULE_CURRENT
BUSINESSRULE_DAILY_HISTORY
BUSINESSRULE_EVENT
Clave principal/externa
Tipo
Tabla relacionada
Campo relacionado
BUSINESSRULEID
PK
-
-
ENTEREDBYID
FK
USERS_CURRENT
USERID
LASTUPDATEDBYID
FK
USERS_CURRENT
USERID
SYSID
-
No es una relación; se utiliza con fines de aplicación interna

Categoría

Nombre de entidad de Workfront
Referencias de interfaz
Referencia de la API
Etiqueta de API
Vistas del lago de datos
Categoría
Formulario personalizado
CTGY
Categoría
CATEGORIES_CURRENT
CATEGORIES_DAILY_HISTORY
CATEGORIES_EVENT
Clave principal/externa
Tipo
Tabla relacionada
Campo relacionado
CATEGORYID
PK
-
-
ENTEREDBYID
FK
USERS_CURRENT
USERID
GROUPID
FK
GROUPS_CURRENT
GROUPID
LASTUPDATEDBYID
FK
USERS_CURRENT
USERID
SYSID
-
No es una relación; se utiliza con fines de aplicación interna

Parámetro de categoría

Nombre de entidad de Workfront
Referencias de interfaz
Referencia de la API
Etiqueta de API
Vistas del lago de datos
Parámetro de categoría
Campos de formulario personalizados
CTGYPA
Parámetro de categoría
CATEGORIESPARAMETERS_CURRENT
CATEGORIESPARAMETERS_DAILY_HISTORY
CATEGORIESPARAMETERS_EVENT
Clave principal/externa
Tipo
Tabla relacionada
Campo relacionado
CATEGORIESPARAMETERID
PK
-
-
CATEGORYID
FK
CATEGORIES_CURRENT
CATEGORYID
PARAMETERGROUPID
FK
PARAMETERGROUPS_CURRENT
PARAMETERGROUPID
PARAMETERID
FK
PARAMETERS_CURRENT
PARAMETERID
SYSID
-
No es una relación; se utiliza con fines de aplicación interna

Clasificador

Nombre de entidad de Workfront
Referencias de interfaz
Referencia de la API
Etiqueta de API
Vistas del lago de datos
Clasificador
Ubicación
CLSF
Ubicación
CLASSIFIER_CURRENT
CLASSIFIER_DAILY_HISTORY
CLASSIFIER_EVENT
Clave principal/externa
Tipo
Tabla relacionada
Campo relacionado
CLASSIFIERID
PK
-
-
ENTEREDBYID
FK
USERS_CURRENT
USERID
LASTUPDATEDBYID
FK
USERS_CURRENT
USERID
PARENTID
FK
CLASSIFIER_CURRENT
CLASSIFIERID
SYSID
-
No es una relación; se utiliza con fines de aplicación interna

Compañía

Nombre de entidad de Workfront
Referencias de interfaz
Referencia de la API
Etiqueta de API
Vistas del lago de datos
Compañía
Compañía
CMPY
Compañía
COMPANIES_CURRENT
COMPANIES_DAILY_HISTORY
COMPANIES_EVENT
Clave principal/externa
Tipo
Tabla relacionada
Campo relacionado
CATEGORYID
FK
CATEGORIES_CURRENT
CATEGORYID
COMPANYID
PK
-
-
ENTEREDBYID
FK
USERS_CURRENT
USERID
GROUPID
FK
GROUPS_CURRENT
GROUPID
LASTUPDATEDBYID
FK
USERS_CURRENT
USERID
PRIVATERATECARDID
FK
RATECARD_CURRENT
RATECARDID
SYSID
-
No es una relación; se utiliza con fines de aplicación interna

Trimestre personalizado

Nombre de entidad de Workfront
Referencias de interfaz
Referencia de la API
Etiqueta de API
Vistas del lago de datos
Trimestre personalizado
Trimestre personalizado
CSTQRT
Trimestre personalizado
CUSTOMQUARTERS_CURRENT
CUSTOMQUARTERS_DAILY_HISTORY
CUSTOMQUARTERS_EVENT
Clave principal/externa
Tipo
Tabla relacionada
Campo relacionado
CUSTOMQUARTERID
PK
-
-
SYSID
-
No es una relación; se utiliza con fines de aplicación interna

Enumeración personalizada

Nombre de entidad de Workfront
Referencias de interfaz
Referencia de la API
Etiqueta de API
Vistas del lago de datos
CustomEnum
Condición, prioridad, gravedad, estado
CSTEM
Enumeración personalizada
CUSTOMENUMS_CURRENT
CUSTOMENUMS_DAILY_HISTORY
CUSTOMENUMS_EVENT
Clave principal/externa
Tipo
Tabla relacionada
Campo relacionado
CUSTOMENUMID
PK
-
-
ENTEREDBYID
FK
USERS_CURRENT
USERID
GROUPID
FK
GROUPS_CURRENT
GROUPID
LASTUPDATEDBYID
FK
USERS_CURRENT
USERID
SYSID
-
No es una relación; se utiliza con fines de aplicación interna
NOTE
El tipo de registro se identifica mediante la propiedad enumClass. Los siguientes son los tipos esperados:
  • CONDITION_OPTASK
  • > CONDITION_PROJ
  • > CONDITION_TASK
  • > PRIORITY_OPTASK
  • > PRIORITY_PROJ
  • > PRIORITY_TASK
  • > SEVERITY_OPTASK
  • > STATUS_OPTASK
  • > STATUS_PROJ
  • > STATUS_TASK

Documento

Nombre de entidad de Workfront
Referencias de interfaz
Referencia de la API
Etiqueta de API
Vistas del lago de datos
Documento
Documento
DOCU
Documento
DOCUMENTS_CURRENT
DOCUMENTS_DAILY_HISTORY
DOCUMENTS_EVENT
Clave principal/externa
Tipo
Tabla relacionada
Campo relacionado
CATEGORYID
FK
CATEGORIES_CURRENT
CATEGORYID
CHECKEDOUTBYID
FK
USERS_CURRENT
USERID
DOCUMENTID
PK
-
-
DOCUMENTREQUESTID
-
Actualmente no se admite la tabla de solicitud de documento
EXCHANGERATEID
FK
EXCHANGERATES_CURRENT
EXCHANGERATEID
ITERATIONID
FK
ITERATIONS_CURRENT
ITERATIONID
LASTNOTEID
FK
NOTES_CURRENT
NOTEID
LASTUPDATEDBYID
FK
USERS_CURRENT
USERID
NOTEID
FK
NOTES_CURRENT
NOTEID
OBJID
FK
Variable basada en OBJCODE
La clave principal/ID del objeto identificado en el campo OBJCODE
OPTASKID
FK
OPTASKS_CURRENT
OPTASKID
OWNERID
FK
USERS_CURRENT
USERID
PORTAFOLIOIDE
FK
PORTFOLIOS_CURRENT
PORTAFOLIOIDE
PROGRAMID
FK
PROGRAMS_CURRENT
PROGRAMID
PROJECTID
FK
PROJECTS_CURRENT
PROJECTID
RELEASEVERSIONID
-
Actualmente no se admite la tabla Versión de lanzamiento
SYSID
-
No es una relación; se utiliza con fines de aplicación interna
TASKID
FK
TASKS_CURRENT
TASKID
TEMPLATEID
FK
TEMPLATES_CURRENT
TEMPLATEID
TEMPLATETASKID
FK
TEMPLATETASKS_CURRENT
TEMPLATETASKID
TOPOBJID
FK
Variable basada en TOPOBJCODE
La clave principal/ID del objeto identificado en el campo TOPOBJCODE
USERID
FK
USERS_CURRENT
USERID

Aprobación de documento

Nombre de entidad de Workfront
Referencias de interfaz
Referencia de la API
Etiqueta de API
Vistas del lago de datos
Aprobación de documento
Aprobación de documento
DOCAPL
Aprobación de documento
DOCAPPROVALS_CURRENT
DOCAPPROVALS_DAILY_HISTORY
DOCAPPROVALS_EVENT
Clave principal/externa
Tipo
Tabla relacionada
Campo relacionado
APROBADOR
FK
USERS_CURRENT
USERID
DOCAPPROVALID
PK
-
-
DOCUMENTID
FK
DOCUMENTS_CURRENT
DOCUMENTID
NOTEID
FK
NOTES_CURRENT
NOTEID
REQUESTORID
FK
USERS_CURRENT
USERID
SYSID
-
No es una relación; se utiliza con fines de aplicación interna

Aprobación de documento (NUEVO)

Disponibilidad limitada del cliente

Nombre de entidad de Workfront
Referencias de interfaz
Referencia de la API
Etiqueta de API
Vistas del lago de datos
Aprobación de documento
Aprobación
N/D
N/D
APPROVAL_CURRENT
APPROVAL_DAILY_HISTORY
APPROVAL_EVENT
Clave principal/externa
Tipo
Tabla relacionada
Campo relacionado
APROBADO
PK
-
NOTA: También es el ID del objeto DOCUMENTVERSION al que está asociada la aprobación.
ASSETID
FK
Variable basada en ASSETTYPE
La clave principal/ID del objeto identificado en el campo ASSETTYPE
CREATORID
FK
USERS_CURRENT
USERID
EAUTHTENANTID
-
No es una relación; se utiliza con fines de aplicación interna
PRODUCTID
-
No es una relación; se utiliza con fines de aplicación interna
REALCREATORID
FK
USERS_CURRENT
USERID

Fase de aprobación del documento (NUEVA)

Disponibilidad limitada del cliente

Nombre de entidad de Workfront
Referencias de interfaz
Referencia de la API
Etiqueta de API
Vistas del lago de datos
Fase de aprobación del documento
Fase de aprobación
N/D
N/D
APPROVAL_STAGE_CURRENT
APPROVAL_STAGE_DAILY_HISTORY
APPROVAL_STAGE_EVENT
Clave principal/externa
Tipo
Tabla relacionada
Campo relacionado
APROBADO
FK
APPROVAL_CURRENT
APROBADO
APPROVALSTAGEID
PK
-
-
CREATORID
FK
USERS_CURRENT
USERID
OBJID
FK
Variable basada en OBJCODE
La clave principal/ID del objeto identificado en el campo OBJCODE

Participantes en la fase de aprobación de documentos (NUEVO)

Disponibilidad limitada del cliente

Nombre de entidad de Workfront
Referencias de interfaz
Referencia de la API
Etiqueta de API
Vistas del lago de datos
Participante de la fase de aprobación del documento
Decisiones de aprobación
N/D
N/D
APPROVAL_STAGE_PARTICIPANT_CURRENT
APPROVAL_STAGE_PARTICIPANT_DAILY_HISTORY
APPROVAL_STAGE_PARTICIPANT_EVENT
Clave principal/externa
Tipo
Tabla relacionada
Campo relacionado
APROBADO
FK
APPROVAL_CURRENT
APROBADO
APPROVALSTAGEPARTICIPANTID/td>
PK
-
-
ASSETID
FK
Variable basada en ASSETTYPE
La clave principal/ID del objeto identificado en el campo ASSETTYPE
DECISIONUSERID
FK
USERS_CURRENT
USERID
OBJID
FK
Variable basada en OBJCODE
La clave principal/ID del objeto identificado en el campo OBJCODE
PARTICIPANTID
FK
Variable basada en PARTICIPANTTYPE
La clave principal/ID del objeto identificado en el campo PARTICIPANTTYPE
REALREQUESTORID
FK
USERS_CURRENT
USERID
REALUSERID
FK
USERS_CURRENT
USERID
REQUESTORID
FK
USERS_CURRENT
USERID
STAGEID
FK
APPROVAL_STAGE_CURRENT
STAGEID

Carpeta de documentos

Nombre de entidad de Workfront
Referencias de interfaz
Referencia de la API
Etiqueta de API
Vistas del lago de datos
Carpeta de documentos
Carpeta de documentos
DOCFLD
DocsFolders
DOCFOLDERS_CURRENT
DOCFOLDERS_DAILY_HISTORY
DOCFOLDERS_EVENT
Clave principal/externa
Tipo
Tabla relacionada
Campo relacionado
DOCFOLDERID
PK
-
-
ENTEREDBYID
FK
USERS_CURRENT
USERID
ISSUEID
FK
OPTASKS_CURRENT
OPTASKID
ITERATIONID
FK
ITERATIONS_CURRENT
ITERATIONID
LINKEDFOLDERID
FK
LINKEDFOLDERS_CURRENT
LINKEDFOLDERID
PARENTID
FK
DOCFOLDERS_CURRENT
DOCFOLDERID
PORTAFOLIOIDE
FK
PORTFOLIOS_CURRENT
PORTAFOLIOIDE
PROGRAMID
FK
PROGRAMS_CURRENT
PROGRAMID
PROJECTID
FK
PROJECTS_CURRENT
PROJECTID
SYSID
-
No es una relación; se utiliza con fines de aplicación interna
TASKID
FK
TASKS_CURRENT
TASKID
TEMPLATEID
FK
TEMPLATES_CURRENT
TEMPLATEID
TEMPLATETASKID
FK
TEMPLATETASKS_CURRENT
TEMPLATETASKID
USERID
FK
USERS_CURRENT
USERID

Metadatos del proveedor de documentos

Nombre de entidad de Workfront
Referencias de interfaz
Referencia de la API
Etiqueta de API
Vistas del lago de datos
Metadatos del proveedor de documentos
Metadatos del proveedor de documentos
DOCUMENTO
DocumentProviderMetadata
DOCPROVIDERMETA_CURRENT
DOCPROVIDERMETA_DAILY_HISTORY
DOCPROVIDERMETA_EVENT
Clave principal/externa
Tipo
Tabla relacionada
Campo relacionado
DOCPROVIDERMETAID
PK
-
-
SYSID
-
No es una relación; se utiliza con fines de aplicación interna

Proveedor de documento

Nombre de entidad de Workfront
Referencias de interfaz
Referencia de la API
Etiqueta de API
Vistas del lago de datos
Proveedor de documento
Proveedor de documento
DOCPRO
Proveedor de documento
DOCPROVIDERS_CURRENT
DOCPROVIDERS_DAILY_HISTORY
DOCPROVIDERS_EVENT
Clave principal/externa
Tipo
Tabla relacionada
Campo relacionado
DOCPROVIDERCONFIGID
FK
DOCPROVIDERCONFIG_CURRENT
DOCPROVIDERCONFIGID
DOCPROVIDERID
PK
-
-
OWNERID
FK
USERS_CURRENT
USERID
SYSID
-
No es una relación; se utiliza con fines de aplicación interna

Configuración del proveedor de documentos

Nombre de entidad de Workfront
Referencias de interfaz
Referencia de la API
Etiqueta de API
Vistas del lago de datos
Configuración del proveedor de documentos
Configuración del proveedor de documentos
DOCCFG
DocumentProviderConfig
DOCPROVIDERCONFIG_CURRENT
DOCPROVIDERCONFIG_DAILY_HISTORY
DOCPROVIDERCONFIG_EVENT
Clave principal/externa
Tipo
Tabla relacionada
Campo relacionado
DOCPROVIDERCONFIGID
PK
-
-
SYSID
-
No es una relación; se utiliza con fines de aplicación interna

Versión de documento

Nombre de entidad de Workfront
Referencias de interfaz
Referencia de la API
Etiqueta de API
Vistas del lago de datos
Versión de documento
Versión de documento
DOCV
Versión de documento
DOCUMENTVERSIONS_CURRENT
DOCUMENTVERSIONS_DAILY_HISTORY
DOCUMENTVERSIONS_EVENT
Clave principal/externa
Tipo
Tabla relacionada
Campo relacionado
DOCUMENTID
FK
DOCUMENTS_CURRENT
DOCUMENTID
DOCUMENTPROVIDERID
FK
DOCPROVIDERS_CURRENT
DOCUMENTPROVIDERID
DOCUMENTVERSIONID
PK
-
-
ENTEREDBYID
FK
USERS_CURRENT
USERID
EXTERNALSTORAGEID
-
El ID externo en el sistema de almacenamiento externo
PROOFAPPROVALSTATUSID
-
Actualmente no se admite la tabla de estado de aprobación de pruebas
PROOFEDBYUSERID
FK
USERS_CURRENT
USERID
PROOFID
-
Actualmente no se admite la tabla de revisión
PROOFOWNERID
FK
USERS_CURRENT
USERID
PROOFSTAGEID
FK
-
Actualmente no se admite la tabla de fase de revisión
SYSID
-
No es una relación; se utiliza con fines de aplicación interna

Tarifa de cambio

Nombre de entidad de Workfront
Referencias de interfaz
Referencia de la API
Etiqueta de API
Vistas del lago de datos
Tarifa de cambio
Tarifa de cambio
EXTRAER
Tarifa de cambio
EXCHANGERATES_CURRENT
EXCHANGERATES_DAILY_HISTORY
EXCHANGERATES_EVENT
Clave principal/externa
Tipo
Tabla relacionada
Campo relacionado
EXCHANGERATEID
PK
-
-
PROJECTID
FK
PROJECTS_CURRENT
PROJECTID
SYSID
-
No es una relación; se utiliza con fines de aplicación interna
TEMPLATEID
FK
TEMPLATES_CURRENT
TEMPLATEID

Gasto

Nombre de entidad de Workfront
Referencias de interfaz
Referencia de la API
Etiqueta de API
Vistas del lago de datos
Gasto
Gasto
EXPNS
Gasto
EXPENSES_CURRENT
EXPENSES_DAILY_HISTORY
EXPENSES_EVENT
Clave principal/externa
Tipo
Tabla relacionada
Campo relacionado
BILLINGRECORDID
FK
BILLINGRECORDS_CURRENT
BILLINGRECORDID
CATEGORYID
FK
CATEGORIES_CURRENT
CATEGORYID
ENTEREDBYID
FK
USERS_CURRENT
USERID
EXCHANGERATEID
FK
EXCHANGERATES_CURRENT
EXCHANGERATEID
EXPENSEID
PK
-
-
EXPENSETYPEID
FK
EXPENSETYPES_CURRENT
EXPENSETYPEID
LASTUPDATEDBYID
FK
USERS_CURRENT
USERID
OBJID
FK
Variable basada en OBJCODE
La clave principal/ID del objeto identificado en el campo OBJCODE
PROJECTID
FK
PROJECTS_CURRENT
PROJECTID
SYSID
-
No es una relación; se utiliza con fines de aplicación interna
TASKID
FK
TASKS_CURRENT
TASKID
TEMPLATEID
FK
TEMPLATES_CURRENT
TEMPLATEID
TEMPLATETASKID
FK
TEMPLATETASKS_CURRENT
TEMPLATETASKID
TOPOBJID
FK
Variable basada en TOPBJCODE
La clave principal/ID del objeto identificado en el campo TOPBJCODE

Tipo de gasto

Nombre de entidad de Workfront
Referencias de interfaz
Referencia de la API
Etiqueta de API
Vistas del lago de datos
Tipo de gasto
Tipo de gasto
EXPTYPE
Tipo de gasto
EXPENSETYPES_CURRENT
EXPENSETYPES_DAILY_HISTORY
EXPENSETYPES_EVENT
Clave principal/externa
Tipo
Tabla relacionada
Campo relacionado
APPGLOBALID
-
No es una relación; se utiliza con fines de aplicación interna
EXPENSETYPEID
PK
-
-
OBJID
FK
Variable basada en OBJCODE
La clave principal/ID del objeto identificado en el campo OBJCODE
SYSID
-
No es una relación; se utiliza con fines de aplicación interna

Grupo

Nombre de entidad de Workfront
Referencias de interfaz
Referencia de la API
Etiqueta de API
Vistas del lago de datos
Grupo
Grupo
GRUPO
Grupo
GROUPS_CURRENT
GROUPS_DAILY_HISTORY
GROUPS_EVENT
Clave principal/externa
Tipo
Tabla relacionada
Campo relacionado
BUSINESSLEADERID
FK
USERS_CURRENT
USERID
CATEGORYID
FK
CATEGORIES_CURRENT
CATEGORYID
ENTEREDBYID
FK
USERS_CURRENT
USERID
GROUPID
PK
-
-
LAYOUTTEMPLATEID
-
No es una relación; se utiliza con fines de aplicación interna
PARENTID
FK
GROUPS_CURRENT
GROUPID
ROOTID
FK
GROUPS_CURRENT
GROUPID
SYSID
-
No es una relación; se utiliza con fines de aplicación interna
UITEMPLATEID
FK
UITEMPLATES_CURRENT
UITEMPLATEID

Hora

Nombre de entidad de Workfront
Referencias de interfaz
Referencia de la API
Etiqueta de API
Vistas del lago de datos
Hora
Hora
HOUR
Hora
HOURS_CURRENT
HOURS_DAILY_HISTORY
HOURS_EVENT
Clave principal/externa
Tipo
Tabla relacionada
Campo relacionado
APPROVEDBYID
FK
USERS_CURRENT
USERID
BILLINGRECORDID
FK
BILLINGRECORDS_CURRENT
BILLINGRECORDID
CATEGORYID
FK
CATEGORIES_CURRENT
CATEGORYID
CLASSIFIERID
FK
CLASSIFIER_CURRENT
CLASSIFIERID
TONTO
-
No es una relación; se utiliza con fines de aplicación interna
EXCHANGERATEID
FK
EXCHANGERATES_CURRENT
EXCHANGERATEID
EXTERNALTIMESHEETID
-
No es una relación de Workfront; se utiliza para la integración con sistemas externos Self
HOURID
PK
-
-
HOURTYPEID
FK
HOURTYPES_CURRENT
HOURTYPEID
LASTUPDATEDBYID
FK
USERS_CURRENT
USERID
OPTASKID
FK
OPTASKS_CURRENT
OPTASKID
OWNERID
FK
USERS_CURRENT
USERID
PROJECTID
FK
PROJECTS_CURRENT
PROJECTID
PROJECTOVERHEADID
-
No es una relación; se utiliza con fines de aplicación interna
ROLEID
FK
ROLES_ACTUALES
ROLEID
SYSID
-
No es una relación; se utiliza con fines de aplicación interna
TASKID
FK
TASKS_CURRENT
TASKID
TIMESHEETID
FK
TIMESHEETS_CURRENT
TIMESHEETID

Tipo de hora

Nombre de entidad de Workfront
Referencias de interfaz
Referencia de la API
Etiqueta de API
Vistas del lago de datos
Tipo de hora
Tipo de hora
HORA
Tipo de hora
HOURTYPES_CURRENT
HOURTYPES_DAILY_HISTORY
HOURTYPES_EVENT
Clave principal/externa
Tipo
Tabla relacionada
Campo relacionado
APPGLOBALID
-
No es una relación; se utiliza con fines de aplicación interna
HOURTYPEID
PK
-
-
OBJID
FK
Variable basada en OBJCODE
La clave principal/ID del objeto identificado en el campo OBJCODE
SYSID
-
No es una relación; se utiliza con fines de aplicación interna

Iteración

Nombre de entidad de Workfront
Referencias de interfaz
Referencia de la API
Etiqueta de API
Vistas del lago de datos
Iteración
Iteración
ITRN
Iteración
ITERATIONS_CURRENT
ITERATIONS_DAILY_HISTORY
ITERATIONS_EVENT
Clave principal/externa
Tipo
Tabla relacionada
Campo relacionado
CATEGORYID
FK
CATEGORIES_CURRENT
CATEGORYID
ENTEREDBYID
FK
USERS_CURRENT
USERID
ITERATIONID
PK
-
-
LASTUPDATEDBYID
FK
USERS_CURRENT
USERID
OWNERID
FK
USERS_CURRENT
USERID
SYSID
-
No es una relación; se utiliza con fines de aplicación interna
IDENTIFICADOR DE EQUIPO
FK
TEAMS_CURRENT
IDENTIFICADOR DE EQUIPO

Entrada de cuaderno

Nombre de entidad de Workfront
Referencias de interfaz
Referencia de la API
Etiqueta de API
Vistas del lago de datos
Entrada de cuaderno
Entrada de cuaderno
JARNLE
Entrada de cuaderno
JOURNALENTRIES_CURRENT
JOURNALENTRIES_DAILY_HISTORY
JOURNALENTRIES_EVENT
Clave principal/externa
Tipo
Tabla relacionada
Campo relacionado
APPROVERSTATUSID
FK
APPROVERSTATUSES_CURRENT
APPROVERSTATUSID
ASSIGNMENTID
FK
ASSIGNMENTS_CURRENT
ASSIGNMENTID
AUDITRECORDID
-
Tabla de registro de auditoría no admitida actualmente
BASELINEID
FK
BASELINES_CURRENT
BASELINEID
BILLINGRECORDID
FK
BILLINGRECORDS_CURRENT
BILLINGRECORDID
COMPANYID
FK
COMPANIES_CURRENT
COMPANYID
DOCUMENTID
FK
DOCUMENTS_CURRENT
DOCUMENTID
DOCUMENTSHAREID
-
Tabla de uso compartido de documentos no compatible actualmente
EDITEDBYID
FK
USERS_CURRENT
USERID
EXPENSEID
FK
EXPENSES_CURRENT
EXPENSEID
HOURID
FK
HOURS_CURRENT
HOURID
INITIATIVEID
-
Actualmente no se admite la tabla de iniciativa
JOURNALENTRIESID
PK
-
-
OBJID
FK
Variable basada en OBJCODE
La clave principal/ID del objeto identificado en el campo OBJCODE
OPTASKID
FK
OPTASKS_CURRENT
OPTASKID
PORTAFOLIOIDE
FK
PORTFOLIOS_CURRENT
PORTAFOLIOIDE
PROGRAMID
FK
PROGRAMS_CURRENT
PROGRAMID
PROJECTID
FK
PROJECTS_CURRENT
PROJECTID
SUBOBJID
FK
Variable basada en SUBOBJCODE
La clave principal/ID del objeto identificado en el campo SUBOBJCODE
SUBSCRIBEID
-
No es una relación; se utiliza con fines de aplicación interna
SYSID
-
No es una relación; se utiliza con fines de aplicación interna
TASKID
FK
TASKS_CURRENT
TASKID
TEMPLATEID
FK
TEMPLATES_CURRENT
TEMPLATEID
TIMESHEETID
FK
TIMESHEETS_CURRENT
TIMESHEETID
TOPOBJID
FK
Variable basada en TOPOBJCODE
La clave principal/ID del objeto identificado en el campo TOPOBJCODE
USERID
FK
USERS_CURRENT
USERID

Carpeta vinculada

Nombre de entidad de Workfront
Referencias de interfaz
Referencia de la API
Etiqueta de API
Vistas del lago de datos
Carpeta vinculada
Carpeta vinculada
LNKFDR
LinkedFolder
LINKEDFOLDERS_CURRENT
LINKEDFOLDERS_DAILY_HISTORY
LINKEDFOLDERS_EVENT
Clave principal/externa
Tipo
Tabla relacionada
Campo relacionado
DOCUMENTPROVIDERID
FK
DOCPROVIDERS_CURRENT
DOCUMENTPROVIDERID
EXTERNALSTORAGEID
-
El ID externo en el sistema de almacenamiento externo
FOLDERID
FK
DOCFOLDERS_CURRENT
FOLDERID
LINKEDBYID
FK
USERS_CURRENT
USERID
LINKEDFOLDERID
PK
-
-
SYSID
-
No es una relación; se utiliza con fines de aplicación interna

Hito

Nombre de entidad de Workfront
Referencias de interfaz
Referencia de la API
Etiqueta de API
Vistas del lago de datos
Hito
Hito
MILLA
Hito
HITOS_ACTUALES
HITOS_DIARIOS_HISTORIAL
HITOS_EVENTO
Clave principal/externa
Tipo
Tabla relacionada
Campo relacionado
LASTUPDATEDBYID
FK
USERS_CURRENT
USERID
MILESTONEID
PK
-
-
MILESTONEPATHID
FK
MILESTONEPATHS_CURRENT
MILESTONEPATHID
SYSID
-
No es una relación; se utiliza con fines de aplicación interna

Ruta de hitos

Nombre de entidad de Workfront
Referencias de interfaz
Referencia de la API
Etiqueta de API
Vistas del lago de datos
Ruta de hitos
Ruta de hitos
MPATH
Ruta de hitos
MILESTONEPATHS_CURRENT
MILESTONEPATHS_DAILY_HISTORY
MILESTONEPATHS_EVENT
Clave principal/externa
Tipo
Tabla relacionada
Campo relacionado
ENTEREDBYID
FK
USERS_CURRENT
USERID
LASTUPDATEDBYID
FK
USERS_CURRENT
USERID
MILESTONEPATHID
PK
-
-
SYSID
-
No es una relación; se utiliza con fines de aplicación interna

Recurso no laboral

Nombre de entidad de Workfront
Referencias de interfaz
Referencia de la API
Etiqueta de API
Vistas del lago de datos
Recurso no laboral
Recurso no laboral
NLBR
Recurso no laboral
NONLABORRESOURCES_CURRENT
NONLABORRESOURCES_DAILY_HISTORY
NONLABORRESOURCES_EVENT
Clave principal/externa
Tipo
Tabla relacionada
Campo relacionado
CATEGORYID
FK
CATEGORIES_CURRENT
CATEGORYID
NONLABORRESOURCEID
PK
-
-
ENTEREDBYID
FK
USERS_CURRENT
USERID
HOMEGROUPID
FK
GROUPS_CURRENT
GROUPID
LASTUPDATEDBYID
FK
USERS_CURRENT
USERID
NONLABORRESOURCECATEGORYID
FK
NLBRCATEGORIES_CURRENT
NLBRCATEGORYID
SYSID
-
No es una relación; se utiliza con fines de aplicación interna

Categoría de recurso no laboral

Nombre de entidad de Workfront
Referencias de interfaz
Referencia de la API
Etiqueta de API
Vistas del lago de datos
Categoría de recurso no laboral
Categoría de recurso no laboral
NLBRCY
Categoría de recurso no laboral
NLBRCATEGORIES_CURRENT
NLBRCATEGORIES_DAILY_HISTORY
NLBRCATEGORIES_EVENT
Clave principal/externa
Tipo
Tabla relacionada
Campo relacionado
CATEGORYID
FK
CATEGORIES_CURRENT
CATEGORYID
ENTEREDBYID
FK
USERS_CURRENT
USERID
LASTUPDATEDBYID
FK
USERS_CURRENT
USERID
NLBRCATEGORYID
PK
-
-
PRIVATERATECARDID
FK
RATECARD_CURRENT
RATECARDID
SCHEDULEID
FK
SCHEDULES_CURRENT
SCHEDULEID
SYSID
-
No es una relación; se utiliza con fines de aplicación interna

Día no laborable

Nombre de entidad de Workfront
Referencias de interfaz
Referencia de la API
Etiqueta de API
Vistas del lago de datos
Día no laborable
Excepción de horario
NO WKD
Día no laborable
NONWORKDAYS_CURRENT
NONWORKDAYS_DAILY_HISTORY
NONWORKDAYS_EVENT
Clave principal/externa
Tipo
Tabla relacionada
Campo relacionado
NONWORKDAYID
PK
-
-
OBJID
FK
Variable basada en OBJCODE
La clave principal/ID del objeto identificado en el campo OBJCODE
SCHEDULEID
FK
SCHEDULES_CURRENT
SCHEDULEID
SYSID
-
No es una relación; se utiliza con fines de aplicación interna
USERID
FK
USERS_CURRENT
USERID

Nota

Nombre de entidad de Workfront
Referencias de interfaz
Referencia de la API
Etiqueta de API
Vistas del lago de datos
Nota
Nota
NOTA
Nota
NOTES_CURRENT
NOTES_DAILY_HISTORY
NOTES_EVENT
Clave principal/externa
Tipo
Tabla relacionada
Campo relacionado
ATTACHDOCUMENTID
FK
DOCUMENTS_CURRENT
DOCUMENTID
ATTACHOBJID
FK
Variable basada en ATTACHOBJCODE
La clave principal/ID del objeto identificado en OBJCODE ATTACHOBJCODE
ATTACHOPTASKID
FK
OPTASKS_CURRENT
OPTASKID
ATTACHWORKID
FK
WORKITEMS_CURRENT
WORKITEMID
ATTACHWORKUSERID
FK
USERS_CURRENT
USERID
AUDITRECORDID
-
Tabla de registro de auditoría no admitida actualmente
COMPANYID
FK
COMPANIES_CURRENT
COMPANYID
DOCUMENTID
FK
DOCUMENTS_CURRENT
DOCUMENTID
EXTERNALSERVICEID
-
No es una relación de Workfront; se utiliza para la integración con sistemas externos
ITERATIONID
FK
ITERATIONS_CURRENT
ITERATIONID
NOTEID
PK
-
-
OBJID
FK
Variable basada en NOTEOBJCODE
La clave principal/ID del objeto identificado en el campo NOTEOBJCODE
OPTASKID
FK
OPTASKS_CURRENT
OPTASKID
OWNERID
FK
USERS_CURRENT
USERID
PARENTENDORSEMENTID
-
Tabla de aprobación no admitida actualmente
PARENTJOURNALENTRYID
FK
JOURNALENTRIES_CURRENT
JOURNALENTRYID
PARENTNOTEID
FK
NOTES_CURRENT
NOTEID
PORTAFOLIOIDE
FK
PORTFOLIOS_CURRENT
PORTAFOLIOIDE
PROGRAMID
FK
PROGRAMS_CURRENT
PROGRAMID
PROJECTID
FK
PROJECTS_CURRENT
PROJECTID
PROOFACTIONID
-
Actualmente no se admite la tabla de acciones de revisión
PROOFID
-
Actualmente no se admite la tabla de revisión
RICHTEXTNOTEID
FK
RESERVEDTEXTNOTES_CURRENT
RICHTEXTNOTEID
SYSID
-
No es una relación; se utiliza con fines de aplicación interna
TASKID
FK
TASKS_CURRENT
TASKID
TEMPLATEID
FK
TEMPLATES_CURRENT
TEMPLATEID
TEMPLATETASKID
FK
TEMPLATETASKS_CURRENT
TEMPLATETASKID
THREADID
FK
NOTES_CURRENT
NOTEID
TIMESHEETID
FK
TIMESHEETS_CURRENT
TIMESHEETID
TOPOBJID
FK
Variable basada en TOPOBJCODE
La clave principal/ID del objeto identificado en el campo TOPOBJCODE
USERID
FK
USERS_CURRENT
USERID

Integración de objetos

Nombre de entidad de Workfront
Referencias de interfaz
Referencia de la API
Etiqueta de API
Vistas del lago de datos
Integración de objetos
Integración de objetos
OBJETO
ObjectIntegration
OBJECTINTEGRATION_CURRENT
OBJECTINTEGRATION_DAILY_HISTORY
OBJECTINTEGRATION_EVENT
Clave principal/externa
Tipo
Tabla relacionada
Campo relacionado
LINKEDOBJECTID
FK
Variable basada en LINKEDOBJECTCODE
La clave principal/ID del objeto identificado en el campo LINKEDOBJECTCODE
OBJECTINTEGRATIONID
PK
-
-
OBJID
FK
Variable basada en OBJCODE
La clave principal/ID del objeto identificado en el campo OBJCODE
SYSID
-
No es una relación; se utiliza con fines de aplicación interna

Categoría de objetos

Nombre de entidad de Workfront
Referencias de interfaz
Referencia de la API
Etiqueta de API
Vistas del lago de datos
Categoría de objetos
Categorías de objetos
OBJCAT
Categoría de objeto
OBJECTSCATEGORIES_CURRENT
OBJECTSCATEGORIES_DAILY_HISTORY
OBJECTSCATEGORIES_EVENT
Clave principal/externa
Tipo
Tabla relacionada
Campo relacionado
CATEGORYID
FK
CATEGORIES_CURRENT
CATEGORYID
OBJECTSCATEGORYID
PK
-
-
OBJID
FK
Variable basada en OBJCODE
La clave principal/ID del objeto identificado en el campo OBJCODE
SYSID
-
No es una relación; se utiliza con fines de aplicación interna

Tarea operativa/problema

Nombre de entidad de Workfront
Referencias de interfaz
Referencia de la API
Etiqueta de API
Vistas del lago de datos
OpTask
Problema, Solicitud
OPTASK
Problema
OPTASKS_CURRENT
OPTASKS_DAILY_HISTORY
OPTASKS_EVENT
Clave principal/externa
Tipo
Tabla relacionada
Campo relacionado
APPROVALPROCESSID
FK
APPROVALPROCESSES_CURRENT
APPROVALPROCESSID
ASSIGNEDTOID
FK
USERS_CURRENT
USERID
CATEGORYID
FK
CATEGORIES_CURRENT
CATEGORYID
CURRENTAPPROVALSTEPID
FK
APPROVALSTEPS_CURRENT
APPROVALSTEPID
ENTEREDBYID
FK
USERS_CURRENT
USERID
EXCHANGERATEID
FK
EXCHANGERATES_CURRENT
EXCHANGERATEID
ITERATIONID
FK
ITERATIONS_CURRENT
ITERATIONID
KANBANBOARDID
-
Tabla de Panel Kanban no admitida actualmente
LASTCONDITIONNOTEID
FK
NOTES_CURRENT
NOTEID
LASTNOTEID
FK
NOTES_CURRENT
NOTEID
LASTUPDATEDBYID
FK
USERS_CURRENT
USERID
OPTASKID
PK
-
-
OWNERID
FK
USERS_CURRENT
USERID
PROJECTID
FK
PROJECTS_CURRENT
PROJECTID
QUEUEDEFID
-
Tabla de definición de cola no admitida actualmente
QUEUETOPICID
-
Tabla de temas de colas no admitida actualmente
RESOLVEOPTASKID
FK
OPTASKS_CURRENT
OPTASKID
RESOLVEPROJECTID
FK
PROJECTS_CURRENT
PROJECTID
RESOLVETASKID
FK
TASKS_CURRENT
TASKID
RESOLVINGOBJID
FK
Variable basada en RESOLVINGOBJCODE
La clave principal/ID del objeto identificado en el campo RESOLVINGOBJCODE
ROLEID
FK
ROLES_ACTUALES
ROLEID
SOURCEOBJID
FK
Variable basada en SOURCEOBJCODE
La clave principal/ID del objeto identificado en el campo SOURCEOBJCODE
SOURCETASKID
FK
TASKS_CURRENT
TASKID
SUBMITTEDBYID
FK
USERS_CURRENT
USERID
SYSID
-
No es una relación; se utiliza con fines de aplicación interna
IDENTIFICADOR DE EQUIPO
FK
TEAMS_CURRENT
IDENTIFICADOR DE EQUIPO

Parámetro

Nombre de entidad de Workfront
Referencias de interfaz
Referencia de la API
Etiqueta de API
Vistas del lago de datos
Parámetro
Campo personalizado
PARAM
Parámetro
PARAMETERS_CURRENT
PARAMETERS_DAILY_HISTORY
PARAMETERS_EVENT
Clave principal/externa
Tipo
Tabla relacionada
Campo relacionado
LASTUPDATEDBYID
FK
USERS_CURRENT
USERID
PARAMETERFILTERID
-
Tabla de filtro de parámetros no compatible actualmente
PARAMETERID
PK
-
-
SYSID
-
No es una relación; se utiliza con fines de aplicación interna

Grupo de parámetros

Nombre de entidad de Workfront
Referencias de interfaz
Referencia de la API
Etiqueta de API
Vistas del lago de datos
Grupo de parámetros
Sección del formulario
PARAM
Grupo de parámetros
PARAMETERGROUPS_CURRENT
PARAMETERGROUPS_DAILY_HISTORY
PARAMETERGROUPS_EVENT
Clave principal/externa
Tipo
Tabla relacionada
Campo relacionado
LASTUPDATEDBYID
FK
USERS_CURRENT
USERID
PARAMETERGROUPID
PK
-
-
SYSID
-
No es una relación; se utiliza con fines de aplicación interna

Opción del parámetro

Nombre de entidad de Workfront
Referencias de interfaz
Referencia de la API
Etiqueta de API
Vistas del lago de datos
Opción del parámetro
Opción del parámetro
POPT
Opción del parámetro
PARAMETEROPTIONS_CURRENT
PARAMETEROPTIONS_DAILY_HISTORY
PARAMETEROPTIONS_EVENT
Clave principal/externa
Tipo
Tabla relacionada
Campo relacionado
PARAMETERID
FK
PARAMETERS_CURRENT
PARAMETERID
PARAMETEROPTIONID
PK
-
-
SYSID
-
No es una relación; se utiliza con fines de aplicación interna

Sección del portal/Informe

Nombre de entidad de Workfront
Referencias de interfaz
Referencia de la API
Etiqueta de API
Vistas del lago de datos
Sección de portal
Informe
PTLSEC
Informe
PORTALSECTIONS_CURRENT
PORTALSECTIONS_DAILY_HISTORY
PORTALSECTIONS_EVENT
Clave principal/externa
Tipo
Tabla relacionada
Campo relacionado
APPGLOBALID
-
No es una relación; se utiliza con fines de aplicación interna
ENTEREDBYID
FK
USERS_CURRENT
USERID
FILTERID
FK
UIFILTERS_CURRENT
FILTERID
GROUPBYID
FK
UIGROUPBYS_CURRENT
GROUPBYID
LASTUPDATEDBYID
FK
USERS_CURRENT
USERID
LASTVIEWEDBYID
FK
USERS_CURRENT
USERID
OBJID
FK
Variable basada en OBJCODE
La clave principal/ID del objeto identificado en el campo OBJCODE
PORTALSECTIONID
PK
-
-
PREFERENCEID
FK
PREFERENCIAS_ACTUALES
PREFERENCEID
PUBLICRUNASUSERID
FK
USERS_CURRENT
USERID
REPORTFOLDERID
FK
REPORTFOLDERS_CURRENT
REPORTFOLDERID
RUNASUSERID
FK
USERS_CURRENT
USERID
SCHEDULEDREPORTID
-
La tabla de informes programados no se admite actualmente
SYSID
-
No es una relación; se utiliza con fines de aplicación interna
VIEWID
FK
UIVIEWS_CURRENT
VIEWID

Pestaña Portal/Tablero

Nombre de entidad de Workfront
Referencias de interfaz
Referencia de la API
Etiqueta de API
Vistas del lago de datos
Pestaña Portal
Panel de control
PTLTAB
Panel de control
PORTALTABS_CURRENT
PORTALTABS_DAILY_HISTORY
PORTALTABS_EVENT
Clave principal/externa
Tipo
Tabla relacionada
Campo relacionado
DOCID
-
No es una relación; se utiliza con fines de aplicación interna
LASTUPDATEDBYID
FK
USERS_CURRENT
USERID
PORTALPROFILEID
-
No es una relación; se utiliza con fines de aplicación interna
PORTALTABID
PK
-
-
SYSID
-
No es una relación; se utiliza con fines de aplicación interna
USERID
FK
USERS_CURRENT
USERID

Sección de la ficha de portal

Nombre de entidad de Workfront
Referencias de interfaz
Referencia de la API
Etiqueta de API
Vistas del lago de datos
Sección de la ficha de portal
Sección de panel
PRTBSC
Sección de la ficha de portal
PORTALTABSPORTALSECTIONS_CURRENT
PORTALTABSPORTALSECTIONS_DAILY_HISTORY
PORTALTABSPORTALSECTIONS_EVENT
Clave principal/externa
Tipo
Tabla relacionada
Campo relacionado
CALENDARPORTALSECTIONID
-
Sección de portal de calendario no admitida actualmente
EXTERNALSECTIONID
-
Actualmente no se admite la tabla de secciones externas
INTERNALSECTIONID
FK
PORTALSECTIONS_CURRENT
PORTALSECTIONID
PORTALSECTIONOBJID
FK
Variable basada en PORTALSECTIONOBJCODE
La clave principal/ID del objeto identificado en el campo PORTALSECTIONOBJCODE
PORTALTABID
FK
PORTALTABS_CURRENT
PORTALTABID
PORTALTABSECTIONID
PK
-
-
SYSID
-
No es una relación; se utiliza con fines de aplicación interna

Último visor de sección del portal

Nombre de entidad de Workfront
Referencias de interfaz
Referencia de la API
Etiqueta de API
Vistas del lago de datos
PortalSectionLastViewer
Últimos visores del informe
PLSLSV
PortalSectionLastViewer
REPORTLASTVIEWERS_CURRENT
REPORTLASTVIEWERS_DAILY_HISTORY
REPORTLASTVIEWERS_EVENT
Clave principal/externa
Tipo
Tabla relacionada
Campo relacionado
REPORTID
FK
PORTALSECTIONS_CURRENT
REPORTID
REPORTLASTVIEWERID
PK
-
-
SYSID
-
No es una relación; se utiliza con fines de aplicación interna
VIEWERID
FK
USERS_CURRENT
USERID

Portafolio

Nombre de entidad de Workfront
Referencias de interfaz
Referencia de la API
Etiqueta de API
Vistas del lago de datos
Portafolio
Portafolio
PORT
Portafolio
PORTFOLIOS_CURRENT
PORTFOLIOS_DAILY_HISTORY
PORTFOLIOS_EVENT
Clave principal/externa
Tipo
Tabla relacionada
Campo relacionado
ALIGNMENTSCORECARDID
-
Tabla de informe de valoración no compatible actualmente
CATEGORYID
FK
CATEGORIES_CURRENT
CATEGORYID
ENTEREDBYID
FK
USERS_CURRENT
USERID
GROUPID
FK
GROUPS_CURRENT
GROUPID
LASTUPDATEDBYID
FK
USERS_CURRENT
USERID
OWNERID
FK
USERS_CURRENT
USERID
PORTAFOLIOIDE
PK
-
-
SYSID
-
No es una relación; se utiliza con fines de aplicación interna

Preferencia

Nombre de entidad de Workfront
Referencias de interfaz
Referencia de la API
Etiqueta de API
Vistas del lago de datos
Preferencia
Ver, filtrar, agrupar, definición de informe
PROSET
Preferencia
PREFERENCES_CURRENT
PREFERENCES_DAILY_HISTORY
PREFERENCES_EVENT
Clave principal/externa
Tipo
Tabla relacionada
Campo relacionado
APPGLOBALID
-
No es una relación; se utiliza con fines de aplicación interna
PREFERENCEID
PK
-
-
SYSID
-
No es una relación; se utiliza con fines de aplicación interna

Programa

Nombre de entidad de Workfront
Referencias de interfaz
Referencia de la API
Etiqueta de API
Vistas del lago de datos
Programa
Programa
PRGM
Programa
PROGRAMS_CURRENT
PROGRAMS_DAILY_HISTORY
PROGRAMS_EVENT
Clave principal/externa
Tipo
Tabla relacionada
Campo relacionado
CATEGORYID
FK
CATEGORIES_CURRENT
CATEGORYID
ENTEREDBYID
FK
USERS_CURRENT
USERID
GROUPID
FK
GROUPS_CURRENT
GROUPID
LASTUPDATEDBYID
FK
USERS_CURRENT
USERID
OWNERID
FK
USERS_CURRENT
USERID
PORTAFOLIOIDE
FK
PORTFOLIOS_CURRENT
PORTAFOLIOIDE
PROGRAMID
PK
-
-
SYSID
-
No es una relación; se utiliza con fines de aplicación interna

Proyecto

Nombre de entidad de Workfront
Referencias de interfaz
Referencia de la API
Etiqueta de API
Vistas del lago de datos
Proyecto
Proyecto
PROJ
Proyecto
PROJECTS_CURRENT
PROJECTS_DAILY_HISTORY
PROJECTS_EVENT
Clave principal/externa
Tipo
Tabla relacionada
Campo relacionado
AEMNATIVEFOLDERTREESREFID
-
No es una relación; se utiliza con fines de aplicación interna
ALIGNMENTSCORECARDID
-
Tabla de informe de valoración no compatible actualmente
APPROVALPROCESSID
FK
APPROVALPROCESSES_CURRENT
APPROVALPROCESSID
ATTACHEDRATECARDID
FK
RATECARD_CURRENT
RATECARDID
CATEGORYID
FK
CATEGORIES_CURRENT
CATEGORYID
COMPANYID
FK
COMPANIES_CURRENT
COMPANYID
CONVERTEDOPTASKID
FK
OPTASKS_CURRENT
OPTASKID
CONVERTEDOPTASKORIGINATORID
FK
USERS_CURRENT
USERID
CURRENTAPPROVALSTEPID
FK
APPROVALSTEPS_CURRENT
APPROVALSTEPID
DELIVERABLESCORECARDID
-
Tabla de informe de valoración no compatible actualmente
ENTEREDBYID
FK
USERS_CURRENT
USERID
GROUPID
FK
GROUPS_CURRENT
GROUPID
LASTCONDITIONNOTEID
FK
NOTES_CURRENT
NOTEID
LASTNOTEID
FK
NOTES_CURRENT
NOTEID
LASTUPDATEDBYID
FK
USERS_CURRENT
USERID
MILESTONEPATHID
FK
MILESTONEPATHS_CURRENT
MILESTONEPATHID
OWNERID
FK
USERS_CURRENT
USERID
POPACCOUNTID
-
Actualmente no se admite la tabla de cuentas POP
PORTAFOLIOIDE
FK
PORTFOLIOS_CURRENT
PORTAFOLIOIDE
PRIVATERATECARDID
FK
RATECARD_CURRENT
RATECARDID
PROGRAMID
FK
PROGRAMS_CURRENT
PROGRAMID
PROJECTID
PK
-
-
QUEUEDEFID
-
Tabla de definición de cola no admitida actualmente
REJECTIONISSUEID
FK
OPTASKS_CURRENT
OPTASKID
RESOURCEPOOLID
FK
RESOURCEPOOLS_CURRENT
RESOURCEPOOLID
SCHEDULEID
FK
SCHEDULES_CURRENT
SCHEDULEID
PATROCINADOR
FK
USERS_CURRENT
USERID
SUBMITTEDBYID
FK
USERS_CURRENT
USERID
SYSID
-
No es una relación; se utiliza con fines de aplicación interna
IDENTIFICADOR DE EQUIPO
FK
TEAMS_CURRENT
IDENTIFICADOR DE EQUIPO
TEMPLATEID
FK
TEMPLATES_CURRENT
TEMPLATEID

Usuario de equipo del proyecto

Nombre de entidad de Workfront
Referencias de interfaz
Referencia de la API
Etiqueta de API
Vistas del lago de datos
Usuario de equipo del proyecto
Usuario de equipo del proyecto
PUERTO
Usuario de proyecto
PROYECTOSUSUARIOS_ACTUALES
PROYECTOSUSUARIOS_DIARIOS_HISTORIAL
PROYECTOSUSUARIOS_EVENTO
Clave principal/externa
Tipo
Tabla relacionada
Campo relacionado
PROJECTID
FK
PROJECTS_CURRENT
PROJECTID
PROJECTSUSERID
PK
-
-
SYSID
-
No es una relación; se utiliza con fines de aplicación interna
TMPUSERID
-
No es una relación; se utiliza con fines de aplicación interna
USERID
FK
USERS_CURRENT
USERID

Rol de usuario del equipo del proyecto

Nombre de entidad de Workfront
Referencias de interfaz
Referencia de la API
Etiqueta de API
Vistas del lago de datos
Rol de usuario del equipo del proyecto
Rol de usuario del equipo del proyecto
PTEAM
ProjectUserRole
PROYECTOSUSUARIOSROLES_CURRENT
PROYECTOSUSUARIOSROLES_DAILY_HISTORY
PROYECTOSUSUARIOSROLES_EVENT
Clave principal/externa
Tipo
Tabla relacionada
Campo relacionado
PROJECTID
FK
PROJECTS_CURRENT
PROJECTID
PROJECTSUSERSROLEID
PK
-
-
ROLEID
FK
ROLES_ACTUALES
ROLEID
SYSID
-
No es una relación; se utiliza con fines de aplicación interna
USERID
FK
USERS_CURRENT
USERID

Tarjeta de tarifas

Nombre de entidad de Workfront
Referencias de interfaz
Referencia de la API
Etiqueta de API
Vistas del lago de datos
Tarjeta de tarifas
Tarjeta de tarifas
CRTR
Tarjeta de tarifas
RATECARD_CURRENT
RATECARD_DAILY_HISTORY
RATECARD_EVENT
Clave principal/externa
Tipo
Tabla relacionada
Campo relacionado
CATEGORYID
FK
CATEGORIES_CURRENT
CATEGORYID
ENTEREDBYID
FK
USERS_CURRENT
USERID
LASTUPDATEDBYID
FK
USERS_CURRENT
USERID
RATECARDID
PK
-
-
SECURITYROOTID
FK
Variable basada en SECURITYOBJCODE
La clave principal/ID del objeto identificado en el campo SECURITYOBJCODE
SOURCEID
FK
Variable basada en SOURCEOBJCODE
La clave principal/ID del objeto identificado en el campo SOURCEOBJCODE
SYSID
-
No es una relación; se utiliza con fines de aplicación interna

Carpeta de informe

Nombre de entidad de Workfront
Referencias de interfaz
Referencia de la API
Etiqueta de API
Vistas del lago de datos
Carpeta de informe
Carpeta de informe
RPTFDR
Carpeta de informe
REPORTFOLDERS_CURRENT
REPORTFOLDERS_DAILY_HISTORY
REPORTFOLDERS_EVENT
Clave principal/externa
Tipo
Tabla relacionada
Campo relacionado
REPORTFOLDERID
PK
-
-
SYSID
-
No es una relación; se utiliza con fines de aplicación interna

Recuento de estadísticas de vista de informe

Nombre de entidad de Workfront
Referencias de interfaz
Referencia de la API
Etiqueta de API
Vistas del lago de datos
Recuento de estadísticas de vista de informe
Recuento de estadísticas de vista de informe
PLSVST
PortalSectionStatisticsInfo
REPORTVIEWSTATISTICCOUNTS_CURRENT
REPORTVIEWSTATISTICCOUNTS_DAILY_HISTORY
REPORTVIEWSTATISTICCOUNTS_EVENT
Clave principal/externa
Tipo
Tabla relacionada
Campo relacionado
REPORTID
FK
PORTALSECTIONS_CURRENT
PORTALSECTIONID
REPORTVIEWSTATISTICCOUNTID
PK
-
-
SYSID
-
No es una relación; se utiliza con fines de aplicación interna

Horas presupuestadas reportables

Nombre de entidad de Workfront
Referencias de interfaz
Referencia de la API
Etiqueta de API
Vistas del lago de datos
Horas presupuestadas reportables
Horas presupuestadas reportables
RPBGHR
Hora presupuestadas
REPORTABLEBUDGETEDHOURS_CURRENT
REPORTABLEBUDGETEDHOURS_DAILY_HISTORY
REPORTABLEBUDGETEDHOURS_EVENT
Clave principal/externa
Tipo
Tabla relacionada
Campo relacionado
PROJECTID
FK
PROJECTS_CURRENT
PROJECTID
REPORTABLEBUDGETEDHOURID
PK
-
-
ROLEID
FK
ROLES_ACTUALES
ROLEID
SYSID
-
No es una relación; se utiliza con fines de aplicación interna
USERID
FK
USERS_CURRENT
USERID

Tiempo reservado/PTO

Nombre de entidad de Workfront
Referencias de interfaz
Referencia de la API
Etiqueta de API
Vistas del lago de datos
Tiempo reservado
Tiempo libre (personal)
RESVT
Días libres
RESERVEDTIMES_CURRENT
RESERVEDTIMES_DAILY_HISTORY
RESERVEDTIMES_EVENT
Clave principal/externa
Tipo
Tabla relacionada
Campo relacionado
RESERVEDTIMEID
PK
-
-
SYSID
-
No es una relación; se utiliza con fines de aplicación interna
TASKID
FK
TASKS_CURRENT
TASKID
USERID
FK
USERS_CURRENT
USERID

Gerente de recursos

Nombre de entidad de Workfront
Referencias de interfaz
Referencia de la API
Etiqueta de API
Vistas del lago de datos
Gerente de recursos
Gerente de recursos
RESMGR
Gerente de recursos
RESOURCEMANAGERS_CURRENT
RESOURCEMANAGERS_DAILY_HISTORY
RESOURCEMANAGERS_EVENT
Clave principal/externa
Tipo
Tabla relacionada
Campo relacionado
ID
PK
-
-
PROJECTID
FK
PROJECTS_CURRENT
PROJECTID
RESOURCEMANAGERID
FK
USERS_CURRENT
USERID
SYSID
-
No es una relación; se utiliza con fines de aplicación interna
TEMPLATEID
FK
TEMPLATES_CURRENT
TEMPLATEID

Conjunto de recursos

Nombre de entidad de Workfront
Referencias de interfaz
Referencia de la API
Etiqueta de API
Vistas del lago de datos
Conjunto de recursos
Conjunto de recursos
RSPL
Conjunto de recursos
RSRCPOOLS_CURRENT
RSRCPOOLS_DAILY_HISTORY
RSRCPOOLS_EVENT
Clave principal/externa
Tipo
Tabla relacionada
Campo relacionado
ENTEREDBYID
FK
USERS_CURRENT
USERID
LASTUPDATEDBYID
FK
USERS_CURRENT
USERID
RESOURCEPOOLID
PK
-
-
SYSID
-
No es una relación; se utiliza con fines de aplicación interna

Nota de texto enriquecido

Nombre de entidad de Workfront
Referencias de interfaz
Referencia de la API
Etiqueta de API
Vistas del lago de datos
Nota de texto enriquecido
Nota de texto enriquecido
RHNOTE
Nota de texto enriquecido
RESERVEDTEXTNOTES_CURRENT
RESERVEDTEXTNOTES_DAILY_HISTORY
RESERVEDTEXTNOTES_EVENT
Clave principal/externa
Tipo
Tabla relacionada
Campo relacionado
RICHTEXTNOTEID
PK
-
-
SYSID
-
No es una relación; se utiliza con fines de aplicación interna

Valor de parámetro de texto enriquecido

Nombre de entidad de Workfront
Referencias de interfaz
Referencia de la API
Etiqueta de API
Vistas del lago de datos
Valor de parámetro de texto enriquecido
Valor de parámetro de texto enriquecido
RCHVAL
RichTextParameterValue
RICHTEXTPARAMETERVALUES_CURRENT
RICHTEXTPARAMETERVALUES_DAILY_HISTORY
RICHTEXTPARAMETERVALUES_EVENT
Clave principal/externa
Tipo
Tabla relacionada
Campo relacionado
PARAMETERVALUEID
-
Actualmente no se admite la tabla de valores de parámetros
RICHTEXTPARAMETERVALUEID
PK
-
-
SYSID
-
No es una relación; se utiliza con fines de aplicación interna

Riesgo

Nombre de entidad de Workfront
Referencias de interfaz
Referencia de la API
Etiqueta de API
Vistas del lago de datos
Riesgo
Riesgo
RIESGO
Riesgo
RISKS_CURRENT
RISKS_DAILY_HISTORY
RISKS_EVENT
Clave principal/externa
Tipo
Tabla relacionada
Campo relacionado
ENTEREDBYID
FK
USERS_CURRENT
USERID
EXCHANGERATEID
FK
EXCHANGERATES_CURRENT
EXCHANGERATEID
LASTUPDATEDBYID
FK
USERS_CURRENT
USERID
PROJECTID
FK
PROJECTS_CURRENT
PROJECTID
ARRIESGADO
PK
-
-
RISKTYPEID
FK
RISKTYPES_CURRENT
RISKTYPEID
SYSID
-
No es una relación; se utiliza con fines de aplicación interna
TEMPLATEID
FK
TEMPLATES_CURRENT
TEMPLATEID

Tipo de riesgo

Nombre de entidad de Workfront
Referencias de interfaz
Referencia de la API
Etiqueta de API
Vistas del lago de datos
Tipo de riesgo
Tipo de riesgo
RSKTYPE
Tipo de riesgo
RISKTYPES_CURRENT
RISKTYPES_DAILY_HISTORY
RISKTYPES_EVENT
Clave principal/externa
Tipo
Tabla relacionada
Campo relacionado
RISKTYPEID
PK
-
-
SYSID
-
No es una relación; se utiliza con fines de aplicación interna

Función

Nombre de entidad de Workfront
Referencias de interfaz
Referencia de la API
Etiqueta de API
Vistas del lago de datos
Función
Función
ROL
Función
ROLES_CURRENT
ROLES_DAILY_HISTORY
ROLES_EVENT
Clave principal/externa
Tipo
Tabla relacionada
Campo relacionado
ENTEREDBYID
FK
USERS_CURRENT
USERID
LAYOUTTEMPLATEID
-
No se admitirá la tabla de plantillas de diseño
PRIVATERATECARDID
FK
RATECARD_CURRENT
RATECARDID
ROLEID
PK
-
-
SYSID
-
No es una relación; se utiliza con fines de aplicación interna
UITEMPLATEID
FK
UITEMPLATES_CURRENT
UITEMPLATEID

Programación

Nombre de entidad de Workfront
Referencias de interfaz
Referencia de la API
Etiqueta de API
Vistas del lago de datos
Programación
Programación
PROGRAMAR
Programación
SCHEDULES_CURRENT
SCHEDULES_DAILY_HISTORY
SCHEDULES_EVENT
Clave principal/externa
Tipo
Tabla relacionada
Campo relacionado
ENTEREDBYID
FK
USERS_CURRENT
USERID
GROUPID
FK
GROUPS_CURRENT
GROUPID
HOMEGROUPID
FK
GROUPS_CURRENT
GROUPID
SCHEDULEID
PK
-
-
SYSID
-
No es una relación; se utiliza con fines de aplicación interna

Plan de asignación de personal

Disponibilidad limitada del cliente

Nombre de entidad de Workfront
Referencias de interfaz
Referencia de la API
Etiqueta de API
Vistas del lago de datos
Plan de asignación de personal
Plan de asignación de personal
STAFFP
Plan de asignación de personal
STAFFING_PLAN_CURRENT
STAFFING_PLAN_DAILY_HISTORY
STAFFING_PLAN_EVENT
Clave principal/externa
Tipo
Tabla relacionada
Campo relacionado
ATTACHEDRATECARDID
FK
RATECARD_CURRENT
RATECARDID
CATEGORYID
FK
CATEGORIES_CURRENT
CATEGORYID
COMPANYID
FK
COMPANIES_CURRENT
COMPANYID
GROUPID
FK
GROUPS_CURRENT
GROUPID
LASTUPDATEDBYID
FK
USERS_CURRENT
USERID
OWNERID
FK
USERS_CURRENT
USERID
PRIVATERATECARDID
FK
RATECARD_CURRENT
RATECARDID
SCHEDULEID
FK
SCHEDULES_CURRENT
SCHEDULEID
STAFFINGPLANID
PK
-
-

Recurso del plan de asignación de personal

Disponibilidad limitada del cliente

Nombre de entidad de Workfront
Referencias de interfaz
Referencia de la API
Etiqueta de API
Vistas del lago de datos
Recurso del plan de asignación de personal
Recurso del plan de asignación de personal
PERSONAL
Recurso del plan de asignación de personal
STAFFING_PLAN_RESOURCE_CURRENT
STAFFING_PLAN_RESOURCE_DAILY_HISTORY
STAFFING_PLAN_RESOURCE_EVENT
Clave principal/externa
Tipo
Tabla relacionada
Campo relacionado
ASSIGNEDBYID
FK
USERS_CURRENT
USERID
ASSIGNEDTOID
FK
USERS_CURRENT
USERID
CATEGORYID
FK
CATEGORIES_CURRENT
CATEGORYID
LASTUPDATEDBYID
FK
USERS_CURRENT
USERID
ROLEID
FK
ROLES_ACTUALES
ROLEID
STAFFINGPLANID
FK
STAFFING_PLAN_CURRENT
STAFFINGPLANID
STAFFINGPLANRESOURCEID
PK
-
-

Aprobador de paso

Nombre de entidad de Workfront
Referencias de interfaz
Referencia de la API
Etiqueta de API
Vistas del lago de datos
Aprobador de paso
Aprobador de paso
SPAPVR
Aprobador de fase
STEPAPPROVERS_CURRENT
STEPAPPROVERS_DAILY_HISTORY
STEPAPPROVERS_EVENT
Clave principal/externa
Tipo
Tabla relacionada
Campo relacionado
APPROVALSTEPID
FK
APPROVALSTEPS_CURRENT
APPROVALSTEPID
ROLEID
FK
ROLES_ACTUALES
ROLEID
STEPAPPROVERID
PK
-
-
SYSID
-
No es una relación; se utiliza con fines de aplicación interna
IDENTIFICADOR DE EQUIPO
FK
TEAMS_CURRENT
IDENTIFICADOR DE EQUIPO
USERID
FK
USERS_CURRENT
USERID

Tarea

Nombre de entidad de Workfront
Referencias de interfaz
Referencia de la API
Etiqueta de API
Vistas del lago de datos
Tarea
Tarea
TASK
Tarea
TASKS_CURRENT
TASKS_DAILY_HISTORY
TASKS_EVENT
Clave principal/externa
Tipo
Tabla relacionada
Campo relacionado
APPROVALPROCESSID
FK
APPROVALPROCESSES_CURRENT
APPROVALPROCESSID
ASSIGNEDTOID
FK
USERS_CURRENT
USERID
BILLINGRECORDID
FK
BILLINGRECORDS_CURRENT
BILLINGRECORDID
CATEGORYID
FK
CATEGORIES_CURRENT
CATEGORYID
CONVERTEDOPTASKID
FK
OPTASKS_CURRENT
OPTASKID
CONVERTEDOPTASKORIGINATORID
FK
USERS_CURRENT
USERID
CURRENTAPPROVALSTEPID
FK
APPROVALSTEPS_CURRENT
APPROVALSTEPID
ENTEREDBYID
FK
USERS_CURRENT
USERID
EXCHANGERATEID
FK
EXCHANGERATES_CURRENT
EXCHANGERATEID
GROUPID
FK
GROUPS_CURRENT
GROUPID
ITERATIONID
FK
ITERATIONS_CURRENT
ITERATIONID
KANBANBOARDID
-
Tabla de Panel Kanban no admitida actualmente
LASTCONDITIONNOTEID
FK
NOTES_CURRENT
NOTEID
LASTNOTEID
FK
NOTES_CURRENT
NOTEID
LASTUPDATEDBYID
FK
USERS_CURRENT
USERID
MILESTONEID
FK
MILESTONES_CURRENT
MILESTONEID
PARENTID
FK
TASKS_CURRENT
TASKID
PROJECTID
FK
PROJECTS_CURRENT
PROJECTID
RECURRENCERULEID
-
Tabla de reglas de periodicidad no admitida actualmente
REJECTIONISSUEID
FK
OPTASKS_CURRENT
OPTASKID
RESERVEDTIMEID
FK
RESERVEDTIMES_CURRENT
RESERVEDTIMEID
ROLEID
FK
ROLES_ACTUALES
ROLEID
SUBMITTEDBYID
FK
USERS_CURRENT
SUBMITTEDBYID
SYSID
-
No es una relación; se utiliza con fines de aplicación interna
TASKID
PK
-
-
IDENTIFICADOR DE EQUIPO
FK
TEAMS_CURRENT
IDENTIFICADOR DE EQUIPO
TEMPLATETASKID
FK
TEMPLATETASKS_CURRENT
TEMPLATETASKID

Tarea predecesora

Nombre de entidad de Workfront
Referencias de interfaz
Referencia de la API
Etiqueta de API
Vistas del lago de datos
Tarea predecesora
Predecesora
PRED
Predecesora
PREDECESORAS_ACTUALES
PREDECESORAS_DAILY_HISTORY
PREDECESORAS_EVENT
Clave principal/externa
Tipo
Tabla relacionada
Campo relacionado
ID
PK
-
-
PREDECESORID
FK
TASKS_CURRENT
TASKID
SUCCESSORID
FK
TASKS_CURRENT
TASKID
SYSID
-
No es una relación; se utiliza con fines de aplicación interna

Equipo

Nombre de entidad de Workfront
Referencias de interfaz
Referencia de la API
Etiqueta de API
Vistas del lago de datos
Equipo
Equipo
TEAMOB
Equipo
TEAMS_CURRENT
TEAMS_DAILY_HISTORY
TEAMS_EVENT
Clave principal/externa
Tipo
Tabla relacionada
Campo relacionado
ENTEREDBYID
FK
USERS_CURRENT
USERID
GROUPID
FK
GROUPS_CURRENT
GROUPID
LAYOUTTEMPLATEID
-
No se admitirá la tabla de plantillas de diseño
MYWORKVIEWID
FK
UIVIEWS_CURRENT
UIVIEWID
OWNERID
FK
USERS_CURRENT
USERID
REQUESTSVIEWID
FK
UIVIEWS_CURRENT
UIVIEWID
SCHEDULEID
FK
SCHEDULES_CURRENT
SCHEDULEID
IDENTIFICADOR DE EQUIPO
PK
-
-
SYSID
-
No es una relación; se utiliza con fines de aplicación interna
UITEMPLATEID
FK
UITEMPLATES_CURRENT
UITEMPLATEID
NOTE
Existen tres tipos de equipos que se almacenan en las tablas de objetos Team: PROJECT, TEMPLATE y ADHOC.

Cada uno de estos tipos de equipos se representa junto en las vistas del lago de datos de Data Connect. Para aislar el tipo específico de equipo que desea que se devuelva, deberá filtrar la columna teamtype. Por ejemplo, si solo desea los equipos tradicionales que forman parte de las estructuras organizativas, que están configurados en el área Equipos de la aplicación, puede tener una consulta similar a la siguiente: seleccionar * de team_current donde teamtype = 'ADHOC';

Miembro del equipo

Nombre de entidad de Workfront
Referencias de interfaz
Referencia de la API
Etiqueta de API
Vistas del lago de datos
Miembro del equipo
Otros equipos, miembro del equipo
TEAMMB
Miembro del equipo
TEAMMEMBERS_CURRENT
TEAMMEMBERS_DAILY_HISTORY
TEAMMEMBERS_EVENT
Clave principal/externa
Tipo
Tabla relacionada
Campo relacionado
SYSID
-
No es una relación; se utiliza con fines de aplicación interna
IDENTIFICADOR DE EQUIPO
FK
TEAMS_CURRENT
IDENTIFICADOR DE EQUIPO
TEAMMEMBERID
PK
-
-
USERID
FK
USERS_CURRENT
USERID

Rol de miembro del equipo

Nombre de entidad de Workfront
Referencias de interfaz
Referencia de la API
Etiqueta de API
Vistas del lago de datos
Rol de miembro del equipo
Rol de miembro del equipo
TEAMMR.
Rol de miembro del equipo
TEAMMEMBERROLES_CURRENT
TEAMMEMBERROLES_DAILY_HISTORY
TEAMMEMBERROLES_EVENT
Clave principal/externa
Tipo
Tabla relacionada
Campo relacionado
ROLEID
FK
ROLES_ACTUALES
ROLEID
SYSID
-
No es una relación; se utiliza con fines de aplicación interna
IDENTIFICADOR DE EQUIPO
FK
TEAMS_CURRENT
IDENTIFICADOR DE EQUIPO
TEAMMEMBERROLEID
PK
-
-
USERID
FK
USERS_CURRENT
USERID

Plantilla

Nombre de entidad de Workfront
Referencias de interfaz
Referencia de la API
Etiqueta de API
Vistas del lago de datos
Plantilla
Plantilla, Plantilla de proyecto
TMPL
Plantilla
TEMPLATES_CURRENT
TEMPLATES_DAILY_HISTORY
TEMPLATES_EVENT
Clave principal/externa
Tipo
Tabla relacionada
Campo relacionado
APPROVALPROCESSID
FK
APPROVALPROCESSES_CURRENT
APPROVALPROCESSID
CATEGORYID
FK
CATEGORIES_CURRENT
CATEGORYID
COMPANYID
FK
COMPANIES_CURRENT
COMPANYID
DELIVERABLESCORECARDID
-
Tabla de informe de valoración de entrega no compatible actualmente
ENTEREDBYID
FK
USERS_CURRENT
USERID
GROUPID
FK
GROUPS_CURRENT
GROUPID
LASTNOTEID
FK
NOTES_CURRENT
NOTEID
LASTUPDATEDBYID
FK
USERS_CURRENT
USERID
MILESTONEPATHID
FK
MILESTONEPATHS_CURRENT
MILESTONEPATHID
OWNERID
FK
USERS_CURRENT
USERID
PRIVATERATECARDID
FK
RATECARD_CURRENT
RATECARDID
PROGRAMID
FK
PROGRAMS_CURRENT
PROGRAMID
QUEUEDEFID
-
Tabla de definición de cola no admitida actualmente
SCHEDULEID
FK
SCHEDULES_CURRENT
SCHEDULEID
SYSID
-
No es una relación; se utiliza con fines de aplicación interna
IDENTIFICADOR DE EQUIPO
FK
TEAMS_CURRENT
IDENTIFICADOR DE EQUIPO
TEMPLATEID
PK
-
-

Asignación de tarea de plantilla

Nombre de entidad de Workfront
Referencias de interfaz
Referencia de la API
Etiqueta de API
Vistas del lago de datos
Asignación de tarea de plantilla
Asignación de plantilla
TASSGN
Asignación de plantilla
TEMPLATEASSIGNMENTS_CURRENT
TEMPLATEASSIGNMENTS_DAILY_HISTORY
TEMPLATEASSIGNMENTS_EVENT
Clave principal/externa
Tipo
Tabla relacionada
Campo relacionado
ASSIGNEDTOID
FK
USERS_CURRENT
USERID
CATEGORYID
FK
CATEGORIES_CURRENT
CATEGORYID
LASTUPDATEDBYID
FK
USERS_CURRENT
USERID
OBJID
FK
Variable basada en OBJCODE
La clave principal/ID del objeto identificado en el campo OBJCODE
ROLEID
FK
ROLES_ACTUALES
ROLEID
SYSID
-
No es una relación; se utiliza con fines de aplicación interna
IDENTIFICADOR DE EQUIPO
FK
TEAMS_CURRENT
IDENTIFICADOR DE EQUIPO
TEAMTIMELINEABLEID
-
En este momento no se admite la tabla cronometrable de equipo
TEMPLATEASSIGNMENTID
PK
-
-
TEMPLATETASKID
FK
TEMPLATETASKS_CURRENT
TEMPLATETASKID

Tarea de plantilla

Nombre de entidad de Workfront
Referencias de interfaz
Referencia de la API
Etiqueta de API
Vistas del lago de datos
Tarea de plantilla
Tarea de plantilla
TTSK
Tarea de plantilla
TEMPLATETASKS_CURRENT
TEMPLATETASKS_DAILY_HISTORY
TEMPLATETASKS_EVENT
Clave principal/externa
Tipo
Tabla relacionada
Campo relacionado
APPROVALPROCESSID
FK
APPROVALPROCESSES_CURRENT
APPROVALPROCESSID
ASSIGNEDTOID
FK
USERS_CURRENT
USERID
CATEGORYID
FK
CATEGORIES_CURRENT
CATEGORYID
ENTEREDBYID
FK
USERS_CURRENT
USERID
EXCHANGERATEID
FK
EXCHANGERATES_CURRENT
EXCHANGERATEID
LASTNOTEID
FK
NOTES_CURRENT
NOTEID
LASTUPDATEDBYID
FK
USERS_CURRENT
USERID
MILESTONEID
FK
MILESTONES_CURRENT
MILESTONEID
PARENTID
FK
TEMPLATETASKS_CURRENT
TEMPLATETASKID
RECURRENCERULEID
-
Tabla de reglas de periodicidad no admitida actualmente
ROLEID
FK
ROLES_ACTUALES
ROLEID
SYSID
-
No es una relación; se utiliza con fines de aplicación interna
IDENTIFICADOR DE EQUIPO
FK
TEAMS_CURRENT
IDENTIFICADOR DE EQUIPO
TEAMTIMELINEABLEID
-
En este momento no se admite la tabla cronometrable de equipo
TEMPLATEID
FK
TEMPLATES_CURRENT
TEMPLATEID
TEMPLATETASKID
PK
-
-

Tarea de plantilla predecesora

Nombre de entidad de Workfront
Referencias de interfaz
Referencia de la API
Etiqueta de API
Vistas del lago de datos
Tarea de plantilla predecesora
Predecesora de plantilla
TPRED
Predecesora
TEMPLATEPREDECESSORS_CURRENT
TEMPLATEPREDECESSORS_DAILY_HISTORY
TEMPLATEPREDECESSORS_EVENT
Clave principal/externa
Tipo
Tabla relacionada
Campo relacionado
PREDECESORID
FK
TEMPLATETASKS_CURRENT
TEMPLATETASKID
SUCCESSORID
FK
TEMPLATETASKS_CURRENT
TEMPLATETASKID
TEMPLATEPREDECESSORID
PK
-
-
SYSID
-
No es una relación; se utiliza con fines de aplicación interna

KPI de fase temporal combinado

Disponibilidad limitada del cliente

Nombre de entidad de Workfront
Referencias de interfaz
Referencia de la API
Etiqueta de API
Vistas del lago de datos
KPI de fase temporal combinado
KPI de fase temporal
TMPH
TimePhasedKPI
TIMEPHASED_COMBINED_CURRENT
TIMEPHASED_COMBINED_DAILY_HISTORY
TIMEPHASED_COMBINED_EVENT
Clave principal/externa
Tipo
Tabla relacionada
Campo relacionado
ASSIGNMENTID
FK
ASSIGNMENTS_CURRENT
ASSIGNMENTID
EVENT_ID
PK
Es una clave natural para la entrada de KPI de fase temporal
-
GROUPID
FK
GROUPS_CURRENT
GROUPID
LOCATIONID
FK
CLASSIFIER_CURRENT
CLASSIFIERID
METADATAID
FK
No se ha proporcionado la tabla METADATA
-
OPTASKID
FK
OPTASKS_CURRENT
OPTASKID
PORTAFOLIOIDE
FK
PORTFOLIOS_CURRENT
PORTAFOLIOIDE
PROGRAMID
FK
PROGRAMS_CURRENT
PROGRAMID
PROJECTID
FK
PROJECTS_CURRENT
PROJECTID
REFERENCEID
FK
Variable basada en OBJCODE
La clave principal/ID del objeto identificado en el campo OBJCODE
ROLEID
FK
ROLES_ACTUALES
ROLEID
SCHEMAID
FK
No se ha proporcionado la tabla SCHEMA; el valor de esta tabla se proporciona en la columna SCHEMANAME. SCHEMANAME identifica el KPI (por ejemplo, plannedHours, estimatedHours y actualHours) al que está conectado el registro.
-
SOURCETASKID
FK
TASKS_CURRENT
TASKID
STAFFINGPLANID
FK
STAFFING_PLAN_CURRENT
STAFFINGPLANID
STAFFINGPLANRESOURCEID
FK
STAFFING_PLAN_RESOURCE_CURRENT
STAFFINGPLANRESOURCEID
TASKID
FK
TASKS_CURRENT
TASKID
USERID
FK
USERS_CURRENT
USERID

Moneda de KPI de fase temporal

Disponibilidad limitada del cliente

Nombre de entidad de Workfront
Referencias de interfaz
Referencia de la API
Etiqueta de API
Vistas del lago de datos
Moneda de KPI de fase temporal
KPI de fase temporal
TMPH
TimePhasedKPI
TIMEPHASED_CURRENCY_CURRENT
TIMEPHASED_CURRENCY_DAILY_HISTORY
TIMEPHASED_CURRENCY_EVENT
Clave principal/externa
Tipo
Tabla relacionada
Campo relacionado
ASSIGNMENTID
FK
ASSIGNMENTS_CURRENT
ASSIGNMENTID
GROUPID
FK
GROUPS_CURRENT
GROUPID
LOCATIONID
FK
CLASSIFIER_CURRENT
CLASSIFIERID
METADATAID
FK
No se ha proporcionado la tabla METADATA
-
OPTASKID
FK
OPTASKS_CURRENT
OPTASKID
PORTAFOLIOIDE
FK
PORTFOLIOS_CURRENT
PORTAFOLIOIDE
PROGRAMID
FK
PROGRAMS_CURRENT
PROGRAMID
PROJECTID
FK
PROJECTS_CURRENT
PROJECTID
REFERENCEID
FK
Variable basada en OBJCODE
La clave principal/ID del objeto identificado en el campo OBJCODE
ROLEID
FK
ROLES_ACTUALES
ROLEID
SCHEMAID
FK
No se ha proporcionado la tabla SCHEMA; el valor de esta tabla se proporciona en la columna SCHEMANAME. SCHEMANAME identifica el KPI (por ejemplo, plannedRevenueRate, plannedCostRate, actualRevenue, etc.) al que está conectado el registro.
SCHEMAID
SOURCETASKID
FK
TASKS_CURRENT
TASKID
STAFFINGPLANID
FK
STAFFING_PLAN_CURRENT
STAFFINGPLANID
STAFFINGPLANRESOURCEID
FK
STAFFING_PLAN_RESOURCE_CURRENT
STAFFINGPLANRESOURCEID
SYSID
-
No es una relación; se utiliza con fines de aplicación interna
TASKID
FK
TASKS_CURRENT
TASKID
TIMEPHASEDCURRENCYID
PK
-
-
USERID
FK
USERS_CURRENT
USERID

Duración de KPI de fase temporal

Disponibilidad limitada del cliente

Nombre de entidad de Workfront
Referencias de interfaz
Referencia de la API
Etiqueta de API
Vistas del lago de datos
Duración de KPI de fase temporal
KPI de fase temporal
TMPH
TimePhasedKPI
TIMEPHASED_DURATION_CURRENT
TIMEPHASED_DURATION_DAILY_HISTORY
TIMEPHASED_DURATION_EVENT
Clave principal/externa
Tipo
Tabla relacionada
Campo relacionado
ASSIGNMENTID
FK
ASSIGNMENTS_CURRENT
ASSIGNMENTID
GROUPID
FK
GROUPS_CURRENT
GROUPID
LOCATIONID
FK
CLASSIFIER_CURRENT
CLASSIFIERID
METADATAID
FK
No se ha proporcionado la tabla METADATA
-
OPTASKID
FK
OPTASKS_CURRENT
OPTASKID
PORTAFOLIOIDE
FK
PORTFOLIOS_CURRENT
PORTAFOLIOIDE
PROGRAMID
FK
PROGRAMS_CURRENT
PROGRAMID
PROJECTID
FK
PROJECTS_CURRENT
PROJECTID
REFERENCEID
FK
Variable basada en OBJCODE
La clave principal/ID del objeto identificado en el campo OBJCODE
ROLEID
FK
ROLES_ACTUALES
ROLEID
SCHEMAID
FK
No se ha proporcionado la tabla SCHEMA; el valor de esta tabla se proporciona en la columna SCHEMANAME. SCHEMANAME identifica el KPI (por ejemplo, plannedHours, estimatedHours y actualHours) al que está conectado el registro.
SCHEMAID
SOURCETASKID
FK
TASKS_CURRENT
TASKID
STAFFINGPLANID
FK
STAFFING_PLAN_CURRENT
STAFFINGPLANID
STAFFINGPLANRESOURCEID
FK
STAFFING_PLAN_RESOURCE_CURRENT
STAFFINGPLANRESOURCEID
SYSID
-
No es una relación; se utiliza con fines de aplicación interna
TASKID
FK
TASKS_CURRENT
TASKID
TIMEPHASEDDURATIONID
PK
-
-
USERID
FK
USERS_CURRENT
USERID

Números KPI de fase temporal

Disponibilidad limitada del cliente

Nombre de entidad de Workfront
Referencias de interfaz
Referencia de la API
Etiqueta de API
Vistas del lago de datos
Números KPI de fase temporal
KPI de fase temporal
TMPH
TimePhasedKPI
TIMEPHASED_NUMBERS_CURRENT
TIMEPHASED_NUMBERS_DAILY_HISTORY
EVENTO_NÚMEROS_DE_FASE_TEMPORAL
Clave principal/externa
Tipo
Tabla relacionada
Campo relacionado
ASSIGNMENTID
FK
ASSIGNMENTS_CURRENT
ASSIGNMENTID
EVENT_ID
PK
Es una clave natural para la entrada de KPI de fase temporal
-
GROUPID
FK
GROUPS_CURRENT
GROUPID
LOCATIONID
FK
CLASSIFIER_CURRENT
CLASSIFIERID
METADATAID
FK
No se ha proporcionado la tabla METADATA
-
OPTASKID
FK
OPTASKS_CURRENT
OPTASKID
PORTAFOLIOIDE
FK
PORTFOLIOS_CURRENT
PORTAFOLIOIDE
PROGRAMID
FK
PROGRAMS_CURRENT
PROGRAMID
PROJECTID
FK
PROJECTS_CURRENT
PROJECTID
REFERENCEID
FK
Variable basada en OBJCODE
La clave principal/ID del objeto identificado en el campo OBJCODE
ROLEID
FK
ROLES_ACTUALES
ROLEID
SCHEMAID
FK
No se ha proporcionado la tabla SCHEMA; el valor de esta tabla se proporciona en la columna SCHEMANAME. SCHEMANAME identifica el KPI (por ejemplo, plannedHours, estimatedHours y actualHours) al que está conectado el registro.
-
SOURCETASKID
FK
TASKS_CURRENT
TASKID
STAFFINGPLANID
FK
STAFFING_PLAN_CURRENT
STAFFINGPLANID
STAFFINGPLANRESOURCEID
FK
STAFFING_PLAN_RESOURCE_CURRENT
STAFFINGPLANRESOURCEID
TASKID
FK
TASKS_CURRENT
TASKID
TIMEPHASEDNUMBERSID
PK
-
-
USERID
FK
USERS_CURRENT
USERID

Plantilla de horas

Nombre de entidad de Workfront
Referencias de interfaz
Referencia de la API
Etiqueta de API
Vistas del lago de datos
Plantilla de horas
Plantilla de horas
TSHET
Plantilla de horas
TIMESHEETS_CURRENT
TIMESHEETS_DAILY_HISTORY
EVENTO_DE_HOJAS DE HORAS
Clave principal/externa
Tipo
Tabla relacionada
Campo relacionado
APROBADOR
FK
USERS_CURRENT
USERID
LASTNOTEID
FK
NOTES_CURRENT
NOTEID
LASTUPDATEDBYID
FK
USERS_CURRENT
USERID
SYSID
-
No es una relación; se utiliza con fines de aplicación interna
TIMESHEETID
PK
-
-
TIMESHEETPROFILEID
FK
TIMESHEETPROFILES_CURRENT
TIMESHEETPROFILEID
USERID
FK
USERS_CURRENT
USERID

Perfil de hoja de horas

Nombre de entidad de Workfront
Referencias de interfaz
Referencia de la API
Etiqueta de API
Vistas del lago de datos
Perfil de hoja de horas
Perfil de hoja de horas
TSPRO
Perfil de hoja de horas
TIMESHEETPROFILES_CURRENT
TIMESHEETPROFILES_DAILY_HISTORY
TIMESHEETPROFILES_EVENT
Clave principal/externa
Tipo
Tabla relacionada
Campo relacionado
APROBADOR
FK
USERS_CURRENT
USERID
ENTEREDBYID
FK
USERS_CURRENT
USERID
GROUPID
FK
GROUPS_CURRENT
GROUPID
SYSID
-
No es una relación; se utiliza con fines de aplicación interna
TIMESHEETPROFILEID
PK
-
-

Filtro de IU

Nombre de entidad de Workfront
Referencias de interfaz
Referencia de la API
Etiqueta de API
Vistas del lago de datos
Filtro de IU
Filtro
UIFT
Filtro
UIFILTERS_CURRENT
UIFILTERS_DAILY_HISTORY
UIFILTERS_EVENT
Clave principal/externa
Tipo
Tabla relacionada
Campo relacionado
APPGLOBALID
-
No es una relación; se utiliza con fines de aplicación interna
ENTEREDBYID
FK
USERS_CURRENT
USERID
LASTUPDATEDBYID
FK
USERS_CURRENT
USERID
OBJID
FK
Variable basada en OBJCODE
La clave principal/ID del objeto identificado en el campo OBJCODE
PREFERENCEID
FK
PREFERENCIAS_ACTUALES
PREFERENCEID
SYSID
-
No es una relación; se utiliza con fines de aplicación interna
UIFILTERID
PK
-
-

Agrupar por IU

Nombre de entidad de Workfront
Referencias de interfaz
Referencia de la API
Etiqueta de API
Vistas del lago de datos
Agrupar por IU
Agrupación
UIGB
Agrupación
UIGROUPBYS_CURRENT
UIGROUPBYS_DAILY_HISTORY
UIGROUPBYS_EVENT
Clave principal/externa
Tipo
Tabla relacionada
Campo relacionado
APPGLOBALID
-
No es una relación; se utiliza con fines de aplicación interna
ENTEREDBYID
FK
USERS_CURRENT
USERID
LASTUPDATEDBYID
FK
USERS_CURRENT
USERID
OBJID
FK
Variable basada en OBJCODE
La clave principal/ID del objeto identificado en el campo OBJCODE
PREFERENCEID
FK
PREFERENCIAS_ACTUALES
PREFERENCEID
SYSID
-
No es una relación; se utiliza con fines de aplicación interna
UIGROUPBYID
PK
-
-

Plantilla de IU

Nombre de entidad de Workfront
Referencias de interfaz
Referencia de la API
Etiqueta de API
Vistas del lago de datos
Plantilla de IU
Plantilla de diseño
UITMPL
Plantilla de diseño
UITEMPLATES_CURRENT
UITEMPLATES_DAILY_HISTORY
UITEMPLATES_EVENT
Clave principal/externa
Tipo
Tabla relacionada
Campo relacionado
ENTEREDBYID
FK
USERS_CURRENT
USERID
GROUPID
FK
GROUPS_CURRENT
GROUPID
LASTUPDATEDBYID
FK
USERS_CURRENT
USERID
SYSID
-
No es una relación; se utiliza con fines de aplicación interna
UITEMPLATEID
PK
-
-

Vista de IU

Nombre de entidad de Workfront
Referencias de interfaz
Referencia de la API
Etiqueta de API
Vistas del lago de datos
Vista de IU
Ver
UIVIEW
Ver
UIVIEWS_CURRENT
UIVIEWS_DAILY_HISTORY
UIVIEWS_EVENT
Clave principal/externa
Tipo
Tabla relacionada
Campo relacionado
APPGLOBALID
-
No es una relación; se utiliza con fines de aplicación interna
ENTEREDBYID
FK
USERS_CURRENT
USERID
LASTUPDATEDBYID
FK
USERS_CURRENT
USERID
OBJID
FK
Variable basada en OBJCODE
La clave principal/ID del objeto identificado en el campo OBJCODE
PREFERENCEID
FK
PREFERENCIAS_ACTUALES
PREFERENCEID
SYSID
-
No es una relación; se utiliza con fines de aplicación interna
UIVIEWID
PK
-
-

Usuario

Nombre de entidad de Workfront
Referencias de interfaz
Referencia de la API
Etiqueta de API
Vistas del lago de datos
Usuario
Usuario
USER
Usuario
USERS_CURRENT
USERS_DAILY_HISTORY
USERS_EVENT
Clave principal/externa
Tipo
Tabla relacionada
Campo relacionado
ACCESSLEVELID
FK
ACCESSLEVELS_CURRENT
ACCESSLEVELID
CATEGORYID
FK
CATEGORIES_CURRENT
CATEGORYID
COMPANYID
FK
COMPANIES_CURRENT
COMPANYID
DEFAULTHOURTYPEID
FK
HOURTYPES_CURRENT
HOURTYPEID
DELEGATIONTOID
FK
USERS_CURRENT
USERID
EAUTHUSERID
-
No es una relación; se utiliza con fines de aplicación interna
ENTEREDBYID
FK
USERS_CURRENT
USERID
HOMEGROUPID
FK
GROUPS_CURRENT
GROUPID
HOMETEAMID
FK
TEAMS_CURRENT
IDENTIFICADOR DE EQUIPO
LASTENTEREDNOTEID
FK
NOTES_CURRENT
NOTEID
LASTUPDATEDBYID
FK
USERS_CURRENT
USERID
LATESTUPDATENOTEID
FK
NOTES_CURRENT
NOTEID
LAYOUTTEMPLATEID
-
No se admitirá la tabla de plantillas de diseño
MANAGERID
FK
USERS_CURRENT
USERID
PORTALPROFILEID
-
No se admitirá la tabla de perfiles de portal
PREFLUIDO
-
No es una relación; se utiliza con fines de aplicación interna
PRIVATERATECARDID
FK
RATECARD_CURRENT
RATECARDID
RESOURCEPOOLID
FK
RESOURCEPOOLS_CURRENT
RESOURCEPOOLID
ROLEID
FK
ROLES_ACTUALES
ROLEID
SCHEDULEID
FK
SCHEDULES_CURRENT
SCHEDULEID
SYSID
-
No es una relación; se utiliza con fines de aplicación interna
TIMESHEETPROFILEID
FK
TIMESHEETPROFILES_CURRENT
TIMESHEETPROFILEID
UITEMPLATEID
FK
UITEMPLATES_CURRENT
UITEMPLATEID
USERID
PK
-
-
UMUSERID
-
No es una relación; se utiliza con fines de aplicación interna

Delegación de usuario

Nombre de entidad de Workfront
Referencias de interfaz
Referencia de la API
Etiqueta de API
Vistas del lago de datos
Delegación de usuario
Delegación de usuario
USRDEL
Delegación de usuario
USERDELEGATIONS_CURRENT
USERDELEGATIONS_DAILY_HISTORY
USERDELEGATIONS_EVENT
Clave principal/externa
Tipo
Tabla relacionada
Campo relacionado
FROMUSERID
FK
USERS_CURRENT
USERID
SYSID
-
No es una relación; se utiliza con fines de aplicación interna
TOUSERID
FK
USERS_CURRENT
USERID
USERDELEGATIONID
PK
-
-

Grupo de usuarios

Nombre de entidad de Workfront
Referencias de interfaz
Referencia de la API
Etiqueta de API
Vistas del lago de datos
Grupo de usuarios
Otros grupos
USRGPS
Grupo de usuarios
USERSGROUPS_CURRENT
USERSGROUPS_DAILY_HISTORY
USERSGROUPS_EVENT
Clave principal/externa
Tipo
Tabla relacionada
Campo relacionado
GROUPID
FK
GROUPS_CURRENT
GROUPID
SYSID
-
No es una relación; se utiliza con fines de aplicación interna
USERID
FK
USERS_CURRENT
USERID
USERSGROUPID
PK
-
-

Ubicación del usuario

Nombre de entidad de Workfront
Referencias de interfaz
Referencia de la API
Etiqueta de API
Vistas del lago de datos
Ubicación del usuario
Ubicación del usuario
USRLOC
UserLocation
USERLOCATIONS_CURRENT
USERLOCATIONS_DAILY_HISTORY
USERLOCATIONS_EVENT
Clave principal/externa
Tipo
Tabla relacionada
Campo relacionado
CLASSIFIERID
FK
CLASSIFIER_CURRENT
CLASSIFIERID
SYSID
-
No es una relación; se utiliza con fines de aplicación interna
USERID
FK
USERS_CURRENT
USERID
USERLOCATIONID
PK
-
-

Rol de usuario

Nombre de entidad de Workfront
Referencias de interfaz
Referencia de la API
Etiqueta de API
Vistas del lago de datos
Rol de usuario
Otras funciones
USRROL
Rol de usuario
USERSROLES_CURRENT
USERSROLES_DAILY_HISTORY
USERSROLES_EVENT
Clave principal/externa
Tipo
Tabla relacionada
Campo relacionado
ROLEID
FK
ROLES_ACTUALES
ROLEID
SYSID
-
No es una relación; se utiliza con fines de aplicación interna
USERID
FK
USERS_CURRENT
USERID
USERROLESETID
FK
USERROLESET_CURRENT
USERROLESETID
USERLOCATIONID
PK
-
-

Valor de preferencia de usuario

Nombre de entidad de Workfront
Referencias de interfaz
Referencia de la API
Etiqueta de API
Vistas del lago de datos
Valor de preferencia de usuario
Preferencia del usuario
USERPF
Preferencia del usuario
USERPREFVALUES_CURRENT
USERPREFVALUES_DAILY_HISTORY
USERPREFVALUES_EVENT
Clave principal/externa
Tipo
Tabla relacionada
Campo relacionado
SYSID
-
No es una relación; se utiliza con fines de aplicación interna
USERID
FK
USERS_CURRENT
USERID
USERPREFVALUEID
PK
-
-

Conjunto de roles de usuario

Nombre de entidad de Workfront
Referencias de interfaz
Referencia de la API
Etiqueta de API
Vistas del lago de datos
UserRoleSet
Conjunto de roles de usuario
URSET
UserRoleSet
USERROLESET_CURRENT
USERROLESET_DAILY_HISTORY
USERROLESET_EVENT
Clave principal/externa
Tipo
Tabla relacionada
Campo relacionado
PRIMARYROLEID
FK
ROLES_ACTUALES
ROLEID
SYSID
-
No es una relación; se utiliza con fines de aplicación interna
USERID
FK
USERS_CURRENT
USERID
USERROLESETID
PK
-
-

Decisiones de los usuarios

Nombre de entidad de Workfront
Referencias de interfaz
Referencia de la API
Etiqueta de API
Vistas del lago de datos
UsersDecisions
Decisiones de los usuarios
USRDEC
Decisiones de los usuarios
USERSDECISIONS_CURRENT
USERSDECISIONS_DAILY_HISTORY
USERSDECISIONS_EVENT
Clave principal/externa
Tipo
Tabla relacionada
Campo relacionado
USERDECISIONID
PK
-
-
SYSID
-
No es una relación; se utiliza con fines de aplicación interna
USERID
FK
USERS_CURRENT
USERID

Elemento de trabajo

Nombre de entidad de Workfront
Referencias de interfaz
Referencia de la API
Etiqueta de API
Vistas del lago de datos
WorkItem
Elemento de trabajo
WRKITM
WorkItem
WORKITEMS_CURRENT
WORKITEMS_DAILY_HISTORY
WORKITEMS_EVENT
Clave principal/externa
Tipo
Tabla relacionada
Campo relacionado
ASSIGNMENTID
FK
ASSIGNMENTS_CURRENT
ASSIGNMENTID
OBJID
FK
Variable basada en OBJCODE
La clave principal/ID del objeto identificado en el campo OBJCODE
OPTASKID
FK
OPTASKS_CURRENT
OPTASKID
PROJECTID
FK
PROJECTS_CURRENT
PROJECTID
SYSID
-
No es una relación; se utiliza con fines de aplicación interna
TASKID
FK
TASKS_CURRENT
TASKID
USERID
FK
USERS_CURRENT
USERID
WORKITEMID
PK
-
-
recommendation-more-help
5f00cc6b-2202-40d6-bcd0-3ee0c2316b43