Notificar a Target

Al completar este paso, se asegura de que todos los eventos que deben enviarse a Adobe Target se envíen mediante el método trackEvent.

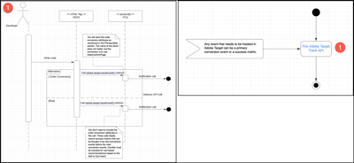
Cualquier evento que deba rastrearse en Target puede ser un evento de conversión principal o una métrica de éxito.

TIP
Haga clic en las imágenes de este tema para expandirlas a pantalla completa.

Notificar al diagrama Target diagram

El número de paso de la siguiente ilustración corresponde a la sección siguiente.

Notificar al diagrama de Target {width="600" modal="regular"}

4.1: Activar la API de seguimiento Adobe Target

Este paso le ayuda a asegurarse de que todos los eventos que deben enviarse a Target se envíen mediante el método trackEvent.

Ver detalles

Activar el diagrama de API de seguimiento de Adobe Target {width="400" modal="regular"}

Envía los atributos de conversión de pedidos como se indica en la sección Requisitos previos a continuación. El nombre del mbox no importa, pero la conversión es usar orderConfirmPage.

No es necesario incluir los atributos de conversión de pedidos en esta llamada. Idealmente, estas llamadas registran métricas de éxito que pueden considerarse como eventos de miniconversión antes de los eventos de conversión principales. CardIds debe incluirse en las recomendaciones basadas en el carro de compras en función del evento Add to Cart.

Requisitos previos

  • Reúnase con su equipo empresarial para identificar todos los eventos que pueden considerarse como métricas de conversión o de éxito. También debe identificar el evento de conversión que genera ingresos para que esos detalles se puedan enviar a Target junto con los datos del evento.

  • Asegúrese de que los siguientes atributos estén disponibles en la capa de datos para que pueda enviarlos con el evento de conversión. El evento de conversión genera ingresos, como una compra de producto o un evento de Agregar al carro de compras.

    • productPurchaseId: ID de producto comprados como parte del pedido. Separe varios productos con comas.
    • orderTotal: total del pedido de la compra.
    • orderId: ID de pedido de la compra.

    La siguiente ilustración muestra una regla para tags in Experience Platform que solo debería activarse en la página Confirmation.

    Página de configuración de la acción {width="400" modal="regular"}

  • Si está realizando el seguimiento de un evento para agregar al carro de compras, envíe cartIds como parámetro. Se puede pasar una lista de identificadores de producto separados por comas para cardIds.

Lecturas

Acciones

  • Utilice el método adobe.target-trackEvent() para enviar todos los datos que deben enviarse a Target.
recommendation-more-help
6906415f-169c-422b-89d3-7118e147c4e3