Sincronización de usuarios user-synchronization

Introducción introduction

Cuando la implementación es una granja de servidores de publicación, los miembros deben poder iniciar sesión y ver sus datos en cualquier nodo de publicación.

Los usuarios y grupos de usuarios (datos de usuario) creados en el entorno de publicación no son necesarios en el entorno de creación.

La mayoría de los datos de usuario creados en el entorno de autor están pensados para permanecer en el entorno de autor y no para copiarse en las instancias de publicación.

El registro y las modificaciones realizadas en una instancia de publicación deben sincronizarse con otras instancias de publicación para que tengan acceso a los mismos datos de usuario.

A partir de AEM 6.1, cuando la sincronización de usuarios está habilitada, los datos de usuario se sincronizan automáticamente en las instancias de publicación de la granja y no se crean en el autor.

Distribución de Sling sling-distribution

Los datos del usuario, junto con sus ACL, se almacenan en Oak Core, la capa debajo de Oak JCR, y se accede a ellos mediante la API de Oak. Con actualizaciones poco frecuentes, es razonable sincronizar los datos de usuario con otras instancias de publicación mediante Sling Content Distribution (Sling distribution).

Las ventajas de la sincronización de usuarios mediante la distribución Sling en comparación con la replicación tradicional son las siguientes:

  • Los usuarios, perfiles de usuario y grupos de usuarios creados en la publicación no se crean en el autor

  • La distribución de Sling establece propiedades en eventos jcr, lo que permite actuar dentro de detectores de eventos de publicación sin preocuparse por los bucles de replicación infinitos

  • La distribución de Sling solo envía datos de usuario a instancias de publicación no originarias, lo que elimina el tráfico innecesario

  • Las ACL establecidas en el nodo del usuario se incluyen en la sincronización

NOTE
Si son necesarias sesiones, se recomienda utilizar una solución SSO o una sesión fija y hacer que los clientes inicien sesión si se les cambia a otra instancia de publicación.
CAUTION
No se admite la sincronización del grupo administradores, aunque la sincronización del usuario esté habilitada. En su lugar, se registra un error al "importar la comparación de diferencias" en el registro de errores.
Por lo tanto, cuando la implementación es una granja de servidores de publicación, si se agrega o se quita un usuario del grupo administradores, la modificación debe realizarse manualmente en cada instancia de publicación.

Activar sincronización de usuarios enable-user-sync

NOTE
De manera predeterminada, la sincronización de usuarios es disabled.
Habilitar la sincronización de usuarios implica modificar las configuraciones de OSGi existentes.
No se deben agregar nuevas configuraciones como resultado de habilitar la sincronización del usuario.

La sincronización de usuarios se basa en el entorno de creación para administrar las distribuciones de datos de usuario, aunque los datos de usuario no se creen en el entorno de creación. Gran parte de la configuración, pero no toda, tiene lugar en el entorno de creación y cada paso identifica claramente si se va a realizar en Autor o Publicación.

A continuación se indican los pasos necesarios para habilitar la sincronización de usuarios, seguidos de una sección Solución de problemas:

Requisitos previos prerequisites

  1. Si ya se han creado usuarios y grupos de usuarios en una instancia de publicación, se recomienda sincronizar manualmente los datos de usuario en todas las instancias de publicación antes de configurar y habilitar la sincronización de usuarios.

Una vez habilitada la sincronización de usuarios, solo se sincronizan los usuarios y grupos recién creados.

  1. Asegúrese de que está instalado el código más reciente:

​1. Agente de distribución de Apache Sling: fábrica de agentes de sincronización apache-sling-distribution-agent-sync-agents-factory

Habilitar sincronización de usuarios

  • en autor

    • iniciar sesión con privilegios de administrador

    • acceder a la consola web

    • localizar Apache Sling Distribution Agent - Sync Agents Factory

      • seleccione la configuración existente para poder abrirla y editarla (icono de lápiz)
        Verificar name: socialpubsync

      • seleccione la casilla de verificación Enabled

      • seleccionar Save

Agente de distribución Apache Sling

​2. Crear usuario autorizado createauthuser

Configurar permisos

El usuario autorizado se utiliza en el paso 3 para configurar la distribución de Sling en Autor.

CAUTION
Se debe crear un nuevo usuario.
  • El usuario predeterminado asignado es admin.

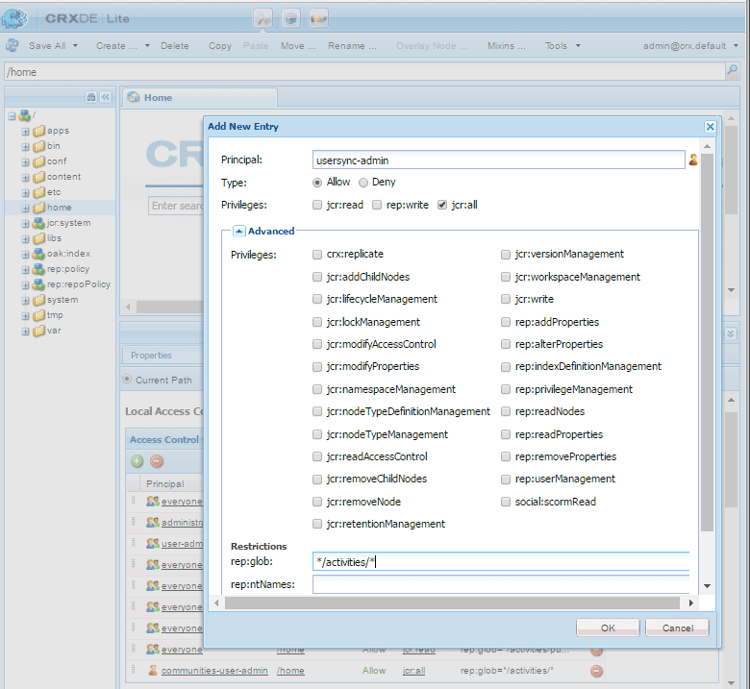
Cómo añadir ACL addacls

  • acceder a CRXDE Lite

  • seleccionar nodo /home

  • en el panel derecho, seleccione la ficha Access Control

  • para agregar una entrada ACL, seleccione el botón +

    • Principal: buscar usuario creado para la sincronización de usuarios
    • Tipo: Allow
    • Privilegios: jcr:all
    • Restricciones rep:glob: */activities/*
    • seleccionar Aceptar
  • seleccionar Guardar todo

Agregar ventana ACL

Véase también

​3. Adobe Granite Distribution - Proveedor secreto de transporte con contraseña cifrada adobegraniteencpasswrd

Configurar permisos

Una vez que se crea un usuario autorizado (un miembro del grupo de usuarios administrators) en todas las instancias de publicación, el usuario autorizado debe identificarse en Autor como con permiso para sincronizar los datos de usuario de Autor a Publicar.

  • en Autor

    • iniciar sesión con privilegios de administrador

    • acceder a la consola web

    • localizar com.adobe.granite.distribution.core.impl.CryptoDistributionTransportSecretProvider.name

    • para abrir y editar, seleccione la configuración existente (icono de lápiz)
      Verificar property name: socialpubsync-publishUser

    • establezca el nombre de usuario y la contraseña en usuario autorizado creado al publicar en el paso 2

      • por ejemplo, usersync-admin

Proveedor secreto de transporte con contraseña cifrada

​4. Agente de distribución de Apache Sling: fábrica de agentes de cola apache-sling-distribution-agent-queue-agents-factory

Habilitar sincronización de usuarios

  • en cada instancia de publicación:

    • iniciar sesión con privilegios de administrador

    • acceder a la consola web

    • localizar Apache Sling Distribution Agent - Queue Agents Factory

      • para abrir y editar, seleccione la configuración existente (icono de lápiz)
        Verificar Name: socialpubsync-reverse

      • seleccione la casilla de verificación Enabled

      • seleccionar Save

    • repetir para cada instancia de publicación

Fábrica de agentes de cola

5. Adobe Social Sync - Diff Observer Factory diffobserver

Habilitar sincronización de grupo

  • en cada instancia de publicación:

    • iniciar sesión con privilegios de administrador

    • acceder a la consola web

    • localizar Adobe Social Sync - Diff Observer Factory

      • para abrir y editar, seleccione la configuración existente (icono de lápiz)

        Verificar agent name: socialpubsync-reverse

      • seleccione la casilla de verificación Enabled

      • seleccionar Save

Diff Observer Factory

​6. Déclencheur de distribución de Apache Sling: fábrica de Déclencheur programados apache-sling-distribution-trigger-scheduled-triggers-factory

(Opcional) modificar intervalo de sondeo

De forma predeterminada, el autor sondea los cambios cada 30 segundos. Para modificar este intervalo:

  • en Autor

    • iniciar sesión con privilegios de administrador

    • acceder a la consola web

    • localizar Apache Sling Distribution Trigger - Scheduled Triggers Factory

      • para abrir y editar, seleccione la configuración existente (icono de lápiz)

        • Verificar Name: socialpubsync-scheduled-trigger
      • establecer Interval in Seconds en el intervalo deseado

      • seleccionar Save

Fábrica de Déclencheur programados

Configurar para varias instancias de publicación configure-for-multiple-publish-instances

La configuración predeterminada es para una sola instancia de publicación. Dado que el motivo para habilitar la sincronización de usuarios es sincronizar varias instancias de publicación, como para un conjunto de servidores de publicación, las instancias de publicación adicionales deben agregarse a la fábrica de agentes de sincronización.

​7. Agente de distribución de Apache Sling: fábrica de agentes de sincronización apache-sling-distribution-agent-sync-agents-factory-1

Agregar instancias de publicación:

  • en Autor

    • iniciar sesión con privilegios de administrador

    • acceder a la consola web

    • localizar Apache Sling Distribution Agent - Sync Agents Factory

      • para abrir y editar, seleccione la configuración existente (icono de lápiz)
        Verificar Name: socialpubsync

Fábrica de agentes de sincronización

  • Extremos del exportador
    Debe haber un extremo de exportador para cada instancia de publicación. Por ejemplo, si hay 2 instancias de publicación, localhost:4503 y 4504, debe haber dos entradas:

    • https://localhost:4503/libs/sling/distribution/services/exporters/socialpubsync-reverse
    • https://localhost:4504/libs/sling/distribution/services/exporters/socialpubsync-reverse
  • Extremos del importador
    Debe haber un extremo de importador para cada instancia de publicación. Por ejemplo, si hay 2 instancias de publicación, localhost:4503 y 4504, debe haber dos entradas:

    • https://localhost:4503/libs/sling/distribution/services/importers/socialpubsync
    • https://localhost:4504/libs/sling/distribution/services/importers/socialpubsync
  • seleccionar Save

​8. ID único de Sling unique-sling-id

CAUTION
Si el ID de Sling coincide entre dos o más instancias de publicación, se produce un error en la sincronización de grupos de usuarios.

Si el ID de Sling es el mismo para varias instancias de publicación en un conjunto de servidores de publicación, los grupos de usuarios no se sincronizan.

Para validar que todos los valores de ID de Sling son diferentes, en cada instancia de publicación:

  1. examinar a http://<host>:<port>/system/console/status-slingsettings
  2. compruebe el valor de Sling ID

Comprobando el valor del ID de Sling

Si el ID de Sling de una instancia de publicación coincide con el ID de Sling de cualquier otra instancia de publicación, haga lo siguiente:

  1. detenga una de las instancias de publicación que tenga un ID de Sling coincidente

  2. en el directorio crx-quickstart/launchpad/felix

    • busque y elimine el archivo de nombre sling.id.file

      • por ejemplo, en un sistema Linux®:

        rm -i $(find . -type f -name sling.id.file)

      • por ejemplo, en un sistema Windows:

        use windows explorer and search for *sling.id.file*

  3. inicio de la instancia de publicación

    • al inicio se le asigna un nuevo ID de Sling
  4. validar que Sling ID sea ahora único

Repita estos pasos hasta que todas las instancias de publicación tengan un ID de Sling único.

Generador de paquetes Vault Factory vault-package-builder-factory

Para que las actualizaciones se sincronicen correctamente, es necesario modificar el generador de paquetes Vault para la sincronización de usuarios:

  • en cada instancia de publicación de AEM

  • acceder a la consola web

  • buscar Apache Sling Distribution Packaging - Vault Package Builder Factory

    • Builder name: socialpubsync-vlt
  • seleccione el icono de edición

  • agregar dos Package Node Filters:

    • /home/users|-.*/.tokens
    • /home/users|-.*/rep:cache
  • administración de directivas:

    • para sobrescribir los nodos rep:policy existentes con otros nuevos, agregue un tercer filtro de paquetes:

      • /home/users|+.*/rep:policy
    • para evitar que se distribuyan directivas, establezca

      • Acl Handling: IGNORE

Fábrica de generador de paquetes Vault

¿Qué sucede cuando…? what-happens-when

El usuario se registra automáticamente o edita el perfil al publicar user-self-registers-or-edits-profile-on-publish

Por diseño, los usuarios y perfiles creados en el entorno de publicación (registro automático) no aparecen en el entorno de creación.

Si la topología es una granja de servidores de publicación y la sincronización de usuarios se ha configurado correctamente, el usuario y el perfil de usuario se sincronizan en toda la granja de servidores de publicación mediante la distribución Sling.

Los usuarios o grupos de usuarios se crean mediante la consola de seguridad users-or-user-groups-are-created-using-security-console

Por diseño, los datos de usuario creados en el entorno de publicación no aparecen en el entorno de creación y a la inversa.

Cuando se usa la consola Administración de usuarios y seguridad para agregar nuevos usuarios en el entorno de publicación, la sincronización de usuarios sincroniza los nuevos usuarios y su pertenencia a grupos con otras instancias de publicación, si es necesario. La sincronización de usuarios también sincroniza los grupos de usuarios creados mediante la consola de seguridad.

Solución de problemas troubleshooting

Cómo quitar la sincronización de usuarios sin conexión how-to-take-user-sync-offline

Para quitar la sincronización de usuarios sin conexión, para quitar una instancia de publicación o sincronizar datos manualmente, la cola de distribución debe estar vacía y silenciosa.

Para comprobar el estado de la cola de distribución:

  • en Autor:

    • usando CRXDE Lite

      • buscar entradas en /var/sling/distribution/packages

        • nodos de carpeta llamados con el patrón distrpackage_*
    • usando Administrador de paquetes

      • buscar paquetes pendientes (aún no instalados)

        • con el patrón socialpubsync-vlt*

Cuando la cola de distribución está vacía, deshabilitar la sincronización de usuarios:

Cuando finalice las tareas, para volver a habilitar la sincronización de usuarios:

Diagnóstico de sincronización de usuario user-sync-diagnostics

Diagnóstico de sincronización de usuarios es una herramienta que comprueba la configuración e intenta identificar cualquier problema.

En Autor, simplemente navegue desde la consola principal a través de Herramientas, Operaciones, Diagnóstico, Diagnóstico de sincronización de usuarios.

Los resultados se muestran al entrar en la consola Diagnóstico de sincronización de usuarios.

Esto es lo que se muestra cuando la sincronización de usuarios no se ha habilitado:

Advertencia de que Diagnóstico de sincronización de usuarios no está habilitado

Cómo ejecutar diagnósticos para instancias de publicación how-to-run-diagnostics-for-publish-instances

Cuando se ejecuta el diagnóstico desde el entorno de creación, los resultados de aprobación/error incluyen una sección [INFO] que muestra la lista de instancias de publicación configuradas para su confirmación.

En la lista se incluye una dirección URL para cada instancia de publicación que ejecuta los diagnósticos para esa instancia. El parámetro de URL syncUser se anexa a la dirección URL de diagnóstico con su valor establecido en usuario de sincronización autorizado creado en Paso 2.

Nota: antes de iniciar la dirección URL, el usuario de sincronización autorizado ya debe estar conectado a esa instancia de publicación.

Diagnósticos para instancias de publicación

Configuración añadida incorrectamente configuration-improperly-added

Cuando la sincronización de usuarios no funciona, el problema más común es que se agregaron configuraciones adicionales. En su lugar, la configuración *existente *predeterminada debería haberse editado.

A continuación, se muestran vistas de cómo deben aparecer las configuraciones predeterminadas editadas en la consola web. Si aparece más de una instancia, la configuración añadida debería eliminarse.

(Autor) Un agente de distribución de Apache Sling: fábrica de agentes de sincronización author-one-apache-sling-distribution-agent-sync-agents-factory

Vista de configuraciones predeterminada editada en la consola web

(Autor) Credenciales de transporte de distribución de Apache Sling: credenciales de usuario basadas en DistributionTransportSecretProvider author-one-apache-sling-distribution-transport-credentials-user-credentials-based-distributiontransportsecretprovider

Vista de configuraciones predeterminada editada en la consola web

(Publicar) Un agente de distribución de Apache Sling: fábrica de agentes de cola publish-one-apache-sling-distribution-agent-queue-agents-factory

Vista de configuraciones predeterminada editada en la consola web

(Publicar) One Adobe Social Sync - Diff Observer Factory publish-one-adobe-social-sync-diff-observer-factory

Vista de configuraciones predeterminada editada en la consola web

(Autor) Un Déclencheur de distribución de Apache Sling: fábrica de Déclencheur programados author-one-apache-sling-distribution-trigger-scheduled-triggers-factory

Vista de configuraciones predeterminada editada en la consola web

Modificar Excepción De Operación Durante El Procesamiento De Respuesta modify-operation-exception-during-response-processing

Si lo siguiente es visible en el registro:

org.apache.sling.servlets.post.impl.operations.ModifyOperation Exception during response processing.

java.lang.IllegalStateException: This tree does not exist

A continuación, compruebe que la sección 2. Se siguió correctamente al usuario autorizado de creación ​.

En esta sección se describe la creación de un usuario autorizado, que existe en todas las instancias de publicación, y su identificación en la configuración OSGi del "Proveedor secreto" en Autor. De manera predeterminada, el usuario es admin.

El usuario autorizado debe convertirse en miembro del grupo de usuarios administrators y los permisos para ese grupo no deben modificarse.

El usuario autorizado debe tener explícitamente los siguientes privilegios y restricciones en todas las instancias de publicación:

ruta
jcr:all
rep:glob
/home
X
*/actividades/*
/home/users
X
*/actividades/*
/home/groups
X
*/actividades/*

Como miembro del grupo administrators, el usuario autorizado debe tener los siguientes privilegios en todas las instancias de publicación:

ruta
jcr:all
jcr:read
rep:write
/etc/packages/sling/distribution
X
/libs/sling/distribution
X
/var
X
/var/eventing
X
X
/var/sling/distribution
X
X

Error de sincronización de grupo de usuarios user-group-sync-failed

Si el ID de Sling coincide entre dos o más instancias de publicación, se produce un error en la sincronización de grupos de usuarios.

Consulte la sección 9. ID único de Sling ​

Sincronización manual de usuarios y grupos de usuarios manually-syncing-users-and-user-groups

Para configurar o habilitar la sincronización de usuarios, vaya al paso 1: Agente de distribución Apache Sling: fábrica de agentes de sincronización

Cuando una instancia de publicación deja de estar disponible when-a-publish-instance-becomes-unavailable

Cuando una instancia de publicación deja de estar disponible, no debe eliminarse si vuelve a conectarse en el futuro. Los cambios se ponen en cola para la instancia de publicación y, cuando vuelve a estar en línea, se procesan.

Si la instancia de publicación nunca vuelve a conectarse, si está sin conexión de forma permanente, debe eliminarse porque la acumulación de colas provoca un uso notable del espacio en disco en el entorno de creación.

Cuando una instancia de publicación está desactivada, el registro de autor tiene excepciones similares a las siguientes:

28.01.2016 15:57:48.475 ERROR
 [pool-12-thread-34-org_apache_sling_distribution_queue_socialpubsync_endpoint1
 (org/apache/sling/distribution/queue/socialpubsync/endpoint1)]
 org.apache.sling.distribution.agent.impl.SimpleDistributionAgent [agent][socialpubsync] could not deliver package distrpackage_1454014575838_a2b45ec8-0400-42f3-bed8-ae09b66381cb
 org.apache.sling.distribution.packaging.DistributionPackageImportException: failed in importing package ...

Eliminación de una instancia de publicación how-to-remove-a-publish-instance

Para quitar una instancia de publicación de Apache Sling Distribution Agent - Sync Agents Factory, la cola de distribución debe estar vacía y silenciosa.

recommendation-more-help
51c6a92d-a39d-46d7-8e3e-2db9a31c06a2