Creación de una dimensión de perfil creating-a-custom-profile-dimension

Los informes también se pueden crear y administrar en función de los datos de perfil creados durante la extensión del esquema de destinatario.

Paso 1: Ampliación del esquema de destinatario extend-schema

Para añadir un nuevo campo de perfil, debe ampliar el esquema, siga los pasos a continuación:

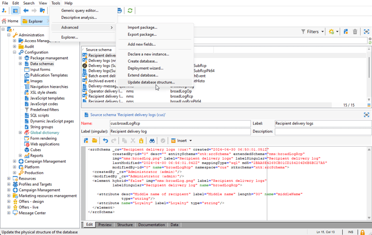
  1. Vaya a la carpeta Administration > Configuration > Data schemas en el explorador.

  2. Identifique el esquema de destinatario personalizado y selecciónelo. Si todavía no ha ampliado el esquema integrado nms:recipient, consulte este procedimiento.

  3. Añada el campo personalizado al editor de esquemas.

    Por ejemplo, para agregar un campo personalizado de Fidelidad en el esquema de destinatarios:

    code language-none
    <attribute label="Loyalty" name="loyalty" type="string"/>
    

  4. Haga clic en Guardar.

  5. A continuación, identifique el esquema broadLogRcp personalizado y selecciónelo. Si todavía no ha ampliado el esquema integrado de registro de envío, consulte este procedimiento.

  6. Añada el mismo campo personalizado que el esquema Recipient al editor de esquemas.

  7. Haga clic en Guardar.

  8. Para aplicar las modificaciones realizadas en los esquemas, inicie el Asistente para la actualización de bases de datos mediante Herramientas > Avanzadas > Actualizar la estructura de la base de datos y ejecute Actualizar la estructura de la base de datos. Más información

El nuevo campo de perfil ya está listo para que lo utilicen y seleccionen los destinatarios.

NOTE
Solo puede agregar hasta 20 campos personalizados al informe dinámico.

Ahora que se ha creado el campo de perfil, es necesario vincularlo a la dimensión de creación de informes dinámica correspondiente.

Antes de ampliar el registro con nuestro campo de perfil, asegúrese de que se aceptó la ventana PII para poder enviar datos PII al informe dinámico. Para obtener más información, consulte esta página.

  1. Vaya a la carpeta Administration > Configuration > Data schemas > Additional reporting field en el explorador.

  2. Haga clic en Nuevo para crear su dimensión de informes dinámicos correspondiente.

  3. Seleccione Editar expresión y examine el esquema Destinatario para encontrar el campo de perfil creado anteriormente.

  4. Haga clic en Finish.

  5. Escriba su dimensión Label, visible en el sistema de informes dinámico, y haga clic en Guardar.

El campo de perfil ahora está disponible como dimensión de perfil en los informes. Para eliminar la dimensión de perfil, puede seleccionarla y hacer clic en el icono Eliminar.

Ahora que el esquema de destinatario se ha ampliado con este campo de perfil y se ha creado la dimensión personalizada, puede empezar a segmentar destinatarios en las entregas.

Paso 3: Creación de un informe dinámico para filtrar los destinatarios con la dimensión de perfil create-report

Después de realizar la entrega, puede desglosar los informes usando la dimensión de perfil.

  1. En la ficha Informes, seleccione un informe predeterminado o haga clic en el botón Crear para comenzar uno desde cero.

  2. En la categoría Dimensiones, haga clic en Perfil y, a continuación, arrastre y suelte la dimensión de perfil en la tabla de forma libre.

  3. Arrastre y suelte cualquier métrica para empezar a filtrar los datos.

  4. Arrastre y suelte una visualización en el espacio de trabajo si es necesario.

recommendation-more-help
c39c2d00-ba9a-424b-adf9-66af58a0c34b