Enhance Delivery Workflows with External Data

Learn how to use Campaign's SOAP APIs and create an advanced delivery workflow.

https://video.tv.adobe.com/v/336536?learn=on

Get started with SOAP APIs

Learn how to generate a session token using postman for use in API requests

320

https://video.tv.adobe.com/vc/336536/eng.json

https://video.tv.adobe.com/v/336386?learn=on

Add recipients and articles use SOAP API request

Learn how to use the Campaign SOAP API to create a new recipient. Understand how to create a custom article data schema and submit an article using the SOAP API.

664

https://video.tv.adobe.com/vc/336386/eng.json

https://video.tv.adobe.com/v/336538?learn=on

Subscribe users via SOAP API

Learn how to create a newsletter service and subscribe a recipient use SOAP API calls.

221

https://video.tv.adobe.com/vc/336538/eng.json

https://video.tv.adobe.com/v/336537?learn=on

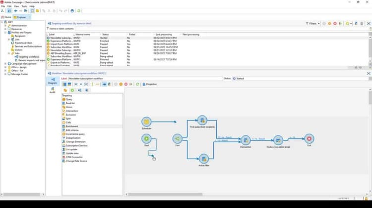
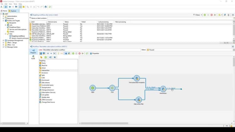
Query articles and recipient subscription values

Learn how to query data using different targeting and filtering dimensions and how to join the outputs using an intersection for the use case of creating an automated content digest delivery.

570

https://video.tv.adobe.com/vc/336537/eng.json

https://video.tv.adobe.com/v/336904?learn=on

Send a delivery to subscribed recipients

Learn how to join data two segments, create an article alert email, and personalize it based on data received from an external API.

325

https://video.tv.adobe.com/vc/336904/eng.json