Arquitectura del editor universal architecture

Obtenga información sobre la arquitectura del editor universal y cómo fluyen los datos entre sus servicios y capas.

Bloques de creación de arquitectura building-blocks

El editor universal consta de cuatro bloques de creación básicos que interactúan para permitir que los autores de contenido editen los aspectos del contenido en cualquier implementación con el fin de ofrecer experiencias excepcionales, aumentar la velocidad del contenido y proporcionar una experiencia de desarrollador de última generación.

Este documento describe cada uno de estos bloques de creación básicos y cómo intercambian datos.

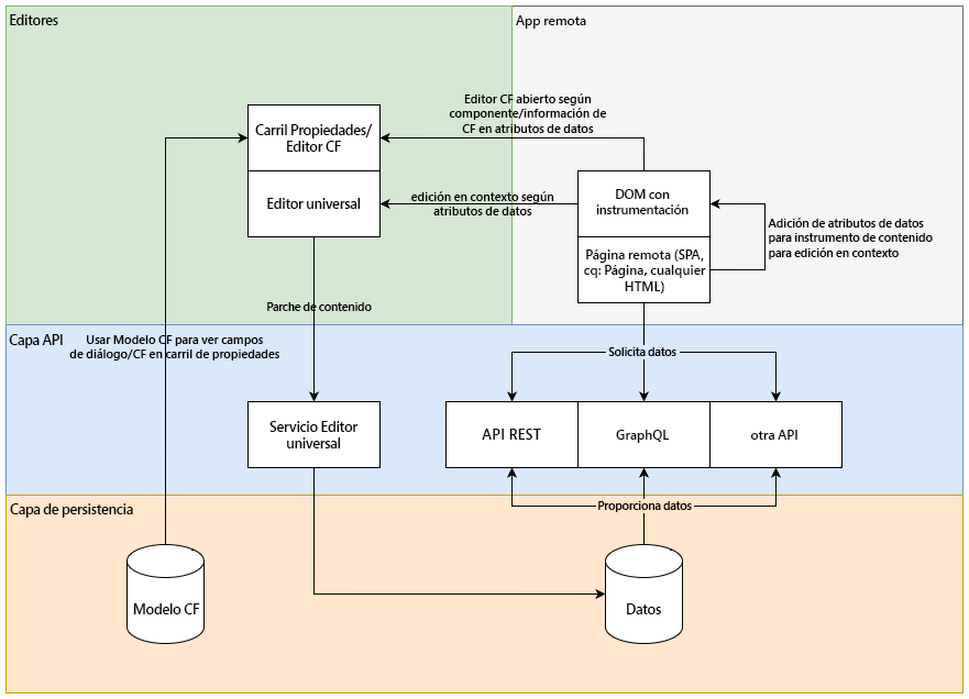
Arquitectura del editor universal

TIP
Si desea ver el editor universal y su arquitectura en acción, consulte el documento Introducción al editor universal en AEM para saber cómo acceder al editor universal y comenzar a instrumentar la primera aplicación de AEM.

Editores editors

  • Editor universal: el editor universal utiliza un DOM instrumentado para permitir la edición in situ del contenido. Consulte el documento Atributos y tipos para obtener más información sobre los metadatos necesarios. Consulte el documento Introducción al editor universal en AEM para ver un ejemplo de la instrumentación en AEM.
  • Panel de propiedades: algunas propiedades de los componentes no se pueden editar en contexto, por ejemplo, el tiempo de rotación de un carrusel o qué pestaña del acordeón debe abrirse o cerrarse siempre. Para permitir la edición de dicha información de componentes, se proporciona un editor basado en formularios en el panel lateral.

Aplicación remota remote-app

Para que una aplicación se pueda editar en contexto dentro del editor universal, se debe instrumentar el DOM. La aplicación remota debe representar ciertos atributos en el DOM. Consulte el documento Atributos y tipos para obtener más información sobre los metadatos necesarios. Consulte el documento Introducción al editor universal en AEM para ver un ejemplo de la instrumentación en AEM.

El editor universal se esfuerza por conseguir un SDK mínimo, por lo que la instrumentación es responsabilidad de la implementación de la aplicación remota.

Capa de la API api-layer

  • Datos de contenido: para el editor universal, no es importante ni los sistemas de origen de los datos de contenido ni la forma en que se consumen. Solo es importante definir y proporcionar los atributos necesarios utilizando datos editables en contexto.
  • Datos persistentes: para cada dato editable hay un identificador URN. Este URN se utiliza para enrutar la persistencia al sistema y recurso correctos.

Capa de persistencia persistence-layer

  • Modelo de fragmento de contenido: para admitir el panel para editar las propiedades del fragmento de contenido, el editor de fragmentos de contenido y los editores basados en formularios, se requieren modelos por componente y por fragmento de contenido.
  • Contenido: el contenido se puede almacenar en cualquier parte, como en AEM, Magento, etc.

Capa de persistencia

Servicio de editor universal y envío del sistema back-end service

El editor universal envía todos los cambios de contenido a un servicio centralizado denominado Servicio del editor universal. Este servicio, que se ejecuta en Adobe I/O Runtime, carga los complementos disponibles en el Registro de extensiones en función del URN proporcionado. El complemento es responsable de comunicarse con el back-end y devolver una respuesta unificada.

Servicio del editor universal

Canalizaciones de renderización rendering-pipelines

Procesamiento del lado del servidor server-side

Procesamiento del lado del servidor

Generación estática del sitio static-generation

Generación estática del sitio

Renderización del lado del cliente client-side

Renderización del lado del cliente

recommendation-more-help
fbcff2a9-b6fe-4574-b04a-21e75df764ab