Come reindirizzare alla pagina di accesso personalizzata in caso di errore del flusso OAuth dell’AEM

Scopri come reindirizzare alla pagina di accesso personalizzata in caso di errore del flusso OAuth dell’AEM reindirizzando gli utenti alla pagina di accesso personalizzata.

Descrizione description

Ambiente

Experience Manager

Problema/Sintomi

Come si reindirizza alla pagina di accesso personalizzata in un ambiente di pubblicazione Adobe Experience Manager (AEM) in caso di errore del flusso OAuth (AEM Open Authorization)?

Risoluzione resolution

Nel caso del flusso SAML (Security Assertion Markup Language)/OAuth, se si verifica un errore nel flusso di autenticazione dell’AEM, il sistema reindirizzerà alla pagina di accesso predefinita preconfigurata dell’AEM.

Pertanto, è necessario reindirizzare gli utenti alla pagina di accesso personalizzata dell’IDP SAML/OAuth. Segui i passaggi indicati di seguito:

  1. Copia il percorso del nodo /libs/granite/core/content/login in /apps/granite/core/content/login1 come indicato di seguito.
  2. Cambia il tipo di risorsa di /apps/granite/core/content/login1 in testservice, come illustrato di seguito:
  3. Crea un nodo rep:policy in accesso1 con consenti elemento secondario, come illustrato di seguito:
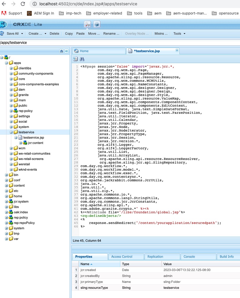
  4. Crea una cartella testservice in /apps e aggiungi sling:resourceType con testservice e crea un file JSP denominato testservice.jsp, come mostrato di seguito: (Nota: in caso di flusso OAuth, assicurati di aggiungere /j_security_check?configid=< rispettivo oauth confiid> al percorso di reindirizzamento protetto in JSP seguente)
  5. Apri la configurazione OSGI Handler di autenticazione del selettore di accesso Adobe Granite e cambia la pagina di accesso predefinita in /apps/granite/core/content/login1 e personalizza la proprietà auth.loginselector.mappings in modo che punti alla pagina di accesso sovradimensionata per il percorso protetto. Vedi di seguito:
  6. Apri la configurazione OSGI Apache Sling Authentication Service e aggiungi -/apps/granite/core/content/login1 e -/apps/testservice all'elenco sling.auth.requirements. Vedi di seguito:
recommendation-more-help
3d58f420-19b5-47a0-a122-5c9dab55ec7f