Mettre à jour les profils Adobe Experience Platform à partir des pages de destination Adobe Campaign ac-aep-lp

L’intégration entre Adobe Campaign et Adobe Experience Platform permet de synchroniser facilement les données de profils entre vos pages de destination Adobe Campaign et Adobe Experience Platform. Avec cette intégration, vous pouvez effectuer les actions suivantes :

  • Récupérer les attributs de profil Adobe Experience Platform pour afficher les informations mises à jour sur les pages de destination Adobe Campaign.
  • Renvoyer à Adobe Experience Platform les attributs de profil mis à jour afin de mettre à jour les attributs correspondants en fonction des données renseignées et envoyées sur les pages de destination.

Les principales étapes de configuration de cette intégration sont les suivantes :

Configurer une connexion Oauth oauth

Les API Adobe Cloud Platform utilisent le protocole OAuth 2.0 pour l’authentification et l’autorisation. Pour connecter Adobe Experience Platform à Adobe Campaign à l’aide d’appels API, vous devez générer un jeton d’accès à l’aide de l’intégration OAuth créée dans Adobe Developer Console.

Pour ce faire, procédez comme suit :

  1. Accédez à Adobe Developer Console.

  2. Créez une nouvelle connexion API à l’aide du produit API Adobe Experience Platform. Les étapes détaillées pour obtenir un jeton d’accès OAuth 2.0 sont disponibles dans la section Documentation Adobe Developer Console.

  3. Une fois la connexion créée, accédez au menu OAuth serveur à serveur et copiez les détails ci-dessous, qui sont requis dans Campaign pour l’authentification :

    • CLIENT ID
    • CLIENT SECRET
    • ORGANIZATION ID

    {width="70%"}

Maintenant que votre connexion Oauth est configurée, créez et configurez une nouvelle connexion source d’API HTTP pour lier Adobe Campaign à Adobe Experience Platform.

Créer une connexion source d’API HTTP source

Une fois la connexion OAuth en place, l’étape suivante consiste à créer une connexion source d’API HTTP dans Adobe Experience Platform. Cette connexion vous permet de diffuser des données vers Adobe Experience Platform à l’aide d’API. Procédez comme suit :

  1. Accédez aux Sources Adobe Experience Platform, recherchez la source API HTTP, puis cliquez sur Ajouter des données.

    {width="70%"}

  2. Configurez la connexion selon vos besoins. Des informations détaillées sur la configuration d’une connexion API HTTP sont disponibles dans la section Documentation sur les sources Adobe Experience Platform.

    À l’étape d’Authentification, basculez sur l’option Activer l’authentification pour vous authentifier à l’aide du jeton d’accès généré précédemment par le biais de l’intégration OAuth.

    {width="70%"}

  3. Une fois la connexion source configurée, le point d’entrée en streaming s’affiche. Ce point d’entrée est requis pour ingérer des données dans Adobe Experience Platform.

    {width="70%"}

    Vous pouvez également accéder à un exemple du format de données ingéré dans Adobe Experience Platform en ouvrant le nouveau flux de données créé à partir de l’onglet Flux de données.

    {width="70%"}

Maintenant que la connexion à la source de l’API HTTP est configurée, vous devez ajouter des options spécifiques à Adobe Campaign pour activer la connexion à Adobe Experience Platform.

Ajouter des options d’authentification à Adobe Campaign xtk

Une fois la connexion à la source de l’API HTTP configurée, vous devez ajouter des options spécifiques à Adobe Campaign pour activer la connexion à Adobe Experience Platform. Pour cela, accédez au menu Administration de campagnes ou exécutez le workflow de votre page de destination en ajoutant une activité de code JavaScript spécifique.

Parcourez les onglets ci-dessous pour découvrir les deux méthodes :

Ajouter des options dans le menu Administration
  1. Accédez au menu Administration > Plateforme > Options.

  2. Ajoutez les options suivantes avec les valeurs correspondantes dans la console Adobe Developer Console :

    • IMS_CLIENT_ID = cryptString(CLIENT ID)
    • IMS_CLIENT_SECRET = cryptString(CLIENT SECRET)
    • IMS_ORG_ID = ORGANIZATION ID
    • IMS_CLIENT_API_KEY = cryptString(CLIENT ID)

    {width="70%"}

    note note
    NOTE
    La fonction cryptString() est utilisée pour chiffrer vos données d’authentification.
Ajouter des options à l’aide d’une activité de code JavaScript

Pour configurer automatiquement ces options lors de l’exécution de votre workflow de pages de destination, ajoutez une activité de code JavaScript à votre workflow avec le code ci-dessous. Découvrez comment configurer une activité de code JavaScript.

Lors de l’exécution du workflow, les options sont automatiquement créées dans la console Campaign avec les valeurs fournies.

code language-javascript
loadLibrary("xtk:shared/nl.js");
loadLibrary("xtk:shared/xtk.js");
loadLibrary("xtk:shared/json2.js");
loadLibrary("xtk:common.js");

function setAuthCredentials()
{
setOption("IMS_CLIENT_ID", cryptString('CLIENT ID'));
setOption("IMS_CLIENT_SECRET", cryptString('CLIENT SECRET'));
setOption("IMS_ORG_ID", cryptString('ORGANIZATION ID'));
setOption("IMS_CLIENT_API_KEY", cryptString('CLIENT ID'));
}

Maintenant que les options d’authentification sont configurées dans Campaign, vous devez créer des codes JavaScript personnalisés pour permettre la synchronisation des données entre Campaign et Adobe Experience Platform depuis votre page de destination.

Ajouter des options à l’exécution du workflow javascript

Pour permettre la synchronisation des données entre les pages de destination et Adobe Experience Platform, des codes JavaScript personnalisés doivent être ajoutés à Adobe Campaign. Procédez comme suit :

  1. Accédez au menu Administration > Configuration > Codes JavaScript.

  2. Créez de nouveaux codes JavaScript et copiez-collez les fragments de code ci-dessous.

    note note
    NOTE
    Le jeton d’accès et les données d’authentification sont automatiquement récupérés à partir des options configurées précédemment.

    {width="70%"}

    accordion
    Script 1 - Charger des attributs de profil depuis Experience Platform

    Ce code vérifie si le profil existe dans Adobe Experience Platform avant de charger la page de destination. Il récupère les attributs de profil et les affiche dans les champs correspondants de la page de destination.

    code language-javascript
    // API implementation to read profile from AEP
    function getProfileInfo(email)
    {
    var accessToken = getAccessToken();
    var request = new HttpClientRequest(('https://platform-stage.adobe.io/data/core/ups/access/entities?schema.name=_xdm.context.profile&entityId=' + email + '&entityIdNS=email&fields=identities,consents.marketing'));
    request.method = 'GET';
    request.header["Content-Type"] = "application/json";
    request.header["sandbox-name"] = "prod";
    request.header["x-gw-ims-org-id"] = getOption('IMS_ORG_ID');
    request.header["x-api-key"] = getOption('IMS_CLIENT_API_KEY');
    request.header["Authorization"] = "Bearer " + accessToken;
    request.execute();
    return request.response;
    }
    
    accordion
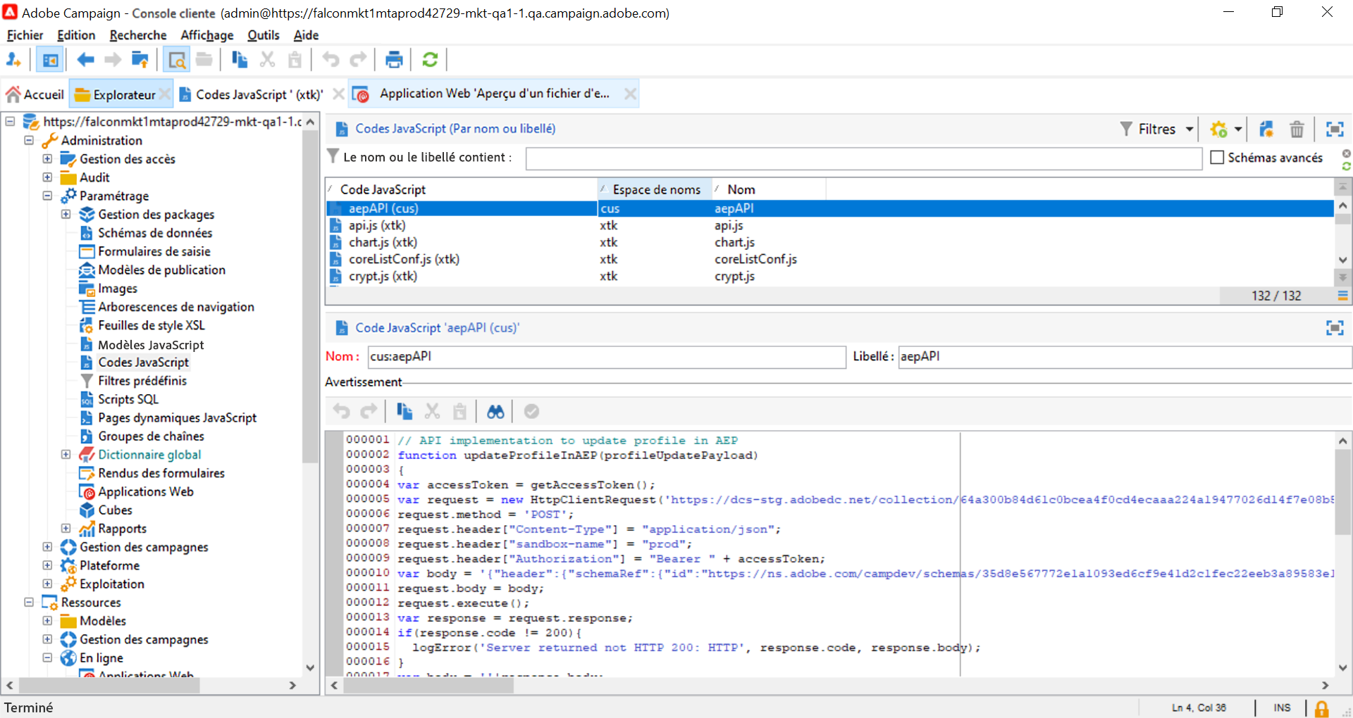
    Script 2 - Mettre à jour les attributs de profil Experience Platform

    Ce code met à jour les attributs de profil dans Adobe Experience Platform avec les valeurs envoyées dans la page de destination.

    code language-javascript
    // API implementation to update profile in AEP
    loadLibrary("xtk:shared/nl.js");
    loadLibrary("xtk:shared/xtk.js");
    loadLibrary("xtk:shared/json2.js");
    loadLibrary("xtk:common.js");
    
    function updateProfileInAEP(profileUpdatePayload)
    {
    var accessToken = getAccessToken();
    var request = new HttpClientRequest('https://dcs-stg.adobedc.net/collection/64a300b84d61c0bcea4f0cd4ecaaa224a19477026d14f7e08b5408ffaf5e6162?syncValidation=false');
    request.method = 'POST';
    request.header["Content-Type"] = "application/json";
    request.header["sandbox-name"] = "prod";
    request.header["Authorization"] = "Bearer " + accessToken;
    var body = '{"header":{"schemaRef":{"id":"https://ns.adobe.com/campdev/schemas/35d8e567772e1a1093ed6cf9e41d2c1fec22eeb3a89583e1","contentType":"application/vnd.adobe.xed-full+json;version=1.0"},"imsOrgId":"A1F66F0D5C47D1950A494133@AdobeOrg","datasetId":"63c7fa2a20cce11b98cccb41","source":{"name":"testHTTPSourcesVinay - 03/06/2023 5:43 PM"}},"body":{"xdmMeta":{"schemaRef":{"id":"https://ns.adobe.com/campdev/schemas/35d8e567772e1a1093ed6cf9e41d2c1fec22eeb3a89583e1","contentType":"application/vnd.adobe.xed-full+json;version=1.0"}},"xdmEntity":' + profileUpdatePayload +'}}';
    request.body = body;
    request.execute();
    return request.response;
    }
    
    
    // Get Access token from OAuth-Server-to-server API call
    function getAccessToken() {
    var clientId = decryptString(getOption('IMS_CLIENT_ID'));
    var clientSecret = decryptString(getOption('IMS_CLIENT_SECRET'));
    var request = new HttpClientRequest(('https://ims-na1-stg1.adobelogin.com/ims/token/v2?grant_type=client_credentials' + '&client_id=' + clientId + '&client_secret=' + clientSecret + '&scope=openid,session,AdobeID,read_organizations,additional_info.projectedProductContext'));
    request.method = 'POST';
    request.execute();
    var response = request.response;
    if(response.code != 200){
    logError('GetAccessToken failed,', response.code, response.body);
    return;
    }
    var body = ''+response.body;
    var parsedResponse = JSON.parse(body);
    var accessToken = parsedResponse.access_token;
    logInfo("Access token generated successfully");
    return accessToken;
    }
    

Maintenant que les codes JavaScript personnalisés sont créés dans Adobe Campaign, vous pouvez configurer le workflow contenant votre page de destination afin d’utiliser ces codes JavaScript pour la synchronisation des données.

Configurer le workflow de la page de destination script

Les codes JavaScript étant ajoutés à Adobe Campaign, vous pouvez les exploiter dans votre workflow de page de destination à l’aide des activités de code JavaScript :

  • Pour charger des données à partir d’Experience Platform avant de charger la page de destination, ajoutez une activité de code JavaScript avant l’activité de page de destination et copiez-collez le script 1.

    accordion
    Script 1 - Charger des attributs de profil depuis Experience Platform
    code language-javascript
    // Script code to read profile from AEP.
    
    logInfo("Loading profile from AEP");
    loadLibrary("cus:aepAPI");
    var recipient=ctx.recipient;
    var email = recipient.@email;
    var response = getProfileInfo(email);
    ctx.isAEPProfileExists = 1;
    
    if(response.code == 404){
    ctx.isAEPProfileExists = 0
    logInfo("Profile with email" + email + " not found in AEP, ignoring the update activity");
    }
    else if(response.code == 200){
    var body = ''+response.body;
    var parsedResponse = JSON.parse(body);
    for (var key in parsedResponse) {
        var value =  parsedResponse[key];
        var marketing = value.entity.consents.marketing;
        logInfo("User Consent Details: " + JSON.stringify(marketing));
        if(marketing.hasOwnProperty('email')&&marketing.email.hasOwnProperty('val')&&marketing.email.val=='n'){
        ctx.recipient.@blackListEmail = 1;
        }
        if(marketing.hasOwnProperty('sms')&&marketing.sms.hasOwnProperty('val')&&marketing.sms.val=='n'){
        ctx.recipient.@blackListMobile = 1;
        }
        if(marketing.hasOwnProperty('push')&&marketing.push.hasOwnProperty('val')&&marketing.push.val=='n'){
        ctx.recipient.@blackListPostalMail = 1;
        }
    }
    }
    
  • Pour mettre à jour les attributs de profil Experience Platform avec les données envoyées dans la page de destination, ajoutez une activité de code JavaScript après l’activité de page de destination et copiez-collez le script 2.

    accordion
    Script 2 - Mettre à jour les attributs de profil Experience Platform
    code language-javascript
    // Script code to update profile in AEP and ACC.
    
    logInfo("Executing script to update AEP profile.");
    
    // Loading aepAPI library JS code
    loadLibrary("cus:aepAPI");
    
    var recipient=ctx.recipient
    
    // Update profile only if it exists in AEP
    if(ctx.isAEPProfileExists==1){
    
    var email = recipient.@email
    logInfo(email);
    logInfo(recipient.@blackListEmail);
    logInfo(recipient.@blackListMobile);
    logInfo(recipient.@blackListPostalMail);
    
    var optOutPayload = new Array();
    
    if(recipient.@blackListEmail==1){
        optOutPayload.push('"email":{"val":"n"}');
    }
    else
        optOutPayload.push('"email":{"val":"y"}');
    
    if(recipient.@blackListMobile==1){
        optOutPayload.push('"sms":{"val":"n"}');
    }
    else
        optOutPayload.push('"sms":{"val":"y"}');
    
    if(recipient.@blackListPostalMail==1){
        optOutPayload.push('"push":{"val":"n"}');
    }
    else
        optOutPayload.push('"push":{"val":"y"}');
    
    var profileUpdatePayload = '{'+ '"personalEmail":{"address":' + '\"' + email + '\"' + '},' +'"consents":{"marketing":{' + optOutPayload.toString() + '}}}';
    
    var response = updateProfileInAEP(profileUpdatePayload);
    if(response.code == 200){
    var body = '' + response.body;
    logInfo("AEP Profile Updated successfully, Response " + body);
    // Update ACC profile
    recipient.@xtkschema = "nms:recipient";
    recipient.@_operation = "update";
    recipient.@_key="@id";
    xtk.session.Write(recipient);
    logInfo("ACC Profile Updated successfully");
    }
    else{
        logError('Server Error: ', response.code, response.body);
    }
    }
    else {
    logInfo("Ignoring AEP profile update as profile doesn't exists.");
    
    // Update ACC profile
    recipient.@xtkschema = "nms:recipient";
    recipient.@_operation = "update";
    recipient.@_key="@id";
    xtk.session.Write(recipient);
    logInfo("ACC Profile Updated successfully");
    }
    
CAUTION
Veillez à personnaliser la payload dans chaque script en fonction de vos besoins spécifiques.
Si vous n’ajoutez aucun script avant l’activité de la page de destination, aucune vérification de l’existence du profil ne sera effectuée dans Adobe Experience Platform. Lorsque la page de destination est envoyée et que le profil n’existe pas, il est créé dans Adobe Experience Platform avec les attributs de la page de destination.

Voici un exemple de workflow utilisant les activités de code JavaScript avant et après une page de destination :

{width="70%"}

Voici un exemple d’une page de destination et d’une activité de code JavaScript configurées pour mettre à jour les attributs de profil dans Adobe Experience Platform :

{width="70%"}

{width="70%" modal="regular"}

Informations supplémentaires

recommendation-more-help
35662671-8e3d-4f04-a092-029a056c566b