傳遞 delivery

傳遞​型別的活動可讓您建立傳遞動作。 可使用輸入元素來建構。

若要設定,請編輯活動並輸入傳送選項。

  1. 傳送

    您可以:

    • 對入站轉變中指定的傳遞採取行動。 若要這麼做,請選取視窗​ Delivery ​區段的第一個選項。

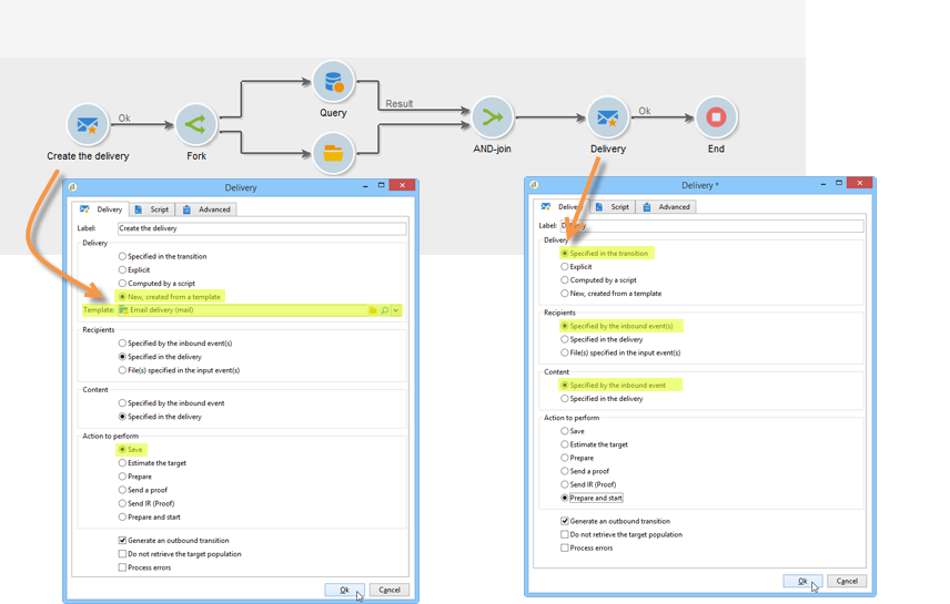
      當先前的工作流程活動已建立或指定傳送時,可使用此選項。 如以下範例所示,這可以由產生出站轉變的相同型別的活動完成。

      在下列範例中,會首次建立傳送。 母體及內容將於稍後定義。 接著,系統會使用入站轉變,將這三個元素的資訊重新輸入新的傳送活動,以便傳送。

    • 直接選取相關的傳遞。 若要這麼做,請選取​ Explicit ​選項,然後從​ Delivery ​欄位的下拉式清單中選取傳遞。

      清單預設會顯示​ 傳送 ​資料夾中包含的未完成傳送。 若要存取其他行銷活動,請按一下​ Select link ​圖示。

      從​ Folder ​欄位的下拉式清單中選取行銷活動,或按一下​ Display sub-levels ​以顯示子資料夾中包含的所有傳遞:

      選取傳遞動作後,您可以按一下​ Edit link ​圖示來顯示內容。

    • 建立指令碼以計算傳遞。 若要這麼做,請選取​ Computed by a script ​選項並輸入指令碼。 您可以按一下​ Edit… ​選項來開啟輸入視窗。 以下範例會復原傳遞的識別碼:

    • 建立新傳遞。 若要這麼做,請選取​ New, created from a template ​選項,然後選取傳遞將依據的傳遞範本。

      按一下「Select link」圖示以瀏覽資料夾,如果您想要檢視所選範本的內容,請按一下「Edit link」圖示。

  2. 個收件者

    收件者可由傳入事件指定,例如在檔案匯入後,或在傳遞動作中指定。 它們也可以儲存在一個或多個檔案中。

  3. 內容

    訊息的內容可在傳遞或傳入事件中定義。

  4. 要執行的動作

    您可以建立傳遞、準備、開始、估計目標或傳送證明。

    選取要執行的動作型別:

    • Save:此選項可讓您建立傳遞並儲存。 它不會分析或傳遞。
    • Estimate the target:此選項可讓您計算傳遞目標,以評估其潛在(第一個分析階段)。 此動作等同於選取​ Estimate the population to be targeted ​選項,並在透過​ 傳遞 ​將傳遞傳送到主要目標時按一下​Analyze
    • Prepare:此選項可讓您執行完整分析程式(目標計算與內容準備)。 不會傳送傳遞。 此動作等同於選取​ Deliver as soon as possible ​選項,並在傳送傳遞至具有​ 傳遞 ​的主要目標時按一下​Analyze
    • Send a proof:此選項可讓您傳送傳遞的證明。 此動作等同於在具有​ 傳遞 ​的傳遞工具列中按一下​ Send a proof ​按鈕
    • Prepare and start:此選項會啟動完整分析程式(目標計算與內容準備)並傳送傳遞。 此動作等同於使用​ 傳遞 ​將傳遞傳送到主要目標時按一下​Deliver as soon as possibleAnalyze​和​ Confirm delivery ​選項。

    在工作流程中繼續使用的​ Act on a delivery ​活動可讓您啟動啟動啟動傳送(目標計算、內容準備、傳送)所需的所有剩餘步驟。 如需詳細資訊,請參閱傳遞控制

    也可使用下列選項:

    • Generate an outbound transition

      建立將在執行結束時啟用的出站轉變。 您可以選擇是否要擷取傳出傳遞的目標。

    • Do not recover target

      不會復原傳出傳遞動作的目標。

    • Processing errors

      請參閱傳遞控制

    指令碼​索引標籤可讓您修改傳遞引數。

範例:傳遞工作流程 example--delivery-workflow

建立新工作流程並新增活動,如下圖所示:

開啟​ 傳遞 ​活動並定義屬性,如下所示:

  • 在​ Delivery ​區段中,選取​ New, created from a template ​並選取傳遞範本。
  • 在​ Recipients ​區段中,選取​Specified in the delivery
  • 在​ Action to execute ​區段中,保留​ Prepare ​選項。

按一下​ OK ​以關閉屬性視窗。 您剛剛設定了活動,包括根據將在其內指定目標的傳遞範本建立和準備新傳遞。

開啟​ 核准 ​活動並定義屬性,如下所示:

  1. 在​ Assignment type ​欄位中,選取您已註冊的群組。 如果您是使用「管理員」帳戶連線,請選取「管理」群組。

  2. 接下來,輸入標題,並在訊息本文中插入下列文字:

    code language-none
    Do you wish to approve delivery (<%= vars.recCount %> recipient(s))?
    

    此訊息包含以JavaScript撰寫的運算式: vars.recCount​代表傳遞前一個任務所定位的收件者數目。 如需JavaScript運算式的詳細資訊,請參閱JavaScript指令碼和範本

    核准中詳細說明了核准任務。

輸入引數 input-parameters

傳遞識別碼,如果在​ Delivery ​區段中選取​ Specified in the transition ​選項。

  • deliveryId
  • tableName
  • 結構描述

每個傳入事件都必須指定由這些引數定義的目標。

NOTE
只有在​ Recipients ​區段中選取​ Specified by inbound event(s) ​選項時,此引數才會出現。
  • 檔案名稱

    在​ Recipients ​區段中選取​ File(s) specified by inbound event(s) ​選項時所產生檔案的完整名稱。

  • contentId

    如果在​ Content ​區段中選取​ Specified by inbound events ​選項,則為內容識別碼。

輸出引數 output-parameters

  • tableName
  • 結構描述
  • recCount

這組三個值可識別傳送產生的目標。 tableName​是記憶目標識別碼的資料表名稱,schema​是母體的結構描述(通常是nms:recipient),而​ recCount ​是資料表中的元素數目。

與補充關聯的轉變有相同的引數。

NOTE
選取​ Do not recover target ​選項時沒有輸出引數。
recommendation-more-help
cffff7e4-091f-472e-87ca-52087599f99d