Consegna delivery

Un'attività di tipo Consegna consente di creare un'azione di consegna. Può essere realizzata utilizzando elementi di input.

Per configurarlo, modifica l’attività e immetti le opzioni di consegna.

  1. Consegna

    Puoi eseguire le seguenti azioni:

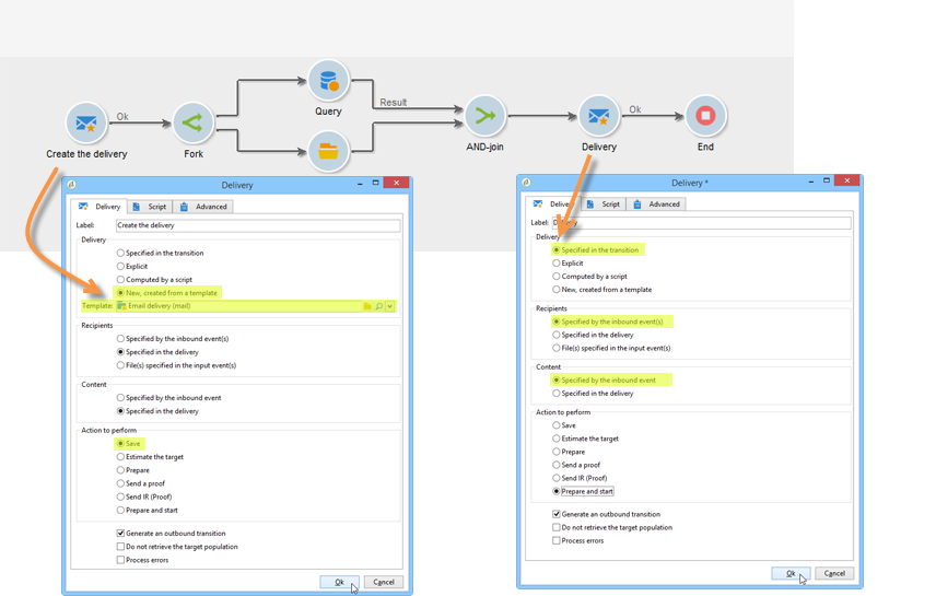
    • Agisci sulla consegna specificata nella transizione in entrata. A tale scopo, selezionare la prima opzione della sezione Delivery della finestra.

      Questa opzione può essere utilizzata quando una precedente attività del flusso di lavoro ha già creato o specificato la consegna. Ciò può essere stato fatto, come nell’esempio seguente, da un’attività dello stesso tipo che ha generato una transizione in uscita.

      Nell’esempio seguente, la consegna viene creata per la prima volta. La popolazione e il contenuto vengono definiti in un secondo momento. Successivamente, le informazioni per questi tre elementi vengono reinserite in una nuova attività di consegna utilizzando la transizione in entrata in modo che possa essere inviata.

    • Seleziona direttamente la consegna interessata. A tale scopo, selezionare l'opzione Explicit e selezionare la consegna dall'elenco a discesa del campo Delivery.

      L'elenco mostra le consegne non completate contenute nella cartella Consegne per impostazione predefinita. Per accedere ad altre campagne, fare clic sull'icona Select link.

      Selezionare la campagna dall'elenco a discesa del campo Folder oppure fare clic su Display sub-levels per visualizzare tutte le consegne contenute nelle sottocartelle:

      Dopo aver selezionato l'azione di consegna, puoi visualizzare il contenuto facendo clic sull'icona Edit link.

    • Crea uno script per calcolare la consegna. A tale scopo, selezionare l'opzione Computed by a script e immettere lo script. È possibile aprire una finestra di input facendo clic sull'opzione Edit…. L’esempio seguente recupera l’identificatore della consegna:

    • Crea una nuova consegna. A questo scopo, seleziona l’opzione New, created from a template e seleziona il modello di consegna su cui basare la consegna.

      Fare clic sull'icona Select link per sfogliare le cartelle e fare clic sull'icona Edit link per visualizzare il contenuto del modello selezionato.

  2. Destinatari

    I destinatari possono essere specificati dagli eventi in entrata, ad esempio dopo un’importazione di file, o specificati nell’azione di consegna. Possono anche essere archiviati in uno o più file.

  3. Contenuto

    Il contenuto del messaggio può essere definito nella consegna o nell’evento in entrata.

  4. Azione da eseguire

    Puoi creare la consegna, prepararla, avviarla, stimare il target o inviare una bozza.

    Seleziona il tipo di azione da eseguire:

    • Save: questa opzione consente di creare la consegna e salvarla. Non lo analizzerà né lo consegnerà.
    • Estimate the target: questa opzione consente di calcolare il target di consegna per valutarne il potenziale (prima fase di analisi). Questa azione equivale a selezionare l'opzione Estimate the population to be targeted e a fare clic su Analyze durante l'invio di una consegna alla destinazione principale tramite Consegna.
    • Prepare: questa opzione consente di eseguire l'intero processo di analisi (calcolo destinazione e preparazione contenuto). La consegna non viene inviata. Questa azione equivale a selezionare l'opzione Deliver as soon as possible e a fare clic su Analyze quando si invia una consegna alla destinazione principale con Consegna.
    • Send a proof: questa opzione ti consente di inviare una prova della consegna. Questa azione equivale a fare clic sul pulsante Send a proof nella barra degli strumenti di una consegna con Consegna
    • Prepare and start: questa opzione avvia l'intero processo di analisi (calcolo di destinazione e preparazione dei contenuti) e invia la consegna. Questa azione equivale a fare clic sull'opzione Deliver as soon as possible, Analyze e Confirm delivery durante l'invio di una consegna alla destinazione principale con Consegna.

    L'attività Act on a delivery utilizzata in seguito nel flusso di lavoro consente di avviare tutti i passaggi rimanenti necessari per avviare la consegna (calcolo del target, preparazione del contenuto, consegna). Per ulteriori informazioni, consulta Controllo della consegna.

    Sono inoltre disponibili le seguenti opzioni:

    • Generate an outbound transition

      Crea una transizione in uscita che verrà attivata alla fine dell’esecuzione. Puoi scegliere se recuperare o meno la destinazione della consegna in uscita.

    • Do not recover target

      Non recupera il target dell’azione di consegna in uscita.

    • Processing errors

      Consulta Controllo della consegna.

    La scheda Script consente di modificare i parametri di consegna.

Esempio: flusso di lavoro di consegna example--delivery-workflow

Crea un nuovo flusso di lavoro e aggiungi le attività come mostrato nell’immagine seguente:

Apri l'attività Consegna e definisci le proprietà come segue:

  • Nella sezione Delivery, selezionare New, created from a template e selezionare un modello di consegna.
  • Nella sezione Recipients, selezionare Specified in the delivery.
  • Nella sezione Action to execute, mantenere l'opzione Prepare.

Fare clic su OK per chiudere la finestra delle proprietà. Hai appena configurato un’attività che consiste nella creazione e preparazione di una nuova consegna basata su un modello di consegna il cui target verrà specificato al suo interno.

Apri l'attività Approval e definisci le proprietà come segue:

  1. Nel campo Assignment type, selezionare un gruppo in cui si è registrati. Se si è connessi utilizzando l'account 'admin', selezionare il gruppo Amministrazione.

  2. Quindi, inserisci un titolo e il testo seguente nel corpo del messaggio:

    code language-none
    Do you wish to approve delivery (<%= vars.recCount %> recipient(s))?
    

    Questo messaggio include un'espressione scritta in JavaScript: vars.recCount rappresenta il numero di destinatari interessati dalla consegna dell'attività precedente. Per ulteriori informazioni sulle espressioni di JavaScript, fare riferimento a Script e modelli di JavaScript.

    L'attività Approvazione è descritta in Approvazione.

Parametri di input input-parameters

Identificatore di consegna, se l'opzione Specified in the transition è selezionata nella sezione Delivery.

  • deliveryId
  • tableName
  • schema

Ogni evento in entrata deve specificare una destinazione definita da questi parametri.

NOTE
Questo parametro viene visualizzato solo se l'opzione Specified by inbound event(s) è selezionata nella sezione Recipients.
  • nome file

    Nome completo del file generato se l'opzione File(s) specified by inbound event(s) è selezionata nella sezione Recipients.

  • contentId

    Identificatore di contenuto se l'opzione Specified by inbound events è selezionata nella sezione Content.

Parametri di output output-parameters

  • tableName
  • schema
  • recCount

Questo set di tre valori identifica il target risultante dalla consegna. tableName è il nome della tabella che memorizza gli identificatori della destinazione, schema è lo schema della popolazione (in genere nms:recipient) e recCount è il numero di elementi nella tabella.

La transizione associata al complemento ha gli stessi parametri.

NOTE
Non sono presenti parametri di output quando l'opzione Do not recover target è selezionata.
recommendation-more-help
cffff7e4-091f-472e-87ca-52087599f99d