Entrega delivery

Una actividad de tipo Entrega permite crear una acción de entrega. Se puede construir utilizando elementos de entrada.

Para configurarlo, edite la actividad e introduzca las opciones de entrega.

  1. Entrega

    Se puede:

    • Actuar sobre la entrega especificado en la transición entrante. Para ello, seleccione la primera opción de la sección Delivery de la ventana.

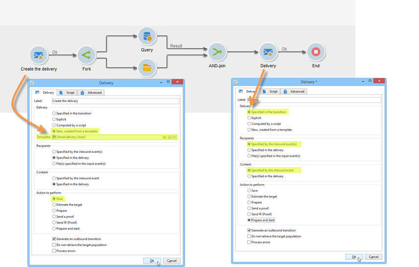
      Esta opción se puede utilizar si ya se ha creado o especificado una actividad de flujo de trabajo anterior. Esto se puede hacer, como en el ejemplo a continuación, con una actividad del mismo tipo que generó una transición saliente.

      En el ejemplo siguiente, se crea la entrega por primera vez. La población y el contenido se definen más adelante. A continuación, la información de estos tres elementos se reingresa en una nueva actividad de entrega utilizando la transición entrante para que se pueda enviar.

    • Seleccione directamente la entrega correspondiente. Para ello, seleccione la opción Explicit y seleccione la entrega en la lista desplegable del campo Delivery.

      La lista muestra los envíos no finalizados contenidos en la carpeta Envíos de forma predeterminada. Para acceder a otras campañas, haga clic en el icono Select link.

      Seleccione la campaña en la lista desplegable del campo Folder o haga clic en Display sub-levels para mostrar todas las entregas contenidos en las subcarpetas:

      Después de seleccionar la acción de entrega, puede mostrar el contenido haciendo clic en el icono Edit link.

    • Cree una secuencia de comandos para calcular la entrega. Para ello, haga clic en la opción Computed by a script e introduzca la secuencia de comandos. Puede abrir una ventana de entrada haciendo clic en la opción Edit…. El ejemplo siguiente recupera el identificador de la entrega:

    • Crear una entrega nueva. Para hacerlo, seleccione la opción New, created from a template y la plantilla de entrega en la que se debe basar la entrega.

      Haga clic en el icono Select link para examinar las carpetas y haga clic en el icono Edit link si desea ver el contenido de la plantilla seleccionada.

  2. Recipients

    Los eventos de entrada pueden especificar los destinatarios, por ejemplo, con una importación de archivos o especificados en la acción de entrega. También pueden almacenarse en uno o más archivos.

  3. Content

    El contenido del mensaje se puede definir en la entrega o en el evento de entrada.

  4. Acción que quiere ejecutar

    Puede crear la entrega, prepararlo, iniciarlo, estimar el objetivo o enviar una prueba.

    Seleccione el tipo de acción que se va a realizar:

    • Save: esta opción permite crear la entrega y guardarlo. No lo analiza ni lo envía.
    • Estimate the target: esta opción permite calcular el objetivo de la entrega para evaluar su potencial (primera fase del análisis). Esta acción equivale a seleccionar la opción Estimate the population to be targeted y al hacer clic en Analyze al enviar una entrega al objetivo principal mediante Entrega.
    • Prepare: esta opción permite ejecutar el proceso de análisis completo (cálculo del objetivo y preparación de contenido). No se manda la entrega. Esta acción equivale a seleccionar la opción Deliver as soon as possible y hacer clic en Analyze al enviar una entrega al objetivo principal mediante Entrega.
    • Send a proof: esta opción permite enviar una prueba de la entrega. Esta acción equivale a hacer clic en el botón Send a proof de la barra de herramientas de una entrega con Entrega.
    • Prepare and start: esta opción inicia el proceso de análisis completo (cálculo del objetivo y preparación de contenido) y realiza la entrega. Esta acción equivale a hacer clic en las opciones Deliver as soon as possible, Analyze y Confirm delivery al mandar una envío al objetivo principal con Entrega.

    La actividad Act on a delivery utilizada en el flujo de trabajo permite iniciar todos los pasos restantes necesarios para comenzar la entrega (cálculo del objetivo, preparación de contenido, entrega). Para obtener más información, consulte Control de envíos.

    Las siguientes opciones también están disponibles:

    • Generate an outbound transition

      Crea una transición saliente que se activará al final de la ejecución. Puede elegir si desea o no recuperar el objetivo de la entrega saliente.

    • Do not recover target

      No recupera el objetivo de la acción de entrega saliente.

    • Processing errors

      Consulte Control de envíos.

    La pestaña Script permite modificar los parámetros de entrega.

Ejemplo: Flujo de trabajo de la entrega example--delivery-workflow

Cree un nuevo flujo de trabajo y añada actividades como se muestra en el gráfico siguiente:

Abra la actividad Entrega y defina las propiedades como se indica a continuación:

  • En la sección Delivery, seleccione New, created from a template y, luego, una plantilla de entrega.
  • En la sección Recipients, seleccione Specified in the delivery.
  • En la sección Action to execute, mantenga la opción Prepare.

Haga clic en OK para cerrar la ventana de propiedades. Acaba de configurar una actividad que consista en crear y preparar una nueva entrega basada en una plantilla de entrega cuyo objetivo se especificará ahí dentro.

Abra la actividad Approval y defina las propiedades como se indica a continuación:

  1. En el campo Assignment type, seleccione un grupo en el que esté registrado. Si está conectado con la cuenta “admin”, seleccione el grupo Administración.

  2. A continuación, introduzca un título e inserte el texto siguiente en el cuerpo del mensaje:

    code language-none
    Do you wish to approve delivery (<%= vars.recCount %> recipient(s))?
    

    Este es un mensaje que incluye una expresión escrita en JavaScript: vars.recCount representa el número de destinatarios objetivo de la entrega de la tarea anterior. Para obtener más información sobre las expresiones JavaScript, consulte Plantillas y secuencias de comandos de JavaScript.

    La tarea de aprobación se detalla en Aprobación.

Parámetros de entrada input-parameters

Identificador de entrega, si la opción Specified in the transition está seleccionada en la sección Delivery.

  • deliveryId
  • tableName
  • esquema

Cada evento entrante debe especificar un objetivo definido por estos parámetros.

NOTE
Este parámetro solo aparece si la opción Specified by inbound event(s) está seleccionada en la sección Recipients.
  • filename

    Nombre completo del archivo generado si se selecciona la opción File(s) specified by inbound event(s) en la sección Recipients.

  • contentId

    Identificador de contenido si la opción Specified by inbound events está seleccionada en la sección Content.

Parámetros de salida output-parameters

  • tableName
  • esquema
  • recCount

Este conjunto de tres valores identifica el objetivo resultante de la entrega. tableName es el nombre de la tabla que memoriza los identificadores del objetivo; schema es el esquema de la población (normalmente nms:recipient) y recCount es el número de elementos de la tabla.

La transición asociada al complemento tiene los mismos parámetros.

NOTE
No hay parámetros de salida cuando se selecciona la opción Do not recover target.
recommendation-more-help
cffff7e4-091f-472e-87ca-52087599f99d