Controllare i costi controlling-costs

Adobe Campaign consente di controllare i costi di marketing programmati, impegnati e fatturati e di suddividerli per categoria utilizzando il modulo Gestione risorse marketing.

I costi impegnati per i vari processi di una campagna vengono addebitati a un budget definito in anticipo dal reparto marketing. Gli importi possono essere suddivisi in diverse categorie per rendere le informazioni più leggibili e per fornire informazioni più dettagliate sugli investimenti di marketing.

La gestione e il tracciamento dei budget sono centralizzati in un nodo dedicato della struttura Adobe Campaign. Questo consente di monitorare gli importi allocati, impegnati, impegnati e spesi dalla stessa visualizzazione e per tutti i budget.

Per implementare la gestione del budget utilizzando MRM, è necessario eseguire le operazioni seguenti:

  1. Definire il budget. Ulteriori informazioni.

  2. Definire il metodo di calcolo dei costi: le strutture dei costi vengono definite per i fornitori di servizi. Ulteriori informazioni.

  3. Definire i costi della campagna (consegne/attività): i costi sostenuti dalle consegne e dalle attività vengono inseriti singolarmente o globalmente per il modello della campagna. Ulteriori informazioni.

  4. Consolida: in base allo stato di avanzamento delle attività, delle consegne e della campagna, i costi verranno calcolati e trasferiti al budget corrispondente. Quando la creazione della campagna è sufficientemente avanzata, lo stato di avanzamento del budget della campagna può essere modificato in Specified. Il costo calcolato del programma viene quindi inserito automaticamente con i costi calcolati sulla campagna. Ulteriori informazioni.

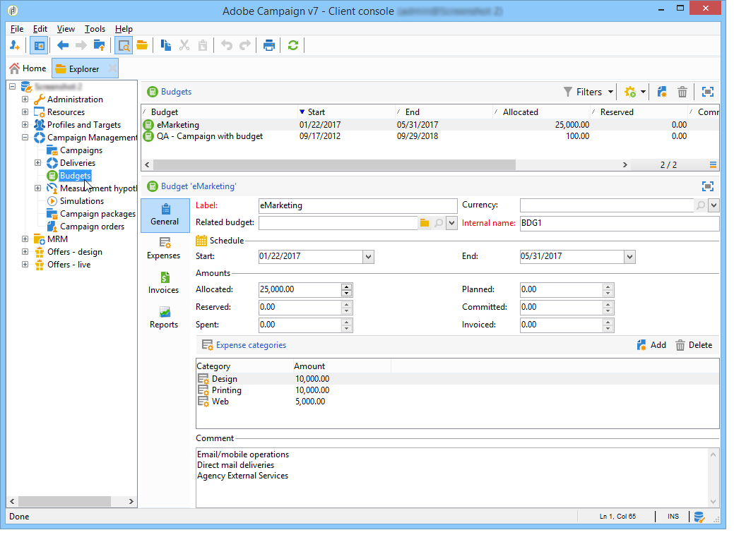
Creare un budget creating-a-budget

Per creare un budget, effettua le seguenti operazioni:

  1. Individua la cartella Campaign management > Budgets di Campaign Explorer.
  2. Fare clic sull'icona New, assegnare un nome e salvare il budget.
  3. Inserire l'importo iniziale: indicare l'importo allocato nel campo pertinente. Gli altri importi vengono inseriti automaticamente. Ulteriori informazioni.
  4. Definire il periodo di validità inserendo le date di inizio e di fine. Queste informazioni sono puramente indicative.
  5. Crea le categorie di spesa a cui assegnare i costi di questo budget per campagne, attività e così via. possono essere collegati. Ulteriori informazioni.

NOTE
Puoi selezionare un budget correlato. Per ulteriori informazioni al riguardo, consulta questa sezione.

Calcola importi calculating-amounts

Ciascun bilancio è definito da un importo iniziale che verrà diminuito dai costi delle varie campagne, consegne o attività ad esse correlate dopo che sono state pianificate o eseguite. Lo stato degli importi (pianificato, prenotato, impegnato, speso o fatturato) dipende dal tipo di costo e dal livello di impegno definito nella campagna, nella consegna o nel task.

NOTE
Gli importi immessi per le categorie devono corrispondere alla dotazione di budget definita nel campo Allocated.

Per le campagne, a seconda del livello di impegno, un costo può essere pianificato, impegnato o riservato per un’azione futura.

CAUTION
Quando viene creata una campagna, lo stato di avanzamento in Budget deve essere impostato su Defined per i costi da prendere in considerazione durante l'esecuzione. Se lo stato è Being edited, i costi non verranno consolidati.
L'opzione Commitment level rappresenta una proiezione dei costi in futuro prima che vengano addebitati al budget. In base all’avanzamento di una campagna, un’attività o una consegna, puoi decidere di assegnare un livello di impegno più alto o più basso (1. Pianificato, 2. Riservato, 3. Eseguito) utilizzando la casella combinata.

Ad esempio, il costo previsto di una campagna web è di 45.000 Euro.

Per la campagna, quando lo stato di creazione del budget è impostato su Defined, il costo reale della campagna (o, in caso contrario, il costo calcolato) verrà riportato nei totali del budget.

In base al livello di impegno del budget della campagna, l'importo verrà immesso nel campo Planned, Reserved o Committed.

Il livello di impegno può essere modificato:

  • nel livello campaign, nella finestra Budget, nella scheda Edit. Qui vengono configurati budget, costi e spese.
  • nel livello attività, nella finestra Expenses and revenues.

Quando il budget è Reserved, l'aggiornamento viene eseguito automaticamente per il budget addebitato.

La procedura è la stessa a livello di attività.

Quando una spesa genera una fattura e la fattura viene pagata, il relativo importo viene quindi inserito nel campo Invoiced.

Categorie di spese expense-categories

Gli importi possono essere distribuiti in diverse categorie di spesa per una migliore leggibilità dei dati e per una segnalazione più dettagliata degli investimenti di marketing. Le categorie di spesa vengono definite durante la creazione del budget tramite il nodo Budgets della struttura.

Per aggiungere una categoria, fare clic sul pulsante Add nella parte inferiore della finestra.

Puoi selezionare una categoria tra quelle esistenti o definirne una nuova inserendola direttamente nel campo. Quando confermi l’input, un messaggio di conferma ti consente di aggiungere questa categoria all’elenco delle categorie esistenti e associarla a una natura, se necessario. Queste informazioni verranno utilizzate nelle relazioni sul budget.

Collegare un budget a un altro linking-a-budget-to-another

Puoi collegare un budget a un budget principale. A tale scopo, selezionare il budget principale nel campo related budget dei budget secondari.

Al budget principale verrà aggiunta una scheda aggiuntiva per visualizzare l'elenco dei budget correlati.

Queste informazioni sono riportate nelle relazioni sul bilancio.

Aggiungi righe spese adding-expense-lines

Le righe spese vengono aggiunte automaticamente al budget. Vengono creati durante l’analisi della consegna e al termine di un’attività.

Per ogni campagna, consegna o attività, i costi generati sono raggruppati nelle righe spese del budget a cui vengono addebitati. Queste linee di spesa vengono create in base alle linee di costo del fornitore di servizi interessato e calcolate tramite le strutture di costo associate.

Ogni riga spese contiene pertanto le seguenti informazioni:

  • La campagna e la consegna o l’attività a cui è correlata
  • Importo calcolato dalle strutture di costo o dal costo provvisorio stimato
  • Costo reale della consegna o dell’attività interessata
  • Riga fattura corrispondente (solo MRM)
  • Elenco dei costi calcolati per categoria di costi (se esiste una struttura di costi)

Nell'esempio precedente, la riga spese modificata contiene i costi calcolati per la consegna di nuove schede per la campagna Loyalty Spring Pack. Quando si modifica la consegna, la scheda Direct Mail consente di visualizzare come viene calcolata la riga spese.

Il calcolo dei costi per questa consegna si basa sulle categorie di costi selezionate per il fornitore di servizi interessato:

In base alle categorie di costo selezionate, per calcolare le linee di costo vengono applicate le strutture di costo corrispondenti. In questo esempio, per il prestatore di servizi interessato, le strutture dei costi sono le seguenti:

NOTE
Le categorie e le strutture di costo sono presentate in questa pagina

Impegno, calcolo e addebito dei costi cost-commitment--calculation-and-charging

È possibile eseguire il commit dei costi per consegne e attività. In base all'avanzamento del processo a cui è correlato, lo stato di un costo viene aggiornato.

Processo di calcolo dei costi cost-calculation-process

I costi sono suddivisi in tre categorie:

  1. Costo provvisorio stimato

    Il costo provvisorio stimato è una stima dei costi per i processi della campagna. Durante la modifica, gli importi immessi non vengono consolidati. Deve avere lo stato Specified per gli importi di cui tenere conto nei calcoli.

    Questo importo viene immesso manualmente e può essere suddiviso in diverse categorie di spesa. Per ridurre un costo, fare clic sul collegamento Breakdown… e quindi sul pulsante Add per definire un nuovo importo.

    È possibile associare ciascun costo a una categoria in modo che il raggruppamento dei costi per categoria di spesa possa essere visualizzato successivamente nei rapporti relativi al budget e al budget.

  2. Costo calcolato

    Il costo calcolato dipende dall’elemento interessato (campagna, consegna, attività, ecc.) e dal suo stato (in corso di modifica, in corso, finito). In ogni caso, se si specifica il costo reale, il costo calcolato utilizzerà tale importo.

    Se non viene fornito il costo effettivo, si applicano le seguenti regole:

    • Per una campagna in corso di modifica, il costo calcolato è il costo provvisorio stimato della campagna oppure, se questo costo non è definito, il costo calcolato sarà la somma di tutti i costi provvisori delle consegne e delle attività della campagna. Se la campagna è terminata, il costo calcolato della campagna sarà la somma di tutti i costi calcolati.
    • Per una consegna non ancora analizzata, il costo calcolato è il costo provvisorio stimato. Se l'analisi è già stata eseguita, il costo calcolato sarà la somma di tutti i costi calcolati in base alle strutture dei costi del servizio prestato e del numero di destinatari interessati.
    • Per un'attività in corso, il costo calcolato utilizza il costo provvisorio stimato. Se l'attività è terminata, il costo calcolato corrisponderà alla somma di tutti i costi calcolati dalle strutture dei costi del fornitore di servizi e al numero di giorni di completamento.
    • Per il piano di marketing, come per il programma, il costo calcolato è la somma dei costi calcolati per le campagne. Se tali costi non sono specificati, il costo calcolato utilizzerà i costi provvisori stimati.
    note note
    NOTE
    Il collegamento Breakdown consente di visualizzare i dettagli del calcolo e la data dell'ultimo calcolo dei costi.
  3. Costo reale

    Il costo reale viene immesso manualmente e, se necessario, viene suddiviso in diverse categorie di spesa.

Calcolo e addebito calculation-and-charging

I costi vengono calcolati mediante strutture di costo e imputati ai bilanci selezionati nelle campagne, nelle consegne o nei compiti in questione.

È possibile verificare gli importi impegnati nelle campagne tramite l’approvazione del budget. È possibile creare attività aggiuntive in stile punto di controllo in una campagna per impostare altre approvazioni. Vedi Tipi di attività.

Esempio example

Stiamo per creare una campagna con:

  • Una consegna direct mail utilizzando le strutture dei costi di un fornitore di servizi
  • Un'attività con costo fisso
  • Attività con costo giornaliero

Passaggio 1: creare il budget step-1---creating-the-budget

  1. Crea un nuovo budget tramite il nodo Campaign management > Budgets.

  2. Definisci un budget di 10.000 euro nel campo Allocated della sezione Amounts. Aggiungere due categorie di spesa nella parte inferiore della finestra:

Passaggio 2: configurare il provider di servizi e definire le strutture dei costi step-2---configuring-the-service-provider-and-defining-the-cost-structures

  1. Creare un provider di servizi e un modello di servizi con la relativa struttura dei costi dal nodo Administration > Campaigns. Per ulteriori informazioni al riguardo, consulta questa sezione.

    Per le consegne di direct mailing, creare categorie di costo Envelopes (tipi 114x229 e 162x229), Postage e Print (tipi A3 e A4). Quindi creare le seguenti strutture di costo:

  2. Aggiungere un costo fisso (nelle categorie di costo) il cui calcolo è fisso e il cui importo è vuoto (nella struttura di costo corrispondente) e che verrà specificato singolarmente per ogni consegna.

    Per le attività, creare le due categorie di costo seguenti:

    • Room reservation (Camera piccola e Camera grande), con una struttura di costo fissa per un importo di 300 e 500 euro:

    • Creation (Tipo di modello di contenuto), con una struttura di costo giornaliera di 300 euro:

Passaggio 3: addebitare il budget nella campagna step-3---charging-the-budget-in-the-campaign

  1. Crea una campagna e seleziona il budget creato nel passaggio 1.

    note note
    NOTE
    Per impostazione predefinita, il budget selezionato per il programma viene applicato a tutte le campagne del programma.

  2. Specificare il costo provvisorio stimato, con suddivisione:

  3. Fare clic su Ok e quindi su Save per confermare queste informazioni. Il costo calcolato della campagna viene quindi aggiornato con il costo provvisorio stimato.

Passaggio 4: creare la consegna di direct mailing step-4---creating-the-direct-mail-delivery

  1. Crea un flusso di lavoro per la campagna e posiziona le attività di query per selezionare il target (avviso, è necessario specificare gli indirizzi postali dei destinatari).

  2. Creare una consegna direct mailing e selezionare il fornitore di servizi creato nel passaggio 2: le categorie di costo vengono visualizzate automaticamente.

  3. Sostituire il costo delle buste e aggiungere un costo fisso. Selezionare anche le categorie interessate da tali costi.

    note note
    NOTE
    Se una delle categorie di costo non viene utilizzata, non verranno generate spese.
  4. Avvia il flusso di lavoro appena creato per avviare l’analisi e calcolare i costi.

  5. Se per questa campagna è abilitata l'approvazione del budget, approva il budget dal dashboard. È possibile controllare l'approvazione delle categorie di costo.

La riga spese relativa alla consegna viene aggiunta nella scheda Edit > Budget della campagna. Modificalo per visualizzare i dettagli del calcolo.

Il costo calcolato per la consegna viene aggiornato con le seguenti informazioni:

Quando si modifica il costo calcolato, è possibile controllare il raggruppamento dei costi e lo stato e la data del calcolo del costo.

Passaggio 5: creare le attività step-5---creating-tasks

A questa campagna verranno aggiunte le due attività per le quali le strutture dei costi sono state create in precedenza.

A tale scopo, nel dashboard della campagna fare clic sul pulsante Add a task. Assegnare un nome all'attività e fare clic su Save.

  1. L'attività viene quindi aggiunta all'elenco delle attività. Devi modificarlo per configurarlo.

  2. Nella scheda Properties selezionare il servizio e la categoria di costo corrispondente:

  3. Fare quindi clic sull'icona Expenses and revenue dell'attività e specificare il costo provvisorio stimato.

    Quando l'attività è stata salvata, il costo calcolato viene specificato con il valore immesso per il costo provvisorio stimato.

    Al termine dell'attività (stato Finished ), il costo calcolato viene aggiornato automaticamente in base al costo della Grande Stanza immesso nella relativa struttura dei costi. Tale costo è incluso anche in questa categoria nella ripartizione.

  4. Quindi, creare una seconda attività in base alla stessa procedura, programmata su cinque giorni e correlata alla struttura dei costi creata in precedenza.

    Al termine dell'attività, il costo calcolato viene specificato con il valore della relativa struttura dei costi, ovvero 1500 euro nel nostro esempio (5 giorni x 300 euro):

Passaggio 6: aggiornare lo stato del budget della campagna step-6---update-the-campaign-budget-status

Quando la campagna è configurata, è possibile aggiornarne lo stato impostandolo su Specified. Il costo calcolato della campagna indica quindi la somma dei costi calcolati della consegna e delle attività della campagna:

Approvazione del budget budget-approval

Quando è attivata l’approvazione, un collegamento speciale ti consente di approvare il budget dal dashboard della campagna. Questo collegamento viene visualizzato quando il flusso di lavoro di targeting viene avviato e occorre approvare una consegna direct mailing.

Puoi quindi fare clic sul collegamento per concedere o rifiutare l’approvazione, oppure utilizzare il collegamento nell’e-mail di notifica se la notifica è stata attivata per questa campagna.

Una volta approvato il budget e completata la consegna, i costi vengono caricati automaticamente tramite un flusso di lavoro tecnico speciale.

Ordini e fatture orders-and-invoices

Nel contesto di MRM, è possibile salvare gli ordini con un fornitore di servizi ed emettere fatture. L'intero ciclo di vita di questi ordini e fatture può essere gestito tramite l'interfaccia di Adobe Campaign.

Creazione ordine order-creation

Per salvare un nuovo ordine con un provider di servizi, fare clic sul nodo MRM > Orders della struttura e quindi sul pulsante New.

Specifica il numero dell’ordine, il fornitore di servizi interessato e l’importo totale dell’ordine.

Emissione e registrazione delle fatture issuing-and-tracking-invoices

Per ogni fornitore di servizi è possibile salvare le fatture e definirne lo stato e il budget addebitato.

Le fatture vengono create e memorizzate nel nodo MRM > Invoices della struttura Adobe Campaign.

Una fattura è costituita da righe di fattura il cui totale consente di calcolare automaticamente l'importo. Queste righe vengono create manualmente dalla scheda Invoice lines. Possono essere associati a un ordine per caricare le informazioni negli ordini.

Le fatture di ciascun provider di servizi vengono visualizzate nella scheda Invoices del profilo:

La scheda Details consente di visualizzare il contenuto della fattura.

Fare clic su Add per creare una nuova fattura.

recommendation-more-help
cffff7e4-091f-472e-87ca-52087599f99d