Beispiele für verteiltes Marketing distributed-marketing-samples

Erstellen einer lokalen Kampagne (Formular) creating-a-local-campaign--by-form-

Der Web-Schnittstellentyp Formular beinhaltet die Nutzung einer Web-Anwendung. Diese kann entsprechend ihrer Konfiguration unterschiedliche definierte personalisierte Elemente enthalten. Beispielsweise besteht die Möglichkeit, Links zur Auswertung von Zielgruppe, Budget und Inhalt über dedizierte APIs zur Verfügung zu stellen.

NOTE
Die in diesem Beispiel verwendete Web-Anwendung ist nicht standardmäßig in Adobe Campaign vorhanden. Um in einer Kampagne ein Formular benutzen zu können, muss vorab die entsprechende Web-Anwendung erstellt werden.

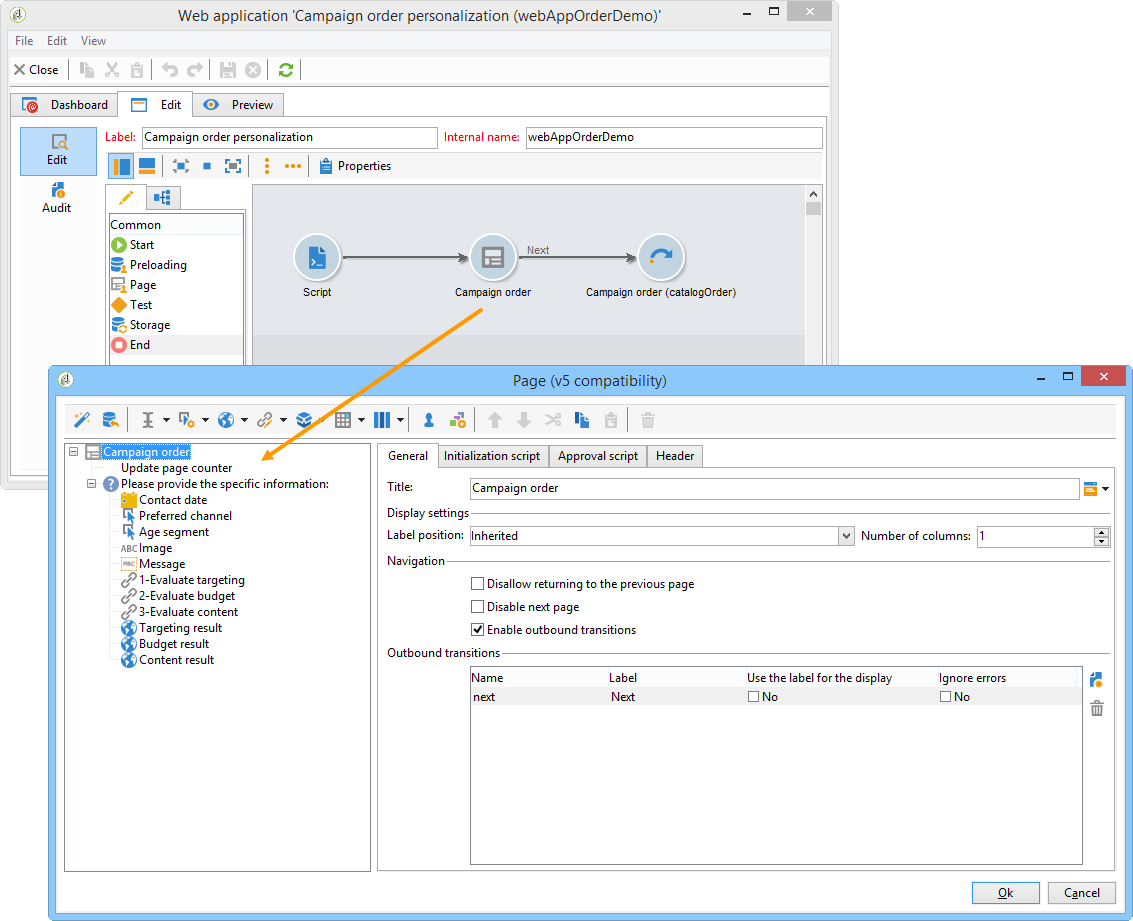
Klicken Sie beim Erstellen der Kampagnenvorlage auf das Symbol Zoom in der Option Web-Schnittstelle des Links Erweiterte Kampagnenparameter…, um auf Details der Web-Anwendung zuzugreifen.

NOTE
Die Konfiguration der Webanwendung kann nur in der Kampagnenvorlage vorgenommen werden.

Wählen Sie im Tab Bearbeiten die Aktivität Kampagnenbestellung aus und öffnen Sie sie, um auf ihren Inhalt zuzugreifen.

Im vorliegenden Beispiel enthält die Aktivität Kampagnenbestellung:

  • Felder, die von der Lokalstelle bei der Bestellung angegeben werden;

  • Links, die der Lokalstelle die Auswertung der Kampagne ermöglichen (z. B. Zielgruppe, Budget, Inhalt etc.);

  • Scripts, die die Berechnung und Anzeige der Ergebnisse der vorhergehenden Auswertungen ermöglichen.

Im vorliegenden Beispiel werden die folgenden APIs verwendet:

  • Zur Zielgruppenauswertung:

    code language-none
    var res = nms.localOrder.EvaluateTarget(ctx.localOrder);
    
  • Zur Budgetauswertung:

    code language-none
    var res = nms.localOrder.EvaluateDeliveryBudget(ctx.@deliveryId, NL.XTK.parseNumber(ctx.@compt));
    
  • Zur Inhaltsauswertung:

    code language-none
    var res = nms.localOrder.EvaluateContent(ctx.localOrder, ctx.@deliveryId, "html", resSeed.@id);
    

Erstellen einer partizipativen Kampagne (mit Zielgruppenvalidierung) creating-a-collaborative-campaign--by-target-approval-

Einleitung introduction

Sie sind Marketing-Leiter einer großen Bekleidungsmarke, die über einen Onlineshop und mehrere Filialen in ganz Deutschland verfügt. Zum Frühlingsanfang möchten Sie Ihre besten Kunden von einem Sonderangebot profitieren lassen: 50 % Rabatt auf die Sommerkleidung des Katalogs.

Dieses Angebot soll nur den Kunden unterbreitet werden, die seit Jahresbeginn für mehr als 300 € in einer Ihrer Filialen eingekauft haben.

Sie entschließen sich daher, mithilfe der Distributed-Marketing-Option eine partizipative Kampagne mit Zielgruppenvalidierung zu erstellen: Diese ermöglicht es Ihnen, die zuvor beschriebenen besten Kunden Ihrer Filialen je nach Region auszuwählen und ihnen das entsprechende Angebot zukommen zu lassen.

Der erste Teil des Beispiels stellt die Perspektive der Lokalstellen dar: Sie erhalten bei der Erstellung der Kampagne eine Benachrichtigungs-E-Mail, über die sie die Kampagne konfigurieren, auswerten und bestellen können.

Der zweite Teil detailliert, wie diese Kampagnenart von der Zentralstelle erstellt wird.

Zusammenfassend sind folgende Etappen zu durchlaufen:

Lokalstellenseitig

  1. Rufen Sie über die Benachrichtigung bezüglich der Erstellung der Kampagne die von der Zentralstelle ausgewählte Kontaktliste auf.
  2. Wählen Sie die gewünschten Kontakte aus und validieren Sie Ihre Teilnahme an der Kampagne.

Zentralstellenseitig

  1. Erstellen Sie eine Datenverteilung.
  2. Erstellen Sie die partizipative Kampagne.
  3. Veröffentlichen Sie die Kampagne.

Teilnehmende Lokalstellen local-entity-side

  1. Die zur Teilnahme an der Kampagne ausgewählten Lokalstellen erhalten per E-Mail eine Benachrichtigung.

  2. Über den in der Benachrichtigung enthaltenen Link Kontaktliste aufrufen und Zielgruppe validieren hat die Lokalstelle per Web-Schnittstelle Zugriff auf die Liste ihrer für die Kampagne ausgewählten Kontakte.

  3. Die Lokalstelle entnimmt der Liste die Kontakte, die vor Kurzem bereits ein ähnliches Angebot erhalten haben.

Nach den Validierungen kann die Kampagne automatisch beginnen.

Zuständige Zentralstelle central-entity-side

Erstellen einer Datenverteilungs-Aktivität creating-a-data-distribution-activity

  1. Zur Einrichtung einer partizipativen Kampagne (mit Zielgruppenvalidierung) müssen Sie zunächst eine Datenverteilungs-Aktivität erstellen. Klicken Sie dafür im Ordner Ressourcen > Kampagnenverwaltung > Datenverteilung des Campaign-Explorers auf das Symbol Neu.

  2. Geben Sie im Tab Allgemein folgende Parameter an:

    • die Zielgruppendimension. Die Datenverteilung erfolgt hier für die Empfänger.
    • den Verteilungstyp Sie können eine Feste Größe oder eine Größe in Prozent auswählen.
    • den Zuweisungstyp. Wählen Sie die Option Lokalstelle.
    • den Verteilungstyp Das Feld Herkunft (@origin) aus der Empfängertabelle ermöglicht es hier, die Relation zwischen Kontakt und Lokalstelle zu identifizieren.
    • Das Feld Validierungsspeicherung. Wählen Sie die Option Lokale Validierung eines Empfängers.
  3. Geben Sie im Tab Verteilung folgende Parameter an:

    • den Wert des Verteilungsfelds, der den an der vorgesehenen Kampagne beteiligten Lokalstellen entspricht;
    • den Titel der Lokalstelle;
    • die Größe (fest oder in Prozent). Der Standardwert 0 bewirkt eine Auswahl aller mit der jeweiligen Lokalstelle in Verbindung stehender Empfänger.

  4. Speichern Sie die neue Datenverteilung.

Erstellen einer partizipativen Kampagne creating-a-collaborative-campaign

  1. Erstellen Sie vom Ordner Kampagnenverwaltung > Kampagnen des Campaign-Explorers aus eine neue partizipative Kampagne (mit Zielgruppenvalidierung).

  2. Erstellen Sie auf der Registerkarte Zielbestimmungen und Workflows einen Workflow für die Kampagne. Dieser muss eine Aktivität vom Typ Aufspaltung enthalten, deren Begrenzung der Anzahl von Datensätzen durch die Datenverteilung festgelegt wird.

  3. Fügen Sie eine Aktivität Lokale Validierung hinzu, in der Sie folgende Parameter festlegen können:

    • den Inhalt der Benachrichtigung, die die Lokalstellen erhalten;
    • die Validierungserinnerung;
    • die erwartete Bearbeitung der Kampagne.

  4. Speichern Sie die Kampagne.

Veröffentlichen der Kampagne publishing-the-campaign

Fügen Sie nun über den Tab Kampagnen ein Kampagnenkit hinzu.

  1. Wählen Sie Referenzkampagne. Auf der Registerkarte Bearbeiten des Kits können Sie den Validierungsmodus für Ihre Kampagne wählen:

    • im Modus Manuell nehmen die Lokalstellen an der Kampagne teil, wenn Sie die Einladung der Zentralstelle akzeptieren. Sie können bei Bedarf die vorausgewählten Kontakte löschen. Eine Validierung der Teilnahme durch einen Vorgesetzten ist zwingend erforderlich.
    • im Modus Automatisch sind die Lokalstellen verpflichtet, an der Kampagne teilzunehmen, sofern sie sich nicht manuell abmelden. Sie können Kontakte löschen, ohne dass eine weitere Validierung erforderlich ist.

  2. Im Tab Beschreibung können Sie eine Beschreibung der Kampagne hinzufügen und Dokumente anhängen, die den Lokalstellen übermittelt werden.

  3. Validieren Sie das Kit und starten Sie den Workflow, um das Kit zu veröffentlichen und es für die Lokalstellen in der Kampagnenkit-Liste zur Verfügung zu stellen.

Erstellen einer partizipativen Kampagne (Formular) creating-a-collaborative-campaign--by-form-

Einleitung introduction-1

Sie sind Marketing-Leiter einer großen Kosmetikmarke, die über einen Onlineshop und mehrere Filialen in ganz Deutschland verfügt. Um Ihr Lager zu räumen, möchten Sie ein Sonderangebot für zwei unterschiedliche Kundenkategorien erstellen: Die erste Kategorie enthält alle Kunden, die älter als 30 sind und Produkte für reifere Haut angeboten bekommen sollen. Die zweite Kategorie enthält Kunden unter 30 Jahren, die Angebote für Produkte erhalten sollen, die für unreine oder normale Haut geeignet sind.

Sie entschließen sich daher, mithilfe der Distributed-Marketing-Option eine partizipative Kampagne mit Formular zu erstellen: Diese ermöglicht es Ihnen, die Kunden der unterschiedlichen Filialen nach Altersgruppen auszuwählen. Die Kunden erhalten einen entsprechend ihrem Alter personalisierten E-Mail-Versand mit dem jeweiligen Sonderangebot.

Der erste Teil des Beispiels stellt die Perspektive der Lokalstellen dar: Sie erhalten bei der Erstellung der Kampagne eine Benachrichtigungs-E-Mail, über die sie die Kampagne konfigurieren, auswerten und bestellen können.

Der zweite Teil detailliert, wie diese Kampagnenart von der Zentralstelle erstellt wird.

Zusammenfassend sind folgende Etappen zu durchlaufen:

Lokalstellenseitig

  1. Rufen Sie über die Benachrichtigung bezüglich der Erstellung der Kampagne das Online-Formular auf.
  2. Passen Sie die lokal Kampagne an, indem Sie Zielgruppe, Inhalt und Versandumfang angeben.
  3. Evaluieren Sie die lokale Anpassung und überarbeiten Sie sie, sofern notwendig.
  4. Validieren Sie Ihre Teilnahme.
  5. Der Manager (der Lokal- oder Zentralstelle) genehmigt Konfiguration und Teilnahme.

Zentralstellenseitig

  1. Erstellen Sie die partizipative Kampagne.
  2. Konfigurieren Sie die Erweiterten Kampagnenparameter… so, wie Sie es für eine lokale Kampagne tun würden.
  3. Konfigurieren Sie den Kampagnen- sowie den Versand-Workflow wie für eine lokale Kampagne.
  4. Aktualisieren Sie das Webformular.
  5. Erstellen und veröffentlichen Sie das Kampagnenkit.

Teilnehmende Lokalstellen local-entity-side-1

  1. Die zur Teilnahme an der Kampagne ausgewählten Lokalstellen werden per E-Mail über die Veröffentlichung der Kampagne benachrichtigt.

  2. Jede Lokalstelle füllt das personalisierte Formular aus und:

    • wertet Zielgruppe und Budget aus,

    • überprüft die Vorschau des Versandinhalts,

    • validiert ihre Teilnahme.

  3. Der für die Validierung der Bestellungen verantwortliche Benutzer genehmigt die Teilnahme.

Zuständige Zentralstelle central-entity-side-1

  1. Um eine partizipative Kampagne mit Formular zu erstellen, muss zunächst eine Referenzkampagne mithilfe der Vorlage Partizipative Kampagne (Formular) (opCollaborativeByForm) erstellt werden.

  2. Klicken Sie auf der Registerkarte Bearbeiten der Kampagne auf den Link Erweiterte Kampagnenparameter…, um die Kampagne wie eine lokale Kampagne zu konfigurieren. Siehe Erstellung einer lokalen Kampagne (Standardformular).

  3. Konfigurieren Sie den Kampagnen-Workflow und das Webformular. Siehe Erstellung einer lokalen Kampagne (Standardformular).

  4. Erstellen Sie das Kampagnenkit. Geben Sie hierbei die Ausführungsplanung sowie die betroffenen Lokalstellen an.

  5. Schließen Sie die Konfiguration des Kits mit der Auswahl des Validierungsmodus im Tab Bearbeiten ab.

  6. Erfassen Sie bei Bedarf im Tab Beschreibung nähere Hinweise zu der geplanten Kampagne. Diese Beschreibung ist in der Benachrichtigung enthalten, die die Lokalstellen bei der Veröffentlichung des Kits erhalten. An dieser Stelle können dem Kit zudem relevante Dokumente angehängt werden.

  7. Validieren Sie das Kit, um es in der Kampagnenkit-Liste zu veröffentlichen.

recommendation-more-help
cffff7e4-091f-472e-87ca-52087599f99d