建立本機行銷活動 creating-a-local-campaign

本機行銷活動是從包含​ 特定執行排程 ​的​ campaign packages ​清單中參考的範本建立的執行個體。 其目的在於使用由中央實體設定和設定的行銷活動範本,滿足本機通訊需求。 實作本機作業的主要階段如下:

中央實體​

  1. 建立本機行銷活動範本。
  2. 從範本建立行銷活動套件。
  3. 發佈行銷活動套件。
  4. 正在核准訂單。

本機實體的​

  1. 訂購行銷活動。
  2. 執行行銷活動。

建立本機行銷活動範本 creating-a-local-campaign-template

若要建立行銷活動套件,您必須先透過​ Resources > Templates ​節點建立​ 行銷活動範本

若要建立新的本機範本,請複製預設的​ Local campaign (opLocal) ​範本。

為行銷活動範本命名,並完成可用的欄位。

在行銷活動視窗中,按一下​ Edit ​標籤,然後按一下​ Advanced campaign parameters… ​連結。

網頁介面 web-interface

在​ 分散式行銷 ​標籤中,您可以選擇Web介面的型別,並指定當本機實體下訂單時要輸入的預設值和引數。

Web介面對應於由本機實體在訂購行銷活動時填寫的表單。

選取要套用至從範本建立之行銷活動的網頁介面型別:

可用的網頁介面有四種型別:

  • By brief:本機實體必須提供說明,以說明行銷活動設定。 訂單獲得核准後,中央實體會設定並執行整個行銷活動。

  • By form:本機實體可存取網路表單,其中他們可以使用個人化欄位編輯內容、目標、其大小上限,以及建立和擷取日期(視使用的範本而定)。 本機實體可以評估目標並預覽此網路表單的內容。

    提供的表單是在Web應用程式中指定的,必須從範本​ Advanced campaign parameters… ​連結的​ web Interface ​欄位從下拉式清單中選取。 請參閱建立本機行銷活動(依表單)

    note note
    NOTE
    此範例中使用的Web應用程式為範例。 您必須建立特定的網頁應用程式才能使用表單。

  • By external form:本機實體可存取其外部網路(非Adobe Campaign)中的行銷活動引數。 這些引數與​ 本機行銷活動(依表單) ​的引數相同。

  • Pre-set:本機實體使用預設表單訂購行銷活動,而不進行當地語系化。

預設值 default-values

選取要由本機實體完成的​ Default values。 例如:

  • 聯絡與解壓縮日期,
  • 目標特性(年齡區段等)。

完成​ Parent marketing program ​和​ Charge ​欄位。

核准 approvals

從​ Advanced parameters for campaign entry ​連結中,您可以指定稽核者數目上限。

訂購行銷活動時,檢閱者將由本機實體輸入。

如果您不想要為行銷活動命名稽核者,請輸入0。

文件 documents

建立訂單時,您可以允許本機實體運運算元將檔案(文字檔、試算表、影像、行銷活動說明等)連結至本機行銷活動。 Advanced parameters for campaign entry… ​連結可讓您限制檔案數目。 若要這麼做,只要在​ Number of documents ​欄位中輸入允許的最大數目即可。

訂購行銷活動套件時,表單會建議連結範本中對應欄位所指示數量的檔案。

如果您不想顯示檔案上傳欄位,請在​ Number of documents ​欄位中輸入​ 0

NOTE
可透過勾選​ Do not display the page used to enter the campaign parameters ​來停用​ Advanced parameters for campaign entry

工作流程 workflow

在​ Targeting and workflows ​索引標籤中,建立行銷活動工作流程,以收集​ Advanced campaign parameters… ​中指定的​ Default values ​並建立傳遞。

按兩下​ Query ​活動,以根據指定的​ Default values ​進行設定。

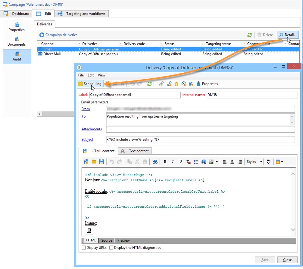
傳遞 delivery

在​ Audit ​索引標籤中,按一下​ Detail… ​圖示以檢視所選傳遞的​ Scheduling

Scheduling ​圖示可讓您設定傳送的聯絡人及執行日期。

如有必要,請設定傳遞的大小上限:

找出傳送的HTML。 例如,在​ Delivery > Current order > Additional fields ​中,使用​ Age segment ​欄位來根據目標年齡尋找傳遞。

儲存您的行銷活動範本。 您現在可以從​ Campaigns ​索引標籤的​ Campaign packages ​檢視中按一下​ Create ​按鈕來使用它。

NOTE
行銷活動範本及其一般設定在此頁面中有詳細說明。

建立行銷活動套件 creating-the-campaign-package

為了讓本機實體可使用行銷活動範本,需將其新增至清單。 為此,中央機構需要建立新套件。

應用以下步驟:

  1. 在​ 行銷活動 ​頁面的​ Navigation ​區段中,按一下​ Campaign packages ​連結。

  2. 按一下 Create 按鈕。

  3. 視窗上方的區段可讓您選取先前指定的行銷活動套件範本。

    根據預設,New local campaign package (localEmpty) ​範本用於本機行銷活動。

  4. 指定行銷活動套件的標籤、資料夾和執行排程。

日期 dates

開始和結束日期定義行銷活動套件清單中的行銷活動可見期間。

可用日期是促銷活動可供本機實體(訂購)使用的日期。

CAUTION
如果本機實體未在截止日期前預留行銷活動,則將無法使用。

此資訊可在傳送給當地代理機構的通知訊息中找到,如下所示:

客群 audience

對於本機行銷活動,中央實體可以透過檢查​ Limit the package to a set of local entities ​來指定涉及的本機實體。

其他設定 additional-settings

儲存封裝後,中央實體可以從​ Edit ​索引標籤編輯它。

從​ General ​索引標籤,中央實體可以:

  • 從​ Approval parameters… ​連結設定行銷活動套件檢閱者,
  • 檢閱執行排程,
  • 新增或刪除本機實體。
NOTE
依預設,每個實體只能訂購​ 本機行銷活動 ​一次。
核取​ Enable multiple creation ​選項,以允許從行銷活動套件建立數個本機行銷活動。

通知 notifications

當行銷活動可用或達到註冊截止日期時,會傳送訊息給本機通知群組的操作者。 如需詳細資訊,請參閱組織實體

訂購行銷活動 ordering-a-campaign

行銷活動套件一經核准且開始實作期間後,即可供本機實體存取。 本機實體會收到電子郵件,通知他們新的行銷活動套件可供使用(一旦達到可用日期)。

NOTE
如果在建立行銷活動套件時指定了某些本機實體,則這些實體將是唯一會收到通知的實體。 如果未指定本機實體,則所有本機實體都會收到通知。

若要使用中央實體提供的行銷活動,本機實體必須加以排序。

若要訂購行銷活動,請執行下列步驟:

  1. 按一下通知訊息中的​ Order campaign,或Adobe Campaign中對應的按鈕。

    輸入您的ID和密碼以訂購行銷活動。 介面是由網頁應用程式中定義的一組頁面所組成。

  2. 在第一頁輸入必要資訊(訂購標籤和註解),然後按一下​ Next

  3. 完成可用引數並核准訂單。

  4. 系統會傳送通知給本機實體所屬之組織實體的經理,以核准此訂單。

  5. 資訊會傳回至本機與中央實體。 雖然本機實體只能檢視自己的訂單,但中央實體可以檢視任何本機實體的所有訂單,如下所示:

    操作員可以顯示訂單詳細資料:

    Edit ​索引標籤包含本機實體在訂購行銷活動時輸入的資訊。

  6. 訂單必須由中央實體核准才能完成。

    如需詳細資訊,請參閱核准程式區段。

  7. 接著,本機操作員會收到此行銷活動可用的通知:可以在​ 行銷活動 ​索引標籤內的行銷活動套件清單中找到行銷活動可用性。 然後可以使用行銷活動。 如需詳細資訊,請參閱存取行銷活動

    Start targeting with order approval ​選項可讓本機實體在核准訂單後立即執行行銷活動。

核准訂單 approving-an-order

若要確認行銷活動訂單,中央實體必須核准它。

透過​ 行銷活動 ​索引標籤存取的​ Campaign orders ​總覽可讓您檢視行銷活動訂單的狀態並核准它們。

NOTE
本地實體可以變更訂單,直到核准為止。

核准流程 approval-process

電子郵件通知 email-notification

當行銷活動由本機實體訂購時,其稽核者會收到電子郵件通知,如下所示:

NOTE
選取的檢閱者會顯示在檢閱者區段中。 他們可以接受或拒絕訂單。

透過使用者端主控台核准 approving-via-the-adobe-campaign-console

您也可以在行銷活動訂單總覽中,透過使用者端主控台核准訂單。 若要核准訂單,請選取訂單並按一下​ Approve the order

NOTE
在行銷活動推出日期之前,您仍可編輯及重新設定行銷活動。 本機實體也可以按一下​ Cancel ​按鈕來拒絕行銷活動。

建立行銷活動 creating-a-campaign

行銷活動訂單獲得核准後,即可由本機實體設定及執行。

如需詳細資訊,請參閱存取行銷活動

拒絕核准 rejecting-an-approval

負責核准的操作員可以拒絕訂單或行銷活動套件。

若複查者拒絕訂單,系統會自動將相關通知傳送給相關當地實體:它會顯示拒絕核准之操作員所輸入的註解。

資訊會顯示在行銷活動套件清單頁面或行銷活動訂單頁面上。 如果他們能存取Adobe Campaign使用者端主控台,本機實體就會收到此拒絕的通知。

他們可以在行銷活動套件的​ Edit ​索引標籤中檢視相關註解。

檢閱者 reviewers

每次需要核準時,稽核者都會收到電子郵件通知。

對於每個本機實體,會針對行銷活動訂單核准和行銷活動核准選取稽核者。 如需選取本機檢閱者的詳細資訊,請參閱組織實體

NOTE
若要讓此選取成為可能,訂單核准必須尚未生效。

取消訂單 canceling-an-order

中央代理商可以使用訂單儀表板上的​ Delete ​按鈕取消訂單。

這會取消​ Campaign orders ​檢視中的行銷活動。

recommendation-more-help
cffff7e4-091f-472e-87ca-52087599f99d