Best Practices für Datenmodelle data-model-best-practices

In diesem Dokument werden die wichtigsten Empfehlungen beim Entwerfen Ihres Adobe Campaign-Datenmodells erläutert.

NOTE
Informationen zum Erstellen und Ändern von Ressourcen zur Erweiterung des vordefinierten Adobe Campaign-Datenmodells finden Sie in diesem Abschnitt.
Eine Datenmodelldarstellung der nativen Ressourcen finden Sie auf dieser Seite.

Überblick overview

Das Adobe Campaign-System ist äußerst flexibel und kann über die ursprüngliche Implementierung hinaus erweitert werden. Obwohl die Möglichkeiten unbegrenzt sind, ist es wichtig, die richtigen Entscheidungen zu treffen und eine solide Grundlage zu schaffen, um mit der Entwicklung Ihres Datenmodells zu beginnen.

Dieses Dokument enthält gängige Anwendungsfälle und Best Practices, mit denen Sie lernen, das Adobe Campaign-Tool ordnungsgemäß einzurichten.

Architektur von Datenmodellen data-model-architecture

Adobe Campaign Standard ist ein leistungsstarkes kanalübergreifendes System zur Kampagnenverwaltung, das es Ihnen ermöglicht, Online- und Offline-Strategien zu kombinieren, um personalisierte Kundenerlebnisse bereitzustellen.

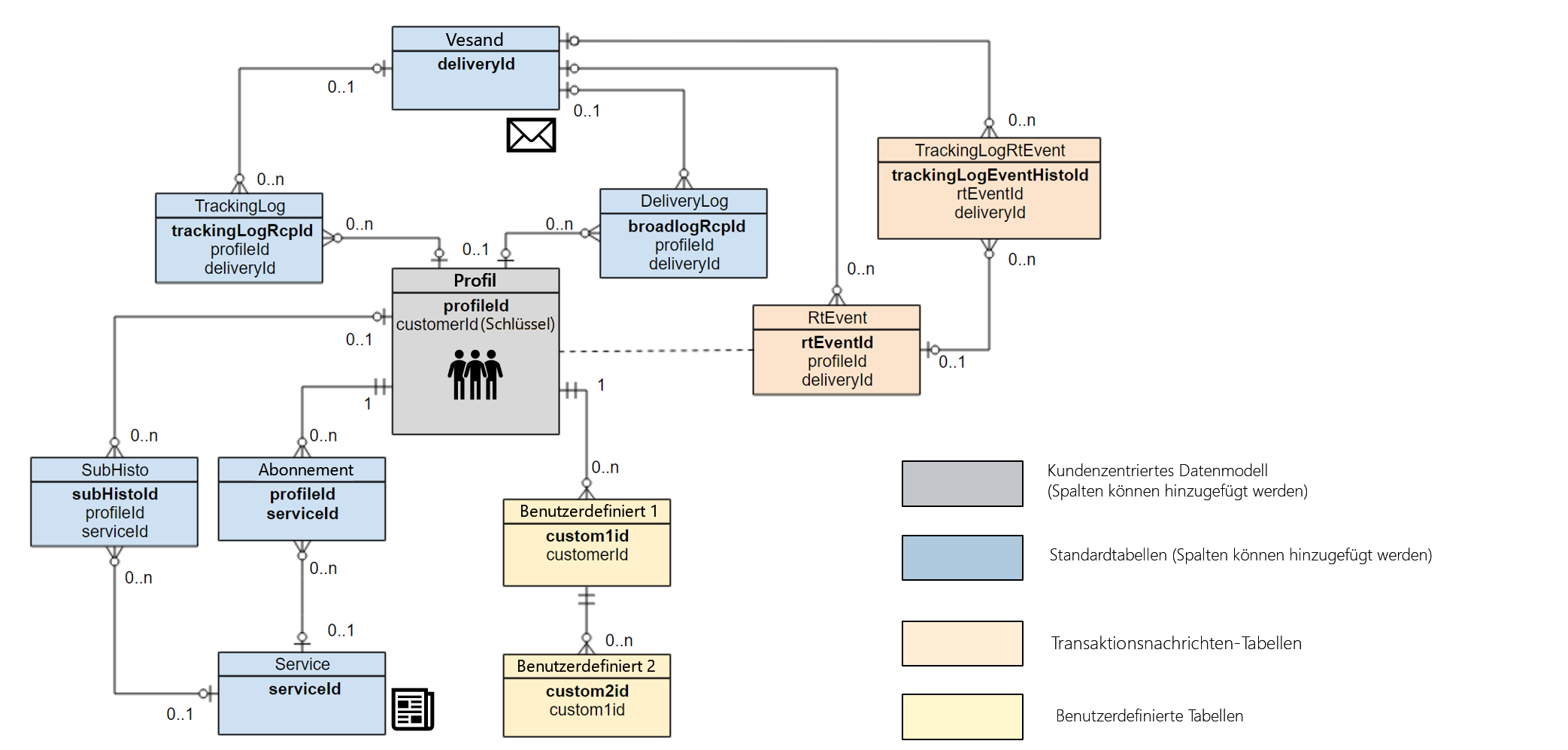
Kundenorientierter Ansatz customer-centric-approach

Während die meisten E-Mail-Dienstleister für die Kundenkommunikation einen listenorientierten Ansatz verfolgen, setzt Adobe Campaign eine relationale Datenbank ein, um eine breitere Sicht auf die Kunden und ihre Eigenschaften zu nutzen.

Dieser kundenorientierte Ansatz wird in der Grafik unten dargestellt. Die Ressource Profil in Grau stellt die Hauptkundentabelle dar, um die herum alles erstellt wird:

Das Standarddatenmodell von Adobe Campaign wird in diesem Abschnitt dargestellt.

Daten für Adobe Campaign data-for-campaign

Welche Daten sollten an Adobe Campaign gesendet werden? Es ist äußerst wichtig festzustellen, welche Daten Sie für Ihre Marketing-Aktivitäten benötigen.

NOTE
Adobe Campaign ist kein Data Warehouse. Versuchen Sie daher nicht, alle möglichen Kunden und die damit verbundenen Informationen in Adobe Campaign zu importieren.

Um zu entscheiden, ob ein Attribut in Adobe Campaign erforderlich ist, stellen Sie fest, ob es in eine der folgenden Kategorien passt:

  • Für die Segmentierung verwendetes Attribut
  • Für Datenverwaltungsprozesse verwendetes Attribut (z. B. Aggregatberechnung)
  • Für die Personalisierung verwendetes Attribut
  • Für die Berichterstellung verwendetes Attribut (Berichte können auf der Grundlage von benutzerdefinierten Profildaten erstellt werden)

Wenn ein Attribut nicht in eine dieser Kategorien fällt, benötigen Sie es wahrscheinlich nicht in Adobe Campaign.

Datentypen data-types

Um eine gute Architektur und System-Performance sicherzustellen, befolgen Sie die folgenden Best Practices, wenn Sie Daten in Adobe Campaign einrichten:

  • Die Länge eines Zeichenfolgenfelds sollte immer mit der Spalte definiert werden. Standardmäßig beträgt die maximale Länge in Adobe Campaign 255 Zeichen. Adobe empfiehlt jedoch, das Feld zu kürzen, wenn Sie bereits wissen, dass auch eine kürzere Länge ausreicht.
  • Es ist akzeptabel, dass ein Feld in Adobe Campaign kürzer ist als im Quellsystem, wenn Sie sicher sind, dass die Länge im Quellsystem zu groß ist und nicht benötigt wird. Dies könnte eine kürzere Zeichenfolge oder kleinere Ganzzahl in Adobe Campaign bedeuten.

Datenstruktur konfigurieren configuring-data-structure

In diesem Abschnitt werden Best Practices für die Konfiguration der Datenstruktur einer Ressource beschrieben.

Kennungen identifiers

Adobe Campaign-Ressourcen verfügen über drei Kennungen (IDs). Sie können auch eine zusätzliche Kennung hinzuzufügen.

Die folgende Tabelle beschreibt diese Kennungen und ihren Zweck.

NOTE
Der Anzeigename ist der Name des Felds, der dem Benutzer über die Benutzeroberfläche von Adobe Campaign angezeigt wird. Der technische Name ist der tatsächliche Feldname in der Ressourcendefinition (und der Name der Tabellenspalte).
Anzeigename
Technischer Name
Beschreibung
Best Practices
PKey
  • PKey ist der physische Primärschlüssel einer Adobe Campaign-Tabelle.
  • Diese Kennung ist in der Regel für eine bestimmte Adobe Campaign-Instanz eindeutig.
  • In Adobe Campaign Standard ist dieser Wert für den Endbenutzer nicht sichtbar (mit Ausnahme von URLs).
  • Über das API-System ist es möglich, einen PKey-Wert abzurufen (bei dem es sich um einen generierten/Hash-Wert handelt, und nicht um den physischen Schlüssel).
  • Es wird nicht empfohlen, ihn für andere Zwecke zu verwenden, als Datensätze per API abzurufen, zu aktualisieren oder zu löschen.
ID
name oder internalName
  • Diese Information ist eine eindeutige Kennung eines Datensatzes in einer Tabelle. Dieser Wert kann manuell aktualisiert werden.
  • Diese Kennung behält ihren Wert bei, wenn sie in einer anderen Instanz von Adobe Campaign bereitgestellt wird. Sie muss einen anderen Namen haben als der generierte Wert, der über ein Package exportiert werden kann.
  • Dies ist nicht der eigentliche Primärschlüssel der Tabelle.
  • Verwenden Sie keine Sonderzeichen wie Leerzeichen " ", Doppelpunkt ":" oder Bindestrich "-".
  • Alle diese Zeichen würden durch einen Unterstrich (_) ersetzt werden. Beispielsweise würden "abc-def" und "abc:def" als "abc_def" gespeichert werden und sich gegenseitig überschreiben.
Titel
label
  • Der Titel ist die Unternehmenskennung eines Objekts oder Datensatzes in Adobe Campaign.
  • Dieses Objekt erlaubt Leerzeichen und Sonderzeichen.
  • Der Titel garantiert nicht die Einzigartigkeit eines Datensatzes.
  • Es wird empfohlen, eine Struktur für die Objekttitel festzulegen.
  • Dies ist die benutzerfreundlichste Lösung, um einen Datensatz oder ein Objekt für einen Adobe Campaign-Benutzer zu identifizieren.
ACS-ID
acsId
  • Es kann eine zusätzliche Kennung generiert werden: die ACS-ID.
  • Da der PKey nicht in der Benutzeroberfläche von Adobe Campaign verwendet werden kann, ist dies eine Lösung, um einen eindeutigen Wert zu erhalten, der beim Einfügen eines Profildatensatzes generiert wird.
  • Der Wert kann nur dann automatisch generiert werden, wenn die Option in der Ressource aktiviert ist, bevor ein Datensatz in Adobe Campaign eingefügt wird.
  • Diese UUID kann als Abstimmschlüssel verwendet werden.
  • Eine automatisch generierte ACS-ID kann nicht als Referenz in einem Workflow oder in einer Package-Definition verwendet werden.
  • Dieser Wert ist spezifisch für eine Adobe Campaign-Instanz.

Identifizierungsschlüssel keys

Jede in Adobe Campaign erstellte Ressource muss über mindestens einen eindeutigen Identifizierungsschlüssel verfügen.

Beim Erstellen einer benutzerdefinierten Ressource stehen Ihnen zwei Optionen zur Verfügung:

  • Eine Kombination aus automatisch erstelltem Schlüssel und internem benutzerdefiniertem Schlüssel. Diese Option ist interessant, wenn Ihr Systemschlüssel ein zusammengesetzter Schlüssel oder keine Ganzzahl ist. Ganzzahlen bieten höhere Performance in umfangreichen Tabellen und in Verbindung mit anderen Tabellen.
  • Verwendung des Primärschlüssels als Primärschlüssel des externen Systems. Diese Lösung wird in der Regel bevorzugt, da sie das Importieren und Exportieren von Daten durch einen einheitlichen Schlüssel zwischen verschiedenen Systemen vereinfacht.

Identifizierungsschlüssel sollten nicht als Referenz in Workflows verwendet werden.

Indizes indexes

Adobe Campaign fügt allen in einer Ressource definierten primären und internen Schlüsseln automatisch einen Index hinzu.

  • Adobe empfiehlt, zusätzliche Indizes zu definieren, da dies die Performance verbessern kann.
  • Fügen Sie jedoch nicht zu viele Indizes hinzu, da sie Speicherplatz in der Datenbank belegen. Zahlreiche Indizes können sich auch negativ auf die Performance auswirken.
  • Wählen Sie die zu definierenden Indizes sorgfältig aus.

Die Definition von Relationen zu anderen Ressourcen wird in diesem Abschnitt erläutert.

  • Obwohl es möglich ist, eine beliebige Tabelle in einem Workflow einzubinden, empfiehlt Adobe, allgemeine Relationen zwischen Ressourcen direkt in der Definition der Datenstruktur festzulegen.
  • Die Relation sollte entsprechend den tatsächlichen Daten in den Tabellen definiert werden. Eine falsche Definition könnte sich auf Daten auswirken, die über Relationen abgerufen wurden, z. B. durch unerwartetes Duplizieren von Datensätzen.
  • Benennen Sie die Relation konsequent nach der Ressource. Der Name der Relation sollte Aufschluss über die ferne Tabelle geben.
  • Benennen Sie eine Relation nicht mit "id" als Suffix. Benennen Sie sie beispielsweise "transaction" anstelle von "transactionId".

Performance performance

Befolgen Sie die nachstehenden Best Practices, um eine bessere Performance sicherzustellen.

Allgemeine Empfehlungen general-recommendations

  • Vermeiden Sie die Verwendung von Operationen wie "CONTAINS" in Abfragen. Wenn Sie wissen, wonach gefiltert werden soll, wenden Sie dieselbe Bedingung mit "EQUAL TO" oder anderen spezifischen Filteroperatoren an.
  • Vermeiden Sie die Verknüpfung mit nicht indizierten Feldern beim Aufbau von Daten in Workflows.
  • Vergewissern Sie sich, dass Prozesse wie Import und Export außerhalb der Geschäftszeiten ausgeführt werden.
  • Stellen Sie sicher, dass ein Zeitplan für alle täglichen Aktivitäten vorhanden ist und halten Sie sich an ihn.
  • Wenn einer oder mehrere der täglichen Prozesse fehlschlagen und sie am selben Tag noch ausgeführt werden müssen, stellen Sie sicher, dass beim Starten des manuellen Prozesses keine Konflikte auftreten, da dies die System-Performance beeinträchtigen könnte.
  • Stellen Sie sicher, dass keine der täglichen Kampagnen während des Importvorgangs oder bei der Ausführung eines manuellen Prozesses ausgeführt wird.
  • Verwenden Sie eine oder mehrere Referenztabellen, anstatt ein Feld in jeder Zeile zu duplizieren. Bei Verwendung von Schlüssel/Wert-Paaren ist es empfehlenswert, einen numerischen Schlüssel zu wählen.
  • Eine kurze Zeichenfolge ist weiterhin zulässig. Falls Referenztabellen bereits in einem externen System vorhanden sind, erleichtert die Wiederverwendung derselben die Datenintegration mit Adobe Campaign.

1-zu-n-Beziehungen one-to-many-relationships

  • Das Datendesign beeinflusst Benutzerfreundlichkeit und Funktionalität. Wenn Sie Ihr Datenmodell mit zahlreichen 1-zu-n-Beziehungen entwickeln, wird es für Benutzer schwieriger, in der Anwendung eine sinnvolle Logik zu erstellen. Für technisch nicht versierte Marketing-Experten kann es schwierig sein, eine 1-zu-n-Filterlogik zu entwerfen und zu verstehen.
  • Es wird empfohlen, alle wichtigen Felder in einer Tabelle zu vereinen, da Benutzer so leichter Abfragen erstellen können. Unter Umständen kann die Performance auch verbessert werden, wenn einige Felder in mehreren Tabellen dupliziert werden, wenn dadurch ein Join vermieden werden kann.
  • Bestimmte integrierte Funktionen können nicht auf 1-zu-n Beziehungen verweisen, z. B. die Angebotsgewichtungsformel und Sendungen.

Große Tabellen large-tables

Im Folgenden finden Sie einige Best Practices, die beim Entwerfen Ihres Datenmodells mit großen Tabellen und komplexen Joins befolgt werden sollten.

  • Reduzieren Sie die Anzahl der Spalten, indem Sie beispielsweise die nicht verwendeten Spalten ermitteln.
  • Optimieren Sie die Datenmodellrelationen, indem Sie komplexe Joins vermeiden, wie z. B. Joins mit mehreren Bedingungen und/oder mit mehreren Spalten.
  • Verwenden Sie für Join-Schlüssel immer numerische Daten anstelle von Zeichenfolgen.
  • Reduzieren Sie die Tiefe der Protokollaufbewahrung so weit wie möglich. Wenn Sie einen tieferen Verlauf benötigen, können Sie Berechnungen aggregieren und/oder benutzerdefinierte Protokolltabellen bearbeiten, um einen größeren Verlauf zu speichern.
recommendation-more-help
3ef63344-7f3d-48f9-85ed-02bf569c4fff