測試異動訊息範本 testing-message-templates

在您的訊息範本準備就緒後,請依照下列步驟預覽並測試。

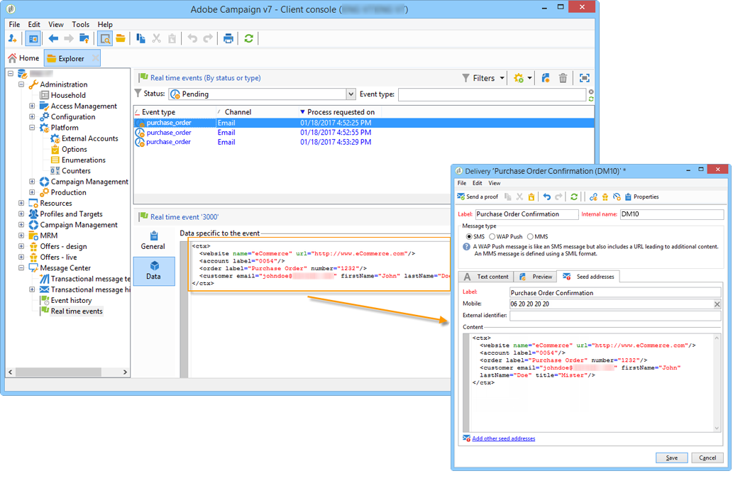
管理異動訊息中的種子地址 managing-seed-addresses-in-transactional-messages

種子地址可讓您在電子郵件或簡訊傳送之前顯示訊息預覽、傳送校樣並測試訊息個人化。 種子地址會連結至傳遞,且無法用於其他傳遞。

若要在交易式訊息中建立種子地址,請執行以下步驟:

  1. 在交易式訊息範本中,按一下​ Seed addresses ​標籤。

  2. 指派標籤給它,以便稍後輕鬆選取。

  3. 輸入種子地址(電子郵件或行動電話,視通訊通道而定)。

  4. 輸入外部識別碼:此選擇性欄位可讓您輸入網站上的所有應用程式通用的商業金鑰(唯一ID、名稱+電子郵件等),用於識別您的設定檔。 如果此欄位也出現在Adobe Campaign行銷資料庫中,您可以接著將事件與資料庫中的設定檔進行調解。

  5. 插入測試資料(請參閱Personalization資料)。

  6. 按一下​ Add other seed addresses ​連結,然後按一下​ Add ​按鈕。

  7. 重複此程式,視需要儘量建立地址。

地址建立後,您就可以顯示其預覽和個人化。 請參閱異動訊息預覽

個人化資料 personalization-data

您可在訊息範本中使用資料,以測試異動訊息個人化。 此功能用於產生預覽或傳送校樣。 您也可以為不同的網際網路存取提供者顯示訊息的呈現。 如需詳細資訊,請參閱收件匣轉譯

此資料的用途是在訊息最終傳送之前測試訊息。 這些訊息與要處理的實際資料不一致。 但是,XML結構必須與執行例項中儲存之事件的結構相同,如下所示:

此資訊可讓您使用個人化標籤來個人化訊息內容(如需詳細資訊,請參閱建立訊息內容)。

  1. 選取異動訊息範本。

  2. 在範本中,按一下「Seed addresses」標籤。

  3. 在事件內容中,以XML格式輸入測試資訊。

  4. 按一下 Save

異動訊息預覽 transactional-message-preview

建立一或多個種子地址和訊息本文後,您可以預覽訊息並檢查其個人化。

  1. 在訊息範本中,按一下​ Preview ​標籤。

  2. 在下拉式清單中選取​A seed address

  3. 選取先前建立的種子地址,以顯示個人化訊息。

使用種子地址,您還可以為各種網際網路存取提供者顯示訊息的呈現。 如需詳細資訊,請參閱收件匣轉譯

傳送校樣 sending-a-proof

您可以傳送證明至先前建立的種子地址,以測試訊息傳送。

傳送證明的過程與定期傳送的過程相同。 請參閱Campaign v8檔案。 然而,使用交易式訊息時,您需要預先執行下列操作:

若要傳送證明:

  1. 按一下傳遞視窗中的​ Send a proof ​按鈕。

  2. 分析傳遞。

  3. 更正任何錯誤並確認傳遞。

  4. 檢查訊息是否已送達種子地址,其內容是否符合您的設定。

可透過​ Audit ​索引標籤在每個範本中存取校樣。 如需詳細資訊,請參閱Campaign v8檔案

您的訊息範本現在已準備好進行發佈

recommendation-more-help
601d79c3-e613-4db3-889a-ae959cd9e3e1