한 번 메시지 템플릿 가 준비되었습니다. 아래 단계에 따라 미리 보고 테스트하십시오.
시드 주소를 사용하면 이메일 또는 SMS 게재 전에 메시지 미리 보기를 표시하고 증명을 전송하며 메시지 개인화를 테스트할 수 있습니다. 시드 주소는 게재에 연결되므로 다른 게재에 사용할 수 없습니다.
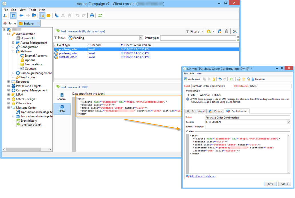
트랜잭션 메시지에서 시드 주소를 만들려면 아래 단계를 수행하십시오.
트랜잭션 메시지 템플릿에서 Seed addresses 탭.

나중에 쉽게 선택할 수 있도록 레이블을 지정합니다.

시드 주소(통신 채널에 따라 이메일 또는 휴대폰)를 입력합니다.

외부 식별자를 입력합니다. 이 선택적 필드를 사용하면 비즈니스 키(고유 ID, 이름 + 이메일 등)를 입력할 수 있습니다. 이는 프로필을 식별하는 데 사용되는 웹 사이트의 모든 애플리케이션에서 일반적으로 사용됩니다. 이 필드가 Adobe Campaign 마케팅 데이터베이스에 있으면 데이터베이스의 프로필로 이벤트를 조정할 수 있습니다.

테스트 데이터 삽입(참조: 개인화 데이터).

을(를) 클릭합니다. Add other seed addresses 링크를 클릭한 다음 Add 버튼을 클릭합니다.

프로세스를 반복하여 필요한 수만큼 주소를 만듭니다.

주소가 만들어지면 미리 보기 및 개인화를 표시할 수 있습니다. 을(를) 참조하십시오. 트랜잭션 메시지 미리 보기.
메시지 템플릿의 데이터를 사용하여 트랜잭션 메시지 개인화를 테스트할 수 있습니다. 이 기능은 미리 보기를 생성하거나 증명을 전송하는 데 사용됩니다. 다양한 인터넷 액세스 공급자에 대한 메시지 렌더링을 표시할 수도 있습니다. 자세한 내용은 받은 편지함 렌더링.
이 데이터의 목적은 최종 게재 전에 메시지를 테스트하는 것입니다. 이 메시지는 처리할 실제 데이터와 일치하지 않습니다. 그러나 XML 구조는 다음과 같이 실행 인스턴스에 저장된 이벤트의 구조와 동일해야 합니다.

이 정보를 통해 개인화 태그를 사용하여 메시지 콘텐츠를 개인화할 수 있습니다(자세한 내용은 메시지 콘텐츠 만들기).
트랜잭션 메시지 템플릿을 선택합니다.
템플릿에서 Seed addresses 탭.
이벤트 콘텐츠에 XML 형식으로 테스트 정보를 입력합니다.

Save를 클릭합니다.
하나 이상의 시드 주소와 메시지 본문을 생성했으면 메시지를 미리 보고 개인화를 확인할 수 있습니다.
메시지 템플릿에서 Preview 탭.

선택 A seed address 를 클릭합니다.

이전에 만든 시드 주소를 선택하여 개인화된 메시지를 표시합니다.

시드 주소를 사용하면 다양한 인터넷 액세스 공급자에 대한 메시지 렌더링을 표시할 수도 있습니다. 자세한 내용은 받은 편지함 렌더링.
이전에 만든 시드 주소로 증명을 보내 메시지 전달을 테스트할 수 있습니다.
증명 전송에는 일반 게재. 그러나 트랜잭션 메시징을 사용하려면 미리 다음 작업을 수행해야 합니다.
증명을 보내려면
을(를) 클릭합니다. Send a proof 버튼을 클릭합니다.
게재를 분석합니다.
오류를 수정하고 게재를 확인합니다.

메시지가 시드 주소에 전달되었고 콘텐츠가 구성을 준수하는지 확인합니다.

를 통해 각 템플릿에서 증명에 액세스할 수 있습니다 Audit 탭. 자세한 내용은 증명 보내기.

이제 메시지 템플릿을 사용할 준비가 되었습니다. 게시됨.