[也適用於v8]{class="badge positive" title="亦適用於Campaign v8"}

使用實例:依條件選取種子地址 use-case-selecting-seed-addresses-on-criteria

在傳遞或行銷活動的框架中,Edit the dynamic condition…​連結可讓您根據特定的選取條件選擇種子地址。

在此使用案例中,網站​ 我的線上圖書館 ​想要根據客戶的文學品味來個人化電子報。

負責遞送的使用者與購買部門合作,為購買警察小說的訂閱者建立電子報。

為了分享他們與同事共同作業的最終結果,交貨經理決定將其採購部門的同事新增至交貨作為種子地址。 使用動態條件可讓您節省設定和更新位址的時間。

若要使用動態條件,您必須具備:

  • 已準備好傳送的傳遞,
  • 有共同值的種子地址。 此值可以是Adobe Campaign中已存在的欄位。 在此範例中,種子地址會分享「部門」欄位中的「購買」值,預設情況下不會出現在應用程式中。

步驟1 — 建立傳遞 step-1---creating-a-delivery

建立傳遞的步驟已詳載於Campaign v8檔案

在此範例中,傳遞管理員已建立電子報並選取收件者。

步驟2 — 建立通用值 step-2---creating-a-common-value

若要建立類似範例(採購部門)中的通用值,您必須先擴充種子地址的​資料結構描述,並編輯相關的輸入表單。

擴充資料架構 extending-the-data-schema

如需結構描述擴充功能的詳細資訊,請參閱本節

  1. 在​ Administration > Configuration > Data schemas ​節點中,按一下​ New ​圖示。

  2. 在​ Creation of a data schema ​視窗中,選取​ Extension of a schema ​選項並按一下​Next

  3. 選取​ Seed addresses ​來源結構描述,輸入​ doc ​作為​Namespace,然後按一下​Ok

  4. 按一下 Save

  5. 在結構描述編輯視窗中,複製下方的行並將它們貼到熒幕擷取畫面中指示的區域中。

    code language-none
      <element name="common">
        <element label="Recipient" name="custom_nms_recipient">
          <attribute label="Department" length="80" name="workField" template="nms:recipient:recipient/@company"
                     type="string" userEnum="workField"/>
        </element>
      </element>
    

    然後複製下列行並貼到​ Seed to insert in the export files ​元素下。

    code language-none
        <element aggregate="doc:seedMember:common">
      </element>
    

    在此案例中,您指定已在種子位址表格中建立名為​ Department ​的新列舉,且是以標準​ @company ​列舉範本(在種子位址表單中標示在名稱​ 公司 ​下)為基礎。

  6. 按一下 Save

  7. 在​ Tools > Advanced ​功能表中,選取​ Update database structure ​選項。

  8. 顯示更新助理時,按一下​ Next ​按鈕以存取「編輯表格」視窗:在種子位址資料結構描述中執行的變更需要結構更新。

  9. 請按照助理的指示進行,直到您進入頁面執行更新為止。 按一下 Start 按鈕。

    更新完成後,您可以關閉助理。

  10. 中斷連線,然後重新連線至Adobe Campaign。 在種子位址資料結構中所做的變更現在生效。 為了從種子位址畫面顯示它們,您必須更新相關聯的​Input form。 請參閱更新輸入表單區段。

從連結的表格擴充資料結構 extending-the-data-schema-from-a-linked-table

種子地址資料結構描述可以使用連結到收件者資料結構描述 — 收件者(nms)的表格中的值。

例如,使用者想要整合連結至收件者結構描述的​ Internet Extension ​資料表中找到的​Country

因此,他們必須擴充種子地址資料架構,如區段所述。 不過,要在​ 步驟4 ​整合的程式碼行如下:

<element name="country">
      <attribute label="Internet Extension" length="2" name="iana" type="string"/>
      <attribute label="Country ISO" length="2" name="countryIsoA2" type="string"/>
    </element>

它們表示:

  • 使用者想要建立名為​ Internet Extension ​的新元素,
  • 此元素來自​ Country ​資料表。
CAUTION
在連結資料表名稱中,您必須指定此連結資料表的​xpath-dst
您可以在收件者表格的​ Country ​元素中找到此專案。

然後,使用者可以從區段的​ 步驟5 ​追蹤並更新種子地址的​Input form

請參閱更新輸入表單區段。

更新輸入表單 updating-the-input-form

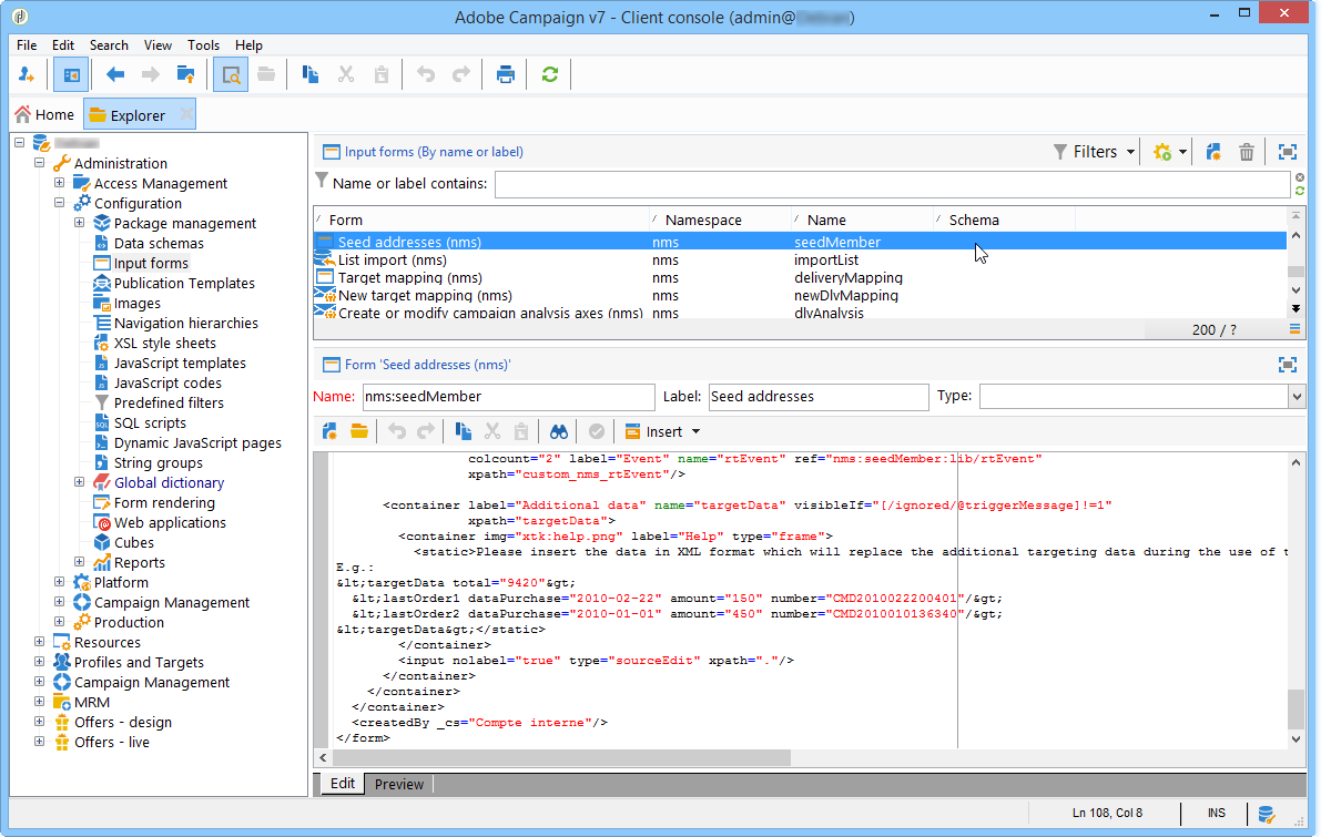
  1. 在​ Administration > Configuration > Input forms ​節點中,尋找種子地址輸入表單。

  2. 編輯表單並在​ Recipient ​容器中插入下列行。

    code language-none
    <input xpath="@workField"/>
    

  3. 儲存您的變更。

  4. 開啟種子地址。 Department​欄位出現在​ Recipient ​資料表中。

  5. 編輯您要用於傳遞的種子地址,並在​欄位中輸入 Purchasing Department​作為值。

步驟3 — 定義條件 step-3---defining-the-condition

您現在可以為傳遞指定種子地址的動態條件。 操作步驟:

  1. 開啟傳遞。

  2. 按一下​ To ​連結,然後按​ Seed addresses ​索引標籤以存取​ Edit the dynamic condition… ​連結。

  3. 選取運算式,讓您選擇想要的種子地址。 使用者可在此選取​ Department (@workField) ​運算式。

  4. 選取您想要的值。 在此範例中,使用者從下拉式值清單中選取​ 採購 ​部門。

    note note
    NOTE
    先前建立的結構描述擴充功能來自​ 收件者 ​結構描述。 上方熒幕顯示的值來自​ 收件者 ​綱要的列舉。
  5. 按一下 Ok

    查詢會顯示在​ Select target ​視窗中。

  6. 按一下​ Ok ​以核准查詢。

  7. 分析您的傳遞,然後按一下​ Delivery ​標籤以存取傳遞記錄。

    採購部門的種子地址會顯示為待定傳遞,就像收件者或其他種子地址一樣。

  8. 按一下​ Send ​按鈕以開始傳遞。

    採購部門的成員會組成您的種子地址,這些地址將會在其電子郵件收件匣中接收傳遞。

recommendation-more-help
601d79c3-e613-4db3-889a-ae959cd9e3e1