게재 또는 캠페인의 프레임워크에서 Edit the dynamic condition… 링크를 사용하면 특정 선택 기준에 따라 시드 주소를 선택할 수 있습니다.
이 사용 사례에서는 사이트가 내 온라인 라이브러리 고객의 문학적 취향을 따라 뉴스레터를 개인화하고 싶습니다.
구매 부서와 함께 배달을 담당하는 사용자는 경찰 소설을 구입한 구독자를 위한 뉴스레터를 만들었습니다.
게재 관리자는 이들의 공동 작업의 최종 결과를 공유하기 위해 구매 부서의 동료를 게재에 시드 주소로 추가하기로 합니다. 동적 조건을 사용하면 주소 구성 및 업데이트 시간을 절약할 수 있습니다.
동적 조건을 사용하려면 다음을 수행해야 합니다.
게재를 만드는 단계는 이메일 게재 만들기 섹션을 참조하십시오.
이 예에서는 게재 관리자가 뉴스레터를 만들고 수신자를 선택했습니다.

예제(구매 부서)의 값과 같은 공통 값을 생성하려면 먼저 데이터 스키마 시드 주소의 시드 주소를 편집하고 관련 입력 양식을 편집합니다.
스키마 확장에 대한 자세한 내용은 이 섹션.
에서 Administration > Configuration > Data schemas 노드, New 아이콘.
에서 Creation of a data schema 창에서 Extension of a schema 옵션을 선택하고 Next.

을(를) 선택합니다 Seed addresses 소스 스키마, 입력 doc 로서의 Namespace 을(를) 클릭합니다. Ok.

Save를 클릭합니다.
스키마 편집 창에서 아래 줄을 복사하여 스크린샷에 표시된 영역에 붙여넣습니다.
<element name="common">
<element label="Recipient" name="custom_nms_recipient">
<attribute label="Department" length="80" name="workField" template="nms:recipient:recipient/@company"
type="string" userEnum="workField"/>
</element>
</element>

그런 다음 다음 다음 줄을 복사하여 Seed to insert in the export files 요소를 생성하지 않습니다.
<element aggregate="doc:seedMember:common">
</element>

이 경우 Department 이 시드 주소 테이블에서 만들어졌고, 표준 @company 열거형 템플릿(이름 아래에 레이블 지정) 회사 시드 주소 양식에서).
Save를 클릭합니다.
에서 Tools > Advanced 메뉴에서 Update database structure 선택 사항입니다.

업데이트 마법사가 표시되면 Next 테이블 편집 창에 액세스하려면 시드 주소 데이터 스키마에서 수행되는 변경 사항은 구조 업데이트가 필요합니다.

업데이트를 실행하기 위해 페이지에 도착할 때까지 마법사를 따릅니다. Start 버튼을 클릭합니다.

업데이트가 완료되면 마법사를 닫을 수 있습니다.
연결을 끊은 다음 Adobe Campaign에 다시 연결합니다. 이제 시드 주소 데이터 스키마에서 변경된 사항이 적용됩니다. 시드 주소 화면에서 표시되도록 하려면 연결된 을 업데이트해야 합니다 Input form. 자세한 내용은 입력 양식 업데이트 섹션을 참조하십시오.
시드 주소 데이터 스키마는 수신자 데이터 스키마 - 수신자(nms)에 연결된 테이블의 값을 사용할 수 있습니다.
예를 들어 사용자가 Internet Extension 에 있음 Country 수신자 스키마에 연결된 테이블입니다.

따라서 섹션에 자세히 설명된 대로 시드 주소 데이터 스키마를 확장해야 합니다. 그러나 통합할 코드 라인은 4단계 는 다음과 같습니다.
<element name="country">
<attribute label="Internet Extension" length="2" name="iana" type="string"/>
<attribute label="Country ISO" length="2" name="countryIsoA2" type="string"/>
</element>

다음 내용이 표시됩니다.
연결된 테이블 이름에서 xpath-dst Analytics JavaScript가 URL과 연결되어 있는 테이블의 두 가지 구성 요소 중 하나를 나타냅니다.
다음에서 찾을 수 있습니다. Country 수신자 테이블의 요소.

그런 다음 사용자가 다음에 을(를) 수행할 수 있습니다. 5단계 섹션을 업데이트하고 Input form 시드 주소의
자세한 내용은 입력 양식 업데이트 섹션을 참조하십시오.
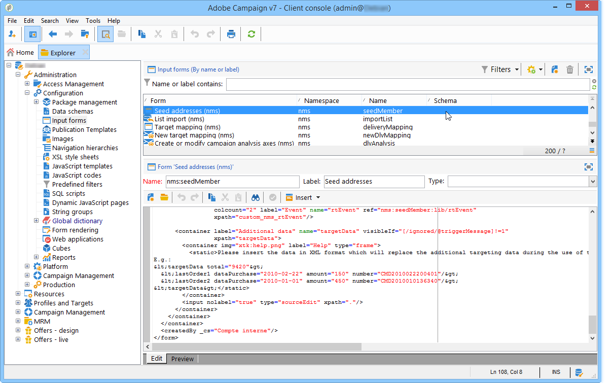
에서 Administration > Configuration > Input forms 노드, 시드 주소 입력 양식을 찾습니다.

양식을 편집하고 다음 줄을 Recipient 컨테이너.
<input xpath="@workField"/>

변경 내용을 저장합니다.
시드 주소를 엽니다. 다음 Department 필드에 필드가 나타납니다. Recipient 테이블.

게재에 사용할 시드 주소를 편집하고 을 입력합니다. 구매 값으로에 Department 필드.
이제 게재할 시드 주소의 동적 조건을 지정할 수 있습니다. 방법은 다음과 같습니다.
게재를 엽니다.

을(를) 클릭합니다. To 링크를 클릭한 다음 Seed addresses 탭하여 액세스 Edit the dynamic condition… 링크를 클릭합니다.

원하는 시드 주소를 선택할 수 있는 표현식을 선택합니다. 여기에서 사용자는 Department (@workField) 표현식을 사용하여 읽어올 수 있습니다.

원하는 값을 선택합니다. 이 예에서 사용자는 구매 드롭다운 값 목록의 부서.

앞에서 만든 스키마 확장은 수신자 스키마. 위의 화면에 표시되는 값은 수신자 스키마.
Ok를 클릭합니다.
쿼리가 Select target 창을 엽니다.

클릭 Ok 쿼리를 승인하려면
게재를 분석한 다음 Delivery 탭을 사용하여 게재 로그에 액세스합니다.
구매 부서의 시드 주소는 수신자나 다른 시드 주소와 마찬가지로 보류 중인 게재로 표시됩니다.

을(를) 클릭합니다. Send 버튼을 클릭하여 게재를 시작합니다.
구매 부서의 회원들은 이메일 받은 편지함에서 배달을 받을 시드 주소의 일부를 구성합니다.
