[También se aplica a v8]{class="badge positive" title="También se aplica a Campaign v8"}
Creación de direcciones semilla creating-seed-addresses
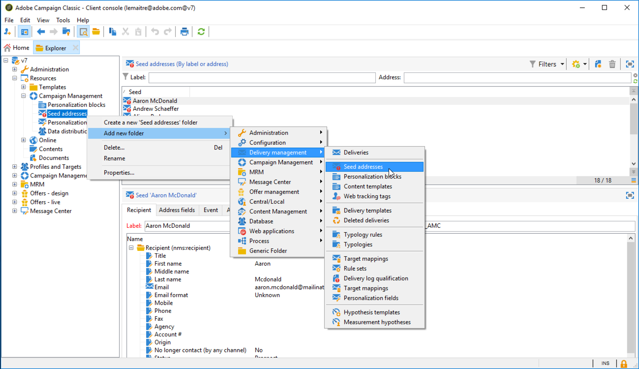
Las direcciones semilla no se administran a través de perfiles y destinatarios estándar, sino en un nodo dedicado de la jerarquía de Adobe Campaign Resources > Campaign management > Seed addresses.
Se pueden crear subcarpetas para organizar las direcciones semilla. Para ello, haga clic con el botón derecho en el nodo Seed addresses y seleccione Create a new ‘Seed addresses’ folder. Asigne un nombre a la subcarpeta y pulse Enter para validar. Ahora puede crear o copiar las direcciones semilla en esta subcarpeta. Para obtener más información sobre esto, consulte Definición de direcciones.
Adobe Campaign también permite crear plantillas de las direcciones semilla que se importan a los envíos o campañas, adaptándolas a las necesidades específicas de los envíos o campañas correspondientes. Consulte Creación de plantillas de direcciones semilla.
Definición de direcciones defining-addresses
Para crear direcciones semilla, avance con los siguientes pasos:
-
Haga clic en el botón New situado encima de las direcciones semilla.
-
Introduzca los datos relacionados con la dirección en los campos correspondientes de la pestaña Recipient. Los campos disponibles corresponden a los datos fundamentales del perfil de los destinatarios del envío (tabla nms:recipient): nombre, apellido, correo electrónico, etc.
note note NOTE La etiqueta de la dirección se rellena automáticamente con el apellido y el nombre definidos. No es necesario introducir todos los campos de cada pestaña al crear una dirección semilla. Los elementos de personalización que faltan se introducen de forma aleatoria durante el análisis de envío.
-
En la pestaña Address fields, introduzca los valores que se deben insertar en los registros de envío durante la fase de análisis (en la tabla nms:broadLog).
-
En la pestaña Additional data, introduzca los datos de personalización utilizados para los envíos creados en los flujos de trabajo de gestión de datos y a los que desea asignar un valor específico.
note note NOTE Asegúrese de que se hayan definido datos de destinatario adicionales con un alias que comience por '@' en la actividad Enrichment. De lo contrario, no podrá usarlos correctamente con sus direcciones semilla en la actividad de envío.
Creación de plantillas de la dirección semilla creating-seed-address-templates
Para crear plantillas de las direcciones que más tarde pueda importar y modificar para cada envío, el proceso es el mismo que al definir una nueva dirección semilla. La única diferencia es que las direcciones semilla deben almacenarse en una carpeta de tipo “plantilla”.
Para definir una carpeta de tipo “plantilla”, siga el siguiente proceso:
-
Cree una nueva carpeta de tipo Seed addresses, haga clic con el botón derecho en dicha carpeta y seleccione Properties….
-
Haga clic en la ficha Restriction y añada la siguiente condición de filtrado: @isModel = true.
Ahora, las direcciones almacenadas en esta carpeta pueden utilizarse como plantillas de direcciones. Pueden importarse en envíos o campañas y adaptarse a las necesidades específicas de los envíos o campañas correspondientes (consulte Adición de direcciones semilla).