在獨立執行個體上設定簡訊頻道 setting-up-sms-channel

若要傳送至行動電話,您需要:

  1. 指定聯結器和訊息型別的外部帳戶。

    請注意,舊版聯結器現已棄用。 已棄用的功能仍可使用,但將不會進一步增強或支援。 在本頁中深入瞭解。

  2. 引用此外部帳戶的傳遞範本。

NOTE
對於SMS傳遞,型別應使用在​ one ​專用應用程式伺服器容器中建立的特定SMS相似性。 了解更多

建立SMPP外部帳戶 creating-an-smpp-external-account

IMPORTANT
對多個外部SMS帳戶使用相同的帳戶和密碼可能會導致帳戶之間的衝突和重疊。 請參閱簡訊疑難排解頁面

若要傳送簡訊至行動電話,您首先需要建立SMPP外部帳戶。
有關SMS通訊協定和設定的詳細資訊,請參閱此頁面

要執行此操作,請遵循下列步驟:

  1. 在樹狀結構的​Platform > External accounts​節點中,按一下​ New ​圖示。

  2. 將帳戶型別定義為​路由,將通道定義為​行動(簡訊),並將傳遞模式定義為​大量傳遞

  3. 勾選​ Enabled ​方塊。

  4. 在​ Mobile ​索引標籤中,從​ Extended generic SMPP ​下拉式清單中選取​Connector

    note caution
    CAUTION
    自版本20.2起,舊版聯結器已棄用且不受支援。 我們建議使用​ Extended generic SMPP ​聯結器。 有關如何移轉至建議聯結器的詳細資訊,請參閱此頁面
  5. Enable verbose SMPP traces in the log file​選項可讓您將所有SMPP通訊傾印到記錄檔中。 必須啟用此選項,才能疑難排解連接器,並與提供者所看到的流量進行比較。

  6. 請連絡您的SMS服務提供者,該服務提供者將向您說明如何從​ Connection settings ​索引標籤完成不同的外部帳戶欄位。

    接著,請根據選取的提供者連絡您的提供者,提供您進入​ SMSC implementation name ​欄位的值。

    您可以定義每個MTA子系與提供者的連線數目。 預設會設為1。

  7. 根據預設,SMS中的字元數量符合GSM標準。

    使用 GSM 編碼的簡訊訊息最多只能有 160 個字元,若是以多個部分傳送的訊息,則每個簡訊的簡訊訊息最多只能有 153 個字元。

    note note
    NOTE
    某些字元會計為兩個字元(大括弧、方括弧、歐元符號等)。
    可用的GSM字元清單如下所示。

    您也可以核取相對應的方塊,以授權字元音譯。

    如需詳細資訊,請參閱本章節

  8. 在​ Throughput and delays ​索引標籤中,您可以指定輸出訊息("MT",Mobile Terminated)的吞吐量上限,以每秒MT為單位。 如果您在對應欄位中輸入 "0",則吞吐量將無限制。

    與持續時間對應的所有欄位的值需要以秒為單位完成。

  9. 在​ Mapping of encodings ​索引標籤中,您可以定義編碼。

    如需詳細資訊,請參閱本章節

  10. 在​ SMSC specificities ​索引標籤中,Send full phone number​選項預設為停用。 如果您想遵守SMPP通訊協定,並且只將數位傳輸到SMS提供者(SMSC)的伺服器,請勿啟用它。

    不過,由於某些提供者需要使用'+'首碼,因此建議您向提供者查詢,並建議您視需要啟用此選項。

    Enable TLS over SMPP​核取方塊可讓您加密SMPP通訊。 如需關於此項目的詳細資訊,請參閱此頁面

  11. 如果您正在設定​ Extended generic SMPP ​聯結器,您可以設定自動回覆。

    如需詳細資訊,請參閱本章節

簡訊字母音譯 about-character-transliteration

可在​ Mobile ​標籤下的SMPP行動傳遞外部帳戶中設定字母音譯。

音譯包括當 GSM 標準未考慮到簡訊的一個字元時,用另一個字元取代該字元。

  • 如果音譯為​authorized,則傳送訊息時,未考慮的每個字元會由GSM字元取代。 例如,字元 "ë" 會由 "e" 取代。因此,訊息會稍微變更,但字元限制將維持不變。
  • 音譯為​ not authorized ​時,包含未納入考量之字元的每則訊息都會以二進位格式(Unicode)傳送:因此,所有字元都會依原樣傳送。 不過,使用 Unicode 的簡訊訊息最多只能有 70 個字元(若是以多個部分傳送的訊息,則每個簡訊有 67 個字元)。如果超出字元數上限,則會傳送數則訊息,這可能會造成額外成本。
IMPORTANT
將個人化欄位插入您的SMS訊息內容,可能會引入GSM編碼未考慮的字元。

依預設,會停用字元音譯。如果您希望簡訊訊息中的所有字元都保持原樣,不要變更正確名稱(例如),建議您不要啟用此選項。

不過,如果您的簡訊訊息包含許多產生 Unicode 訊息的字元,您可以選取啟用此選項,以限制傳送訊息的成本。

下表顯示GSM標準所考慮的字元。 除了下面提到的字元外,所有插入訊息內文的字元都會將整個訊息轉換為二進位格式(Unicode),因此限製為70個字元。

基本字元

@
SP
0
¡URL
P
p
£
_
1
A
Q
a
q
$
2
byte
R
b
r
£
#
3
C
S
c
è
¤URL
4
D
T
t
é
%
5
E
U
è
u
u
&
6
F
V
f
v
ì
7
G
W
g
w
ö
(
8
H
X
小時
x
C
)
9
I
Y
ì
y
換行字元
*
J
Z
j
z
Ø
ESC
+
K
k
a
ø
AE
<
L
Ö
l
ö
歸位字元
Target
-
=
M
On
分鐘
n
Å
ß
>
N
U
n
u
a
É
/
?
O
§
ö
à

SP:Space

ESC:Escape

LF:換行

CR:歸位

進階字元(計算兩次)

^ { } [ ~ ] | €

文字編碼 about-text-encodings

傳送簡訊訊息時,Adobe Campaign 可以使用一或多種文字編碼。每個編碼都有其專屬的字元集,並決定符合簡訊訊息的字元數。

設定新的SMPP行動傳遞外部帳戶時,您可以在​ Mapping of encodings ​索引標籤中定義​Mobiledata_coding​欄位可讓Adobe Campaign通訊要對SMSC使用哪種編碼。

NOTE
data_coding 值及實際使用編碼之間的對應是標準化的。不過,特定SMSC有其專屬的對應:在這種情況下,您的​ Adobe Campaign ​管理員需要宣告此對應。 請洽詢您的提供者以瞭解更多資訊。

您可以宣告​data_codings,並視需要強制進行編碼:若要這麼做,請在資料表中指定單一編碼。

  • 未定義編碼對應時,聯結器會採取一般行為:

    • 它會嘗試使用 GSM 編碼,將 data_coding = 0 的值指派給它。
    • 如果 GSM 編碼失敗,則會使用 UCS2 編碼,並對其指派值 data_coding = 8
  • 當您定義要使用的編碼以及連結的​ data_coding ​欄位值時,Adobe Campaign會嘗試使用清單中的第一個編碼,如果第一個編碼不可能,則請執行下列操作。

IMPORTANT
宣告的順序非常重要:建議您以​ 成本 ​的遞增順序顯示清單,以利於編碼,讓您在每則簡訊訊息中盡可能多地顯示字元。
僅宣告您要使用的編碼。如果SMSC提供的某些編碼不符合您的使用目的,請勿在清單中宣告。

自動回覆 automatic-reply

設定擴充通用SMPP聯結器時,您可以設定自動回覆。

當訂閱者回覆透過Adobe Campaign傳送給他們的簡訊訊息,且訊息包含"STOP"之類的關鍵字時,您可以在​ Automatic reply sent to the MO ​區段中設定自動傳回給他們的訊息。

NOTE
關鍵字不區分大小寫。

請為每個關鍵字指定簡短代碼,這是通常用來傳送傳遞及當作寄件者名稱的數字,然後輸入將傳送給訂閱者的訊息。

您也可以將動作連結至自動回應: Send to quarantine​或​Remove from quarantine。 例如,如果收件者傳送關鍵字「STOP」,就會自動收到取消訂閱確認並送至隔離區。

如果您將​ Remove from quarantine ​動作連結至自動回應,則傳送對應關鍵字的收件者會自動從隔離中移除。

收件者列於​Non deliverables and addresses > Administration > Campaign Management​功能表可用的​ Non deliverables Management ​表格中。

  • 若要無論短程式碼為何,都傳送相同的回覆,請將​ Short code ​欄留空。
  • 無論關鍵字為何,若要傳送相同的回覆,請將​ Keyword ​欄留空。
  • 若要執行動作而不傳送回應,請將​ Response ​欄留空。 例如,這可讓您從隔離區中移除回複訊息不是「STOP」的使用者。

如果您有多個外部帳戶使用Extended generic SMPP聯結器且提供者帳戶相同,則可能會發生以下問題:傳送簡短的程式碼回覆時,您可能會收到任何外部帳戶連線的回覆。 因此,傳送的自動回覆不能是預期的訊息。
為避免此問題,請根據您使用的提供者,套用下列解決方案之一:

  • 為每個外部帳戶建立一個提供者帳戶。

  • 使用​System type > Mobile​索引標籤中的​ Connection settings ​欄位來區分每個簡短代碼。 請向您的提供者詢問每個帳戶的不同值。

使用Extended generic SMPP聯結器設定外部帳戶的步驟在建立SMPP外部帳戶區段中詳細說明。

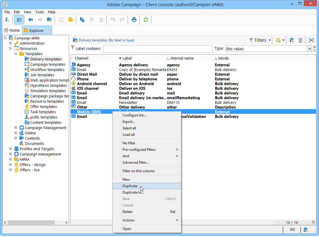
變更傳遞範本 changing-the-delivery-template

Adobe Campaign提供您傳送至行動裝置的範本。 此範本可在​ Resources > Templates > Delivery templates ​節點中使用。 請參閱Campaign v8檔案

若要透過SMS頻道傳遞,您必須建立其中引用頻道聯結器的範本。

若要保留原生傳遞範本,建議您複製並加以設定。

在以下範例中,我們會建立範本,透過先前啟用的SMPP帳戶傳遞訊息。 操作步驟:

  1. 前往​ Delivery templates ​節點。

  2. 用滑鼠右鍵按一下​ Send to mobiles ​範本,然後選取​Duplicate

  3. 變更範本的標籤,例如​傳送至行動裝置(SMPP)

  4. 按一下 Properties

  5. 在​ General ​索引標籤中,選取與您在前一步驟中建立的外部帳戶對應的路由模式。

  6. 按一下​ Save ​以建立範本。

您現在有外部帳戶和傳遞範本,可讓您透過簡訊傳遞。

recommendation-more-help
601d79c3-e613-4db3-889a-ae959cd9e3e1