在独立实例上配置短信渠道 setting-up-sms-channel

要发送到手机,您需要:

  1. 指定连接器和消息类型的外部帐户。

    请注意,旧版连接器现已弃用。 已弃用的功能仍然可用,但不会进一步增强或支持这些功能。请参阅此页面以了解详情。

  2. 引用此外部帐户的投放模板。

NOTE
对于SMS投放,类型应使用在​ one ​专用应用程序服务器容器中创建的特定SMS关联。 了解详情

创建SMPP外部帐户 creating-an-smpp-external-account

IMPORTANT
对多个外部SMS帐户使用相同的帐户和密码可能会导致帐户之间的冲突和重叠。 请参阅短信疑难解答页面

要将短信发送到手机,您首先需要创建SMPP外部帐户。
有关短信协议和设置的详细信息,请参阅此页面

为此请执行以下操作步骤:

  1. 在树的​Platform > External accounts​节点中,单击​ New ​图标。

  2. 将帐户类型定义为​路由,渠道定义为​移动设备(SMS),投放模式定义为​批量投放

  3. 选中​ Enabled ​框。

  4. 在​ Mobile ​选项卡中,从​ Extended generic SMPP ​下拉列表中选择​Connector

    note caution
    CAUTION
    从版本20.2开始,旧版连接器已弃用,并且不受支持。 我们建议使用​ Extended generic SMPP ​连接器。 有关如何迁移到推荐连接器的更多信息,请参阅此页面
  5. 使用​ Enable verbose SMPP traces in the log file ​选项可将所有SMPP通信转储到日志文件中。 必须启用此选项才能对连接器进行故障诊断,并与提供商的通信记录进行对比。

  6. 请与您的SMS服务提供商联系,提供商将向您说明如何填写​ Connection settings ​选项卡中的不同外部帐户字段。

    然后,根据所选提供商,联系您的提供商,提供商将为您提供进入​ SMSC implementation name ​字段的值。

    您可以定义每个MTA子级与提供程序的连接数。 默认情况下,设置为1。

  7. 默认情况下,短信的字符数应符合GSM标准。

    使用 GSM 编码的短信消息长度上限为 160 个字符,而对于分段发送的消息,每段短信的长度上限为 153 个字符。

    note note
    NOTE
    某些字符会被计为两个字符(大括号、方括号、欧元符号等)。
    可用GSM字符的列表如下所示。

    如果需要,您可通过勾选对应的方框来授权字符音译。

    如需详细信息,请参阅此小节

  8. 在​ Throughput and delays ​选项卡中,您可以指定出站消息(“MT”,Mobile Terminated)的最大吞吐量,以每秒MT为单位。 如果在对应的字段中输入“0”,则吞吐量将没有限制。

    对应于持续时间的所有字段值,都必须填写以秒为单位的值。

  9. 在​ Mapping of encodings ​选项卡中,您可以定义编码。

    如需详细信息,请参阅此小节

  10. 在​ SMSC specificities ​选项卡中,Send full phone number​选项默认处于禁用状态。 如果要遵守SMPP协议,并且只向SMS提供商(SMSC)的服务器传输数字,请勿启用此项。

    但是,鉴于某些提供商需要使用“+”前缀,建议您与提供商进行核实,他们将会提供是否有必要启用此选项的建议。

    Enable TLS over SMPP​复选框允许您加密SMPP通信。 有关详细信息,请参见此 ​ 页面

  11. 如果您正在配置​ Extended generic SMPP ​连接器,则可以设置自动回复。

    如需详细信息,请参阅此小节

短信字符音译 about-character-transliteration

可在​ Mobile ​选项卡下的SMPP移动投放外部帐户中设置字符音译。

音译指的是,如果 GSM 标准无法识别某个短信字符,则会用另一个字符替换该字符。

  • 如果音译为​authorized,则在发送消息时,未考虑的每个字符都将被替换为GSM字符。 例如,字母“ë”会被替换为“e”。因此,消息会有些微变化,但字符限制将保持不变。
  • 当音译为​ not authorized ​时,包含无法识别的字符的每条消息都将以二进制格式(Unicode)发送:因此,所有字符都将按原样发送。 但是,使用 Unicode 的短信消息长度上限为 70 个字符(对于分段发送的消息,每段短信的长度上限为 67 个字符)。如果超过最大字符数,则会分段发送多条消息,这可能会产生额外的费用。
IMPORTANT
将个性化字段插入短信消息内容,可能会引入GSM编码无法识别的字符。

默认情况下,字符音译处于禁用状态。如果您希望将短信消息中的所有字符都按原样保留,以免名称等内容被错误地更改,我们建议您不要启用此选项。

但是,如果短信消息包含大量会生成 Unicode 消息的字符,则可以选择加入此选项以限制发送消息的成本。

下表列出了GSM标准可识别的字符。 除下面提及的字符外,插入消息正文的所有其他字符都会将整个消息转换为二进制格式(Unicode),因此将其限制为70个字符。

基本字符

@
SP
0
¡AEM
P
p
£
_
1
A
Q
a
q
$
2
B
R
b
r
£
#
3
C
S
c
s
e
¤AEM
4
D
T
d
t
é
%
5
E
U
e
u
u
6
F
V
f
v
i
7
G
W
g
w
ö
(
8
H
X
h
x
C
)
9
I
Y
i
y
换行
*
J
Z
j
z
Ø
ESC
+
K
k
a
ø
AE
<
L
Ö
l
ö
回车
“ ”标签
-
=
M
m
n
Å
ß
>
N
U
n
u
a
É
/
?
O
§
ö
à

SP:空格键

ESC:Escape 键

LF:换行

CR:回车

高级字符(计为两个字符)

^ { } [ ~ ] | €

文本编码 about-text-encodings

发送短信消息时,Adobe Campaign 可以使用一个或多个文本编码。每个编码都有属于自己的特定字符集,可确定其适合短信消息的字符数。

配置新的SMPP移动投放外部帐户时,您可以在​ Mapping of encodings ​选项卡中定义​Mobiledata_coding​字段允许Adobe Campaign将使用的编码传输给SMSC。

NOTE
Data_coding 值与实际使用的编码之间的映射,经过标准化处理。但是,某些SMSC具有属于自己的特定映射:在这种情况下,您的​ Adobe Campaign ​管理员需要声明此映射。 有关更多信息,请咨询您的提供商。

您可以声明​data_codings,并在必要时强制进行编码:为此,请在表中指定一种编码。

  • 未定义编码映射时,连接器会采取常规行为:

    • 它会尝试将 GSM 编码用于分配值 data_coding = 0
    • 如果 GSM 编码失败,则会将 UCS2 编码用于分配值 data_coding = 8
  • 当您定义要使用的编码以及链接的​ data_coding ​字段值时,Adobe Campaign将尝试使用列表中的第一种编码,如果第一种编码被证实不可用,则使用下面的编码。

IMPORTANT
声明的顺序很重要:建议您按照​ 成本 ​的升序方式排列编码列表,以选出可尽量减少短信消息发送条数的编码。
仅声明您要使用的编码。如果SMSC提供的某些编码不符合您的使用目的,请不要在列表中声明这些编码。

自动回复 automatic-reply

设置扩展通用SMPP连接器时,您可以配置自动回复。

当订阅者回复通过Adobe Campaign发送给他们的短信消息并且他们的消息包含关键字(如“STOP”)时,您可以在​ Automatic reply sent to the MO ​部分中配置自动发回给他们的消息。

NOTE
关键字不区分大小写。

对于每个关键字,指定一个短代码,然后输入要发送给订阅者的消息。短代码通常用于发送投放并用作发送者姓名。

您还可以将操作链接到自动响应: Send to quarantine​或​Remove from quarantine。 例如,如果收件人发送关键词“STOP”,他们将自动收到退订确认并添加到隔离。

如果将​ Remove from quarantine ​操作链接到自动响应,则发送相应关键字的收件人会自动从隔离中删除。

收件人列在可通过​Non deliverables and addresses > Administration > Campaign Management​菜单访问的​ Non deliverables Management ​表中。

  • 若要无论短代码是什么,都发送相同的回复,请将​ Short code ​列留空。
  • 无论关键字是什么,要发送相同的回复,请将​ Keyword ​列留空。
  • 要执行操作而不发送响应,请将​ Response ​列留空。 例如,这允许您从隔离中删除回复消息不是“STOP”的用户。

如果您有多个外部帐户使用具有同一提供商帐户的扩展通用SMPP连接器,则可能会发生以下问题:在发送对短代码的回复时,可能会通过任何外部帐户连接收到该回复。 因此,发送的自动回复不能是预期的消息。
要避免这种情况,请根据您使用的提供商,应用以下解决方案之一:

  • 为每个外部帐户创建一个提供程序帐户。

  • 使用​System type > Mobile​选项卡中的​ Connection settings ​字段区分每个短代码。 请向您的提供商询问每个帐户的不同值。

有关使用扩展通用SMPP连接器设置外部帐户的详细步骤,请参阅创建SMPP外部帐户部分。

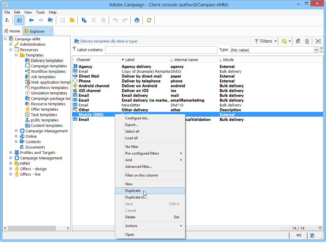
更改投放模板 changing-the-delivery-template

Adobe Campaign为您提供了一个用于向移动设备交付内容的模板。 此模板在​ Resources > Templates > Delivery templates ​节点中可用。 请参阅Campaign v8文档

要通过短信渠道进行投放,您必须创建引用渠道连接器的模板。

要保留本机投放模板,我们建议您复制该模板并对其进行配置。

在下面的示例中,我们创建一个模板,以便通过之前启用的SMPP帐户来传递消息。 操作步骤:

  1. 转到​ Delivery templates ​节点。

  2. 右键单击​ Send to mobiles ​模板,然后选择​Duplicate

  3. 更改模板的标签,例如​发送到手机(SMPP)

  4. 单击 Properties

  5. 在​ General ​选项卡中,选择与您在前面步骤中创建的外部帐户对应的路由模式。

  6. 单击​ Save ​以创建模板。

现在,您有一个外部帐户和一个投放模板,可让您通过短信投放。

recommendation-more-help
601d79c3-e613-4db3-889a-ae959cd9e3e1