휴대폰에 보내려면 다음이 필요합니다.
커넥터와 메시지 유형을 지정하는 외부 계정입니다.
레거시 커넥터는 이제 사용되지 않습니다. 사용 중단되는 기능은 계속 사용할 수는 있지만 더 이상 향상 또는 지원되지 않습니다. 이 페이지에서 자세히 알아보십시오.
이 외부 계정을 참조하는 게재 템플릿입니다.
SMS 게재의 경우, 유형화에서 만든 특정 SMS 친화성을 사용해야 합니다. 하나 전용 응용 프로그램 서버 컨테이너입니다. 자세히 알아보기
휴대폰에 SMS를 보내려면 먼저 SMPP 외부 계정을 만들어야 합니다.
SMS 프로토콜 및 설정에 대한 자세한 내용은 다음을 참조하십시오 페이지.
이렇게 하려면 아래 단계를 수행합니다:
에서 Platform > External accounts 트리의 노드에서 New 아이콘.
계정 유형을 라우팅, 채널은 모바일(SMS), 및 게재 모드는 (으)로 대량 게재.

을(를) 확인합니다. Enabled 상자.
에서 Mobile 탭, 선택 Extended generic SMPP 에서 Connector 드롭다운 목록.

릴리스 20.2부터 레거시 커넥터는 사용되지 않으며 지원되지 않습니다. 을 사용하는 것이 좋습니다 Extended generic SMPP 커넥터. 권장 커넥터로 마이그레이션하는 방법에 대한 자세한 내용은 다음을 참조하십시오 페이지.
다음 Enable verbose SMPP traces in the log file 옵션을 사용하면 모든 SMPP 트래픽을 로그 파일로 덤프할 수 있습니다. 커넥터의 문제를 해결하고 공급자가 보는 트래픽과 비교하려면 이 옵션을 활성화해야 합니다.
에서 다양한 외부 계정 필드를 완료하는 방법을 설명하는 SMS 서비스 공급자에게 문의하십시오 Connection settings 탭.
그런 다음 선택한 항목에 입력할 값을 제공하는 공급자에게 문의하십시오 SMSC implementation name 필드.
MTA 1차 하위 구성요소당 공급자에 대한 연결 수를 정의할 수 있습니다. 기본적으로 1로 설정됩니다.
기본적으로 SMS의 글자 수는 GSM 표준을 충족합니다.
GSM 인코딩을 사용하는 SMS 메시지는 SMS당 160자, 또는 여러 부분으로 나누어 전송되는 메시지의 경우 153자로 제한됩니다.
특정 문자(중괄호, 대괄호, 유로 심벌 등)는 두 글자로 계산합니다.
사용 가능한 GSM 문자 목록은 아래에 나와 있습니다.
원하는 경우 해당 상자를 선택하여 문자 변환을 승인할 수 있습니다.

이 작업에 대한 자세한 정보는 이 섹션을 참조하십시오.
에서 Throughput and delays 탭에서 아웃바운드 메시지의 최대 처리량("MT", 모바일 착신)을 초당 MT 단위로 지정할 수 있습니다. 해당 필드에 "0"을 입력하면 처리량이 무제한이 됩니다.
지속 시간에 해당하는 모든 필드의 값은 초 단위로 입력해야 합니다.
에서 Mapping of encodings 탭에서 인코딩을 정의할 수 있습니다.
이 작업에 대한 자세한 정보는 이 섹션을 참조하십시오.
에서 SMSC specificities 탭, Send full phone number 옵션은 기본적으로 비활성화됩니다. SMPP 프로토콜을 적용하고 SMS 공급자 서버(SMSC)에 자릿수만 전송하려면 활성화하지 마십시오.
그러나 특정 공급자가 '+' 접두사 사용을 요청하는 경우 해당 공급자에게 확인하는 것이 좋습니다. 필요한 경우 공급자가 이 옵션을 활성화하라고 요청할 것입니다.
다음 Enable TLS over SMPP 확인란을 통해 SMPP 트래픽을 암호화할 수 있습니다. 자세한 정보는 이 페이지를 참조하십시오.
를 구성하는 경우 Extended generic SMPP 커넥터, 자동 답장을 설정할 수 있습니다.
이 작업에 대한 자세한 정보는 이 섹션을 참조하십시오.
문자 변환은 SMPP 모바일 게재 외부 계정의 Mobile 탭.
변환은 GSM 표준에서 고려하지 않는 SMS 문자를 다른 문자로 바꾸는 작업입니다.
SMS 메시지의 콘텐츠에 개인화 필드를 삽입하면 GSM 인코딩에서 고려하지 않는 문자가 들어갈 수 있습니다.
문자 변환은 기본적으로 비활성화되어 있습니다. SMS 메시지의 모든 문자를 그대로 유지하려는 경우, 예를 들어 제대로 된 이름이 바뀌지 않게 하려는 경우 이 옵션을 활성화하지 않는 것을 추천합니다.
그러나 SMS 메시지에 유니코드 메시지를 생성하는 문자가 많이 포함된 경우, 이 옵션을 활성화하여 메시지 전송 비용을 제한할 수 있습니다.
다음 표는 GSM 표준에서 고려하는 문자를 보여줍니다. 아래에 언급된 문자 외에 메시지 본문에 삽입된 모든 문자는 전체 메시지를 이진 형식(유니코드)으로 전환하여 70자로 제한합니다.
기본 문자
| @ | |
SP | 0 | "라고 덧붙였다. | P | 0 | p |
| £ | _ | ! | 1 | A | Q | a | q |
| $ | |
" | 2 | B | R | b | r |
| ¥ | |
# | 3 | C | S | c | s |
| è | |
¤ | 4 | D | T | d | t |
| é | |
% | 5개 | E | U | e | u |
| ù | |
& | 6 | F | V | f | v |
| ì | |
` | 7 | G | W | g | w |
| ò | |
( | 8 | H | X | h | x |
| Ç | |
) | 9 | I | Y | i | y |
| LF | |
* | : | J | Z | j | z |
| Ø | ESC | + | ; | K | Ä | k | ä |
| ø | Æ | , | < | L | Ö | l | ö |
| CR | æ | - | = | M | Ñ | m | ñ |
| Å | ß | . | > | N | Ü | n | ü |
| å | É | / | ? | O | § | o | à |
SP: 스페이스
ESC: 이스케이프
LF: 라인 피드
CR: 캐리지 리턴
고급 문자(두 글자로 계산)
^ { } [ ~ ] | €
SMS 메시지를 보낼 때 Adobe Campaign에서는 하나 또는 여러 개의 텍스트 인코딩을 사용할 수 있습니다. 각 인코딩은 고유한 문자 세트를 가지며 SMS 메시지에 맞는 글자 수를 정합니다.
새 SMPP 모바일 게재 외부 계정을 구성할 때 Mapping of encodings 에서 Mobile 탭: a data_coding 필드를 사용하면 Adobe Campaign에서 SMSC에 사용되는 인코딩을 전달할 수 있습니다.
data_coding 값과 실제로 사용되는 인코딩 간의 매핑은 표준화되어 있습니다. 그러나 특정 SMSC에는 고유한 매핑이 있습니다. 이 경우 Adobe Campaign 관리자는 이 매핑을 선언해야 합니다. 자세한 내용은 공급자에게 문의하십시오.
선언할 수 있습니다 data_codings 필요한 경우 인코딩을 강제 적용합니다. 이렇게 하려면 표에 단일 인코딩을 지정합니다.
인코딩의 매핑이 정의되지 않은 경우 커넥터가 일반 동작을 수행합니다.
사용하려는 인코딩과 연결된 인코딩을 정의할 때 data_coding 필드 값에서는 목록의 첫 번째 인코딩을 사용하려고 하지만, 첫 번째 인코딩이 불가능할 경우 다음을 수행합니다.
선언의 순서가 중요합니다. 목록을 비용 오름차순으로 배치하는 것을 추천합니다. 이렇게 하면 각 SMS 메시지에 가능한 많은 문자를 입력할 수 있는 인코딩을 선호하도록 할 수 있습니다.
사용하려는 인코딩만 선언해야 합니다. SMSC에서 제공하는 인코딩 중 일부가 사용 목적에 부합하지 않는 경우 목록에 선언하지 마십시오.
확장된 일반 SMPP 커넥터를 설정할 때 자동 답장을 구성할 수 있습니다.
가입자가 Adobe Campaign을 통해 보낸 SMS 메시지에 답장하고 메시지에 "STOP" 등의 키워드가 포함되어 있으면, Automatic reply sent to the MO 섹션을 참조하십시오.
키워드는 대/소문자를 구분하지 않습니다.
각 키워드에 대해 짧은 코드(일반적으로 게재를 보내는 데 사용되고 발신자 이름으로 사용되는 숫자)를 지정한 다음 구독자에게 전송할 메시지를 입력합니다.
작업을 자동 응답에 연결할 수도 있습니다. Send to quarantine 또는 Remove from quarantine. 예를 들어 수신자가 "STOP" 키워드를 전송하는 경우 자동으로 구독 취소 확인을 받고 격리로 전송됩니다.

를 연결하는 경우 Remove from quarantine 자동 응답에 대한 작업을 수행하면 해당 키워드를 보내는 수신자가 자동으로 격리되지 않습니다.
수신자는 Non deliverables and addresses 테이블 Administration > Campaign Management > Non deliverables Management 메뉴 아래의 제품에서 사용할 수 있습니다.
동일한 공급자 계정의 확장 일반 SMPP 커넥터를 사용하는 외부 계정이 여러 개 있는 경우 다음 문제가 발생할 수 있습니다. 짧은 코드에 답글을 보낼 때 외부 계정 연결 시 수신될 수 있습니다. 따라서, 전송되는 자동 응답이 예상 메시지가 될 수 없습니다.
이를 방지하려면 사용 중인 공급자에 따라 다음 솔루션 중 하나를 적용합니다.
각 외부 계정에 대해 공급자 계정을 하나씩 만듭니다.
를 사용하십시오 System type 필드의 필드 Mobile > Connection settings 탭으로 짧은 각 코드를 구별할 수 있습니다. 각 계정에 대해 다른 값을 공급자에게 요청하십시오.

확장 일반 SMPP 커넥터를 사용하여 외부 계정을 설정하는 단계는 SMPP 외부 계정 만들기 섹션을 참조하십시오.
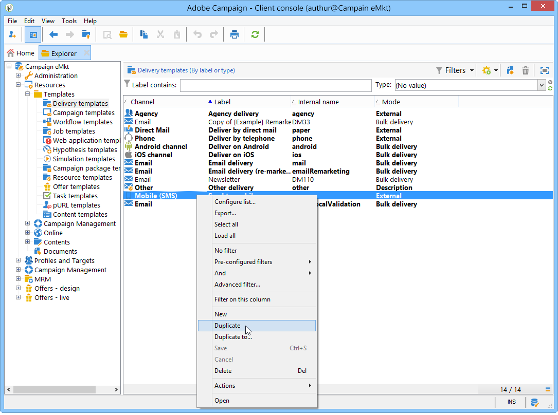
Adobe Campaign은 모바일에 전달하기 위한 템플릿을 제공합니다. 이 템플릿은 Resources > Templates > Delivery templates 노드 아래에 있어야 합니다. 자세한 내용은 템플릿 기본 정보 섹션을 참조하십시오.
SMS 채널을 통해 게재하려면 채널 커넥터를 참조하는 템플릿을 만들어야 합니다.
기본 게재 템플릿을 유지하려면 복제한 다음 구성하는 것이 좋습니다.
아래 예에서는 앞에서 활성화된 SMPP 계정을 통해 메시지를 전달하는 템플릿을 만듭니다. 방법은 다음과 같습니다.
로 이동합니다. Delivery templates 노드 아래에 있어야 합니다.
마우스 오른쪽 단추를 클릭합니다. Send to mobiles 템플릿을 선택하고 Duplicate.

예를 들어 템플릿의 레이블을 변경합니다 모바일로 전송(SMPP).

Properties를 클릭합니다.
에서 General 탭에서 이전 단계에서 생성한 외부 계정에 해당하는 라우팅 모드를 선택합니다.

클릭 Save 템플릿을 만들려면 다음을 수행하십시오.

이제 SMS를 통해 전달할 수 있는 외부 계정 및 게재 템플릿이 있습니다.