개인화 블록은 동적이고 개인화된 블록이며 게재에 삽입할 수 있는 특정 렌더링을 포함합니다. 예를 들어 로고, 인사말 또는 미러 페이지에 대한 링크를 추가할 수 있습니다. 자세한 내용은 개인화 블록 삽입.
개인화 블록은 Resources > Campaign Management > Personalization blocks 노드 아래에 나열된 상태로 남아 있습니다. 기본적으로 몇 개의 블록을 사용할 수 있습니다(참조 기본 제공 개인화 블록).
게재 개인화를 최적화할 수 있는 새 블록을 정의할 수 있습니다. 자세한 내용은 사용자 지정 개인화 블록 정의.
개인화 블록은 Digital Content Editor (DCE) . 자세한 정보는 이 페이지를 참조하십시오.
메시지에 개인화 블록을 삽입하려면 아래 단계를 수행하십시오.
게재 마법사의 콘텐츠 편집기에서 개인화된 필드 아이콘을 클릭하고 을(를) 선택합니다 Include 메뉴 아래의 제품에서 사용할 수 있습니다.
목록에서 개인화 블록을 선택하거나(목록에 마지막으로 사용된 블록 10개가 표시됨) Other… 메뉴를 사용하여 전체 목록에 액세스합니다.

다음 Other… 메뉴를 통해 모든 기본 제공 및 사용자 지정 개인화 블록에 액세스할 수 있습니다( 기본 제공 개인화 블록 및 사용자 지정 개인화 블록 정의).

그런 다음 개인화 블록이 스크립트로 삽입됩니다. 개인화가 생성되면 수신자 프로필에 자동으로 조정됩니다.

을(를) 클릭합니다. Preview 탭하고 수신자를 선택하여 개인화를 확인합니다.

게재 콘텐츠에 개인화 블록의 소스 코드를 포함할 수 있습니다. 이렇게 하려면 을(를) 선택합니다. Include the HTML source code of the block 선택합니다.

HTML 소스 코드가 게재 콘텐츠에 삽입됩니다. 예: Greetings 개인화 블록은 다음과 같이 표시됩니다.

이 예에서는 개인화 블록을 사용하여 수신자가 미러 페이지를 보고, 소셜 네트워크에서 뉴스레터를 공유하며, 향후 게재에서 구독을 취소할 수 있는 이메일을 만듭니다.
이렇게 하려면 다음 개인화 블록을 삽입해야 합니다.
미러 페이지 생성에 대한 자세한 내용은 미러 페이지 생성.
새 게재를 만들거나 기존 이메일 유형 게재를 엽니다.
게재 마법사에서 을 클릭합니다. Subject 메시지 제목을 편집하고 제목을 입력합니다.
메시지 본문에 개인화 블록을 삽입합니다. 이렇게 하려면 메시지 콘텐츠를 클릭하고 개인화된 필드 아이콘을 클릭하고 Include 메뉴 아래의 제품에서 사용할 수 있습니다.
삽입할 첫 번째 블록을 선택합니다. 다른 두 블록을 포함하도록 절차를 갱신하십시오.

을(를) 클릭합니다. Preview 탭하여 개인화 결과를 확인합니다. 수신자의 메시지를 표시하려면 수신자를 선택해야 합니다.

블록 컨텐츠가 제대로 표시되는지 확인합니다.
메시지의 콘텐츠를 개인화하는 데 도움이 되도록 기본적으로 개인화 블록 목록을 사용할 수 있습니다.
개인화 블록 목록은 인스턴스에 설치된 모듈 및 옵션에 따라 다릅니다.

Greetings : 받는 사람의 이름으로 인사를 삽입합니다. 예: "안녕하세요, 존 도."
Insert logo : 인스턴스를 구성할 때 정의된 기본 제공 로고를 삽입합니다.
Powered by Adobe Campaign : "Powered by Adobe Campaign" 로고를 삽입합니다.
Mirror page URL : 는 미러 페이지 URL을 삽입하여 게재 디자이너가 링크를 확인할 수 있도록 합니다.
미러 페이지 생성에 대한 자세한 내용은 미러 페이지 생성.
Link to mirror page : 미러 페이지에 대한 링크를 삽입합니다. "이 메시지를 올바르게 볼 수 없는 경우 여기를 클릭하십시오."
Unsubscription link : 모든 게재에서 구독을 취소할 수 있는 링크를 차단 목록 삽입합니다.
Formatting function for proper nouns : 는 toSmartCase 각 단어의 첫 번째 문자를 대문자로 변경하는 Javascript 함수입니다.
Registration page URL : 구독 URL을 삽입합니다( 참조). 서비스 및 구독 기본 정보).
Registration link : 구독 링크를 삽입합니다. 인스턴스를 구성할 때 정의된 인스턴스 수입니다.
Registration link (with referrer) : 방문자 및 게재를 식별할 수 있도록 구독 링크를 삽입합니다. 인스턴스를 구성할 때 링크가 정의되어 있습니다.
이 블록은 방문자만 타깃팅하는 게재에서 사용할 수 있습니다.
Registration confirmation : 구독을 확인하는 링크를 삽입합니다.
Social network sharing links : 수신자가 이메일 클라이언트, Facebook, Twitter 및 LinkedIn과 미러 페이지 컨텐츠에 대한 링크를 공유할 수 있는 단추를 삽입합니다( 참조). 바이럴 마케팅: 친구에게 전하다).
Style of content emails 및 Notification style : 사전 정의된 HTML 스타일로 전자 메일의 형식을 지정하는 코드를 생성합니다. 이러한 블록은 게재의 소스 코드( )에 삽입해야 합니다. … 섹션, <style>...</style> 태그 사이에 Analytics JavaScript 코드를 배치했습니다.
Offer acceptance URL in unitary mode : 는 상호 작용 오퍼를 설정할 수 있도록 하는 URL을 삽입합니다. Accepted 자세한 내용은 이 섹션).
을(를) 통해 개인화된 필드 아이콘에서 삽입할 새 개인화 필드를 정의할 수 있습니다. Include… 메뉴 아래의 제품에서 사용할 수 있습니다. 이러한 필드는 개인화 블록에서 정의됩니다.
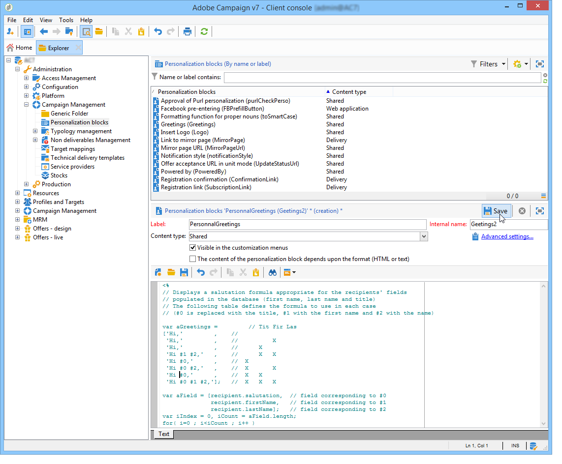
개인화 블록을 만들려면 탐색기로 이동하여 다음 단계를 적용합니다.
을(를) 클릭합니다. Resources > Campaign Management > Personalization blocks 노드 아래에 있어야 합니다.
블록 목록을 마우스 오른쪽 단추로 클릭하고 New .
개인화 블록의 설정을 입력합니다.

블록의 레이블을 입력합니다. 이 레이블은 개인화 필드 삽입 창에 표시됩니다.
선택 Visible in the customization menus 개인화 필드 삽입 아이콘에서 이 블록에 액세스할 수 있도록 하려면 다음을 수행하십시오.
필요한 경우 을 선택합니다. The content of the personalization block depends upon the format 전자 메일의 두 개의 별도 블록을 HTML 형식으로 정의하고 텍스트 형식으로 정의합니다.
그런 다음 이 편집기의 아래쪽 섹션(HTML 컨텐츠 및 텍스트 컨텐츠)에 두 개의 탭이 표시되어 해당 컨텐츠를 정의합니다.

컨텐츠(HTML, 텍스트, JavaScript 등)를 개인화 블록 중에서 Save.
다이내믹 콘텐츠 블록을 만드는 방법과 이 블록을 사용하여 이메일 게재의 콘텐츠를 개인화하는 방법을 알아봅니다.
추가 Campaign Classic 방법 비디오를 사용할 수 있습니다 여기.