[也适用于v8]{class="badge positive" title="也适用于Campaign v8"}

用例:创建内容管理 use-case-creating-content-management

要在Adobe Campaign中创建内容管理,必须执行以下步骤:

步骤1 — 分析要生成的内容 step-1---analyzing-the-content-to-be-produced

在开始之前,您需要对要生成的内容进行精确分析:标识要显示的元素,研究与其关联的约束,为每个元素定义类型等。 您还需要区分静态元素和变量元素。

例如,创建包含以下内容类型的新闻稿HTML:

此新闻稿包含三种类型的元素:

  1. 变量元素,其内容由用户在投放创建期间通过输入表单输入或选择。

  2. 根据数据库中保存的信息(在此例中是收件人的名字和姓氏)动态输入的个性化字段。

  3. 静态元素,这些元素对于所有新闻稿都相同。

本新闻稿的各种元素是根据在JavaScript模板中定义的规则组合在一起的,该模板引用了要插入的所有元素并概念化了其布局。

这些元素通过专用架构创建,专用架构为每个内容指定以下元素:名称、标签、类型、大小以及与在Adobe Campaign中处理内容相关的任何其他信息。

步骤2 — 创建数据架构 step-2---creating-the-data-schema

数据架构是与内容关联的XML文档。 它描述了此内容中数据的XML结构。

NOTE
有关在Adobe Campaign中创建和配置数据架构的更多信息,请参阅此部分
数据架构中详细列出了特定于内容管理的配置元素。

要创建数据架构,请应用以下步骤:

  1. 打开Adobe Campaign Explorer并选择​ Administration > Configuration > Data schemas ​节点。

    单击位于数据架构列表上方的​ New ​图标。

  2. 为内容管理选择​ Create a schema ​选项,然后单击​Next

  3. 在相应的字段中输入架构的名称和标签。 您可以添加描述,并在必要时链接特定图像。

    单击​ Next ​进行验证。

  4. 在​ Edit schema ​窗口中输入架构的内容。

    使用​ Insert ​按钮创建架构内容。

    有关详细信息,请参阅编辑架构

    对于内容中引用的每个元素,您需要选择匹配类型。

    在此示例中,标识的内容、格式和类型包括:

内容
格式
类型
标签
标题
属性
字符串
标题
子标题
属性
字符串
名称
事件日期
属性
日期
日期
简介段落
元素
HTML
概述
作者的照片
属性
字符串
URL
作者
元素
备忘录
作者
标题徽标(存储在Adobe Campaign公共资源中)
属性
链接
图像

架构将包含以下信息:

<element label="Invitation" name="invitation" template="ncm:content" xmlChildren="true">
    <compute-string expr="@name"/>
    <attribute label="Title" length="40" name="title" type="string"/>
    <element label="Presentation" name="presentation" type="html"/>
    <attribute label="Date" name="date" type="date"/>
    <attribute label="Name" length="10" name="name" type="string"/>
    <attribute label="URL" name="url" type="string"/>
    <element label="Author" name="author" type="memo"/>
    <element label="Image" name="image" target="xtk:fileRes" type="link"/>
  </element>
  1. 单击​ Save ​以创建数据架构。

第3步 — 创建输入表单 step-3---creating-the-input-form

输入表单允许您通过Adobe Campaign客户端控制台中的输入界面编辑内容实例。

表单的描述是一种结构化XML文档,遵循“xtk:form”表单架构的语法。

NOTE
有关在Adobe Campaign中创建和配置表单的更多信息,请参阅此章节
输入表单中详细列出了特定于内容管理的配置元素。

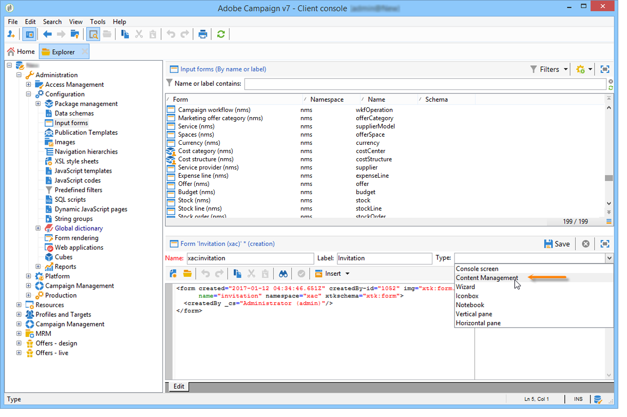
要创建内容管理的输入表单,请应用以下步骤:

  1. 打开Adobe Campaign Explorer并选择​ Administration > Configuration > Input forms ​节点。

    单击表单列表上方的​ New ​图标。

  2. 输入表单的名称和链接到表单的标签,然后选择​ Content management ​类型。

    note note
    NOTE
    要使这两个元素自动匹配,我们建议使用与链接数据架构相同的名称。 使用输入区域上方的​ Insert ​按钮从链接到表单的架构添加字段。

  3. 在编辑器的中间部分,指定要显示在输入表单中的字段。

    在本例中,我们将提供以下类型的信息:

    code language-none
     <input xpath="@title"/>
      <input xpath="@date"/>
      <input xpath="presentation"/>
      <input xpath="@name"/>
      <input xpath="@url"/>
      <input xpath="author"/>
      <input img="nl:sryimage.png" newEntityFormChoice="true" xpath="image">
        <sysFilter>
          <condition expr="@isImage = true"/>
        </sysFilter>
      </input>
    

    Preview​选项卡允许您在编辑表单时检查表单的渲染:

  4. 单击​ Save ​以创建输入表单。

第4步 — 创建构造模板 step-4---creating-the-construction-template

使用XSLT语言可以将XML文档转换为另一个输出文档。 在称为样式表的文档中,此转换以XML形式描述。

在本例中,我们希望使用JavaScript模板来定义所生成文档中的数据结构和布局模式。

NOTE
格式中详细介绍了链接到文档生成(JavaScript或XSL模板)的约束。

要在Adobe Campaign中使用JavaScript模板,请应用以下步骤:

  1. 打开Adobe Campaign Explorer并选择​ Administration > Configuration > JavaScript Templates ​节点。

    单击模板列表上方的​ New ​图标。

  2. 输入模板名称并选择为内容管理创建的方案。

  3. 导入要在消息中显示的设置内容。

    添加变量元素,同时遵循JavaScript模板中详述的语法。

    要显示示例中显示的内容,JavaScript模板必须包含以下元素:

    code language-none
    <html>
    <% eval(xtk.javascript.load("xac:perso").data); %>
    <head>
      <title>Invitation to an exceptional dedication session</title>
    </head>
    <body link="#0E59AE" vlink="#0E59AE" alink="#0E59AE" style="background-color:white;">
        <table width="546" border="0" align="center" cellpadding="0" cellspacing="0" style="border-left: solid 1px gray;border-top: solid 1px gray;border-right: solid 1px gray;">
          <tr>
            <td colspan="3">
              <%= generateImgTag(content.@["image-id"]) %>
            </td>
          </tr>
        </table>
        <table width="546" border="0" align="center" cellpadding="0" cellspacing="0" style="border-left: solid 1px gray;border-right: solid 1px gray;">
          <tr>
            <td>
              <table border="0" cellspacing="0" cellpadding="5">
                <tr>
                  <td width="10"> </td>
                  <td style="padding-top:2em; padding-bottom:2em;" width="730" align="middle">
                    <b>
                      <font style="font-family:Verdana, Arial, Helvetica, sans-serif; font-size:14px; color:#800080;">
                        <span style="FONT-VARIANT: small-caps"><%= content.@title %> - <%= content.@name %></span>
                      </font>
                    </b>
                  </td>
                  <td width="10"> </td>
                </tr>
                <tr>
                  <td width="10"> </td>
                  <td style="padding-top:1em; padding-bottom:1em;" width="730">
                    <font style="font-family:Verdana, Arial, Helvetica, sans-serif; font-size:11px; color:#666666;">
                      Hello <%= perso('recipient.firstName') %> <%= perso('recipient.lastName') %>,
                      <p>
                        <%= content.presentation %>
                      </p>
                      <center>
                        <b><%= formatDate(content.@date, "%2D %Bl %4Y") %></b> come to our Book Fair and meet our favorite authors and illustrators.<br>
                        <br>
                        <a href="https://www.site.web.com/registration" target="_blank"><b>REGISTER</b></a>
                      </center>
                    </font>
                  </td>
                  <td width="10"> </td>
                </tr>
                <tr>
                  <td width="10"> </td>
                  <td style="padding-top:1em; padding-bottom:1em;" width="730">
                    <font style="font-family:Verdana, Arial, Helvetica, sans-serif; font-size:11px; color:#666666;">
                     <img style="float:left;margin-right:10px" border="0" src="<%= content.@url %>" width="70" height="70">
                      <b><%= content.author %></b>, will be signing their book between 2
    and 5:30PM.
                    </font>
                  </td>
                  <td width="10"> </td>
                </tr>
                    <tr>
                  <td width="10"> </td>
                  <td width="730">
                    <font style="font-family:Verdana, Arial, Helvetica, sans-serif; font-size:11px; color:#666666;">
                  </td>
                  <td width="10"> </td>
                </tr>
                <tr>
                  <td width="10"> </td>
                  <td>
                    <font style="font-family:Verdana, Arial, Helvetica, sans-serif; font-size:11px; color:#666666;">
                      <center>
                        <p>
                          <a href="https://www.site.web.com/program" target="_blank"><span style="FONT-VARIANT: small-caps"><b>Program</b></span></a>
                           |
                          <a href="https://www.site.web.com/information" target="_blank"><span style="FONT-VARIANT: small-caps"><b>Useful information</b></span></a>
                           |
                        <a href="https://www.site.web.com/registration" target="_blank"><span style="FONT-VARIANT: small-caps"><b>Register</b></span></a></p>
                        </center>
                      </font>
                    </td>
                    <td width="10"> </td>
                  </tr>
                </table>
                <br>
              </td>
            </tr>
          </table>
    </body>
    </html>
    

    通过在模板的开头调用函数,您可以设置对从Adobe Campaign数据库中获取的个性化数据的调用(在本例中为:recipient.firstName和recipient.lastName),以便在投放中使用数据时进行解释。 有关详细信息,请参阅包含JavaScript模板

    在此示例中,函数将包含以下代码:

    code language-none
    function perso(strPerso)
    {
      var strStart = '<' + '%' + '=';
      var strEnd = '%' + '>';
      return strStart + strPerso + strEnd;
    }
      function bloc(strPerso)
    {
      var strStart = '<' + '%' + '@ include view="';
      var strEnd = '" %' + '>';
      return strStart + strPerso + strEnd;
    }
    

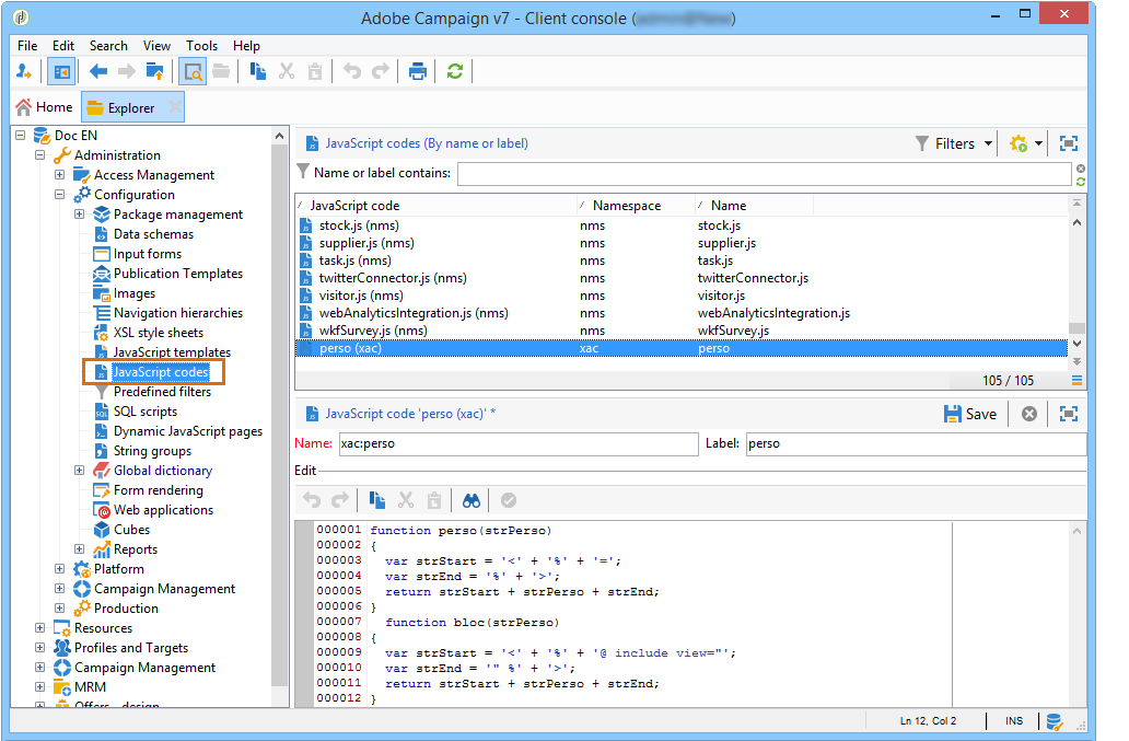
    为了使JavaScript模板有效,必须预先从树结构中的​ JavaScript codes ​节点创建此函数,如下所示:

步骤5 — 创建发布模板 step-5---creating-the-publication-template

下一步涉及创建内容发布模板以链接架构、表单和内容构建模板。 此发布模板可以有多种输出格式。

NOTE
有关内容发布模板的详细信息,请参阅发布模板

在此示例中,步骤如下:

  1. 通过​ Administration > Configuration > Publication templates ​节点创建新的发布模板。

  2. 输入名称和标签,然后选择要使用的架构和表单。

  3. 然后输入模板的名称,并选择要应用的渲染模式。 在这里,我们根据上面创建的模板呈现了​ JavaScript ​类型。

    note note
    NOTE
    默认情况下,DOM interface​选项处于选中状态,这意味着如果您使用E4X语法,将无法访问此文档。 选中此选项后,必须使用DOM接口,这是推荐的语法。
    您仍然可以使用E4X语法。 如果是这样,请确保取消选中此选项。

    使用​ Add ​按钮创建其他转换模板。

  4. 单击​ Save ​以创建发布模板。

步骤6 — 创建内容 step-6---creating-contents

您现在可以基于此发布模板创建内容。

NOTE
有关创建内容的详细信息,请参阅使用内容模板

在投放助手中创建内容 creating-content-in-the-delivery-assistant

要直接在投放中创建内容,请应用以下步骤:

  1. 首先,通过投放属性的​ Advanced ​选项卡引用发布模板。

    为了通过内容管理表单定义内容,还向投放助手添加了其他选项卡。

  2. 输入新闻稿的变量信息。

  3. 单击​ HTML preview ​选项卡以查看渲染。 您需要选择一个收件人以测试个性化。

recommendation-more-help
601d79c3-e613-4db3-889a-ae959cd9e3e1