[Também se aplica ao v8]{class="badge positive" title="Também se aplica ao Campaign v8"}

Caso de uso: criar gerenciamento de conteúdo use-case-creating-content-management

Para criar gerenciamento de conteúdo no Adobe Campaign, as seguintes etapas são necessárias:

Etapa 1 – Analisar o conteúdo a ser produzido step-1---analyzing-the-content-to-be-produced

Antes de começar, é preciso realizar uma análise precisa do conteúdo a ser produzido: identificar os elementos a serem exibidos, estudar as restrições vinculadas a eles, definir um tipo para cada elemento etc. Também é preciso diferenciar elementos estáticos e variáveis.

Por exemplo, para criar um boletim informativo em HTML com o seguinte tipo de conteúdo:

Este boletim informativo contém três tipos de elementos:

  1. Elementos variáveis, cujo conteúdo é inserido ou selecionado pelo usuário por meio de um formulário de entrada durante a criação da entrega.

  2. Campos de personalização inseridos dinamicamente com base nas informações salvas no banco de dados (nome e sobrenome do destinatário nesse caso).

  3. Elementos estáticos, que são os mesmos para todos os boletins informativos.

Os vários elementos deste boletim são reunidos com base nas regras definidas em um template JavaScript que faz referência a todos os elementos a serem inseridos e define seu layout.

Esses elementos são criados por um schema dedicado que especifica os seguintes elementos para cada conteúdo: nome, rótulo, tipo, tamanho e quaisquer outras informações relevantes para o processamento no Adobe Campaign.

Etapa 2 – Criar o esquema de dados step-2---creating-the-data-schema

Um schema de dados é um documento XML associado ao conteúdo. Ele descreve a estrutura XML dos dados nesse conteúdo.

NOTE
Para saber mais sobre como criar e configurar schemas de dados no Adobe Campaign, consulte esta seção.
Os elementos de configuração específicos para o gerenciamento de conteúdo são detalhados em Schemas de dados.

Para criar um schema de dados, siga as etapas abaixo:

  1. Abra o Explorer do Adobe Campaign e selecione o nó Administration > Configuration > Data schemas.

    Clique no ícone New localizado acima da lista de schemas de dados.

  2. Selecione a opção Create a schema para gerenciamento de conteúdo e clique em Next.

  3. Insira o nome e o rótulo do schema nos campos apropriados. Se necessário, você pode adicionar uma descrição e vincular uma imagem específica.

    Clique em Next para validar.

  4. Insira o conteúdo do schema na janela Edit schema.

    Use o botão Insert para criar o conteúdo do schema.

    Para obter mais informações, consulte Edição de schemas.

    Para cada elemento referenciado no conteúdo, é necessário selecionar um tipo correspondente.

    Neste exemplo, o conteúdo identificado, seu formato e seu tipo são:

Conteúdo
Formato
Tipo
Rótulo
Título
Atributo
String
Título
Subtítulo
Atributo
String
Nome
Data do evento
Atributo
Data
Data
Parágrafo de introdução
Elemento
HTML
Visão geral
Foto do autor
Atributo
String
URL
Autor
Elemento
Memorando
Autor
Logotipo do cabeçalho (armazenado nos recursos públicos do Adobe Campaign)
Atributo
Link
Imagem

O schema conterá as seguintes informações:

<element label="Invitation" name="invitation" template="ncm:content" xmlChildren="true">
    <compute-string expr="@name"/>
    <attribute label="Title" length="40" name="title" type="string"/>
    <element label="Presentation" name="presentation" type="html"/>
    <attribute label="Date" name="date" type="date"/>
    <attribute label="Name" length="10" name="name" type="string"/>
    <attribute label="URL" name="url" type="string"/>
    <element label="Author" name="author" type="memo"/>
    <element label="Image" name="image" target="xtk:fileRes" type="link"/>
  </element>
  1. Clique em Save para criar o schema de dados.

Etapa 3 – Criar o formulário de entrada step-3---creating-the-input-form

O formulário de entrada permite editar uma instância de conteúdo por meio de uma interface de entrada do console do cliente do Adobe Campaign.

A descrição de um formulário é um documento XML estruturado que está de acordo com a gramática do schema de formulários "xtk:form".

NOTE
Para obter mais informações sobre como criar e configurar formulários no Adobe Campaign, consulte esta seção.
Os elementos de configuração específicos para o gerenciamento de conteúdo são detalhados em Formulários de entrada.

Para criar um formulário de entrada para gestão de conteúdo, siga as etapas abaixo:

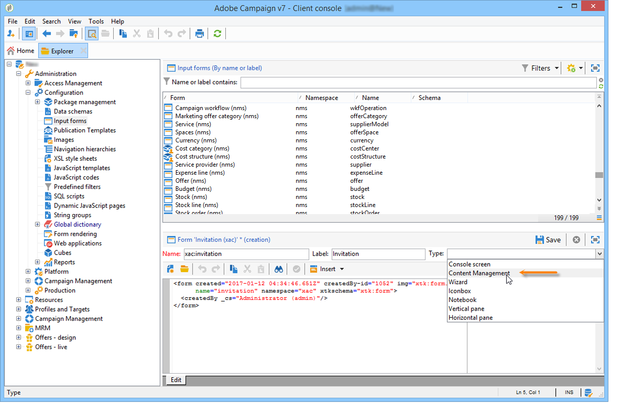
  1. Abra o Explorer do Adobe Campaign e selecione o nó Administration > Configuration > Input forms.

    Clique no ícone New acima da lista de formulários.

  2. Insira o nome do formulário e o rótulo vinculado ao formulário, e depois selecione o tipo Content management.

    note note
    NOTE
    Para permitir que ambos os elementos sejam compatíveis automaticamente, recomendamos o uso do mesmo nome do schema dos dados vinculados. Use o botão Insert acima da zona de entrada para adicionar campos do schema vinculado ao formulário.

  3. Na seção central do editor, especifique os campos que deseja exibir no formulário de entrada.

    Neste exemplo, teremos o seguinte tipo de informação:

    code language-none
     <input xpath="@title"/>
      <input xpath="@date"/>
      <input xpath="presentation"/>
      <input xpath="@name"/>
      <input xpath="@url"/>
      <input xpath="author"/>
      <input img="nl:sryimage.png" newEntityFormChoice="true" xpath="image">
        <sysFilter>
          <condition expr="@isImage = true"/>
        </sysFilter>
      </input>
    

    A guia Preview permite verificar a renderização do formulário enquanto você o edita:

  4. Clique em Save para criar o formulário de entrada.

Etapa 4 – Criar o modelo de construção step-4---creating-the-construction-template

A linguagem XSLT permite transformar um documento XML em outro documento de saída. Essa transformação é descrita em XML em um documento chamado folha de estilos.

Neste exemplo, queremos usar um template JavaScript para definir a construção de dados e modo de layout no documento gerado.

NOTE
As restrições vinculadas à criação do documento (template JavaScript ou XSL) são detalhadas em Formatação.

Para usar um template JavaScript no Adobe Campaign, siga as etapas abaixo:

  1. Abra o Explorer do Adobe Campaign e selecione o nó Administration > Configuration > JavaScript Templates.

    Clique no ícone New acima da lista de templates.

  2. Insira um nome de template e selecione o schema que você criou para a gestão de conteúdo.

  3. Importe o conteúdo definido que deseja exibir na mensagem.

    Adicione os elementos variáveis, respeitando a sintaxe detalhada nos Templates JavaScript.

    Para exibir o conteúdo mostrado no nosso exemplo, o template JavaScript deve conter os seguintes elementos:

    code language-none
    <html>
    <% eval(xtk.javascript.load("xac:perso").data); %>
    <head>
      <title>Invitation to an exceptional dedication session</title>
    </head>
    <body link="#0E59AE" vlink="#0E59AE" alink="#0E59AE" style="background-color:white;">
        <table width="546" border="0" align="center" cellpadding="0" cellspacing="0" style="border-left: solid 1px gray;border-top: solid 1px gray;border-right: solid 1px gray;">
          <tr>
            <td colspan="3">
              <%= generateImgTag(content.@["image-id"]) %>
            </td>
          </tr>
        </table>
        <table width="546" border="0" align="center" cellpadding="0" cellspacing="0" style="border-left: solid 1px gray;border-right: solid 1px gray;">
          <tr>
            <td>
              <table border="0" cellspacing="0" cellpadding="5">
                <tr>
                  <td width="10"> </td>
                  <td style="padding-top:2em; padding-bottom:2em;" width="730" align="middle">
                    <b>
                      <font style="font-family:Verdana, Arial, Helvetica, sans-serif; font-size:14px; color:#800080;">
                        <span style="FONT-VARIANT: small-caps"><%= content.@title %> - <%= content.@name %></span>
                      </font>
                    </b>
                  </td>
                  <td width="10"> </td>
                </tr>
                <tr>
                  <td width="10"> </td>
                  <td style="padding-top:1em; padding-bottom:1em;" width="730">
                    <font style="font-family:Verdana, Arial, Helvetica, sans-serif; font-size:11px; color:#666666;">
                      Hello <%= perso('recipient.firstName') %> <%= perso('recipient.lastName') %>,
                      <p>
                        <%= content.presentation %>
                      </p>
                      <center>
                        <b><%= formatDate(content.@date, "%2D %Bl %4Y") %></b> come to our Book Fair and meet our favorite authors and illustrators.<br>
                        <br>
                        <a href="https://www.site.web.com/registration" target="_blank"><b>REGISTER</b></a>
                      </center>
                    </font>
                  </td>
                  <td width="10"> </td>
                </tr>
                <tr>
                  <td width="10"> </td>
                  <td style="padding-top:1em; padding-bottom:1em;" width="730">
                    <font style="font-family:Verdana, Arial, Helvetica, sans-serif; font-size:11px; color:#666666;">
                     <img style="float:left;margin-right:10px" border="0" src="<%= content.@url %>" width="70" height="70">
                      <b><%= content.author %></b>, will be signing their book between 2
    and 5:30PM.
                    </font>
                  </td>
                  <td width="10"> </td>
                </tr>
                    <tr>
                  <td width="10"> </td>
                  <td width="730">
                    <font style="font-family:Verdana, Arial, Helvetica, sans-serif; font-size:11px; color:#666666;">
                  </td>
                  <td width="10"> </td>
                </tr>
                <tr>
                  <td width="10"> </td>
                  <td>
                    <font style="font-family:Verdana, Arial, Helvetica, sans-serif; font-size:11px; color:#666666;">
                      <center>
                        <p>
                          <a href="https://www.site.web.com/program" target="_blank"><span style="FONT-VARIANT: small-caps"><b>Program</b></span></a>
                           |
                          <a href="https://www.site.web.com/information" target="_blank"><span style="FONT-VARIANT: small-caps"><b>Useful information</b></span></a>
                           |
                        <a href="https://www.site.web.com/registration" target="_blank"><span style="FONT-VARIANT: small-caps"><b>Register</b></span></a></p>
                        </center>
                      </font>
                    </td>
                    <td width="10"> </td>
                  </tr>
                </table>
                <br>
              </td>
            </tr>
          </table>
    </body>
    </html>
    

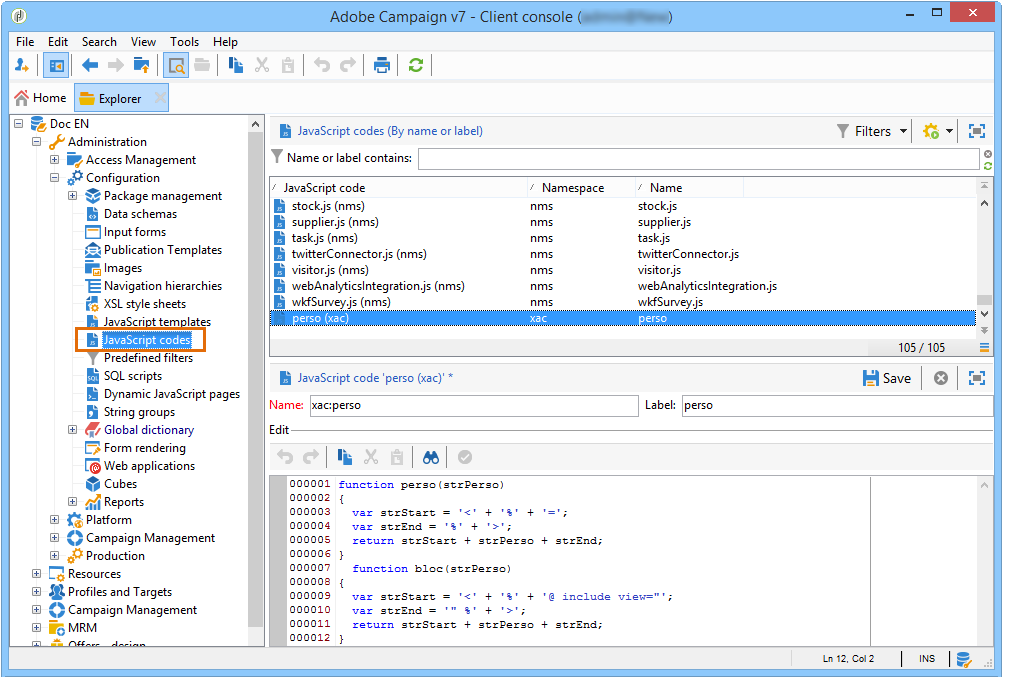
    A chamada de uma função no início de um template permite configurar uma chamada para dados de personalização obtidos do banco de dados do Adobe Campaign (nesse caso: recipient.firstName e recipient.lastName), para que possa ser interpretado quando usado em uma entrega. Para obter mais informações, consulte Incluir um modelo JavaScript.

    Neste exemplo, a função conterá o seguinte código:

    code language-none
    function perso(strPerso)
    {
      var strStart = '<' + '%' + '=';
      var strEnd = '%' + '>';
      return strStart + strPerso + strEnd;
    }
      function bloc(strPerso)
    {
      var strStart = '<' + '%' + '@ include view="';
      var strEnd = '" %' + '>';
      return strStart + strPerso + strEnd;
    }
    

    Para que o template JavaScript seja válido, essa função deve ser criada antes do nó JavaScript codes na estrutura da árvore, conforme abaixo:

Etapa 5 — Criar o modelo de publicação step-5---creating-the-publication-template

A próxima etapa envolve criar um template de publicação de conteúdo para vincular o schema, o formulário e o template de criação de conteúdo. Esse template de publicação pode ter vários formatos de saída.

NOTE
Para obter mais informações sobre publicação de conteúdo, consulte Templates de publicação.

Neste exemplo, as etapas são as seguintes:

  1. Crie um novo template de publicação através do nó Administration > Configuration > Publication templates .

  2. Insira um nome e um rótulo, depois selecione o schema e o formulário a ser usado.

  3. Em seguida, digite o nome do template e escolha o modo de renderização que deve ser aplicado. Este é um tipo de renderização JavaScript baseado no template criado acima.

    note note
    NOTE
    A opção DOM interface é marcada por padrão e isso significa que esse documento não estará acessível se a sintaxe E4X for usada. A interface DOM deve ser usada quando esta opção é marcada e é a sintaxe recomendada.
    Ainda é possível usar a sintaxe E4X. Neste caso, desmarque esta opção.

    Utilize o botão Add para criar outros templates de transformação.

  4. Clique em Save para criar o template de publicação.

Etapa 6 - Criar conteúdo step-6---creating-contents

Agora é possível criar conteúdo com base nesse modelo de publicação.

NOTE
Para obter mais informações sobre como criar conteúdo, consulte Usar um modelo de conteúdo.

Criar conteúdo no assistente de entrega creating-content-in-the-delivery-assistant

Para criar conteúdo diretamente nas entregas, siga as etapas abaixo:

  1. Comece fazendo referência ao template de publicação por meio da guia Advanced das propriedades da entrega.

    Outra guia é adicionada ao assistente de entrega para definir o conteúdo por meio do formulário de gerenciamento de conteúdo.

  2. Insira as informações da variável do seu boletim informativo.

  3. Clique na guia HTML preview para exibir a renderização. Você precisa selecionar um destinatário para testar a personalização.

recommendation-more-help
601d79c3-e613-4db3-889a-ae959cd9e3e1