Adobe Campaign에서 컨텐츠 관리를 만들려면 다음 단계가 필요합니다.
시작하기 전에 제작할 컨텐츠를 정확하게 분석해야 합니다. 표시할 요소를 식별하고, 요소에 연결된 제약 조건을 학습하고, 각 요소에 대한 유형을 정의하는 등의 작업을 수행합니다. 정적 요소와 변수 요소를 구분해야 합니다.
예를 들어 다음 유형의 컨텐츠가 있는 HTML에서 뉴스레터를 만들려면 다음과 같이 하십시오.

이 뉴스레터에는 다음과 같은 세 가지 유형의 요소가 포함되어 있습니다.
게재 생성 중에 입력 양식을 통해 사용자가 컨텐츠를 입력하거나 선택한 변수 요소입니다.

데이터베이스에 저장된 정보(이 경우 수신자의 이름과 성)를 기반으로 동적으로 입력되는 개인화 필드.

모든 Newsletter에 대해 동일한 정적 요소입니다.

이 뉴스레터의 다양한 요소는 삽입할 모든 요소를 참조하고 해당 레이아웃을 개념화하는 JavaScript 템플릿에 정의된 규칙을 기반으로 합니다.
이러한 요소는 각 컨텐츠에 대해 다음 요소를 지정하는 전용 스키마를 통해 만들어집니다. 이름, 레이블, 유형, 크기 및 Adobe Campaign의 처리와 관련된 기타 모든 정보입니다.
데이터 스키마는 컨텐츠와 연결된 XML 문서입니다. 이 내용은 이 내용에 있는 데이터의 XML 구조를 설명합니다.
데이터 스키마를 만들려면 다음 단계를 수행합니다.
Adobe Campaign 탐색기를 열고 Administration > Configuration > Data schemas 노드 아래에 있어야 합니다.
을(를) 클릭합니다. New 데이터 스키마 목록 위에 있는 아이콘.
을(를) 선택합니다 Create a schema 콘텐츠 관리를 위한 옵션을 클릭한 다음 Next.

해당 필드에 스키마의 이름과 레이블을 입력합니다. 필요한 경우 설명을 추가하고 특정 이미지를 연결할 수 있습니다.

클릭 Next 유효성을 검사하려면 다음을 수행하십시오.
에 스키마 컨텐츠를 입력합니다. Edit schema 창을 엽니다.
를 사용하십시오 Insert 스키마 컨텐츠를 만드는 단추입니다.

자세한 내용은 스키마 편집.
컨텐츠에서 참조되는 각 요소에 대해 일치하는 유형을 선택해야 합니다.
이 예제에서 식별된 컨텐츠, 해당 형식 및 유형은 다음과 같습니다.
| 콘텐츠 |
형식 |
유형 |
레이블 |
|---|---|---|---|
| 제목 |
속성 |
문자열 |
제목 |
| 하위 제목 |
속성 |
문자열 |
이름 |
| 이벤트 날짜 |
속성 |
날짜 |
날짜 |
| 소개 단락 |
요소 |
HTML |
개요 |
| 작성자 사진 |
속성 |
문자열 |
URL |
| 작성자 |
요소 |
메모 |
작성자 |
| 헤더 로고(Adobe Campaign 공용 리소스에 저장됨) |
속성 |
링크 |
이미지 |
스키마에는 다음 정보가 포함됩니다.
<element label="Invitation" name="invitation" template="ncm:content" xmlChildren="true">
<compute-string expr="@name"/>
<attribute label="Title" length="40" name="title" type="string"/>
<element label="Presentation" name="presentation" type="html"/>
<attribute label="Date" name="date" type="date"/>
<attribute label="Name" length="10" name="name" type="string"/>
<attribute label="URL" name="url" type="string"/>
<element label="Author" name="author" type="memo"/>
<element label="Image" name="image" target="xtk:fileRes" type="link"/>
</element>
입력 양식을 사용하면 Adobe Campaign 클라이언트 콘솔의 입력 인터페이스를 통해 컨텐츠 인스턴스를 편집할 수 있습니다.
양식에 대한 설명은 "xtk:form" 양식 스키마의 문법을 준수하는 구조화된 XML 문서입니다.
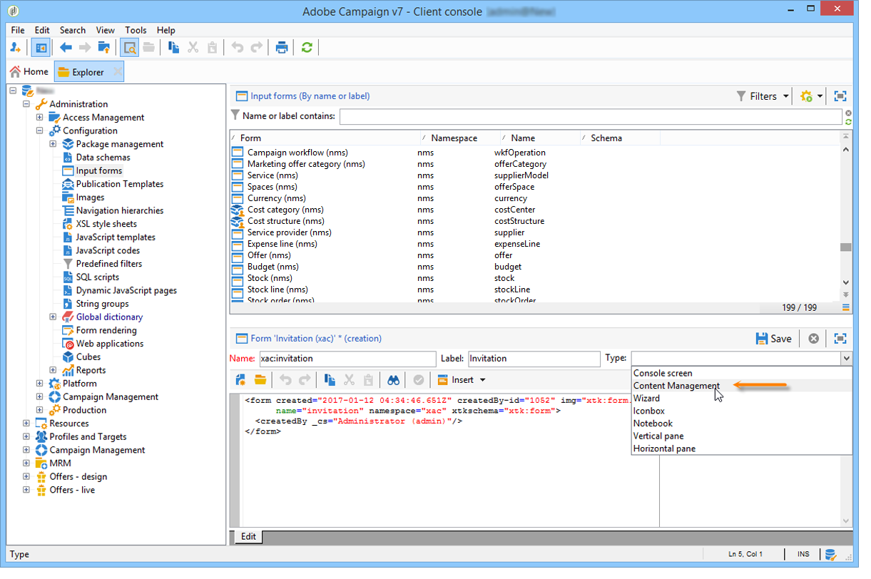
컨텐츠 관리를 위한 입력 양식을 만들려면 다음 단계를 수행합니다.
Adobe Campaign 탐색기를 열고 Administration > Configuration > Input forms 노드 아래에 있어야 합니다.
을(를) 클릭합니다. New 아이콘 위로 표시되는 모양입니다.
양식 이름과 양식에 연결된 레이블을 입력한 다음 Content management 유형.

두 요소가 자동으로 일치되도록 하려면 연결된 데이터 스키마와 동일한 이름을 사용하는 것이 좋습니다. 를 사용하십시오 Insert 양식에 연결된 스키마에서 필드를 추가할 입력 영역 위의 단추

편집기의 중간 섹션에서 입력 양식에 표시할 필드를 지정합니다.
이 예에서는 다음 유형의 정보가 있습니다.
<input xpath="@title"/>
<input xpath="@date"/>
<input xpath="presentation"/>
<input xpath="@name"/>
<input xpath="@url"/>
<input xpath="author"/>
<input img="nl:sryimage.png" newEntityFormChoice="true" xpath="image">
<sysFilter>
<condition expr="@isImage = true"/>
</sysFilter>
</input>
다음 Preview 탭에서는 양식을 편집하는 동안 양식의 렌더링을 확인할 수 있습니다.

클릭 Save 입력 양식을 만들려면
XSLT 언어를 사용하면 XML 문서를 다른 출력 문서로 변환할 수 있습니다. 이 변환은 스타일시트라는 문서의 XML에 설명되어 있습니다.
이 예제에서는 JavaScript 템플릿을 사용하여 생성된 문서에서 데이터 구성 및 레이아웃 모드를 정의하려고 합니다.
문서 작성(JavaScript 또는 XSL 템플릿)에 연결된 제약 조건은 서식.
Adobe Campaign에서 JavaScript 템플릿을 사용하려면 다음 단계를 적용합니다.
Adobe Campaign 탐색기를 열고 Administration > Configuration > JavaScript Templates 노드 아래에 있어야 합니다.
을(를) 클릭합니다. New 템플릿 목록 위의 아이콘.
템플릿 이름을 입력하고 컨텐츠 관리를 위해 만든 스키마를 선택합니다.
메시지에 표시할 세트 콘텐츠를 가져옵니다.
에 자세히 설명된 구문을 준수하면서 변수 요소를 추가합니다. JavaScript 템플릿.
예제에 표시된 컨텐츠를 표시하려면 JavaScript 템플릿에 다음 요소가 포함되어야 합니다.
<html>
<% eval(xtk.javascript.load("xac:perso").data); %>
<head>
<title>Invitation to an exceptional dedication session</title>
</head>
<body link="#0E59AE" vlink="#0E59AE" alink="#0E59AE" style="background-color:white;">
<table width="546" border="0" align="center" cellpadding="0" cellspacing="0" style="border-left: solid 1px gray;border-top: solid 1px gray;border-right: solid 1px gray;">
<tr>
<td colspan="3">
<%= generateImgTag(content.@["image-id"]) %>
</td>
</tr>
</table>
<table width="546" border="0" align="center" cellpadding="0" cellspacing="0" style="border-left: solid 1px gray;border-right: solid 1px gray;">
<tr>
<td>
<table border="0" cellspacing="0" cellpadding="5">
<tr>
<td width="10"> </td>
<td style="padding-top:2em; padding-bottom:2em;" width="730" align="middle">
<b>
<font style="font-family:Verdana, Arial, Helvetica, sans-serif; font-size:14px; color:#800080;">
<span style="FONT-VARIANT: small-caps"><%= content.@title %> - <%= content.@name %></span>
</font>
</b>
</td>
<td width="10"> </td>
</tr>
<tr>
<td width="10"> </td>
<td style="padding-top:1em; padding-bottom:1em;" width="730">
<font style="font-family:Verdana, Arial, Helvetica, sans-serif; font-size:11px; color:#666666;">
Hello <%= perso('recipient.firstName') %> <%= perso('recipient.lastName') %>,
<p>
<%= content.presentation %>
</p>
<center>
<b><%= formatDate(content.@date, "%2D %Bl %4Y") %></b> come to our Book Fair and meet our favorite authors and illustrators.<br>
<br>
<a href="https://www.site.web.com/registration" target="_blank"><b>REGISTER</b></a>
</center>
</font>
</td>
<td width="10"> </td>
</tr>
<tr>
<td width="10"> </td>
<td style="padding-top:1em; padding-bottom:1em;" width="730">
<font style="font-family:Verdana, Arial, Helvetica, sans-serif; font-size:11px; color:#666666;">
<img style="float:left;margin-right:10px" border="0" src="<%= content.@url %>" width="70" height="70">
<b><%= content.author %></b>, will be signing their book between 2
and 5:30PM.
</font>
</td>
<td width="10"> </td>
</tr>
<tr>
<td width="10"> </td>
<td width="730">
<font style="font-family:Verdana, Arial, Helvetica, sans-serif; font-size:11px; color:#666666;">
</td>
<td width="10"> </td>
</tr>
<tr>
<td width="10"> </td>
<td>
<font style="font-family:Verdana, Arial, Helvetica, sans-serif; font-size:11px; color:#666666;">
<center>
<p>
<a href="https://www.site.web.com/program" target="_blank"><span style="FONT-VARIANT: small-caps"><b>Program</b></span></a>
|
<a href="https://www.site.web.com/information" target="_blank"><span style="FONT-VARIANT: small-caps"><b>Useful information</b></span></a>
|
<a href="https://www.site.web.com/registration" target="_blank"><span style="FONT-VARIANT: small-caps"><b>Register</b></span></a></p>
</center>
</font>
</td>
<td width="10"> </td>
</tr>
</table>
<br>
</td>
</tr>
</table>
</body>
</html>
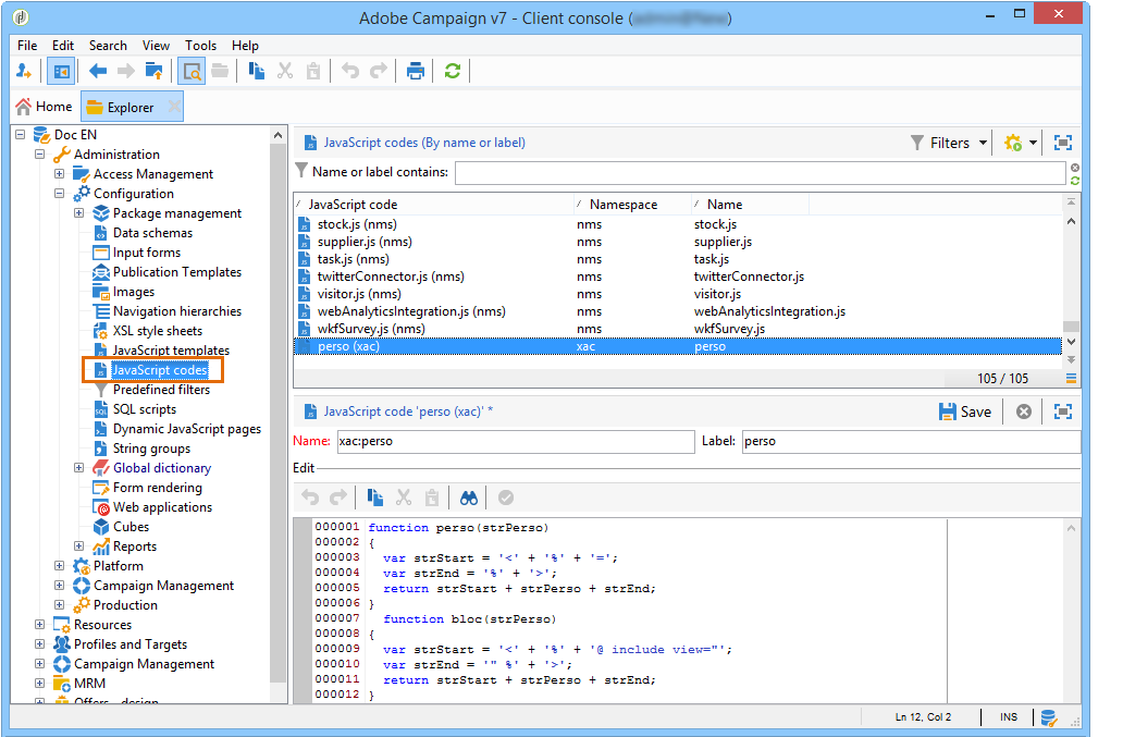
템플릿 시작 시 함수를 호출하면 Adobe Campaign 데이터베이스에서 가져온 개인화 데이터에 대한 호출을 설정할 수 있습니다(이 경우: recipient.firstName 및 recipient.lastName)으로 설정되므로 게재에 사용할 때 해석할 수 있습니다. 자세한 내용은 JavaScript 템플릿 포함.
이 예제에서 함수에는 다음 코드가 포함됩니다.
function perso(strPerso)
{
var strStart = '<' + '%' + '=';
var strEnd = '%' + '>';
return strStart + strPerso + strEnd;
}
function bloc(strPerso)
{
var strStart = '<' + '%' + '@ include view="';
var strEnd = '" %' + '>';
return strStart + strPerso + strEnd;
}
JavaScript 템플릿이 유효하려면 다음에서 미리 이 함수를 만들어야 합니다. JavaScript codes 아래와 같이 트리 구조의 노드:

다음 단계에서는 스키마, 양식 및 컨텐츠 구성 템플릿을 연결하는 컨텐츠 게시 템플릿을 만듭니다. 이 게시 템플릿에는 여러 출력 형식이 있을 수 있습니다.
콘텐츠 게시 템플릿에 대한 자세한 내용은 발행 템플릿.
이 예에서 단계는 다음과 같습니다.
을 통해 새 게시 템플릿 만들기 Administration > Configuration > Publication templates 노드 아래에 있어야 합니다.
이름과 레이블을 입력하고 사용할 스키마와 양식을 선택합니다.
그런 다음 템플릿 이름을 입력하고 적용할 렌더링 모드를 선택합니다. 여기, JavaScript 위에서 만든 템플릿을 기반으로 렌더링을 입력합니다.

다음 DOM interface 옵션이 기본적으로 선택되어 있으므로 E4X 구문을 사용하는 경우에는 이 문서에 액세스할 수 없습니다. 이 옵션을 선택하고 이 구문이 권장되는 경우 DOM 인터페이스를 사용해야 합니다.
여전히 E4X 구문을 사용할 수 있습니다. 있는 경우 이 옵션의 선택을 취소하십시오.
를 사용하십시오 Add 다른 변형 템플릿을 만드는 단추입니다.
클릭 Save 게시 템플릿을 만들려면 다음을 수행하십시오.
이제 이 게시 템플릿을 기반으로 컨텐츠를 만들 수 있습니다.
콘텐츠 만들기에 대한 자세한 내용은 콘텐츠 템플릿 사용.
게재에서 직접 컨텐츠를 만들려면 다음 단계를 적용합니다.
을 통해 게시 템플릿을 참조하는 것으로 시작합니다 Advanced 전달 속성의 탭입니다.

콘텐츠 관리 양식을 통해 콘텐츠를 정의하기 위해 추가 탭이 게재 마법사에 추가됩니다.
뉴스레터의 변수 정보를 입력합니다.

을(를) 클릭합니다. HTML preview 탭을 클릭하여 렌더링을 확인합니다. 개인화를 테스트하려면 수신자를 선택해야 합니다.
