[También se aplica a v8]{class="badge positive" title="También se aplica a Campaign v8"}

Caso de uso: creación de administración de contenido use-case-creating-content-management

Para crear la administración de contenido en Adobe Campaign, siga los siguientes pasos:

Paso 1: Análisis del contenido que producirá step-1---analyzing-the-content-to-be-produced

Antes de comenzar, se debe realizar un análisis preciso del contenido que se va a producir: identifique los elementos que se van a mostrar, estudie las restricciones vinculadas a ellos, defina un tipo para cada elemento, etc. Asimismo, se deben diferenciar los elementos estáticos y los variables.

Por ejemplo, para crear un boletín informativo en HTML con el siguiente tipo de contenido:

Este boletín informativo contiene tres tipos de elementos:

  1. Elementos variables, cuyo contenido lo introduce o selecciona el usuario mediante un formulario de entrada durante la creación de la entrega.

  2. Los campos personalizados que se introducen dinámicamente en función de la información guardada en la base de datos (el nombre y apellidos del destinatario, en este caso).

  3. Elementos estáticos, los mismos que para todos los boletines informativos.

Los distintos elementos de este boletín informativo se agrupan en función de las reglas definidas en una plantilla JavaScript que hace referencia a todos los elementos que se van a insertar y conceptualiza su diseño.

Estos elementos se crean mediante un esquema dedicado que especifica los siguientes elementos para cada contenido: nombre, etiqueta, tipo, tamaño y cualquier otra información relevante para su procesamiento en Adobe Campaign.

Paso 2: Creación del esquema de datos step-2---creating-the-data-schema

Un esquema de datos es un documento XML asociado al contenido. Describe la estructura XML de los datos de este contenido.

NOTE
Para obtener más información sobre la creación y configuración de esquemas de datos en Adobe Campaign, consulte esta sección.
Los elementos de configuración específicos para la gestión de contenido se describen en Esquemas de datos.

Para crear un esquema de datos, aplique los pasos siguientes:

  1. En Adobe Campaign Explorer, seleccione el nodo Administration > Configuration > Data schemas.

    Haga clic en el icono New situado encima de la lista de esquemas de datos.

  2. Seleccione la opción Create a schema de la administración de contenido y haga clic en Next.

  3. Introduzca el nombre y la etiqueta del esquema en los campos correspondientes. Se puede añadir una descripción y vincular una imagen específica si es necesario.

    Haga clic en Next para validar.

  4. Introduzca el contenido del esquema en la ventana Edit schema.

    Utilice el botón Insert para crear el contenido del esquema.

    Para obtener más información, consulte Edición de esquemas.

    Para cada elemento al que se hace referencia en el contenido, se debe seleccionar un tipo que corresponda.

    En este ejemplo, los contenidos identificados, su formato y su tipo son:

Content
Formato
Tipo
Etiqueta
Título
Atributo
Cadena
Título
Subtítulo
Atributo
Cadena
Nombre
Fecha del evento
Atributo
Fecha
Fecha
Párrafo de introducción
Elemento
HTML
Información general
Fotografía del autor
Atributo
Cadena
URL
Autor
Elemento
Nota
Autor
Logotipo de encabezado (almacenado en recursos públicos de Adobe Campaign)
Atributo
Enlace
Imagen

El esquema contiene la siguiente información:

<element label="Invitation" name="invitation" template="ncm:content" xmlChildren="true">
    <compute-string expr="@name"/>
    <attribute label="Title" length="40" name="title" type="string"/>
    <element label="Presentation" name="presentation" type="html"/>
    <attribute label="Date" name="date" type="date"/>
    <attribute label="Name" length="10" name="name" type="string"/>
    <attribute label="URL" name="url" type="string"/>
    <element label="Author" name="author" type="memo"/>
    <element label="Image" name="image" target="xtk:fileRes" type="link"/>
  </element>
  1. Haga clic en Save para crear el esquema de datos.

Paso 3: Creación del formulario de entrada step-3---creating-the-input-form

El formulario de entrada permite editar una instancia de contenido a través de una interfaz de entrada desde la consola del cliente de Adobe Campaign.

La descripción de un formulario es un documento XML estructurado que observa la gramática del esquema del formulario “xtk:form”.

NOTE
Para obtener más información sobre la creación y configuración de formularios en Adobe Campaign, consulte esta sección.
Los elementos de configuración específicos para la administración de contenido se describen en Formularios de entrada.

Para crear un formulario de entrada de la gestión de contenido, siga estos pasos:

  1. En Adobe Campaign Explorer, seleccione el nodo Administration > Configuration > Input forms.

    Haga clic en el icono New situado encima de la lista de formularios.

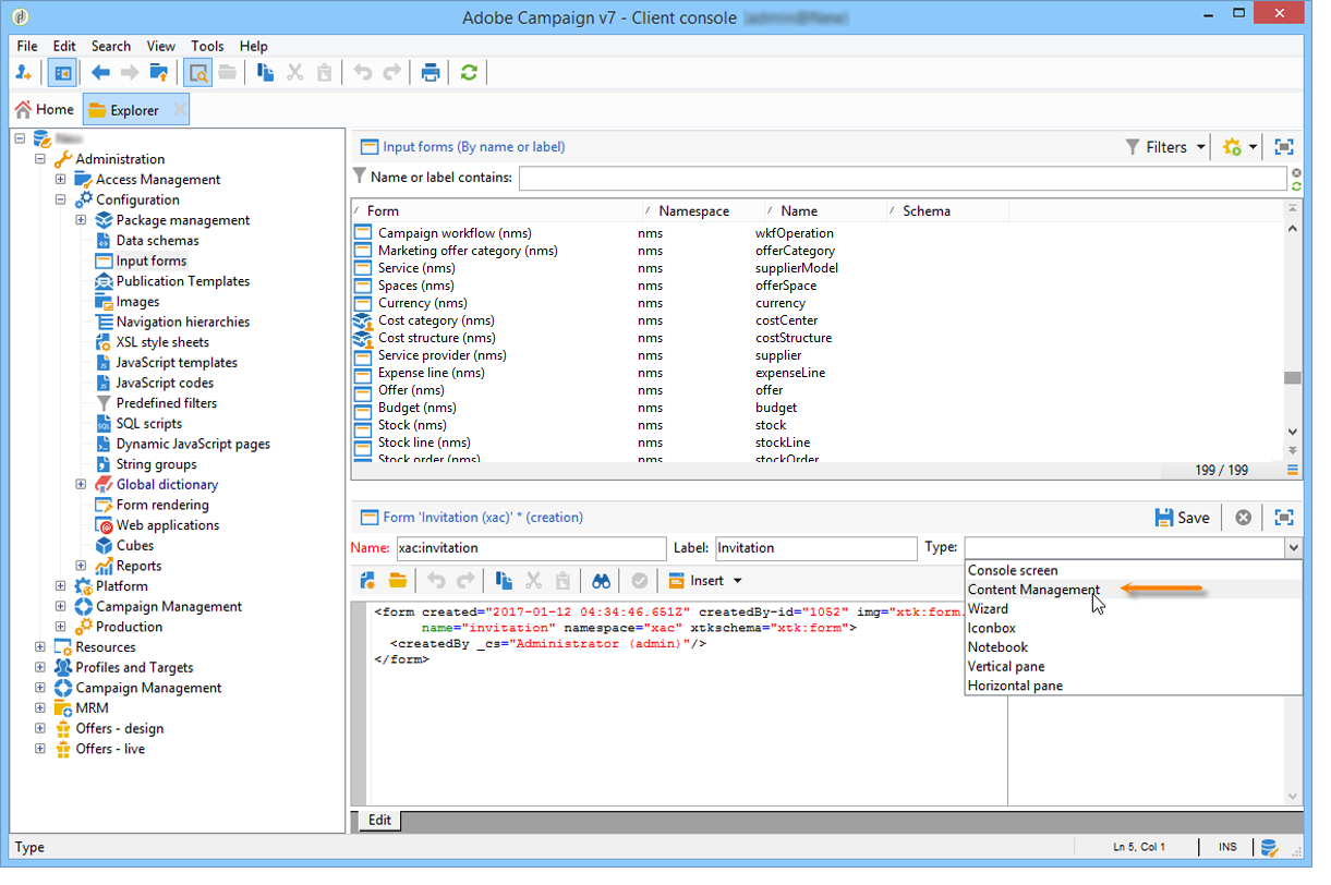
  2. Introduzca el nombre del formulario y la etiqueta relacionada con él. Luego, seleccione el tipo Content management.

    note note
    NOTE
    Para que ambos elementos coincidan automáticamente, se recomienda utilizar el mismo nombre que con el esquema de datos vinculado. Utilice el botón Insert situado encima de la zona de entrada para añadir campos del esquema relacionados con el formulario.

  3. En la sección central del editor, especifique los campos que desea mostrar en el formulario de entrada.

    En este ejemplo, tenemos el siguiente tipo de información:

    code language-none
     <input xpath="@title"/>
      <input xpath="@date"/>
      <input xpath="presentation"/>
      <input xpath="@name"/>
      <input xpath="@url"/>
      <input xpath="author"/>
      <input img="nl:sryimage.png" newEntityFormChoice="true" xpath="image">
        <sysFilter>
          <condition expr="@isImage = true"/>
        </sysFilter>
      </input>
    

    La pestaña Preview permite comprobar la renderización del formulario mientras lo está editando:

  4. Haga clic en Save para crear el formulario de entrada.

Paso 4: Creación de la plantilla de construcción step-4---creating-the-construction-template

El lenguaje XSLT permite transformar un documento XML en otro documento de salida. Esta transformación se describe en XML en un documento denominado hoja de estilo.

En este ejemplo, deseamos utilizar una plantilla JavaScript para definir el modo de construcción y diseño de datos en el documento generado.

NOTE
Las limitaciones relacionadas con la creación de documentos (plantillas JavaScript o XSL) se detallan en Formato.

Para utilizar una plantilla JavaScript en Adobe Campaign, siga los siguientes pasos:

  1. En Adobe Campaign Explorer, seleccione el nodo Administration > Configuration > JavaScript Templates.

    Haga clic en el icono New situado encima de la lista de plantillas.

  2. Introduzca un nombre de plantilla y seleccione el esquema que ha creado para el gestor de contenido.

  3. Importe el contenido establecido que desea mostrar en el mensaje.

    Añada los elementos variables respetando la sintaxis detallada en Plantillas de JavaScript.

    Para visualizar el contenido mostrado en nuestro ejemplo, la plantilla JavaScript debe contener los siguientes elementos:

    code language-none
    <html>
    <% eval(xtk.javascript.load("xac:perso").data); %>
    <head>
      <title>Invitation to an exceptional dedication session</title>
    </head>
    <body link="#0E59AE" vlink="#0E59AE" alink="#0E59AE" style="background-color:white;">
        <table width="546" border="0" align="center" cellpadding="0" cellspacing="0" style="border-left: solid 1px gray;border-top: solid 1px gray;border-right: solid 1px gray;">
          <tr>
            <td colspan="3">
              <%= generateImgTag(content.@["image-id"]) %>
            </td>
          </tr>
        </table>
        <table width="546" border="0" align="center" cellpadding="0" cellspacing="0" style="border-left: solid 1px gray;border-right: solid 1px gray;">
          <tr>
            <td>
              <table border="0" cellspacing="0" cellpadding="5">
                <tr>
                  <td width="10"> </td>
                  <td style="padding-top:2em; padding-bottom:2em;" width="730" align="middle">
                    <b>
                      <font style="font-family:Verdana, Arial, Helvetica, sans-serif; font-size:14px; color:#800080;">
                        <span style="FONT-VARIANT: small-caps"><%= content.@title %> - <%= content.@name %></span>
                      </font>
                    </b>
                  </td>
                  <td width="10"> </td>
                </tr>
                <tr>
                  <td width="10"> </td>
                  <td style="padding-top:1em; padding-bottom:1em;" width="730">
                    <font style="font-family:Verdana, Arial, Helvetica, sans-serif; font-size:11px; color:#666666;">
                      Hello <%= perso('recipient.firstName') %> <%= perso('recipient.lastName') %>,
                      <p>
                        <%= content.presentation %>
                      </p>
                      <center>
                        <b><%= formatDate(content.@date, "%2D %Bl %4Y") %></b> come to our Book Fair and meet our favorite authors and illustrators.<br>
                        <br>
                        <a href="https://www.site.web.com/registration" target="_blank"><b>REGISTER</b></a>
                      </center>
                    </font>
                  </td>
                  <td width="10"> </td>
                </tr>
                <tr>
                  <td width="10"> </td>
                  <td style="padding-top:1em; padding-bottom:1em;" width="730">
                    <font style="font-family:Verdana, Arial, Helvetica, sans-serif; font-size:11px; color:#666666;">
                     <img style="float:left;margin-right:10px" border="0" src="<%= content.@url %>" width="70" height="70">
                      <b><%= content.author %></b>, will be signing their book between 2
    and 5:30PM.
                    </font>
                  </td>
                  <td width="10"> </td>
                </tr>
                    <tr>
                  <td width="10"> </td>
                  <td width="730">
                    <font style="font-family:Verdana, Arial, Helvetica, sans-serif; font-size:11px; color:#666666;">
                  </td>
                  <td width="10"> </td>
                </tr>
                <tr>
                  <td width="10"> </td>
                  <td>
                    <font style="font-family:Verdana, Arial, Helvetica, sans-serif; font-size:11px; color:#666666;">
                      <center>
                        <p>
                          <a href="https://www.site.web.com/program" target="_blank"><span style="FONT-VARIANT: small-caps"><b>Program</b></span></a>
                           |
                          <a href="https://www.site.web.com/information" target="_blank"><span style="FONT-VARIANT: small-caps"><b>Useful information</b></span></a>
                           |
                        <a href="https://www.site.web.com/registration" target="_blank"><span style="FONT-VARIANT: small-caps"><b>Register</b></span></a></p>
                        </center>
                      </font>
                    </td>
                    <td width="10"> </td>
                  </tr>
                </table>
                <br>
              </td>
            </tr>
          </table>
    </body>
    </html>
    

    Llamar a una función al comienzo de una plantilla permite configurar una llamada a los datos de personalización tomados de la base de datos de Adobe Campaign (en este caso: recipient.firstName y recipient.lastName), de manera que se pueda interpretar cuando se utilice en una entrega. Para más información, consulte Inclusión de una plantilla de JavaScript.

    En este ejemplo, la función contiene el siguiente código:

    code language-none
    function perso(strPerso)
    {
      var strStart = '<' + '%' + '=';
      var strEnd = '%' + '>';
      return strStart + strPerso + strEnd;
    }
      function bloc(strPerso)
    {
      var strStart = '<' + '%' + '@ include view="';
      var strEnd = '" %' + '>';
      return strStart + strPerso + strEnd;
    }
    

    Para que la plantilla de JavaScript sea válida, esta función debe crearse de antemano desde el nodo JavaScript codes en la estructura del árbol, como se muestra a continuación:

Paso 5: Creación de la plantilla de publicación step-5---creating-the-publication-template

El siguiente paso implica la creación de una plantilla de publicación de contenido para vincular el esquema, el formulario y la plantilla de construcción de contenido. Esta plantilla de publicación puede tener varios formatos de salida.

NOTE
Para obtener más información sobre las plantillas de publicación de contenido, consulte Plantillas de publicación.

En este ejemplo, los pasos son los siguientes:

  1. Cree una nueva plantilla de publicación a través del nodo Administration > Configuration > Publication templates.

  2. Introduzca un nombre y una etiqueta y seleccione el esquema y el formulario que desea utilizar.

  3. A continuación, introduzca el nombre de la plantilla y elija el modo de renderización que desee aplicar. Aquí tiene una renderización de tipo JavaScript basada en la plantilla creada anteriormente.

    note note
    NOTE
    La opción DOM interface está activada de forma predeterminada, lo que significa que no puede acceder a este documento si se utiliza la sintaxis E4X. La interfaz DOM debe utilizarse cuando se active esta opción, y es la sintaxis recomendada.
    Puede seguir utilizando la sintaxis E4X. Si es así, asegúrese de desactivar esta opción.

    Utilice el botón Add para crear otras plantillas de transformación.

  4. Haga clic en Save para crear la plantilla de publicación.

Paso 6: Creación de contenidos step-6---creating-contents

Ahora se puede crear contenido basado en esta plantilla de publicación.

NOTE
Para obtener más información sobre la creación de contenidos, consulte Uso de una plantilla de contenido.

Creación de contenido en el asistente de envíos creating-content-in-the-delivery-assistant

Para crear contenido directamente en los envíos, aplique los pasos siguientes:

  1. Comience por hacer referencia a la plantilla de publicación a través de la pestaña Advanced de las propiedades de entrega.

    Se añade una pestaña adicional al asistente de envíos para definir el contenido a través del formulario del gestor de contenido.

  2. Introduzca la información variable del boletín informativo.

  3. Haga clic en la pestaña HTML preview para visualizar la renderización. Se debe seleccionar un destinatario para probar la personalización.

recommendation-more-help
601d79c3-e613-4db3-889a-ae959cd9e3e1