[Gilt auch für v8]{class="badge positive" title="Gilt auch für Campaign v8"}

Anwendungsfall: Erstellen des Content-Managements use-case-creating-content-management

Folgende Schritte sind zum Erstellen des Content-Managements in Adobe Campaign zu durchlaufen:

Schritt 1: Analysieren des zu erstellenden Inhalts step-1---analyzing-the-content-to-be-produced

Zu Beginn sollten Sie genauestens analysieren, welche Art von Inhalten zu erstellen ist, d. h. die anzuzeigenden Elemente und ihre Typen bestimmen, mögliche diesbezügliche Einschränkungen identifizieren usw. Dabei gilt es, statische und variable Inhaltselemente zu unterscheiden.

In folgendem Beispiel soll ein Newsletter im HTML-Format mit folgendem Inhalt erstellt werden:

Dieser Newsletter enthält drei verschiedene Elementtypen:

  1. Variable Elemente, deren Inhalt vom Benutzer zum Zeitpunkt der Versanderstellung über ein Formular erfasst oder ausgewählt wird.

  2. Personalisierungsfelder, die dynamisch durch in der Datenbank enthaltene Informationen (hier Vor- und Nachname des Empfängers) ersetzt werden.

  3. Statische Elemente, die in jedem Newsletter identisch sind.

Die verschiedenen Elemente dieses Newsletters werden entsprechend den in einem JavaScript-Template definierten Regeln zusammengefügt. Im Template werden alle Elemente sowie ihr Layout definiert.

Die Elemente selbst werden mithilfe eines dedizierten Schemas erstellt, welches für jeden Inhalt Titel, Namen, Typ, Größe und andere, für die Verwendung in Adobe Campaign erforderliche Informationen enthält.

Schritt 2: Erstellen des Datenschemas step-2---creating-the-data-schema

Ein Datenschema ist ein mit einem Inhalt verknüpftes XML-Dokument zur Beschreibung der Struktur der Inhaltsdaten.

NOTE
Erstellung und Konfiguration von Datenschemata in Adobe Campaign werden in diesem Abschnitt beschrieben.
Die das Content Management betreffenden Elemente werden im Kapitel Datenschemata erläutert.

Gehen Sie wie folgt vor, um ein Datenschema zu erstellen:

  1. Markieren Sie im Explorer den Knoten Administration > Konfiguration > Datenschemata.

    Klicken Sie auf die Schaltfläche Neu oberhalb der Datenschemata-Liste.

  2. Kreuzen Sie die Option Schema für das Content Management erstellen an und klicken Sie auf Weiter.

  3. Geben Sie einen Namen und einen Titel für das Schema an. Sie können ggf. eine Beschreibung und ein spezifisches Bild hinzufügen.

    Klicken Sie auf Weiter, um die Eingaben zu bestätigen.

  4. Geben Sie nun den Inhalt des Schemas im Fenster Schema-Bearbeitung ein.

    Verwenden Sie hierzu die Schaltfläche Einfügen.

    Weitere Informationen hierzu finden Sie im Abschnitt Schemabearbeitung.

    Für jedes im Inhalt bezeichnete Element muss der entsprechende Datentyp eingefügt werden.

    Im vorliegenden Beispiel wurden folgende Inhalte sowie ihr Format, Typ und Titel identifiziert:

Content
Format
Typ
Titel
Title
Attribut
String
Title
Untertitel
Attribut
String
Name
Ereignisdatum
Attribut
Datum
Datum
Einleitung
Element
HTML
Übersicht
Foto des Autors
Attribut
String
URL
Autor
Element
Memo
Autor
Header-Logo (aus den öffentlichen Ressourcen in Adobe Campaign)
Attribut
Link
Bild

Das Schema stellt sich also wie folgt dar:

<element label="Invitation" name="invitation" template="ncm:content" xmlChildren="true">
    <compute-string expr="@name"/>
    <attribute label="Title" length="40" name="title" type="string"/>
    <element label="Presentation" name="presentation" type="html"/>
    <attribute label="Date" name="date" type="date"/>
    <attribute label="Name" length="10" name="name" type="string"/>
    <attribute label="URL" name="url" type="string"/>
    <element label="Author" name="author" type="memo"/>
    <element label="Image" name="image" target="xtk:fileRes" type="link"/>
  </element>
  1. Klicken Sie auf Speichern, um die Erstellung des Datenschemas abzuschließen.

Schritt 3: Erstellen des Eingabeformulars step-3---creating-the-input-form

Formulare ermöglichen die Bearbeitung einer Inhaltsinstanz über eine Eingabeschnittstelle der Adobe Campaign-Clientkonsole.

Die Beschreibung eines Formulars ist ein strukturiertes XML-Dokument, welches die Grammatik des Formularschemas "xtk:form" anwendet.

NOTE
Erstellung und Konfiguration von Formularen in Adobe Campaign werden in diesem Abschnitt beschrieben.
Die das Content Management betreffenden Elemente werden im Kapitel Formulare erläutert.

Gehen Sie wie folgt vor, um ein Formular für das Content Management zu erstellen:

  1. Markieren Sie im Explorer den Knoten Administration > Konfiguration > Formular.

    Klicken Sie auf die Schaltfläche Neu oberhalb der Formularliste.

  2. Geben Sie Namen und Titel des Formulars an und wählen Sie den Typ Content Management aus.

    note note
    NOTE
    Um die automatische Verknüpfung zwischen Datenschema und Formular zu erzeugen, wird empfohlen, für beide den gleichen Namen zu verwenden. Auf diese Weise können Sie die aus dem Schema stammenden Felder ganz einfach über die Einfügen-Schaltfläche hinzufügen.

  3. Fügen Sie die Felder, die im Formular angezeigt werden sollen, wie zuvor beschrieben ein.

    Im vorliegenden Beispiel stellen sich die Informationen wie folgt dar:

    code language-none
     <input xpath="@title"/>
      <input xpath="@date"/>
      <input xpath="presentation"/>
      <input xpath="@name"/>
      <input xpath="@url"/>
      <input xpath="author"/>
      <input img="nl:sryimage.png" newEntityFormChoice="true" xpath="image">
        <sysFilter>
          <condition expr="@isImage = true"/>
        </sysFilter>
      </input>
    

    Im Vorschau-Tab können Sie das Rendering des erstellten Formulars prüfen:

  4. Klicken Sie nun auf Speichern, um die Formularerstellung abzuschließen.

Schritt 4: Erstellen der Konstruktionsvorlage step-4---creating-the-construction-template

Die XSLT-Programmiersprache ermöglicht die Umwandlung eines XML-Dokuments in ein Ausgabedokument eines anderen Formats. Diese Umwandlung wird in einem XML-Stylesheet beschrieben.

Im vorliegenden Beispiel wird ein JavaScript-Template verwendet, um den Aufbau und das Layout des Ausgabedokuments zu definieren.

NOTE
Eventuelle Einschränkungen in Verbindung mit der Dokumentenerstellung via JavaScript oder XSL werden im Abschnitt Formatierung behandelt.

Gehen Sie wie folgt vor, um ein JavaScript-Template in Adobe Campaign zu erstellen:

  1. Markieren Sie im Explorer den Knoten Administration > Konfiguration > JavaScript-Templates.

    Klicken Sie auf die Schaltfläche Neu oberhalb der Template-Liste.

  2. Geben Sie einen Namen für das Template ein und wählen Sie das zuvor für das Content Management erstellte Schema aus.

  3. Importieren Sie die Inhalte, die in allen Ausgabedokumenten, die das Template verwenden, unveränderlich angezeigt werden sollen.

    Fügen Sie unter Beachtung der im Abschnitt JavaScript-Templates dargestellten Syntax die variablen Elemente ein.

    Für das vorliegende Beispiel stellt sich das JavaScript-Template wie folgt dar:

    code language-none
    <html>
    <% eval(xtk.javascript.load("xac:perso").data); %>
    <head>
      <title>Invitation to an exceptional dedication session</title>
    </head>
    <body link="#0E59AE" vlink="#0E59AE" alink="#0E59AE" style="background-color:white;">
        <table width="546" border="0" align="center" cellpadding="0" cellspacing="0" style="border-left: solid 1px gray;border-top: solid 1px gray;border-right: solid 1px gray;">
          <tr>
            <td colspan="3">
              <%= generateImgTag(content.@["image-id"]) %>
            </td>
          </tr>
        </table>
        <table width="546" border="0" align="center" cellpadding="0" cellspacing="0" style="border-left: solid 1px gray;border-right: solid 1px gray;">
          <tr>
            <td>
              <table border="0" cellspacing="0" cellpadding="5">
                <tr>
                  <td width="10"> </td>
                  <td style="padding-top:2em; padding-bottom:2em;" width="730" align="middle">
                    <b>
                      <font style="font-family:Verdana, Arial, Helvetica, sans-serif; font-size:14px; color:#800080;">
                        <span style="FONT-VARIANT: small-caps"><%= content.@title %> - <%= content.@name %></span>
                      </font>
                    </b>
                  </td>
                  <td width="10"> </td>
                </tr>
                <tr>
                  <td width="10"> </td>
                  <td style="padding-top:1em; padding-bottom:1em;" width="730">
                    <font style="font-family:Verdana, Arial, Helvetica, sans-serif; font-size:11px; color:#666666;">
                      Hello <%= perso('recipient.firstName') %> <%= perso('recipient.lastName') %>,
                      <p>
                        <%= content.presentation %>
                      </p>
                      <center>
                        <b><%= formatDate(content.@date, "%2D %Bl %4Y") %></b> come to our Book Fair and meet our favorite authors and illustrators.<br>
                        <br>
                        <a href="https://www.site.web.com/registration" target="_blank"><b>REGISTER</b></a>
                      </center>
                    </font>
                  </td>
                  <td width="10"> </td>
                </tr>
                <tr>
                  <td width="10"> </td>
                  <td style="padding-top:1em; padding-bottom:1em;" width="730">
                    <font style="font-family:Verdana, Arial, Helvetica, sans-serif; font-size:11px; color:#666666;">
                     <img style="float:left;margin-right:10px" border="0" src="<%= content.@url %>" width="70" height="70">
                      <b><%= content.author %></b>, will be signing their book between 2
    and 5:30PM.
                    </font>
                  </td>
                  <td width="10"> </td>
                </tr>
                    <tr>
                  <td width="10"> </td>
                  <td width="730">
                    <font style="font-family:Verdana, Arial, Helvetica, sans-serif; font-size:11px; color:#666666;">
                  </td>
                  <td width="10"> </td>
                </tr>
                <tr>
                  <td width="10"> </td>
                  <td>
                    <font style="font-family:Verdana, Arial, Helvetica, sans-serif; font-size:11px; color:#666666;">
                      <center>
                        <p>
                          <a href="https://www.site.web.com/program" target="_blank"><span style="FONT-VARIANT: small-caps"><b>Program</b></span></a>
                           |
                          <a href="https://www.site.web.com/information" target="_blank"><span style="FONT-VARIANT: small-caps"><b>Useful information</b></span></a>
                           |
                        <a href="https://www.site.web.com/registration" target="_blank"><span style="FONT-VARIANT: small-caps"><b>Register</b></span></a></p>
                        </center>
                      </font>
                    </td>
                    <td width="10"> </td>
                  </tr>
                </table>
                <br>
              </td>
            </tr>
          </table>
    </body>
    </html>
    

    Der Funktionsaufruf zu Beginn des Templates steuert die Personalisierung des Dokuments und verweist auf Informationen, die in der Adobe Campaign-Datenbank gespeichert sind (hier recipient.firstName und recipient.lastName). Bei Durchführung eines Versands, der auf diesem Template beruht, werden diese Daten dynamisch ersetzt. Mehr dazu finden Sie unter Einbinden einer JavaScript-Vorlage.

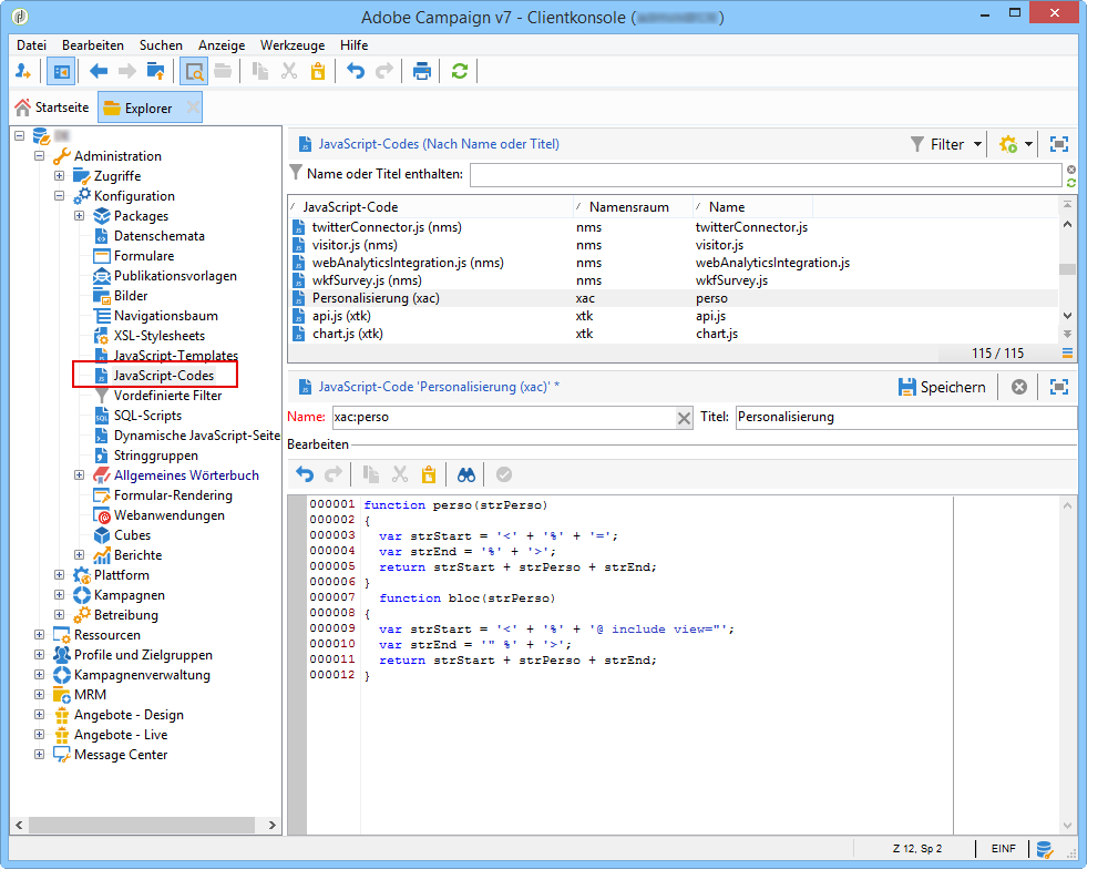
    Im vorliegenden Beispiel enthält die Funktion folgenden Code:

    code language-none
    function perso(strPerso)
    {
      var strStart = '<' + '%' + '=';
      var strEnd = '%' + '>';
      return strStart + strPerso + strEnd;
    }
      function bloc(strPerso)
    {
      var strStart = '<' + '%' + '@ include view="';
      var strEnd = '" %' + '>';
      return strStart + strPerso + strEnd;
    }
    

    Damit das JavaScript-Template gültig ist, muss diese Funktion zuvor im Knoten JavaScript-Code des Navigationsbaums, wie unten gezeigt, erstellt werden:

Schritt 5: Erstellen der Veröffentlichungsvorlage step-5---creating-the-publication-template

In diesem Schritt wird die Vorlage erstellt, die die Relation zwischen Schema, Formular und Umwandlungsvorlage herstellt. In der Veröffentlichungsvorlage können Sie zwischen verschiedenen Ausgabeformaten wählen.

NOTE
Weiterführende Informationen finden Sie im Abschnitt Veröffentlichungsvorlagen.

Gehen Sie wie folgt vor:

  1. Erstellen Sie im Knoten Administration > Konfiguration > Veröffentlichungsvorlagen eine neue Vorlage.

  2. Geben Sie Namen und Titel an und wählen Sie das jeweils zu verwendende Schema und Formular aus.

  3. Geben Sie dann den Namen der Vorlage ein und wählen Sie den gewünschten Rendermodus aus. Im vorliegenden Beispiel handelt es sich gemäß der zuvor erstellten Vorlage um JavaScript.****

    note note
    NOTE
    Die Option DOM-Schnittstelle ist standardmäßig aktiviert, was bedeutet, dass der Zugriff auf das Dokument nicht über die E4X-Syntax erfolgen kann. Wenn diese Option aktiviert ist, muss die DOM-Schnittstelle verwendet werden. Sie ist auch die empfohlene Syntax.
    Wenn Sie dennoch die E4X-Syntax verwenden möchten, deaktivieren Sie diese Option.

    Verwenden Sie die Hinzufügen-Schaltfläche, wenn Sie weitere Umwandlungsvorlagen erstellen möchten.

  4. Klicken Sie auf Speichern, um die Erstellung der Veröffentlichung abzuschließen.

Schritt 6: Erstellen der Inhalte step-6---creating-contents

Nun können Sie auf dieser Veröffentlichungsvorlage beruhende Inhalte erstellen.

NOTE
Weitere Informationen zum Erstellen von Inhalten finden Sie unter Verwenden einer Inhaltsvorlage.

Erstellen von Inhalten im Versandassistenten creating-content-in-the-delivery-assistant

Gehen Sie wie folgt vor, um direkt im Versand einen Inhalt zu erstellen:

  1. Geben Sie im Erweitert-Tab der Versandeigenschaften die Veröffentlichungsvorlage an.

    Im Versandassistenten erscheint eine zusätzliche Registerkarte, die es ermöglicht, den Versandinhalt über das Content-Management-Formular zu definieren.

  2. Geben Sie hier die variablen Elemente Ihres Newsletters ein.

  3. Klicken Sie auf den HTML-Vorschau-Tab und wählen Sie einen Empfänger aus, um Rendering und Personalisierung zu testen.

recommendation-more-help
601d79c3-e613-4db3-889a-ae959cd9e3e1