[也適用於v8]{class="badge positive" title="亦適用於Campaign v8"}

使用案例:建立內容管理 use-case-creating-content-management

若要在Adobe Campaign中建立內容管理,必須執行下列步驟:

步驟1 — 分析要產生的內容 step-1---analyzing-the-content-to-be-produced

開始之前,您需要對要產生的內容進行精確分析:識別要顯示的元素、研究與其連結的限制、定義每個元素的型別等。 您也需要區分靜態元素和變數元素。

例如,若要建立具有以下內容型別的HTML電子報:

此電子報包含三種型別的元素:

  1. 變數元素,其內容可由使用者在建立傳遞期間透過輸入表單輸入或選取。

  2. 根據資料庫中儲存的資訊(在此例中是收件者的名字和姓氏)動態輸入的個人化欄位。

  3. 靜態元素,所有電子報都相同。

此Newsletter的各種元素會根據JavaScript範本中定義的規則組合在一起,該範本會參照所有要插入的元素並將其版面配置概念化。

這些元素是透過專用結構描述所建立,並為每個內容指定下列元素:名稱、標籤、型別、大小,以及與在Adobe Campaign中處理相關的任何其他資訊。

步驟2 — 建立資料結構 step-2---creating-the-data-schema

資料結構描述是與內容相關聯的XML檔案。 它描述此內容中資料的XML結構。

NOTE
如需在Adobe Campaign中建立和設定資料結構描述的詳細資訊,請參閱本節
資料結構描述中詳細說明內容管理專屬的組態元素。

若要建立資料結構,請套用下列步驟:

  1. 開啟Adobe Campaign總管並選取​ Administration > Configuration > Data schemas ​節點。

    按一下位於資料結構描述清單上方的​ New ​圖示。

  2. 選取內容管理的​ Create a schema ​選項,然後按一下​Next

  3. 在適當的欄位中輸入結構描述的名稱和標籤。 您可以新增說明,並視需要連結特定影像。

    按一下​ Next ​進行驗證。

  4. 在​ Edit schema ​視窗中輸入結構描述的內容。

    使用​ Insert ​按鈕建立結構描述內容。

    如需詳細資訊,請參閱編輯結構描述

    對於內容中參照的每個元素,您需要選取相符的型別。

    在此範例中,已識別的內容、格式和型別如下:

內容
格式
型別
標籤
標題
屬性
字串
標題
子標題
屬性
字串
名稱
事件日期
屬性
日期
日期
簡介段落
專案
HTML
總覽
作者的像片
屬性
字串
URL
作者
專案
備忘錄
作者
頁首標誌(儲存在Adobe Campaign公用資源中)
屬性
連結
影像

結構描述將包含下列資訊:

<element label="Invitation" name="invitation" template="ncm:content" xmlChildren="true">
    <compute-string expr="@name"/>
    <attribute label="Title" length="40" name="title" type="string"/>
    <element label="Presentation" name="presentation" type="html"/>
    <attribute label="Date" name="date" type="date"/>
    <attribute label="Name" length="10" name="name" type="string"/>
    <attribute label="URL" name="url" type="string"/>
    <element label="Author" name="author" type="memo"/>
    <element label="Image" name="image" target="xtk:fileRes" type="link"/>
  </element>
  1. 按一下​ Save ​以建立資料結構描述。

步驟3 — 建立輸入表單 step-3---creating-the-input-form

輸入表單可讓您透過Adobe Campaign使用者端主控台的輸入介面編輯內容執行個體。

表單的說明是結構化XML檔案,可遵循「xtk:form」表單結構描述的語法。

NOTE
如需在Adobe Campaign中建立和設定表單的詳細資訊,請參閱本節
輸入表單中詳細說明內容管理專屬的組態元素。

若要建立內容管理的輸入表單,請套用下列步驟:

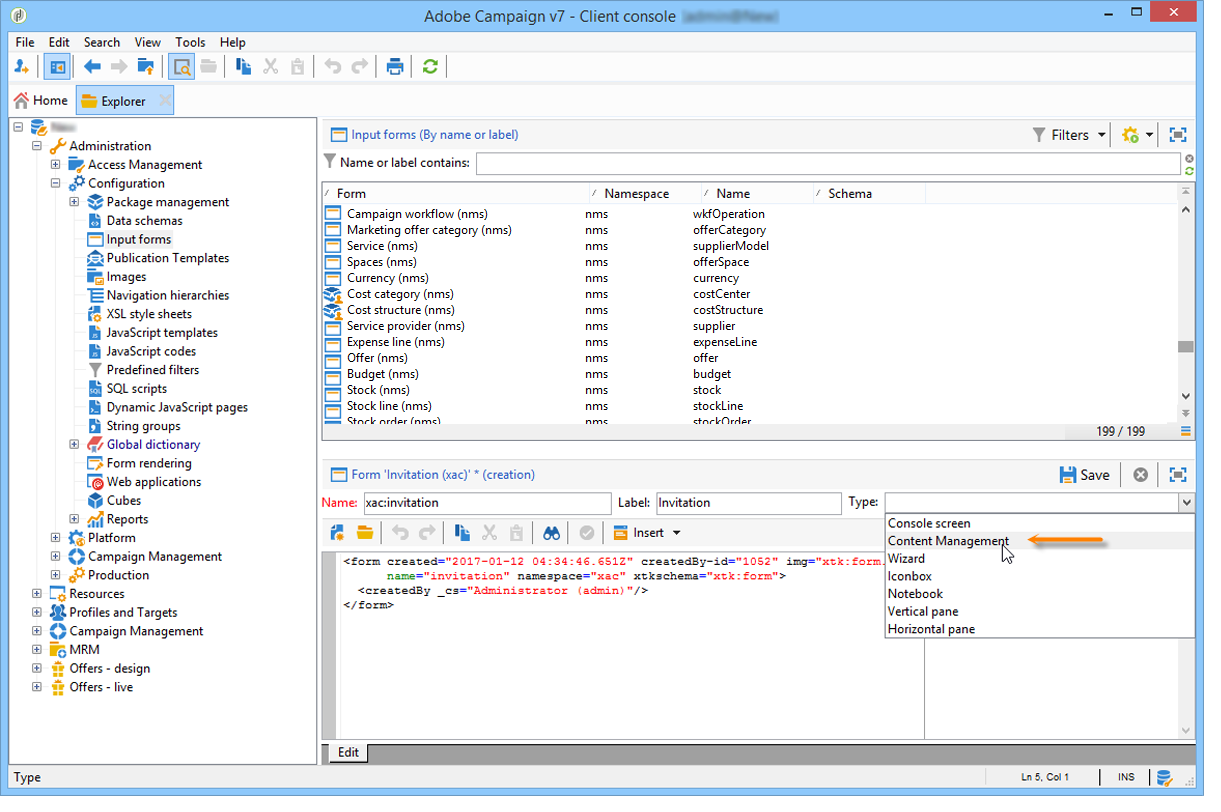
  1. 開啟Adobe Campaign總管並選取​ Administration > Configuration > Input forms ​節點。

    按一下表單清單上方的​ New ​圖示。

  2. 輸入表單的名稱及連結至表單的標籤,然後選取​ Content management ​型別。

    note note
    NOTE
    若要讓這兩個元素自動相符,我們建議使用與連結資料結構描述相同的名稱。 使用輸入區域上方的​ Insert ​按鈕,從連結至表單的結構描述新增欄位。

  3. 在編輯器的中間,指定您要在輸入表單中顯示的欄位。

    在此範例中,我們將擁有下列資訊型別:

    code language-none
     <input xpath="@title"/>
      <input xpath="@date"/>
      <input xpath="presentation"/>
      <input xpath="@name"/>
      <input xpath="@url"/>
      <input xpath="author"/>
      <input img="nl:sryimage.png" newEntityFormChoice="true" xpath="image">
        <sysFilter>
          <condition expr="@isImage = true"/>
        </sysFilter>
      </input>
    

    Preview​索引標籤可讓您在編輯表單時檢查表單的轉譯:

  4. 按一下​ Save ​以建立輸入表單。

步驟4 — 建立建構範本 step-4---creating-the-construction-template

XSLT語言可讓您將XML檔案轉換為另一個輸出檔案。 在稱為樣式表的檔案中,以XML描述此轉換。

在此範例中,我們要使用JavaScript範本來定義產生檔案中的資料建構和版面配置模式。

NOTE
連結至檔案建置(JavaScript或XSL範本)的限制在格式中有詳細說明。

若要在Adobe Campaign中使用JavaScript範本,請套用下列步驟:

  1. 開啟Adobe Campaign總管並選取​ Administration > Configuration > JavaScript Templates ​節點。

    按一下範本清單上方的​ New ​圖示。

  2. 輸入範本名稱,並選取您為內容管理建立的綱要。

  3. 匯入您要在訊息中顯示的設定內容。

    新增變數元素,同時遵循JavaScript範本中詳述的語法。

    若要顯示範例中顯示的內容,JavaScript範本必須包含以下元素:

    code language-none
    <html>
    <% eval(xtk.javascript.load("xac:perso").data); %>
    <head>
      <title>Invitation to an exceptional dedication session</title>
    </head>
    <body link="#0E59AE" vlink="#0E59AE" alink="#0E59AE" style="background-color:white;">
        <table width="546" border="0" align="center" cellpadding="0" cellspacing="0" style="border-left: solid 1px gray;border-top: solid 1px gray;border-right: solid 1px gray;">
          <tr>
            <td colspan="3">
              <%= generateImgTag(content.@["image-id"]) %>
            </td>
          </tr>
        </table>
        <table width="546" border="0" align="center" cellpadding="0" cellspacing="0" style="border-left: solid 1px gray;border-right: solid 1px gray;">
          <tr>
            <td>
              <table border="0" cellspacing="0" cellpadding="5">
                <tr>
                  <td width="10"> </td>
                  <td style="padding-top:2em; padding-bottom:2em;" width="730" align="middle">
                    <b>
                      <font style="font-family:Verdana, Arial, Helvetica, sans-serif; font-size:14px; color:#800080;">
                        <span style="FONT-VARIANT: small-caps"><%= content.@title %> - <%= content.@name %></span>
                      </font>
                    </b>
                  </td>
                  <td width="10"> </td>
                </tr>
                <tr>
                  <td width="10"> </td>
                  <td style="padding-top:1em; padding-bottom:1em;" width="730">
                    <font style="font-family:Verdana, Arial, Helvetica, sans-serif; font-size:11px; color:#666666;">
                      Hello <%= perso('recipient.firstName') %> <%= perso('recipient.lastName') %>,
                      <p>
                        <%= content.presentation %>
                      </p>
                      <center>
                        <b><%= formatDate(content.@date, "%2D %Bl %4Y") %></b> come to our Book Fair and meet our favorite authors and illustrators.<br>
                        <br>
                        <a href="https://www.site.web.com/registration" target="_blank"><b>REGISTER</b></a>
                      </center>
                    </font>
                  </td>
                  <td width="10"> </td>
                </tr>
                <tr>
                  <td width="10"> </td>
                  <td style="padding-top:1em; padding-bottom:1em;" width="730">
                    <font style="font-family:Verdana, Arial, Helvetica, sans-serif; font-size:11px; color:#666666;">
                     <img style="float:left;margin-right:10px" border="0" src="<%= content.@url %>" width="70" height="70">
                      <b><%= content.author %></b>, will be signing their book between 2
    and 5:30PM.
                    </font>
                  </td>
                  <td width="10"> </td>
                </tr>
                    <tr>
                  <td width="10"> </td>
                  <td width="730">
                    <font style="font-family:Verdana, Arial, Helvetica, sans-serif; font-size:11px; color:#666666;">
                  </td>
                  <td width="10"> </td>
                </tr>
                <tr>
                  <td width="10"> </td>
                  <td>
                    <font style="font-family:Verdana, Arial, Helvetica, sans-serif; font-size:11px; color:#666666;">
                      <center>
                        <p>
                          <a href="https://www.site.web.com/program" target="_blank"><span style="FONT-VARIANT: small-caps"><b>Program</b></span></a>
                           |
                          <a href="https://www.site.web.com/information" target="_blank"><span style="FONT-VARIANT: small-caps"><b>Useful information</b></span></a>
                           |
                        <a href="https://www.site.web.com/registration" target="_blank"><span style="FONT-VARIANT: small-caps"><b>Register</b></span></a></p>
                        </center>
                      </font>
                    </td>
                    <td width="10"> </td>
                  </tr>
                </table>
                <br>
              </td>
            </tr>
          </table>
    </body>
    </html>
    

    在範本開始時呼叫函式,可讓您設定對從Adobe Campaign資料庫擷取的個人化資料的呼叫(在此案例中為:recipient.firstName和recipient.lastName),以便在用於傳遞時加以解譯。 如需詳細資訊,請參閱包含JavaScript範本

    在此範例中,函式將包含下列程式碼:

    code language-none
    function perso(strPerso)
    {
      var strStart = '<' + '%' + '=';
      var strEnd = '%' + '>';
      return strStart + strPerso + strEnd;
    }
      function bloc(strPerso)
    {
      var strStart = '<' + '%' + '@ include view="';
      var strEnd = '" %' + '>';
      return strStart + strPerso + strEnd;
    }
    

    為了讓JavaScript範本有效,必須先從樹狀結構中的​ JavaScript codes ​節點建立此函式,如下所示:

步驟5 — 建立發佈範本 step-5---creating-the-publication-template

下一個步驟包括建立內容發佈範本,以連結架構、表單和內容建構範本。 此出版物範本可以有多種輸出格式。

NOTE
有關內容出版物範本的詳細資訊,請參閱出版物範本

在此範例中,步驟如下:

  1. 透過​ Administration > Configuration > Publication templates ​節點建立新的發佈範本。

  2. 輸入名稱和標籤,然後選取要使用的結構描述和表單。

  3. 然後輸入範本的名稱,並選擇要套用的演算模式。 在此處,我們根據以上建立的範本來轉譯​ JavaScript ​型別。

    note note
    NOTE
    預設會核取​ DOM interface ​選項,這表示如果您使用E4X語法,將無法存取此檔案。 勾選此選項時,必須使用DOM介面,且這是建議的語法。
    您仍然可以使用E4X語法。 若是如此,請務必取消勾選此選項。

    使用​ Add ​按鈕建立其他轉換範本。

  4. 按一下​ Save ​以建立出版物範本。

步驟6 — 建立內容 step-6---creating-contents

您現在可以根據此出版物範本建立內容。

NOTE
如需建立內容的詳細資訊,請參閱使用內容範本

在傳遞助理中建立內容 creating-content-in-the-delivery-assistant

若要直接在傳送中建立內容,請套用下列步驟:

  1. 首先,透過傳遞屬性的​ Advanced ​索引標籤參考出版物範本。

    傳遞助理已新增一個索引標籤,以便透過內容管理表單定義內容。

  2. 輸入Newsletter的變數資訊。

  3. 按一下​ HTML preview ​標籤以檢視演算。 您必須選取收件者以測試個人化。

recommendation-more-help
601d79c3-e613-4db3-889a-ae959cd9e3e1