Vous allez à présent créer deux modèles de diffusion. Chaque modèle sera référencé dans une activité Diffusion e-mail rattachée à l'activité Partage. Reportez-vous à cette section pour plus d'informations.
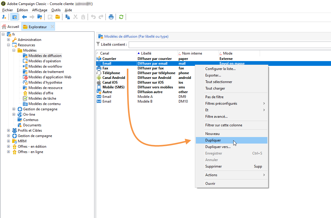
Accédez au dossier Ressources > Modèle de diffusion.
Dupliquez le modèle de diffusion Email.

Créez le contenu destiné à votre diffusion A.

Répétez les mêmes étapes pour créer un modèle destiné à la diffusion B.

Vous pouvez maintenant paramétrer les diffusions dans le workflow. En savoir plus.