[也適用於v8]{class="badge positive" title="亦適用於Campaign v8"}

AB測試:分析結果 step-8--analyzing-the-result

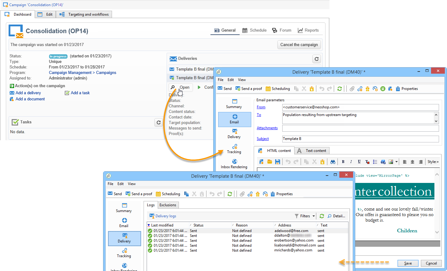
傳送測試傳送後,您可以檢查傳送給哪些收件者,以及是否已開啟這些收件者。

  • 若要找出目標收件者,請透過行銷活動儀表板開啟傳遞,然後按一下「Delivery」標籤。

  • 若要檢視傳遞是否已開啟,請前往​ Tracking ​標籤。

  • 與其他傳遞比較。

在我們的範例中,傳送B的開啟率最高。 這表示內容B將用於最終傳遞。

recommendation-more-help
601d79c3-e613-4db3-889a-ae959cd9e3e1