[也适用于v8]{class="badge positive" title="也适用于Campaign v8"}

AB测试:分析结果 step-8--analyzing-the-result

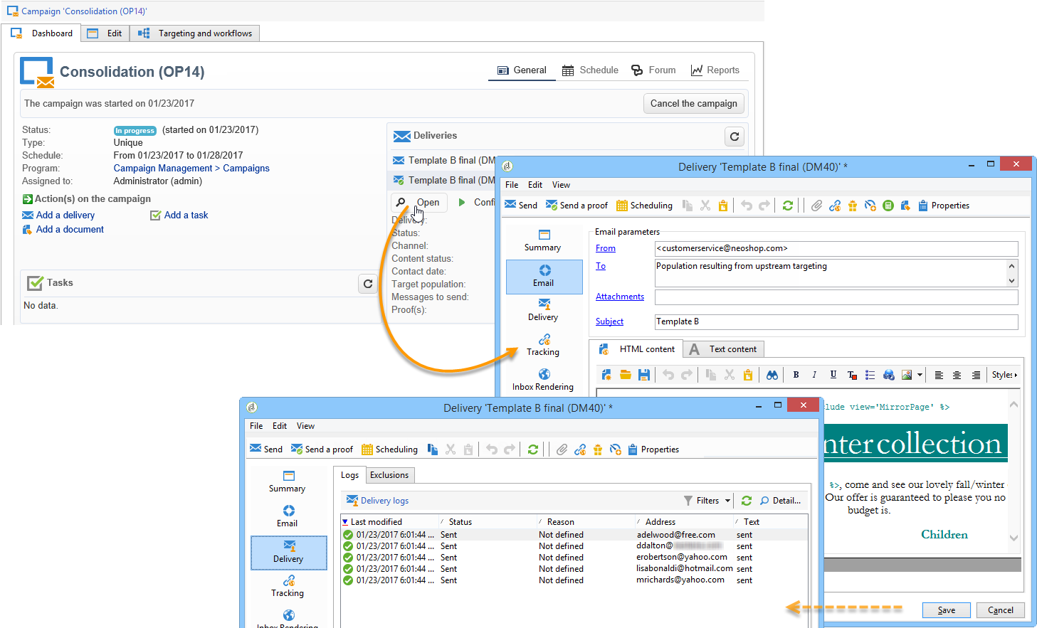
发送测试投放后,您可以检查它们已发送给哪些收件人,以及是否打开了它们。

  • 要确定目标收件人,请通过活动仪表板打开投放,然后单击​ Delivery ​选项卡。

  • 要了解投放是否已打开,请转到​ Tracking ​选项卡。

  • 与其他投放进行比较。

在我们的示例中,投放B的打开率最高。 这意味着内容B将用于最终投放。

recommendation-more-help
601d79c3-e613-4db3-889a-ae959cd9e3e1