[Também se aplica ao v8]{class="badge positive" title="Também se aplica ao Campaign v8"}

Teste A/B: analisar o resultado step-8--analyzing-the-result

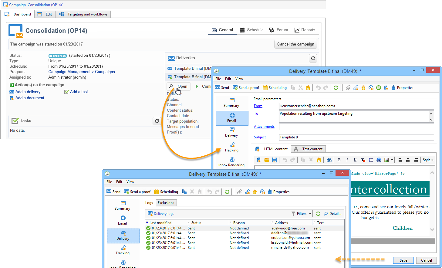
Depois que as entregas de teste forem enviadas, será possível verificar a quais destinatários elas foram enviadas e se foram abertas ou não.

  • Para descobrir quais destinatários foram selecionados, abra um pelo painel de campanha e clique na guia Delivery Entrega.

  • Para saber se a entrega foi aberta, vá para a guia Tracking.

  • Compare com a outra entrega.

No nosso exemplo, a entrega B pontuou a maior taxa de abertura. Isso significa que o conteúdo B será usado para a entrega final.

recommendation-more-help
601d79c3-e613-4db3-889a-ae959cd9e3e1