[v8에도 적용됩니다.]{class="badge positive" title="Campaign v8에도 적용됩니다."}

AB 테스트: 결과 분석 step-8--analyzing-the-result

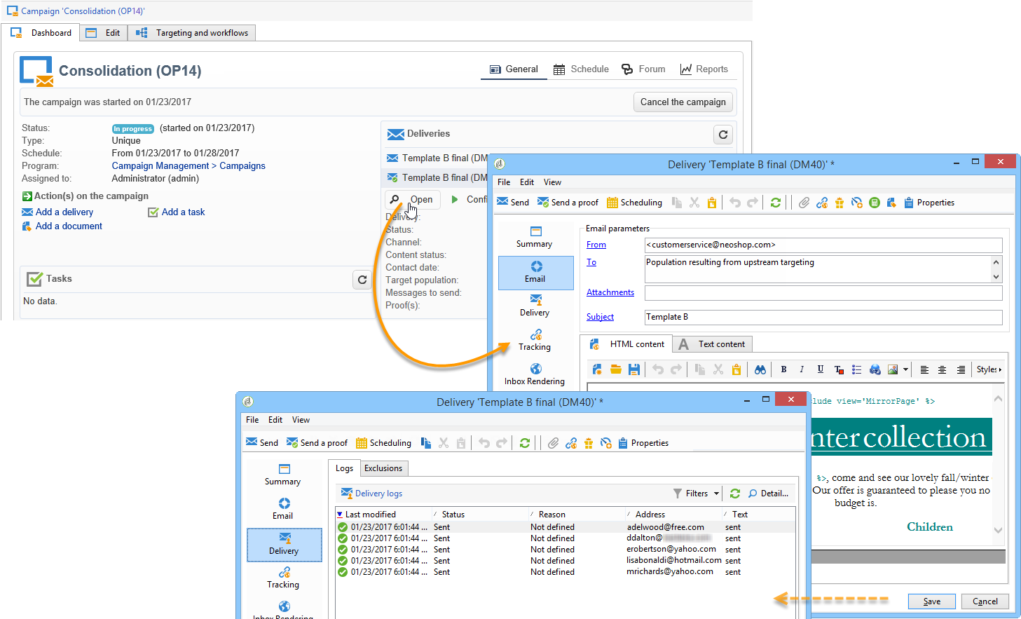
테스트 게재가 전송되면 전송된 수신자와 열기 여부를 확인할 수 있습니다.

  • 타겟팅한 수신자를 확인하려면 캠페인 대시보드를 통해 게재를 열고 Delivery 탭을 클릭하십시오.

  • 게재가 열렸는지 확인하려면 Tracking 탭으로 이동합니다.

  • 다른 게재와 비교합니다.

이 예에서 배송 B가 가장 높은 오픈율을 기록했습니다. 이는 콘텐츠 B가 최종 게재에 사용됨을 의미합니다.

recommendation-more-help
601d79c3-e613-4db3-889a-ae959cd9e3e1