[也适用于v8]{class="badge positive" title="也适用于Campaign v8"}

Analysis报告用例 use-cases

分析人群 analyzing-a-population

以下示例允许您使用描述性分析助手浏览一组新闻稿所定向的群体。

下面将详细介绍实施步骤,而本章其他部分提供了有关各个选项和描述的详尽列表。

识别要分析的人口 identifying-the-population-to-analyze

在此示例中,我们要探索​ 新闻稿 ​文件夹中包含的投放的目标群体。

为此,请选择相关投放,然后右键单击并选择​Action > Explore the target…

选择分析类型 selecting-a-type-of-analysis

在助理的第一步中,可以选择要使用的描述性分析模板。 默认情况下,Adobe Campaign提供两个模板:Qualitative distribution​和​Quantitative distribution。 有关详细信息,请参阅配置定性分发模板部分。 各种渲染显示在关于描述性分析部分。

对于此示例,请选择​ Qualitative distribution ​模板并选择带有图表和表格(数组)的显示。 为报表命名(“描述性分析”),然后单击​Next

选择要显示的变量 selecting-the-variables-to-display

下一步允许您选择要在表格中显示的数据。

单击​ Add… ​链接以选择包含要显示的数据的变量。 在这里,我们希望在一行中显示投放收件人的城市:

列将显示每个公司的购买次数。 在此示例中,金额在​ Web购买 ​字段中汇总。

在本例中,我们要定义结果量化,以阐明其显示方式。 为此,请选择​ Manual ​量化选项并设置要显示的区段的计算类:

然后,单击​ Ok ​以批准配置。

定义行和列后,可以使用工具栏更改、移动或删除它们。

定义显示格式 defining-the-display-format

利用该助理的下一步,可以选择要生成的图表类型。

在这种情况下,选择直方图。

不同图形的可能配置在分析报告图表选项部分中有详细说明。

配置要计算的统计信息 configuring-the-statistic-to-calculate

然后指定要应用于收集数据的计算。 默认情况下,描述性分析助理执行值的简单计数。

利用此窗口,可定义要计算的统计信息的列表。

要创建新统计信息,请单击​ Add ​按钮。 有关详细信息,请参阅统计信息计算

查看和使用报告 viewing-and-using-the-report

助理的最后一步显示表和图表。

您可以使用表格上方的工具栏存储、导出或打印数据。 有关详细信息,请参阅处理报表

定性数据分析 qualitative-data-analysis

图表显示示例 example-of-a-chart-display

目标:生成有关潜在客户或客户位置的分析报告。

  1. 打开描述性分析助手,仅选择​Chart

    单击​ Next ​以批准此步骤。

  2. 然后选择​ 2 variables ​选项并指定​ First variable (abscissa) ​将引用收件人状态(潜在客户/客户),第二个变量将引用国家/地区。

  3. 选择​ Cylinders ​作为类型。

  4. 单击​ Next ​并保留默认的​ Simple count ​统计信息。

  5. 单击​ Next ​以显示报告。

    将鼠标悬停在栏上可查看该国家/地区的确切客户或潜在客户数量。

  6. 根据图例启用或禁用显示国家/地区之一。

表格显示示例 example-of-a-table-display

目标:分析公司电子邮件域。

  1. 打开描述性分析助手,仅选择​ Array ​显示模式。

    单击​ Next ​按钮以批准此步骤。

  2. 选择​ Company ​变量作为列,Email domain​变量作为行。

  3. 保留统计方向的​ By rows ​选项:统计计算将显示在​ Email domain ​变量的右侧。

    单击​ Next ​以批准此步骤。

  4. 然后输入要计算的统计信息:保留默认计数并创建新统计信息。 为此,请单击​ Add ​并选择​ Total percentage distribution ​作为运算符。

  5. 输入统计数据的标签,以便在显示报告时不会出现空白字段。

  6. 单击​ Next ​以显示报告。

  7. 生成分析报告后,您可以根据自己的需求调整显示,而无需更改配置。 例如,您可以切换轴:右键单击域名,然后在快捷菜单中选择​Turn

    该表显示的信息如下:

定量分析 quantitative-data-analysis

目标:生成收件人年龄的定量分析报告

  1. 打开描述性分析助手,然后从下拉列表中选择​Quantitative distribution

    单击​ Next ​按钮以批准此步骤。

  2. 选择​ Age ​变量并输入其标签。 指定是否为整数,然后单击​Next

  3. 删除​DecilesDistribution​和​ Sum ​统计信息:此处不需要这些统计信息。

  4. 单击​ Next ​以显示报告。

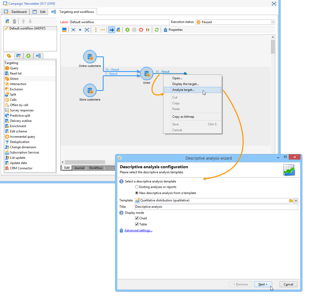
分析工作流中的过渡目标 analyzing-a-transition-target-in-a-workflow

目标:生成定位工作流填充报告

  1. 打开所需的定位工作流。

  2. 右键单击指向收件人表的过渡。

  3. 在下拉菜单中选择​ Analyze target ​以打开描述性分析窗口。

  4. 此时,您可以选择​ Existing analyses and reports ​选项并使用以前创建的报告(请参阅重复使用现有报告和分析),或创建新的描述性分析。 为此,请保留默认选中​ New descriptive analysis from a template ​选项。

    配置的其他部分与所有描述性分析相同。

Target分析推荐 target-analyze-recommendations

分析工作流中的群体时,需要群体仍然存在于过渡中。 如果启动工作流,则可能会从过渡中清除与群体有关的结果。 要运行分析,您可以:

  • 将过渡从其目标活动分离并启动工作流以使其处于活动状态。 一旦过渡开始闪烁,请按常规方式启动助手。

  • 通过选择​ Keep the result of interim populations between two executions ​选项修改工作流的属性。 这样,即使工作流已完成,您仍可启动所选过渡的分析。

    如果从过渡中清除群体,则会显示一条错误消息,要求您在启动描述性分析助手之前选择相关选项。

CAUTION
Keep the result of interim populations between two executions​选项只能用于开发阶段,而不能用于生产环境。
达到保留截止日期后,将自动清除临时群体。 在工作流属性​ Execution ​选项卡中指定此截止日期。

分析收件人跟踪日志 analyzing-recipient-tracking-logs

描述性分析助理可以生成有关其他工作表的报告。 这意味着您可以通过创建专用报告来分析投放日志。

在本例中,我们要分析新闻稿收件人的反应率。

要执行此操作,请应用以下步骤:

  1. 通过​ Tools > Descriptive analysis ​菜单打开描述性分析助手,并更改默认工作表。 选择​ Recipient tracking log ​并添加筛选器以排除验证并包含新闻稿。

    选择表格显示并单击​Next

  2. 在下一个窗口中,指定分析涉及投放。

    在这里,投放标签将显示在第一列。

  3. 删除默认计数,并创建三个统计信息以配置要在表中显示的统计信息。

    对于每个新闻稿,此表将显示:打开次数、点击次数、反应率(百分比)。

  4. 添加用于计数点击次数的统计数据:在​ Filter ​选项卡中定义相关筛选器。

  5. 然后单击​ General ​选项卡以重命名统计信息标签和别名:

  6. 添加用于计数打开次数的第二个统计信息:

  7. 然后单击​ General ​选项卡以重命名统计信息标签及其别名:

  8. 添加第三个统计信息并选择​ Calculated field ​运算符以测量反应率。

    转到​ User function ​字段并输入以下公式:

    code language-none
    @clic / @open * 100
    

    调整统计数据标签,如下所示:

    最后,指定值是否以百分比显示:为此,请取消选中​ Advanced ​选项卡中的​ Default formatting ​选项,然后选择不带小数点的​Percentage

  9. 单击​ Next ​以显示报告。

分析投放排除日志 analyzing-delivery-exclusion-logs

如果分析涉及投放,则可以分析排除的群体。 为此,请选择要分析的投放,并右键单击以访问​ Action > Explore exclusions ​菜单。

这会将您带到描述性分析助手,分析将涉及收件人排除日志。

例如,您可以显示所有排除地址的域,并按排除日期对它们进行排序。

这将生成以下类型的报告:

recommendation-more-help
601d79c3-e613-4db3-889a-ae959cd9e3e1