다음 예제에서는 설명 분석 마법사를 사용하여 뉴스레터 세트별로 타겟팅된 모집단을 탐색할 수 있습니다.
구현 단계는 아래에 자세히 설명되어 있으며 전체 옵션 및 설명 목록은 이 장의 다른 섹션에서 확인할 수 있습니다.
이 예제에서는 에 포함된 게재의 대상 모집단을 살펴보려고 합니다 뉴스레터 폴더를 입력합니다.
이렇게 하려면 관련 게재를 선택한 다음 마우스 오른쪽 단추를 클릭하고 을(를) 선택합니다 Action > Explore the target….

도우미의 첫 번째 단계에서 사용할 설명 분석 템플릿을 선택할 수 있습니다. 기본적으로 Adobe Campaign에서는 두 가지 템플릿을 제공합니다. Qualitative distribution 및 Quantitative distribution. 자세한 내용은 질적 배포 템플릿 구성 섹션을 참조하십시오. 다양한 렌더링은 설명 분석 기본 정보 섹션을 참조하십시오.
이 예제에서는 Qualitative distribution 템플릿을 사용하여 차트와 테이블(배열)이 있는 표시를 선택합니다. 보고서 이름("설명 분석")을 지정하고 Next.

다음 단계에서는 테이블에 표시할 데이터를 선택할 수 있습니다.
을(를) 클릭합니다. Add… 링크를 클릭하여 표시할 데이터가 포함된 변수를 선택합니다. 여기에서는 게재 수신자의 도시를 한 줄로 표시하려고 합니다.

열에는 회사당 구매 수가 표시됩니다. 이 예에서 금액은 웹 구매 필드.
여기에서는 결과를 정의하여 표시를 명확하게 하려고 합니다. 이렇게 하려면 Manual 시작 옵션을 설정하고 표시할 세그먼트의 계산 클래스를 설정합니다.

그런 다음 Ok 구성을 승인하려면 다음을 수행하십시오.
선과 열이 정의되면 도구 모음에서 변경, 이동 또는 삭제할 수 있습니다.

마법사의 다음 단계에서는 생성할 차트 유형을 선택할 수 있습니다.
이 경우 히스토그램을 선택합니다.

다른 그래픽의 가능한 구성은 분석 보고서 차트 옵션 섹션을 참조하십시오.
그런 다음 수집된 데이터에 적용할 계산을 지정합니다. 기본적으로 설명 분석 마법사는 간단한 값 개수를 수행합니다.
이 창에서는 계산할 통계 목록을 정의할 수 있습니다.

새 통계를 만들려면 Add 버튼을 클릭합니다. 자세한 내용은 통계 계산.
마법사의 마지막 단계에서 테이블과 차트가 표시됩니다.
표 위의 도구 모음을 사용하여 데이터를 저장, 내보내기 또는 인쇄할 수 있습니다. 자세한 내용은 보고서 처리.

Target: 잠재 고객 또는 고객의 위치에 대한 분석 보고서를 생성합니다.
설명 분석 마법사를 열고 을 선택합니다 Chart 전용.

클릭 Next 이 단계를 승인하려면 다음을 수행하십시오.
그런 다음 2 variables 옵션을 선택하고 First variable (abscissa) 은 수신자 상태(잠재 고객/고객)를 참조하고 두 번째 변수는 국가를 참조합니다.
선택 Cylinders 유형으로 사용할 수 있습니다.

클릭 Next 기본값을 그대로 Simple count 통계를 참조하십시오.
클릭 Next 보고서를 표시합니다.

마우스로 바에 가리키면 해당 국가에 대한 정확한 고객 또는 잠재 고객 수를 확인할 수 있습니다.
범례를 기반으로 한 국가 중 하나의 표시를 활성화 또는 비활성화합니다.

Target: 회사 이메일 도메인을 분석합니다.
설명 분석 마법사를 열고 을 선택합니다 Array 표시 모드만 표시합니다.

을(를) 클릭합니다. Next 단추를 클릭하여 이 단계를 승인합니다.
을(를) 선택합니다 Company 변수를 열로 사용하고 Email domain 변수로 식별됩니다.
유지 By rows 통계 방향 옵션: 통계 계산이 페이지의 오른쪽에 표시됩니다 Email domain 변수를 채우는 방법을 설명합니다.

클릭 Next 이 단계를 승인하려면 다음을 수행하십시오.
그런 다음 계산할 통계를 입력합니다. 기본 카운트를 유지하고 새 통계를 만듭니다. 이렇게 하려면 Add 을(를) 선택합니다. Total percentage distribution 를 반환합니다.

보고서가 표시될 때 빈 필드가 없도록 통계에 대한 레이블을 입력합니다.

클릭 Next 보고서를 표시합니다.

분석 보고서가 생성되면 구성을 변경하지 않고 필요에 따라 디스플레이를 조정할 수 있습니다. 예를 들어 다음 축을 전환할 수 있습니다. 도메인 이름을 마우스 오른쪽 단추로 클릭하고 를 선택합니다. Turn 바로 가기 메뉴에서 을 클릭합니다.

테이블에는 다음과 같은 정보가 표시됩니다.

Target: 수신자 연령을 정량적 분석 보고서를 생성하려면
설명 분석 마법사를 열고 을 선택합니다 Quantitative distribution 드롭다운 목록에서 을 선택합니다.

을(를) 클릭합니다. Next 단추를 클릭하여 이 단계를 승인합니다.
을(를) 선택합니다 Age 변수를 설정하고 해당 레이블을 입력합니다. 정수인지 여부를 지정한 다음 Next.

삭제 Deciles, Distribution 및 Sum 통계: 여긴 필요 없어요

클릭 Next 보고서를 표시합니다.

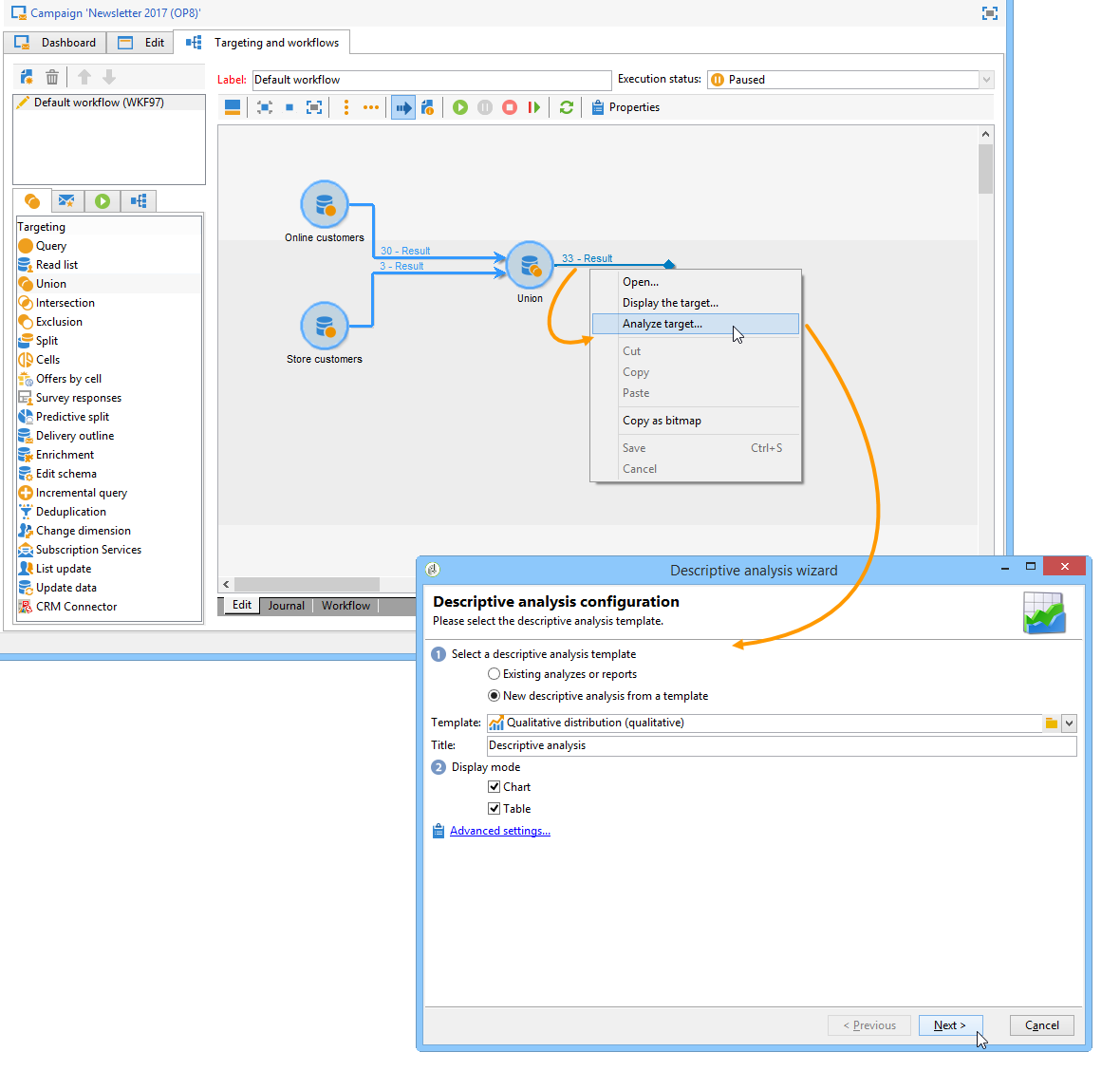
Target: 타겟팅 워크플로우의 모집단에 대한 보고서를 생성하려면
원하는 타겟팅 워크플로우를 엽니다.
수신자 테이블을 가리키는 전환을 마우스 오른쪽 단추로 클릭합니다.
선택 Analyze target 드롭다운 메뉴에서 설명 분석 창을 엽니다.

여기에서 Existing analyses and reports 옵션 및 이전에 만든 보고서를 사용합니다(참조). 기존 보고서 및 분석 다시 사용) 또는 새로운 설명 분석을 만듭니다. 이렇게 하려면 New descriptive analysis from a template 기본적으로 선택된 옵션입니다.
나머지 구성은 모든 설명 분석에 대해 동일합니다.
워크플로우에서 모집단을 분석하려면 모집단이 여전히 전환에 있어야 합니다. 워크플로우가 실행되면 모집단 관련 결과가 전환에서 삭제될 수 있습니다. 분석을 실행하려면 다음 중 하나를 수행할 수 있습니다.
대상 활동에서 전환을 분리하고 워크플로우를 시작하여 활성 상태로 만듭니다. 전환이 flash로 시작되면 일반적인 방법으로 마법사를 시작합니다.

을(를) 선택하여 워크플로우의 속성을 수정합니다 Keep the result of interim populations between two executions 선택 사항입니다. 워크플로우가 완료된 경우에도 선택한 전환의 분석을 시작할 수 있습니다.

모집단이 전환에서 삭제된 경우 설명 분석 마법사를 시작하기 전에 관련 옵션을 선택하라는 오류 메시지가 표시됩니다.

다음 Keep the result of interim populations between two executions 옵션은 개발 단계에서만 사용해야 하지만 프로덕션 환경에는 사용하지 않아야 합니다.
보존 기간이 만료되면 임시 모집단은 자동으로 삭제됩니다. 이 마감일은 워크플로우 속성에 지정됩니다 Execution 탭.
설명 분석 마법사는 다른 작업 테이블에 대한 보고서를 생성할 수 있습니다. 즉, 전용 보고서를 만들어 게재 로그를 분석할 수 있습니다.
이 예에서는 뉴스레터 수신자의 반응성 비율을 분석하려고 합니다.
그렇게 하려면 다음 단계를 적용합니다.
를 통해 설명 분석 마법사를 엽니다 Tools > Descriptive analysis 메뉴를 표시하고 기본 작업 테이블을 변경합니다. 선택 Recipient tracking log 증명을 제외하고 뉴스레터를 포함할 필터를 추가합니다.
![]()
표 표시를 선택하고 를 클릭합니다 Next.
다음 창에서 분석이 게재와 관련되도록 지정합니다.
![]()
여기서는 게재 레이블이 첫 번째 열에 표시됩니다.
기본 카운트를 삭제하고 3개의 통계를 만들어 테이블에 표시할 통계를 구성합니다.
여기서는 각 뉴스레터에 대해 테이블에 다음이 표시됩니다. 열기 수, 클릭 수, 반응성 비율(백분율)
클릭 수를 계산할 통계를 추가합니다. 에서 관련 필터 정의 Filter 탭.
![]()
그런 다음 General 탭하여 통계 레이블 및 별칭의 이름을 변경할 수 있습니다.
![]()
열기 수를 계산할 두 번째 통계를 추가합니다.
![]()
그런 다음 General 탭하여 통계 레이블과 해당 별칭의 이름을 변경합니다.
![]()
세 번째 통계를 추가하고 Calculated field 연산자를 사용하여 반응성 비율을 측정합니다.
![]()
로 이동합니다. User function 필드를 입력하고 다음 공식을 입력합니다.
@clic / @open * 100
다음과 같이 통계 레이블을 조정합니다.
![]()
마지막으로 값을 백분율로 표시할지 여부를 지정합니다. 이렇게 하려면 선택을 취소합니다 Default formatting 옵션 Advanced 탭을 선택하고 Percentage 소수점이 없는 경우
![]()
클릭 Next 보고서를 표시합니다.
![]()
분석에서 게재와 관련된 경우 제외된 모집단을 분석할 수 있습니다. 이렇게 하려면 분석할 게재를 선택하고 마우스 오른쪽 단추를 클릭하여 속성에 액세스합니다 Action > Explore exclusions 메뉴 아래의 제품에서 사용할 수 있습니다.

이렇게 하면 설명 분석 마법사로 이동하며 분석에서 수신자 제외 로그에 문제가 발생합니다.
예를 들어 제외된 모든 주소의 도메인을 표시하고 제외 날짜별로 정렬할 수 있습니다.

이렇게 하면 다음과 같은 유형의 보고서가 생성됩니다.
