开始使用营销资源管理 about-marketing-resource-management

营销资源管理(MRM)​模块允许您在协作模式下控制营销操作,方法是提供所涉及的任务、预算和营销资源的完整管理和实时跟踪。

Adobe Campaign操作员可以通过完整的验证流程和适当的跟踪工具(报告、跟踪批准、通知、论坛等)协调其行动并批准其所有阶段的进度。 在事件或错误或延迟以及验证周期的每个新阶段,都会向他们发出警报。

因此,在营销计划的方案和子方案的范围内,可以创建任务并将其分配给有关操作员,然后在其所有阶段对其进行管理。

MRM​还允许您管理涉及多个参与者的营销资源:资源的完整性和监视通过专用仪表板执行。

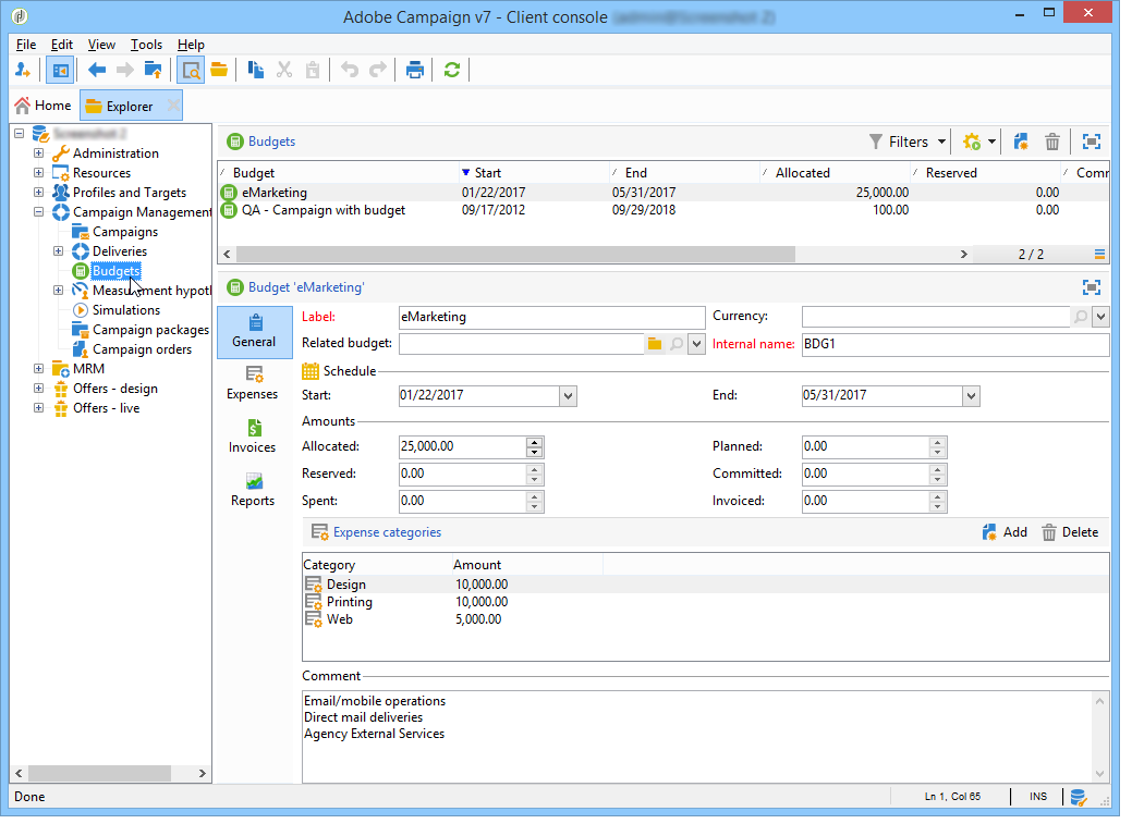
最后,预算管理功能扩展到目标和费用行管理以及扩展的内置报告。 然后,您可以监控和衡量所有营销活动的生产力和绩效。

NOTE
要了解有关Adobe Campaign MRM及其使用方法的更多信息,请参阅Campaign v8文档
recommendation-more-help
601d79c3-e613-4db3-889a-ae959cd9e3e1