Dans Adobe Campaign, le Suivi vous donne accès à l’historique complet des modifications apportées à votre instance.
Le Suivi capture en temps réel la liste complète des actions et des événements qui se produisent au sein de votre instance Adobe Campaign. Il vous permet d’accéder à un historique de données en libre-service afin de vous aider à répondre à des questions portant notamment sur ce qui arrivé à vos workflows, les personnes qui les ont mis à jour pour la dernière fois et ce qu’ont fait vos utilisateurs dans l’instance.
Adobe Campaign n’effectue pas le suivi des modifications apportées aux droits des utilisateurs, aux modèles, aux personnalisations ni aux campagnes.
Le Suivi peut uniquement être géré par les administrateurs de l’instance.
Le Suivi comprend trois composants :
Suivi Schéma : consultez les activités et les dernières modifications apportées à vos schémas.
Pour plus d’informations sur les schémas, consultez cette page.
Suivi Workflow : consultez les activités et les dernières modifications apportées aux workflows, ainsi que l’état de vos workflows, tel que :
Pour plus d’informations sur les workflows, consultez cette page.
Pour plus d’informations sur la surveillance des workflows, consultez la section dédiée.
Suivi Option : consultez les activités et les dernières modifications apportées à vos options.
Pour plus d’informations sur les options, consultez cette page.
Pour accéder au Suivi de votre instance :
Accédez au menu Explorateur de votre instance.
Sous le menu Administration, sélectionnez Suivi .

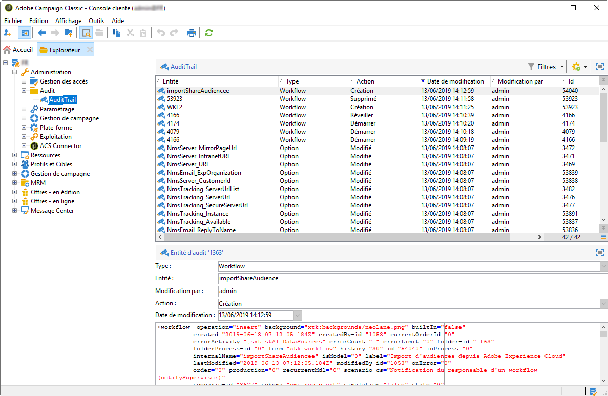
La fenêtre Suivi s’ouvre avec la liste de vos entités. Adobe Campaign effectuera le suivi des actions de création, d’édition et de suppression pour les workflows, les options et les schémas.
Sélectionnez l’une des entités pour en savoir plus sur les dernières modifications.

La fenêtre Entité d’audit vous donne des informations plus détaillées sur l’entité choisie, telles que :
Ce bloc de code vous donne davantage d’informations sur ce qui a été modifié dans votre entité.

Par défaut, la période de conservation est définie sur 180 jours pour les Logs d’audit. Pour plus d’informations sur la façon de la modifier, consultez cette page.
Le Suivi peut être facilement activé ou désactivé pour une activité spécifique, par exemple si vous voulez économiser de l’espace sur la base de données.
Pour ce faire :
Accédez au menu Explorateur de votre instance.
Sous le menu Administration, sélectionnez Plateforme puis Options .

Sélectionnez l’une des options suivantes selon l’entité que vous voulez activer/désactiver :

Définissez la Valeur sur 1 si vous voulez activer l’entité, ou sur 0 si vous voulez la désactiver.

Cliquez sur Enregistrer .